绿联云NAS使用docker一键部署功能多样的个性化新标签页/导航起始页

805 阅读3分钟

在家庭NAS或私有云中,一个功能强大且个性化的导航页(或新标签页)可以成为管理所有服务的“统一入口”。通过Docker,我们可以轻松部署多种导航页工具,满足不同场景的需求。本文将以 绿联云NAS 为例,手把手教你如何通过Docker来部署功能多样的导航页,并展示其核心玩法。本次的导航页是gotab新标签页私有化部署版本,项目地址:github.com/dengxiwang/…

最终呈现效果展示

image.png

一、为什么选择导航页?

导航页(Dashboard)的核心价值在于:

  1. 集中管理:将智能家居、影音服务、监控系统等入口统一呈现。
  2. 个性化定制:自由添加链接、分组、图标和主题,打造专属界面。
  3. 轻量化访问:无需安装多个APP,通过浏览器即可快速跳转。

二、准备工作

  1. 绿联云NAS:已开启Docker功能(需固件支持)。
  2. 网络环境:确保NAS可访问互联网(用于拉取镜像)。

三、部署gotab新标签页

1. 拉取镜像

在docker的镜像仓库中搜索: doxwant(ps:其实应该搜索gotab,但是搜索排名过于靠后,不容易找到),搜索后,点击下载,将镜像下载到本地。

image.png

image.png

下载完成后在本地镜像将看到下载好的gotab资源。

image.png

2. 创建容器

点击创建容器,进入容器配置。

image.png

端口可以调整为你想要的端口

image.png

如需映射资源,可以将uploads还有sourceStore目录给映射出去,一个代表着用户上传资源,一个是资源库的图标资源

image.png

点击保存,即可,可以看到日志已经正常启动

image.png

3. 初始化配置

访问程序网址,即可进入初始化配置,完成基本信息填写以及 mysql数据库 配置(需自行安装mysql),如:http://192.168.1.100:41549/ ,首次访问将自动跳转 /install 路径

image.png

输入网站名称、管理员账号、管理员密码

image.png

输入mysql数据库配置

image.png

邮件服务配置,用于注册支持,非必填

image.png

点击完成配置

完成后程序将自动刷新,接下来就可以进入正常页面了,至此新标签页完成配置

image.png

四、进阶配置

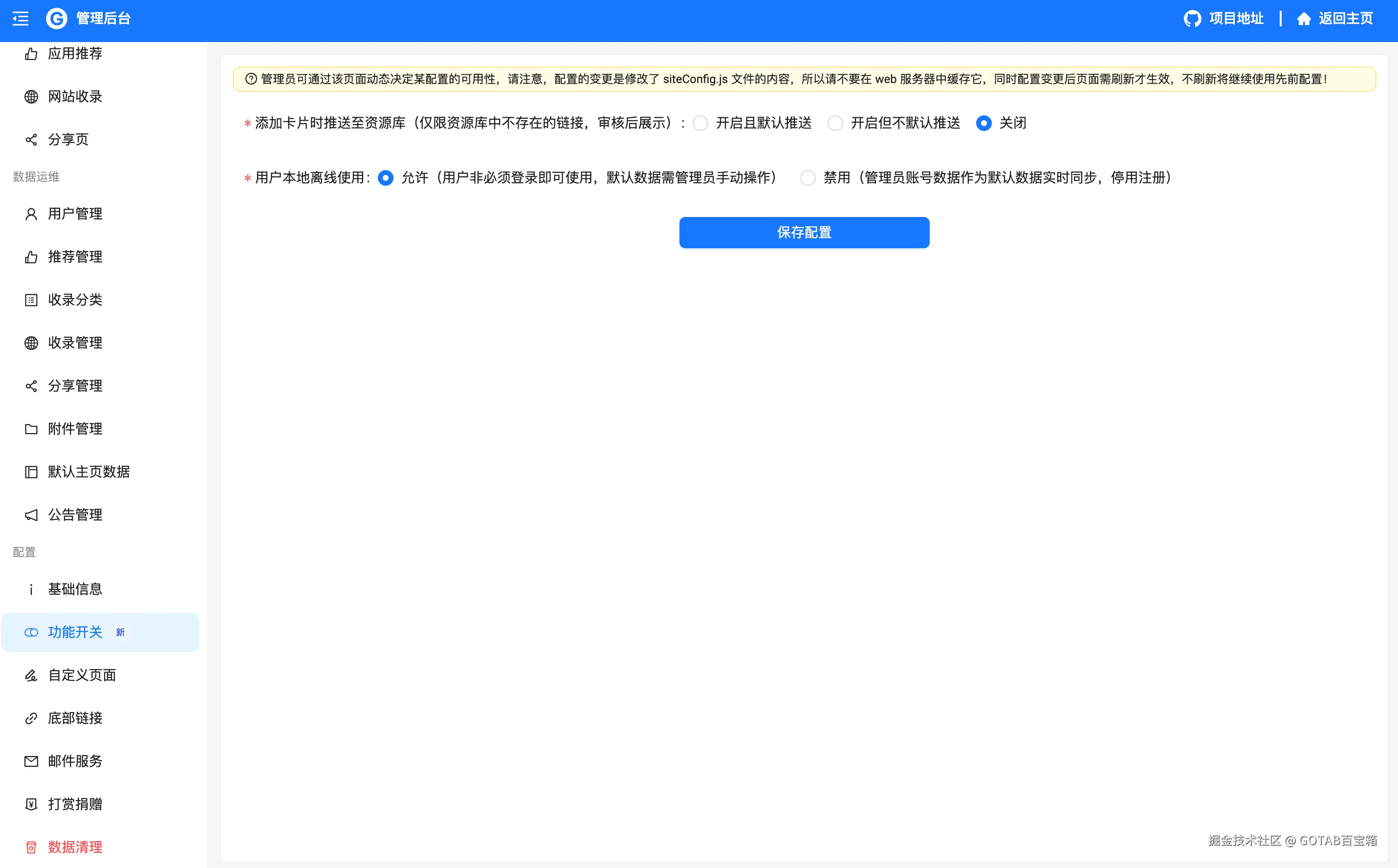
程序默认是支持别的用户离线使用的,进入之后所有数据将在本地缓存,登录管理员账号可以在管理后台中进行配置,是否启用离线使用功能,如果关闭,访问该导航页每次将请求配置的主页卡片配置。

image.png

主页默认数据配置

管理员登录后,在右上角可以进入设置默认主页数据,如果关闭了 用户本地离线使用 ,那么每次添加卡片将自动保存为默认主页数据。

image.png

添加卡片后,进行保存,别人访问你的地址时,将看到设置后的卡片布局(此时访问后数据将本缓存至用户本地)

image.png

添加卡片导航

可通过右键菜单或添加卡片图标的方式进行主页内容的更改

image.png

image.png

多种配置

程序支持超多配置项,以及多种小组件,如天气、倒数日等内容,完全可按个人喜好进行编辑,轻松打造属于个人的导航主页。

image.png

image.png

五、总结

通过Docker,绿联云NAS可以快速部署多种导航页工具,满足不同场景的需求。无论是简单的书签聚合,还是复杂的智能家居控制台,只需几步操作即可完成。如果你正在寻找一款“私人定制”的NAS管理入口,不妨从本文推荐的工具中选择一个,开启你的个性化探索之旅!

避坑指南

  1. 端口冲突:部署前确认目标端口未被占用。
  2. 远程访问:可通过 DDNS 或内网穿透工具(如 frp )实现外网访问。
  3. 镜像拉取:请提前设置 docker 代理加速。