Kafka控制器服务器启动流程详解

76 阅读7分钟

概述

本文档详细分析Kafka KRaft模式下控制器服务器(ControllerServer)的启动流程。控制器是Kafka集群的核心组件,负责管理集群元数据、分区领导者选举、配置管理等关键功能。

启动流程架构图

image.png

详细启动流程

image.png

1. 启动前准备阶段

1.1 状态管理和超时控制

if (!maybeChangeStatus(SHUTDOWN, STARTING)) return
val startupDeadline = Deadline.fromDelay(time, config.serverMaxStartupTimeMs, TimeUnit.MILLISECONDS)

关键功能:

  • 状态检查:确保当前状态为SHUTDOWN,防止重复启动
  • 状态切换:将状态从SHUTDOWN切换到STARTING
  • 超时保护:设置启动超时时间,防止启动过程无限期阻塞
  • 并发安全:使用锁机制确保状态变更的线程安全

设计意义:

  • 提供启动过程的可观测性
  • 防止启动过程中的竞态条件
  • 确保启动失败时能够及时响应

2. 基础组件初始化

image.png

2.1 日志和配置系统

this.logIdent = logContext.logPrefix()
info("Starting controller")
config.dynamicConfig.initialize(clientMetricsReceiverPluginOpt = None)
maybeChangeStatus(STARTING, STARTED)

组件功能:

  • 日志标识符:设置唯一的日志前缀,便于日志追踪和问题定位
  • 动态配置:初始化支持运行时变更的配置系统
  • 状态更新:将状态从STARTING更新为STARTED

技术细节:

  • 日志标识符包含控制器ID,便于多控制器环境下的日志区分
  • 动态配置系统支持无需重启即可变更配置
  • 状态变更会通知等待的线程

3. 监控指标系统初始化

image.png

3.1 集群级指标

metricsGroup.newGauge("ClusterId", () => clusterId)
metricsGroup.newGauge("yammer-metrics-count", () => KafkaYammerMetrics.defaultRegistry.allMetrics.size)

3.2 系统级指标

linuxIoMetricsCollector = new LinuxIoMetricsCollector("/proc", time)
if (linuxIoMetricsCollector.usable()) {
    metricsGroup.newGauge("linux-disk-read-bytes", () => linuxIoMetricsCollector.readBytes())
    metricsGroup.newGauge("linux-disk-write-bytes", () => linuxIoMetricsCollector.writeBytes())
}

监控维度:

  • 集群标识:监控集群ID,确保控制器属于正确的集群
  • 指标数量:监控注册的指标总数,用于性能分析
  • 磁盘I/O:在Linux系统上收集磁盘读写指标
  • 系统兼容性:自动检测系统能力,优雅降级

4. 安全和授权组件初始化

image.png

4.1 授权插件

authorizerPlugin = config.createNewAuthorizer(metrics, ProcessRole.ControllerRole.toString)

4.2 认证组件

tokenCache = new DelegationTokenCache(ScramMechanism.mechanismNames)
credentialProvider = new CredentialProvider(ScramMechanism.mechanismNames, tokenCache)

安全机制:

  • 授权插件:支持可插拔的授权机制(如StandardAuthorizer)
  • 委托令牌:支持委托令牌认证,提高安全性
  • SCRAM认证:支持SCRAM-SHA-256/512认证机制
  • 凭证管理:统一管理各种认证凭证

设计原则:

  • 安全优先:在网络服务启动前初始化安全组件
  • 可扩展性:支持自定义授权和认证插件
  • 性能考虑:使用缓存机制提高认证性能

5. 元数据管理系统初始化

image.png

5.1 元数据缓存

metadataCache = new KRaftMetadataCache(config.nodeId, () => raftManager.client.kraftVersion())

5.2 发布器组件

metadataCachePublisher = new KRaftMetadataCachePublisher(metadataCache)
featuresPublisher = new FeaturesPublisher(logContext)
registrationsPublisher = new ControllerRegistrationsPublisher()
incarnationId = Uuid.randomUuid()

核心概念:

  • KRaft元数据缓存:存储集群状态信息,支持快速查询
  • 发布器模式:解耦元数据生产者和消费者
  • 特性管理:管理集群支持的特性版本
  • 注册管理:处理控制器和broker的注册信息
  • 实例化ID:唯一标识控制器实例,用于故障检测

6. 网络服务初始化

image.png

6.1 API版本管理

val apiVersionManager = new SimpleApiVersionManager(
    ListenerType.CONTROLLER,
    config.unstableApiVersionsEnabled,
    () => featuresPublisher.features().setFinalizedLevel(
        KRaftVersion.FEATURE_NAME,
        raftManager.client.kraftVersion().featureLevel())
)

6.2 Socket服务器

socketServer = new SocketServer(config,
    metrics,
    time,
    credentialProvider,
    apiVersionManager,
    sharedServer.socketFactory)

6.3 监听器配置

val listenerInfo = ListenerInfo
    .create(config.effectiveAdvertisedControllerListeners.asJava)
    .withWildcardHostnamesResolved()
    .withEphemeralPortsCorrected(name => socketServer.boundPort(new ListenerName(name)))

网络架构:

  • API版本协商:支持客户端和服务器之间的版本协商
  • 多监听器:支持多个网络接口和协议
  • 动态端口:支持临时端口分配和端口发现
  • 主机名解析:自动解析通配符主机名

7. 控制器核心组件构建

这是整个启动流程中最复杂和最关键的部分:

image.png

7.1 仲裁特性配置

val voterConnections = FutureUtils.waitWithLogging(logger.underlying, logIdent,
    "controller quorum voters future",
    sharedServer.controllerQuorumVotersFuture,
    startupDeadline, time)
val controllerNodes = QuorumConfig.voterConnectionsToNodes(voterConnections)
val quorumFeatures = new QuorumFeatures(config.nodeId,
    QuorumFeatures.defaultSupportedFeatureMap(config.unstableFeatureVersionsEnabled),
    controllerNodes.asScala.map(node => Integer.valueOf(node.id())).asJava)

7.2 委托令牌配置

val delegationTokenManagerConfigs = new DelegationTokenManagerConfigs(config)
val delegationTokenKeyString = {
    if (delegationTokenManagerConfigs.tokenAuthEnabled) {
        delegationTokenManagerConfigs.delegationTokenSecretKey.value
    } else {
        null
    }
}

7.3 控制器构建器配置

val controllerBuilder = {
    val leaderImbalanceCheckIntervalNs = if (config.autoLeaderRebalanceEnable) {
        OptionalLong.of(TimeUnit.NANOSECONDS.convert(config.leaderImbalanceCheckIntervalSeconds, TimeUnit.SECONDS))
    } else {
        OptionalLong.empty()
    }
    
    val maxIdleIntervalNs = config.metadataMaxIdleIntervalNs.fold(OptionalLong.empty)(OptionalLong.of)
    
    // 创建仲裁控制器指标
    quorumControllerMetrics = new QuorumControllerMetrics(Optional.of(KafkaYammerMetrics.defaultRegistry), time, config.brokerSessionTimeoutMs)

    new QuorumController.Builder(config.nodeId, sharedServer.clusterId). // 创建仲裁控制器构建器
      setTime(time). // 设置时间
      setThreadNamePrefix(s"quorum-controller-${config.nodeId}-"). // 设置线程名前缀
      setConfigSchema(configSchema). // 设置配置模式
      setRaftClient(raftManager.client). // 设置Raft客户端
      setQuorumFeatures(quorumFeatures). // 设置仲裁特性
      setDefaultReplicationFactor(config.defaultReplicationFactor.toShort). // 设置默认复制因子
      setDefaultNumPartitions(config.numPartitions.intValue()). // 设置默认分区数
      setSessionTimeoutNs(TimeUnit.NANOSECONDS.convert(config.brokerSessionTimeoutMs.longValue(), // 设置会话超时时间
        TimeUnit.MILLISECONDS)).
      setLeaderImbalanceCheckIntervalNs(leaderImbalanceCheckIntervalNs). // 设置领导者不平衡检查间隔
      setMaxIdleIntervalNs(maxIdleIntervalNs). // 设置最大空闲间隔
      setMetrics(quorumControllerMetrics). // 设置指标
      setCreateTopicPolicy(createTopicPolicy.toJava). // 设置创建主题策略
      setAlterConfigPolicy(alterConfigPolicy.toJava). // 设置修改配置策略
      setConfigurationValidator(new ControllerConfigurationValidator(sharedServer.brokerConfig)). // 设置配置验证器
      setStaticConfig(config.originals). // 设置静态配置
      setBootstrapMetadata(bootstrapMetadata). // 设置引导元数据
      setFatalFaultHandler(sharedServer.fatalQuorumControllerFaultHandler). // 设置致命故障处理器
      setNonFatalFaultHandler(sharedServer.nonFatalQuorumControllerFaultHandler). // 设置非致命故障处理器
      setDelegationTokenCache(tokenCache). // 设置委托令牌缓存
      setDelegationTokenSecretKey(delegationTokenKeyString). // 设置委托令牌密钥
      setDelegationTokenMaxLifeMs(delegationTokenManagerConfigs.delegationTokenMaxLifeMs). // 设置委托令牌最大生命周期
      setDelegationTokenExpiryTimeMs(delegationTokenManagerConfigs.delegationTokenExpiryTimeMs). // 设置委托令牌过期时间
      setDelegationTokenExpiryCheckIntervalMs(delegationTokenManagerConfigs.delegationTokenExpiryCheckIntervalMs). // 设置委托令牌过期检查间隔
      setUncleanLeaderElectionCheckIntervalMs(config.uncleanLeaderElectionCheckIntervalMs). // 设置不洁领导者选举检查间隔
      setInterBrokerListenerName(config.interBrokerListenerName.value()). // 设置代理间监听器名称
      setControllerPerformanceSamplePeriodMs(config.controllerPerformanceSamplePeriodMs). // 设置控制器性能采样周期
      setControllerPerformanceAlwaysLogThresholdMs(config.controllerPerformanceAlwaysLogThresholdMs) // 设置控制器性能总是记录阈值
  }
controller = controllerBuilder.build()

控制器职责:

  • 元数据管理:管理主题、分区、副本等集群元数据
  • 领导者选举:处理分区领导者选举和故障转移
  • 配置管理:处理动态配置变更
  • 权限控制:集成ACL管理
  • 性能监控:收集和报告性能指标
  • 故障处理:处理各种故障场景

7.4 授权器集成

authorizerPlugin.foreach { plugin =>
    plugin.get match {
        case a: ClusterMetadataAuthorizer => a.setAclMutator(controller)
        case _ =>
    }
}

集成机制:

  • 如果使用ClusterMetadataAuthorizer,将控制器设置为ACL变更器
  • 支持通过控制器进行ACL的添加和删除操作
  • 确保ACL变更通过Raft日志进行复制

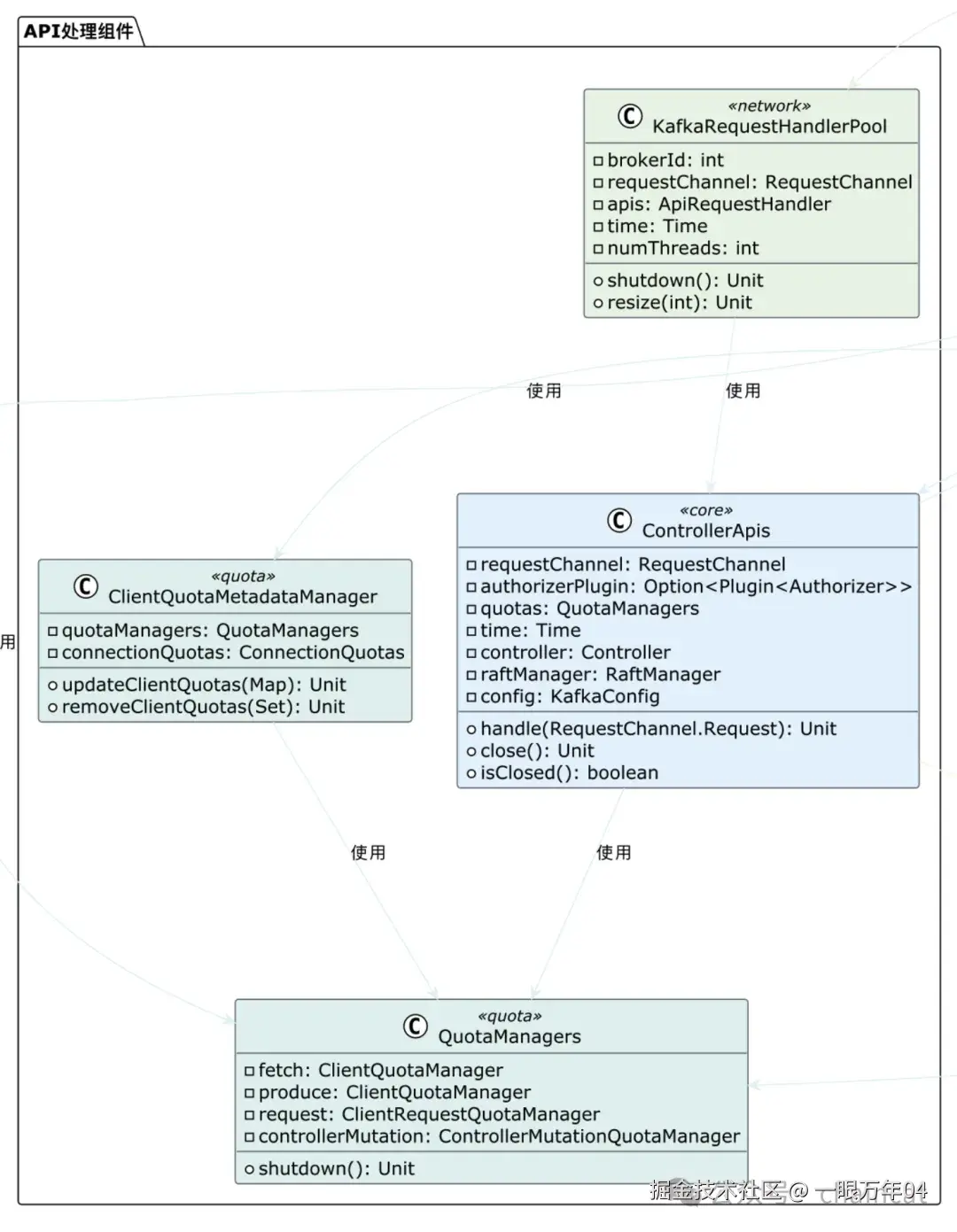
8. API处理器初始化

image.png

8.1 配额管理器

quotaManagers = QuotaFactory.instantiate(config,
    metrics,
    time,
    s"controller-${config.nodeId}-", ProcessRole.ControllerRole.toString)
clientQuotaMetadataManager = new ClientQuotaMetadataManager(quotaManagers, socketServer.connectionQuotas)

8.2 API处理器和线程池

controllerApis = new ControllerApis(socketServer.dataPlaneRequestChannel,
    authorizerPlugin,
    quotaManagers,
    time,
    controller,
    raftManager,
    config,
    clusterId,
    registrationsPublisher,
    apiVersionManager,
    metadataCache)
    
controllerApisHandlerPool = new KafkaRequestHandlerPool(config.nodeId,
    socketServer.dataPlaneRequestChannel,
    controllerApis,
    time,
    config.numIoThreads,
    "RequestHandlerAvgIdlePercent",
    "controller")

处理架构:

  • 请求路由:将不同类型的请求路由到相应的处理器
  • 配额控制:实施客户端请求配额限制
  • 线程池管理:使用多线程处理并发请求
  • 性能监控:监控请求处理性能和线程池状态

9. 元数据发布器注册

这个阶段注册了多个元数据发布器,每个都有特定的职责:

// 设置元数据缓存发布器
metadataPublishers.add(metadataCachePublisher)

// 设置元数据特性发布器
metadataPublishers.add(featuresPublisher)

// 设置控制器注册发布器
metadataPublishers.add(registrationsPublisher)

// 创建注册管理器,处理KIP-919控制器注册
registrationManager = new ControllerRegistrationManager(config.nodeId,
    clusterId,
    time,
    s"controller-${config.nodeId}-",
    QuorumFeatures.defaultSupportedFeatureMap(config.unstableFeatureVersionsEnabled),
    incarnationId,
    listenerInfo)

// 将注册管理器添加到元数据发布器列表
metadataPublishers.add(registrationManager)

// 设置动态配置发布器
metadataPublishers.add(new DynamicConfigPublisher(
    config,
    sharedServer.metadataPublishingFaultHandler,
    immutable.Map[ConfigType, ConfigHandler](
        ConfigType.BROKER -> new BrokerConfigHandler(config, quotaManagers)
    ),
    "controller"))

发布器类型:

  • 元数据缓存发布器:同步元数据到本地缓存
  • 特性发布器:管理集群特性版本信息
  • 注册发布器:处理控制器和broker注册
  • 配置发布器:处理动态配置变更
  • 配额发布器:管理客户端配额设置
  • SCRAM发布器:管理SCRAM认证信息
  • 委托令牌发布器:管理委托令牌
  • ACL发布器:管理访问控制列表

10. 服务启动和同步

10.1 发布器安装

FutureUtils.waitWithLogging(logger.underlying, logIdent,
    "the controller metadata publishers to be installed",
    sharedServer.loader.installPublishers(metadataPublishers), startupDeadline, time)

10.2 网络服务启动

val authorizerFutures: Map[Endpoint, CompletableFuture[Void]] = endpointReadyFutures.futures().asScala.toMap
val socketServerFuture = socketServer.enableRequestProcessing(authorizerFutures)

同步机制:

  • 批量安装:一次性安装所有元数据发布器
  • 超时控制:使用启动超时时间防止无限等待
  • 授权就绪:等待授权器在各个端点上就绪
  • 请求处理:启用网络请求处理

11. 注册管理器启动

11.1 KIP-919控制器注册

val controllerNodeProvider = RaftControllerNodeProvider(raftManager, config)
registrationChannelManager = new NodeToControllerChannelManagerImpl(
    controllerNodeProvider,
    time,
    metrics,
    config,
    "registration",
    s"controller-${config.nodeId}-",
    5000)
registrationChannelManager.start()
registrationManager.start(registrationChannelManager)

注册机制:

  • 节点发现:通过Raft管理器发现其他控制器节点
  • 通道管理:管理与其他控制器的通信通道
  • 注册协议:实现KIP-919控制器注册协议
  • 故障检测:监控控制器节点的健康状态

12. 启动完成同步

12.1 等待组件就绪

// 等待所有授权器Future完成
FutureUtils.waitWithLogging(logger.underlying, logIdent,
    "all of the authorizer futures to be completed",
    CompletableFuture.allOf(authorizerFutures.values.toSeq: _*), startupDeadline, time)

// 等待所有SocketServer端口打开和接受器启动
FutureUtils.waitWithLogging(logger.underlying, logIdent,
    "all of the SocketServer Acceptors to be started",
    socketServerFuture, startupDeadline, time)

最终同步:

  • 授权器就绪:确保所有端点的授权器都已就绪
  • 网络就绪:确保所有网络端口都已绑定并开始接受连接
  • 超时保护:使用统一的超时时间防止启动卡死
  • 日志记录:详细记录等待过程,便于问题诊断

13. 异常处理和资源清理

} catch {
    case e: Throwable =>
        maybeChangeStatus(STARTING, STARTED)
        sharedServer.controllerStartupFaultHandler.handleFault("caught exception", e)
        shutdown()
        throw e
}

故障处理策略:

  • 状态恢复:确保状态一致性
  • 故障上报:通过故障处理器记录和处理异常
  • 资源清理:调用shutdown方法清理已初始化的资源
  • 异常传播:重新抛出异常,让上层调用者知道启动失败

启动流程的关键特点

1. 有序初始化

  • 严格按照依赖关系初始化组件
  • 确保被依赖的组件先于依赖它的组件初始化
  • 避免循环依赖和初始化死锁

2. 异步协调

  • 使用Future机制协调异步操作
  • 支持并发初始化不相关的组件
  • 提供超时保护机制

3. 故障恢复

  • 完善的异常处理和资源清理
  • 启动失败时能够安全地清理已初始化的资源
  • 提供详细的错误信息和日志

4. 监控集成

  • 全面的指标收集和监控
  • 从启动阶段就开始收集性能数据
  • 支持运维监控和问题诊断

5. 安全优先

  • 早期初始化安全组件
  • 在网络服务启动前完成安全配置
  • 支持多种认证和授权机制

6. 发布器模式

  • 使用发布器模式解耦组件间通信
  • 支持元数据变更的异步通知
  • 便于扩展和维护

总结

Kafka控制器服务器的启动流程是一个复杂而精心设计的过程,它确保了:

  1. 系统稳定性:通过有序初始化和完善的错误处理确保系统稳定启动
  2. 高可用性:通过Raft协议和故障检测机制提供高可用性
  3. 安全性:通过多层安全机制保护集群安全
  4. 可观测性:通过全面的监控和日志提供良好的可观测性
  5. 可扩展性:通过插件机制和发布器模式提供良好的可扩展性

这个启动流程为Kafka集群提供了一个强大、可靠的控制平面,是整个Kafka生态系统的基石。