内网穿透系列六:GOST.PLUS实现多种协议穿透转发,代码开源支持私有部署

238 阅读1分钟

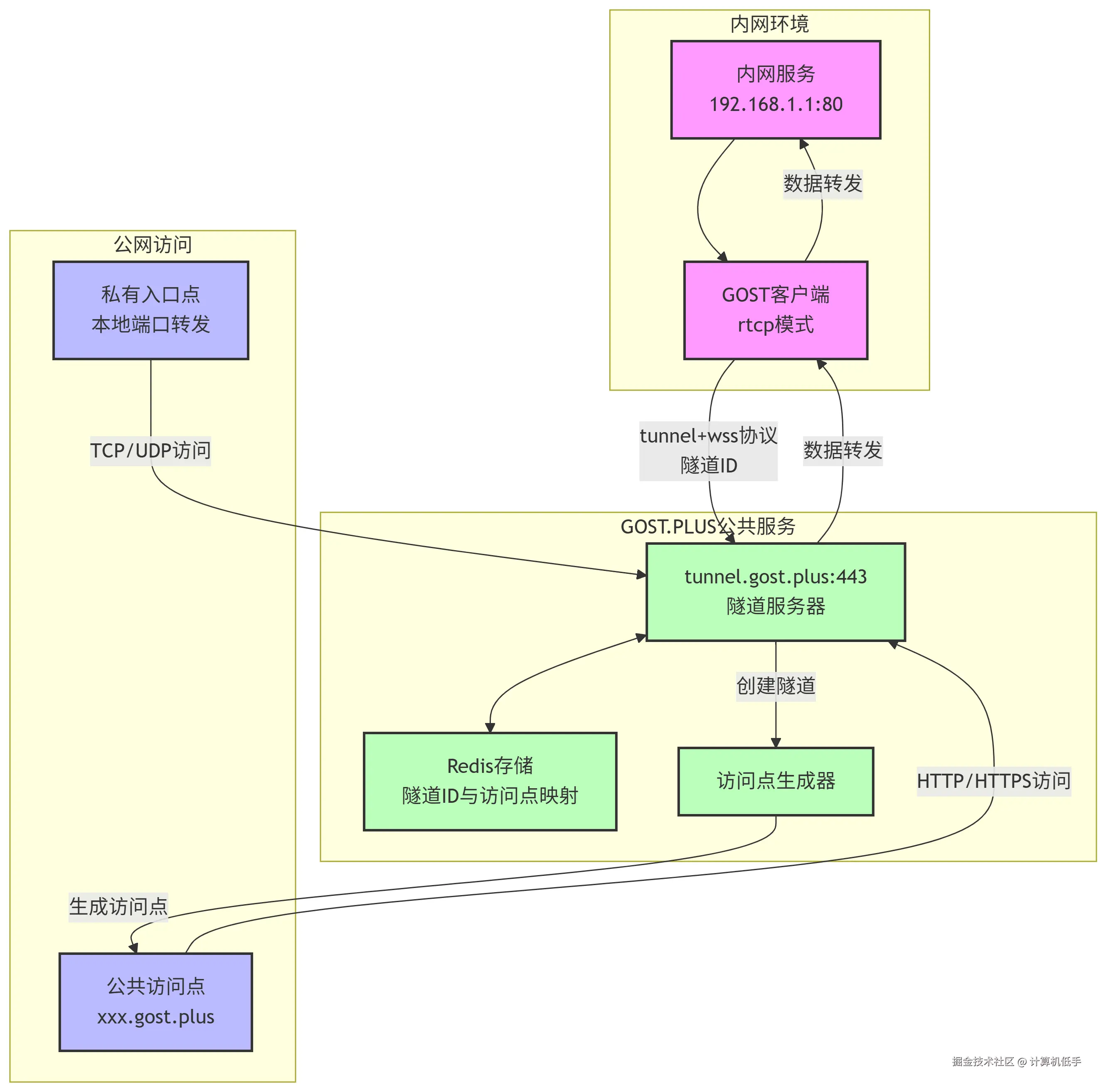
以下是对GOST.PLUS的简单介绍:

  • GOST.PLUS 是一个安全、易于使用的匿名公共反向代理隧道通信工具
  • 提供可视化操作界面,只需简单点击即可立即将您的本地文件、Web 服务器和任何 TCP/UDP 服务共享到公共网络
  • 客户端开源地址参考:github.com/go-gost/gos…
  • 支持服务端私有部署与使用,参考:gost.run/blog/2023/g…

安装使用实操示例参考:

内网穿透系列六:GOST.PLUS实现多种协议穿透转发,代码开源支持私有部署