Kafka APIs 深度解析:请求处理架构与核心流程

143 阅读6分钟

概述

KafkaApis 是 Kafka Broker 中负责处理所有客户端请求的核心组件,它作为请求处理的统一入口,将不同类型的 API 请求路由到相应的处理逻辑。本文将深入分析 KafkaApis 的架构设计、KafkaRequestHandler 的工作机制,以及主要请求处理方法的实现流程。

1. KafkaRequestHandler 架构与工作状态

1.1 整体架构设计

源码位置: core/src/main/scala/kafka/server/KafkaRequestHandler.scala:88-97

class KafkaRequestHandler(
  id: Int,
  brokerId: Int,
  val aggregateIdleMeter: Meter,
  val totalHandlerThreads: AtomicInteger,
  val requestChannel: RequestChannel,
  apis: ApiRequestHandler,
  time: Time,
  nodeName: String = "broker"
) extends Runnable with Logging

核心组件说明:

  • id:处理器线程的唯一标识
  • aggregateIdleMeter:聚合空闲时间指标,用于监控线程池效率
  • requestChannel:请求通道,负责请求的接收和响应发送
  • apis:API 请求处理器,实际的业务逻辑处理入口

1.2 请求处理线程池架构

源码位置: core/src/main/scala/kafka/server/KafkaRequestHandler.scala:210-219

val runnables = new mutable.ArrayBuffer[KafkaRequestHandler](numThreads)
for (i <- 0 until numThreads) {
  createHandler(i)
}

def createHandler(id: Int): Unit = synchronized {
  runnables += new KafkaRequestHandler(id, brokerId, aggregateIdleMeter, threadPoolSize, requestChannel, apis, time, nodeName)
  KafkaThread.daemon("data-plane-kafka-request-handler-" + id, runnables(id)).start()
}

线程池特点:

  • 固定大小:线程池大小由 num.io.threads 配置决定
  • 守护线程:所有处理线程都是守护线程,不会阻止 JVM 退出
  • 动态调整:支持运行时动态调整线程池大小
  • 负载均衡:多个线程并发处理请求,提高吞吐量

1.3 请求处理主循环

源码位置: core/src/main/scala/kafka/server/KafkaRequestHandler.scala:103-177

def run(): Unit = {
  threadRequestChannel.set(requestChannel)
  while (!stopped) {
    val startSelectTime = time.nanoseconds
    
    val req = requestChannel.receiveRequest(300) // 300ms 超时
    val endTime = time.nanoseconds
    val idleTime = endTime - startSelectTime
    aggregateIdleMeter.mark(idleTime / totalHandlerThreads.get) // 记录空闲时间
    
    req match {
      case RequestChannel.ShutdownRequest =>
        debug(s"Kafka request handler $id on broker $brokerId received shut down command")
        completeShutdown()
        return
        
      case request: RequestChannel.Request =>
        try {
          request.requestDequeueTimeNanos = endTime // 记录出队时间
          trace(s"Kafka request handler $id on broker $brokerId handling request $request")
          threadCurrentRequest.set(request)
          apis.handle(request, requestLocal) // 调用 KafkaApis 处理请求
        } catch {
          case e: FatalExitError =>
            completeShutdown()
            Exit.exit(e.statusCode)
          case e: Throwable => error("Exception when handling request", e)
        } finally {
          threadCurrentRequest.remove()
          request.releaseBuffer() // 释放请求缓冲区
        }
        
      case RequestChannel.WakeupRequest => 
        warn("Received a wakeup request outside of typical usage.")
        
      case null => // continue
    }
  }
  completeShutdown()
}

工作状态分析:

  1. 等待状态:线程阻塞在 receiveRequest() 调用上,等待新请求
  2. 处理状态:接收到请求后,调用 apis.handle() 进行处理
  3. 空闲监控:精确计算线程空闲时间,用于性能监控
  4. 异常处理:捕获并处理各种异常,确保线程不会意外退出
  5. 资源清理:处理完成后及时释放相关资源

2. KafkaApis 核心架构

2.1 KafkaApis 组件构成

源码位置: core/src/main/scala/kafka/server/KafkaApis.scala:89-112

class KafkaApis(val requestChannel: RequestChannel,
                val forwardingManager: ForwardingManager,
                val replicaManager: ReplicaManager,
                val groupCoordinator: GroupCoordinator,
                val txnCoordinator: TransactionCoordinator,
                val shareCoordinator: ShareCoordinator,
                val autoTopicCreationManager: AutoTopicCreationManager,
                val brokerId: Int,
                val config: KafkaConfig,
                val configRepository: ConfigRepository,
                val metadataCache: MetadataCache,
                val metrics: Metrics,
                val authorizerPlugin: Option[Plugin[Authorizer]],
                val quotas: QuotaManagers,
                val fetchManager: FetchManager,
                val sharePartitionManager: SharePartitionManager,
                brokerTopicStats: BrokerTopicStats,
                val clusterId: String,
                time: Time,
                val tokenManager: DelegationTokenManager,
                val apiVersionManager: ApiVersionManager,
                val clientMetricsManager: ClientMetricsManager,
                val groupConfigManager: GroupConfigManager
) extends ApiRequestHandler with Logging

核心依赖组件:

  • ReplicaManager:副本管理,处理数据读写
  • GroupCoordinator:消费者组协调
  • TransactionCoordinator:事务协调
  • MetadataCache:元数据缓存
  • ForwardingManager:请求转发管理
  • QuotaManagers:配额管理

2.2 请求路由机制

源码位置: core/src/main/scala/kafka/server/KafkaApis.scala:150-262

override def handle(request: RequestChannel.Request, requestLocal: RequestLocal): Unit = {
  def handleError(e: Throwable): Unit = {
    error(s"Unexpected error handling request ${request.requestDesc(true)} " +
      s"with context ${request.context}", e)
    requestHelper.handleError(request, e)
  }

  try {
    trace(s"Handling request:${request.requestDesc(true)} from connection ${request.context.connectionId};" +
      s"securityProtocol:${request.context.securityProtocol},principal:${request.context.principal}")

    if (!apiVersionManager.isApiEnabled(request.header.apiKey, request.header.apiVersion)) {
      throw new IllegalStateException(s"API ${request.header.apiKey} with version ${request.header.apiVersion} is not enabled")
    }

    request.header.apiKey match {
      case ApiKeys.PRODUCE => handleProduceRequest(request, requestLocal)
      case ApiKeys.FETCH => handleFetchRequest(request)
      case ApiKeys.LIST_OFFSETS => handleListOffsetRequest(request)
      case ApiKeys.METADATA => handleTopicMetadataRequest(request)
      case ApiKeys.OFFSET_COMMIT => handleOffsetCommitRequest(request, requestLocal).exceptionally(handleError)
      case ApiKeys.OFFSET_FETCH => handleOffsetFetchRequest(request).exceptionally(handleError)
      case ApiKeys.FIND_COORDINATOR => handleFindCoordinatorRequest(request)
      case ApiKeys.JOIN_GROUP => handleJoinGroupRequest(request, requestLocal).exceptionally(handleError)
      case ApiKeys.HEARTBEAT => handleHeartbeatRequest(request).exceptionally(handleError)
      // ... 更多 API 处理
      case ApiKeys.CREATE_TOPICS => forwardToController(request)
      case ApiKeys.DELETE_TOPICS => forwardToController(request)
      // ... 其他需要转发到 Controller 的请求
    }
  } catch {
    case e: FatalExitError => throw e
    case e: Throwable => handleError(e)
  } finally {
    // 尝试完成延迟操作
    replicaManager.tryCompleteActions()
    // 记录本地完成时间
    if (request.apiLocalCompleteTimeNanos < 0)
      request.apiLocalCompleteTimeNanos = time.nanoseconds
  }
}

路由机制特点:

  • 统一入口:所有请求都通过 handle() 方法进入
  • 版本检查:验证 API 版本是否支持
  • 模式匹配:基于 ApiKeys 进行请求路由
  • 异常处理:统一的异常处理机制
  • 延迟操作:在 finally 块中处理延迟操作

3. 主要请求处理方法详解

3.1 生产请求处理:handleProduceRequest

源码位置: core/src/main/scala/kafka/server/KafkaApis.scala:387-550

def handleProduceRequest(request: RequestChannel.Request, requestLocal: RequestLocal): Unit = {
  val produceRequest = request.body[ProduceRequest]

  // 1. 事务权限检查
  if (RequestUtils.hasTransactionalRecords(produceRequest)) {
    val isAuthorizedTransactional = produceRequest.transactionalId != null &&
      authHelper.authorize(request.context, WRITE, TRANSACTIONAL_ID, produceRequest.transactionalId)
    if (!isAuthorizedTransactional) {
      requestHelper.sendErrorResponseMaybeThrottle(request, Errors.TRANSACTIONAL_ID_AUTHORIZATION_FAILED.exception)
      return
    }
  }

  // 2. 初始化响应映射
  val unauthorizedTopicResponses = mutable.Map[TopicIdPartition, PartitionResponse]()
  val nonExistingTopicResponses = mutable.Map[TopicIdPartition, PartitionResponse]()
  val invalidRequestResponses = mutable.Map[TopicIdPartition, PartitionResponse]()
  val authorizedRequestInfo = mutable.Map[TopicIdPartition, MemoryRecords]()

处理流程详解:

第一阶段:权限验证和请求解析

// 解析主题和分区数据,处理主题ID与主题名称的映射
produceRequest.data.topicData.forEach { topic =>
  // 构建 TopicIdPartition 映射
}

// 批量权限检查,过滤出有写权限的主题
val authorizedTopics = authHelper.filterByAuthorized(
  request.context, WRITE, TOPIC, requestedTopics
)

第二阶段:数据验证和分类

// 将请求分类到不同的响应映射中
topicIdToPartitionData.foreach { case (topicIdPartition, partition) =>
  if (!authorizedTopics.contains(topicIdPartition.topic))
    unauthorizedTopicResponses += // 权限不足
  else if (!metadataCache.contains(topicIdPartition.topicPartition))
    nonExistingTopicResponses += // 主题不存在
  else
    try {
      ProduceRequest.validateRecords(apiVersion, memoryRecords) // 验证消息格式
      authorizedRequestInfo += topicIdPartition -> memoryRecords // 有效请求
    } catch {
      case e: ApiException => invalidRequestResponses += // 格式错误
    }
}

第三阶段:副本管理器处理

// 调用副本管理器追加消息,使用异步回调处理结果
replicaManager.handleProduceAppend(
  timeout = produceRequest.timeout.toLong,
  requiredAcks = produceRequest.acks,
  entriesPerPartition = authorizedRequestInfo,
  responseCallback = sendResponseCallback // 异步回调处理响应
)

3.2 消费请求处理:handleFetchRequest

源码位置: core/src/main/scala/kafka/server/KafkaApis.scala:554-650

def handleFetchRequest(request: RequestChannel.Request): Unit = {
  val versionId = request.header.apiVersion
  val clientId = request.header.clientId
  val fetchRequest = request.body[FetchRequest]

  // 1. 获取主题名称映射(版本13+支持主题ID)
  val topicNames =
    if (fetchRequest.version() >= 13)
      metadataCache.topicIdsToNames()
    else
      Collections.emptyMap[Uuid, String]()

  val fetchData = fetchRequest.fetchData(topicNames)
  val forgottenTopics = fetchRequest.forgottenTopics(topicNames)

  // 2. 创建获取上下文
  val fetchContext = fetchManager.newContext(
    fetchRequest.version,
    fetchRequest.metadata,
    fetchRequest.isFromFollower,
    fetchData,
    forgottenTopics,
    topicNames)

处理流程详解:

第一阶段:上下文创建和权限检查

// 获取主题名称映射(版本13+支持主题ID)
val topicNames = if (fetchRequest.version() >= 13)
  metadataCache.topicIdsToNames() else Collections.emptyMap()

// 创建获取上下文,管理会话状态
val fetchContext = fetchManager.newContext(fetchRequest, fetchData, forgottenTopics)

// 权限验证,分离授权和未授权的分区
val authorizedTopics = authHelper.filterByAuthorized(request.context, READ, TOPIC, requestedTopics)
val (authorizedPartitions, unauthorizedPartitions) = fetchContext.partitionMap.partition(...)

第二阶段:数据获取

// 构建响应回调函数
def processResponseCallback(responseData: Seq[(TopicIdPartition, FetchPartitionData)]): Unit = {
  val response = fetchContext.updateAndGenerateResponseData(responseData)
  requestHelper.sendResponseMaybeThrottle(request,
    new FetchResponse(response, fetchRequest.sessionId))
}

// 调用副本管理器获取消息数据
replicaManager.fetchMessages(
  maxWait = fetchRequest.maxWait.toLong,
  replicaId = fetchRequest.replicaId,
  partitions = authorizedPartitions,
  responseCallback = processResponseCallback // 异步回调处理
)

3.3 元数据请求处理:handleTopicMetadataRequest

源码位置: core/src/main/scala/kafka/server/KafkaApis.scala:871-993

def handleTopicMetadataRequest(request: RequestChannel.Request): Unit = {
  val metadataRequest = request.body[MetadataRequest]
  val requestVersion = request.header.apiVersion

  // 1. 版本兼容性检查
  if (!metadataRequest.isAllTopics) {
    metadataRequest.data.topics.forEach{ topic =>
      if (topic.name == null && metadataRequest.version < 12) {
        throw new InvalidRequestException(s"Topic name can not be null for version ${metadataRequest.version}")
      } else if (topic.topicId != Uuid.ZERO_UUID && metadataRequest.version < 12) {
        throw new InvalidRequestException(s"Topic IDs are not supported in requests for version ${metadataRequest.version}")
      }
    }
  }

  // 2. 处理主题ID和主题名称
  val topicIds = metadataRequest.topicIds.asScala.toSet.filterNot(_ == Uuid.ZERO_UUID)
  val useTopicId = topicIds.nonEmpty

  val unknownTopicIds = topicIds.filter(metadataCache.getTopicName(_).isEmpty)
  val knownTopicNames = topicIds.flatMap(id => OptionConverters.toScala(metadataCache.getTopicName(id)))

处理流程详解:

第一阶段:主题解析和权限检查

// 版本兼容性检查,处理主题ID和主题名称
if (!metadataRequest.isAllTopics) {
  // 检查主题ID支持版本
}

// 确定要返回的主题集合
val topics = if (metadataRequest.isAllTopics) metadataCache.getAllTopics
             else if (useTopicId) knownTopicNames
             else metadataRequest.topics

// 权限过滤,只返回有权限的主题
val authorizedTopics = authHelper.filterByAuthorized(
  request.context, DESCRIBE, TOPIC, topics
)

第二阶段:构建元数据响应

// 构建主题元数据,处理权限和异常情况
val topicMetadata = topics.map { topic =>
  if (authorizedTopics.contains(topic)) {
    try {
      val partitionMetadata = metadataCache.getPartitionMetadata(topic, listenerName)
      metadataResponseTopic(Errors.NONE, topic, partitionMetadata) // 正常响应
    } catch {
      case _: UnknownTopicOrPartitionException =>
        metadataResponseTopic(Errors.UNKNOWN_TOPIC_OR_PARTITION, topic) // 主题不存在
    }
  } else {
    metadataResponseTopic(Errors.TOPIC_AUTHORIZATION_FAILED, topic) // 权限不足
  }
}

// 获取集群信息并发送响应
val brokers = metadataCache.getAliveBrokerNodes(listenerName)
val controllerId = metadataCache.getRandomAliveBrokerId
requestHelper.sendResponseMaybeThrottle(request,
  MetadataResponse.prepareResponse(brokers, clusterId, controllerId, topicMetadata))

3.4 偏移量提交请求处理:handleOffsetCommitRequest

源码位置: core/src/main/scala/kafka/server/KafkaApis.scala:271-382

def handleOffsetCommitRequest(
  request: RequestChannel.Request,
  requestLocal: RequestLocal
): CompletableFuture[Unit] = {
  val offsetCommitRequest = request.body[OffsetCommitRequest]

  // 1. 组权限检查
  if (!authHelper.authorize(request.context, READ, GROUP, offsetCommitRequest.data.groupId)) {
    requestHelper.sendMaybeThrottle(request, offsetCommitRequest.getErrorResponse(Errors.GROUP_AUTHORIZATION_FAILED.exception))
    CompletableFuture.completedFuture[Unit](())
  } else {
    val useTopicIds = OffsetCommitResponse.useTopicIds(request.header.apiVersion)

    // 2. 处理主题ID到主题名称的映射
    if (useTopicIds) {
      offsetCommitRequest.data.topics.forEach { topic =>
        if (topic.topicId != Uuid.ZERO_UUID) {
          metadataCache.getTopicName(topic.topicId).ifPresent(name => topic.setName(name))
        }
      }
    }

处理流程详解:

第一阶段:权限验证和主题解析

// 组权限检查
if (!authHelper.authorize(request.context, READ, GROUP, groupId)) {
  return CompletableFuture.completedFuture(
    offsetCommitRequest.getErrorResponse(Errors.GROUP_AUTHORIZATION_FAILED))
}

// 处理主题ID到主题名称的映射(版本兼容性)
if (useTopicIds) {
  offsetCommitRequest.data.topics.forEach { topic =>
    if (topic.topicId != Uuid.ZERO_UUID) {
      metadataCache.getTopicName(topic.topicId).ifPresent(name => topic.setName(name))
    }
  }
}

// 主题权限过滤,分类处理授权和未授权的主题
val authorizedTopics = authHelper.filterByAuthorized(request.context, READ, TOPIC, requestedTopics)
offsetCommitRequest.data.topics.forEach { topic =>
  if (useTopicIds && topic.name.isEmpty)
    responseBuilder.addPartitions(topic, Errors.UNKNOWN_TOPIC_ID) // 主题ID未知
  else if (!authorizedTopics.contains(topic.name))
    responseBuilder.addPartitions(topic, Errors.TOPIC_AUTHORIZATION_FAILED) // 权限不足
  else
    authorizedTopicsRequest += topic // 授权的主题
}

第二阶段:组协调器处理

// 调用组协调器提交偏移量,使用异步处理
groupCoordinator.commitOffsets(
  request.context,
  offsetCommitRequestData,
  requestLocal.bufferSupplier
).handle[Unit] { (results, exception) =>
  if (exception != null) {
    requestHelper.sendMaybeThrottle(request,
      offsetCommitRequest.getErrorResponse(exception)) // 处理异常
  } else {
    requestHelper.sendMaybeThrottle(request,
      responseBuilder.merge(results).build()) // 合并响应并发送
  }
}

4. 请求处理架构特点

4.1 异步处理模式

CompletableFuture 使用:

  • 部分请求(如 handleOffsetCommitRequest)返回 CompletableFuture[Unit]
  • 支持异步处理,避免阻塞请求处理线程
  • 使用 .exceptionally(handleError) 统一处理异常

回调机制:

// 生产请求的异步回调处理
def sendResponseCallback(responseStatus: Map[TopicIdPartition, PartitionResponse]): Unit = {
  // 合并所有响应状态(成功、权限不足、主题不存在、格式错误)
  val mergedResponseStatus = responseStatus ++ unauthorizedTopicResponses ++
                            nonExistingTopicResponses ++ invalidRequestResponses

  if (produceRequest.acks == 0) {
    requestHelper.sendNoOpResponseExemptThrottle(request) // acks=0 不发送响应
  } else {
    requestChannel.sendResponse(request, new ProduceResponse(mergedResponseStatus)) // 正常响应
  }
}

4.2 权限控制机制

统一的权限检查:

// 批量权限过滤,提高效率
val authorizedTopics = authHelper.filterByAuthorized(
  request.context, READ, TOPIC, requestedTopics
)

// 单个资源权限检查
if (!authHelper.authorize(request.context, WRITE, TRANSACTIONAL_ID, transactionalId)) {
  return sendErrorResponse(Errors.TRANSACTIONAL_ID_AUTHORIZATION_FAILED)
}

权限检查特点:

  • 细粒度控制:支持操作级别的权限检查
  • 资源级别:支持主题、组、事务ID等不同资源类型
  • 批量过滤:支持批量权限过滤,提高效率
  • 错误处理:权限不足时返回相应的错误码

4.3 配额和限流机制

请求限流:

// 统一的限流处理,根据配额计算限流时间
requestHelper.sendResponseMaybeThrottle(request, response)

// 不同场景的限流处理
requestHelper.sendMaybeThrottle(request, response)           // 普通限流
requestHelper.sendNoOpResponseExemptThrottle(request)        // 免限流(如acks=0)
requestHelper.sendErrorResponseMaybeThrottle(request, error) // 错误响应限流

配额管理:

  • 客户端配额:基于客户端ID的请求速率限制
  • 用户配额:基于用户的请求速率限制
  • IP配额:基于IP地址的连接数限制
  • 动态配额:支持运行时动态调整配额

5. 性能优化和监控

5.1 关键性能指标

请求处理指标:

  • kafka.network:type=RequestMetrics,name=RequestsPerSec,request={RequestType}:各类请求的TPS
  • kafka.network:type=RequestMetrics,name=TotalTimeMs,request={RequestType}:请求总处理时间
  • kafka.server:type=KafkaRequestHandlerPool,name=RequestHandlerAvgIdlePercent:请求处理线程空闲率

队列监控:

  • kafka.network:type=RequestChannel,name=RequestQueueSize:请求队列大小
  • kafka.network:type=RequestChannel,name=ResponseQueueSize:响应队列大小

5.2 性能调优建议

线程池配置:

# 增加请求处理线程数
num.io.threads=16

# 调整请求队列大小
queued.max.requests=500

# 优化网络线程数
num.network.threads=8

内存优化:

# 调整请求缓冲区大小
socket.request.max.bytes=104857600

# 优化批量处理大小
replica.fetch.max.bytes=1048576

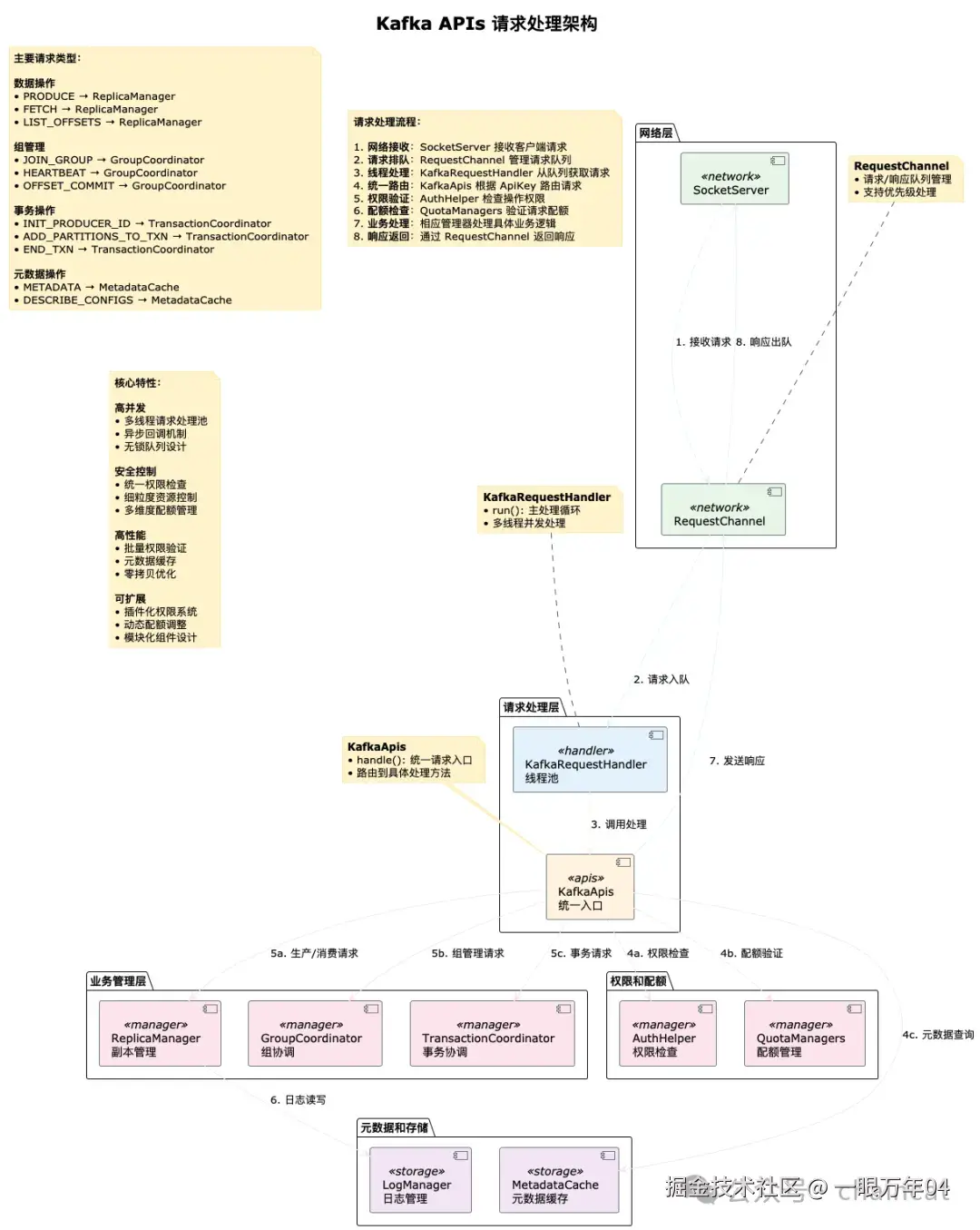
6. 架构图表

6.1 整体架构图

image.png

Kafka APIs 架构图(简化版)

架构层次说明:

  • 网络层:SocketServer 和 RequestChannel 负责请求接收和队列管理
  • 请求处理层:KafkaRequestHandler 线程池和 KafkaApis 统一入口
  • 业务管理层:ReplicaManager、GroupCoordinator、TransactionCoordinator 处理具体业务
  • 权限和配额:AuthHelper 和 QuotaManagers 提供安全控制
  • 元数据和存储:MetadataCache 和 LogManager 提供数据支持

6.2 详细架构图

Kafka_APIs_-Kafka APIs 请求处理完整流程.png

Kafka APIs 详细架构图

详细组件说明:

  • 包含所有核心组件和详细的依赖关系
  • 展示完整的请求处理链路和组件交互
  • 提供源码位置和关键方法信息

总结

KafkaApis 作为 Kafka Broker 的请求处理核心,体现了现代分布式系统的优秀设计原则:

  1. 统一架构:通过统一的入口和路由机制处理所有类型的请求
  2. 异步处理:支持异步和同步两种处理模式,提高系统吞吐量
  3. 权限控制:细粒度的权限检查机制,确保数据安全
  4. 配额管理:完善的限流和配额机制,防止系统过载
  5. 可观测性:丰富的监控指标,便于性能调优和问题诊断

通过深入理解 KafkaApis 的实现原理,我们可以:

  • 优化性能:合理配置线程池和缓冲区大小
  • 排查问题:快速定位请求处理瓶颈
  • 安全配置:正确配置权限和配额策略
  • 架构设计:借鉴优秀的请求处理模式

掌握这些核心概念对于构建和运维高性能的 Kafka 集群具有重要意义。