Kafka ReplicaManager 深度解析:副本管理的核心引擎

181 阅读7分钟

概述

ReplicaManager 是 Kafka Broker 中最核心的组件之一,负责管理分区副本的完整生命周期,包括副本同步、ISR 管理、高水位更新、日志追加等关键功能。它是 Kafka 数据一致性和高可用性的基石。本文将结合源码深入解析 ReplicaManager 的设计原理和实现机制。

1. ReplicaManager 架构概览

1.1 整体架构

image.png

1.2 启动初始化

ReplicaManager 在启动时会初始化各种核心组件和定时任务:

def startup(): Unit = {
  scheduler.schedule("isr-expiration", () => maybeShrinkIsr(), 0L, config.replicaLagTimeMaxMs / 2)    // ISR 过期检查
  scheduler.schedule("shutdown-idle-replica-alter-log-dirs-thread", () => shutdownIdleReplicaAlterLogDirsThread(), 0L, 10000L)    // 空闲线程清理

  logDirFailureHandler = new LogDirFailureHandler("LogDirFailureHandler")    // 日志目录故障处理器
  logDirFailureHandler.start()

  addPartitionsToTxnManager.foreach(_.start())    // 事务管理器启动
  remoteLogManager.foreach(rlm => rlm.setDelayedOperationPurgatory(delayedRemoteListOffsetsPurgatory))    // 远程日志管理器配置
}

源码位置: ReplicaManager.scala:392-402

核心功能:

  • 定时任务调度管理(ISR 检查、故障处理)
  • 组件协调启动(日志管理器、事务管理器)
  • 故障检测和恢复机制初始化
  • 延迟操作管理器配置

2. 副本状态管理

2.1 Leader/Follower 状态转换

ReplicaManager 处理来自 Controller 的 LeaderAndIsr 请求,实现副本角色转换:

def becomeLeaderOrFollower(correlationId: Int,
                          leaderAndIsrRequest: LeaderAndIsrRequest,
                          onLeadershipChange: (Iterable[Partition], Iterable[Partition]) => Unit): LeaderAndIsrResponse = {
  replicaStateChangeLock synchronized {
    val controllerId = leaderAndIsrRequest.controllerId
    val requestPartitionStates = leaderAndIsrRequest.partitionStates.asScala

    // 验证 Controller 纪元,防止过期请求
    if (leaderAndIsrRequest.controllerEpoch < controllerEpoch) {
      stateChangeLogger.warn(s"Ignoring LeaderAndIsr request from controller $controllerId")
      leaderAndIsrRequest.getErrorResponse(Errors.STALE_CONTROLLER_EPOCH.exception)
    } else {
      // 处理状态转换逻辑...
    }
  }
}

源码位置: ReplicaManager.scala:2048-2060

核心功能:

  • Controller 纪元验证,防止过期请求
  • 分区角色转换协调
  • 状态变更日志记录
  • 并发安全的状态转换

2.2 成为 Leader 的处理流程

当 Broker 需要成为某些分区的 Leader 时,执行以下处理流程:

private def makeLeaders(controllerId: Int,
                       controllerEpoch: Int,
                       partitionStates: Map[Partition, LeaderAndIsrRequest.PartitionState],
                       correlationId: Int,
                       responseMap: mutable.Map[TopicPartition, Errors],
                       highWatermarkCheckpoints: LazyOffsetCheckpoints,
                       topicIds: Map[String, Uuid]): Set[Partition] = {

  val partitionsToMakeLeader: mutable.Set[Partition] = mutable.Set()

  try {
    partitionStates.foreachEntry { (partition, partitionState) =>
      try {
        if (partition.makeLeader(partitionState, highWatermarkCheckpoints, topicIds(partitionState.topicName))) {
          partitionsToMakeLeader += partition    // 成功转换为 Leader
        }
      } catch {
        case e: KafkaStorageException =>
          stateChangeLogger.error(s"Skipped the become-leader state change due to storage error")
          markPartitionOffline(partition.topicPartition)    // 标记分区离线
      }
    }
    partitionsToMakeLeader
  } catch {
    case e: Throwable =>
      partitionStates.keys.foreach { partition =>
        stateChangeLogger.error(s"Error while processing LeaderAndIsr request for partition ${partition.topicPartition}", e)
      }
      throw e
  }
}

源码位置: ReplicaManager.scala:2308-2320

核心功能:

  • 停止分区的 Fetcher 线程(如果之前是 Follower)
  • 更新分区元数据缓存
  • 将分区添加到 Leader 分区集合
  • 异常处理和分区离线标记

2.3 成为 Follower 的处理流程

当 Broker 需要成为某些分区的 Follower 时,执行以下处理流程:

private def makeFollowers(controllerId: Int,
                         controllerEpoch: Int,
                         partitionStates: Map[Partition, LeaderAndIsrRequest.PartitionState],
                         correlationId: Int,
                         responseMap: mutable.Map[TopicPartition, Errors],
                         highWatermarkCheckpoints: LazyOffsetCheckpoints,
                         topicIds: Map[String, Uuid]): Set[Partition] = {

  val partitionsToMakeFollower: mutable.Set[Partition] = mutable.Set()

  try {
    partitionStates.foreachEntry { (partition, partitionState) =>
      val newLeaderBrokerId = partitionState.leader
      try {
        if (metadataCache.hasAliveBroker(newLeaderBrokerId)) {
          if (partition.makeFollower(partitionState, highWatermarkCheckpoints, topicIds(partitionState.topicName))) {
            partitionsToMakeFollower += partition    // 成功转换为 Follower
          }
        } else {
          stateChangeLogger.error(s"Cannot become follower since the new leader $newLeaderBrokerId is unavailable")
          // 即使 Leader 不可用也要创建本地副本,确保高水位被包含在检查点文件中
          partition.createLogIfNotExists(isNew = false, isFutureReplica = false,
            highWatermarkCheckpoints, topicIds(partitionState.topicName))
        }
      } catch {
        case e: KafkaStorageException =>
          stateChangeLogger.error(s"Skipped the become-follower state change due to storage error")
      }
    }
    partitionsToMakeFollower
  } catch {
    case e: Throwable =>
      stateChangeLogger.error(s"Error while processing LeaderAndIsr request", e)
      throw e
  }
}

源码位置: ReplicaManager.scala:2406-2430

核心功能:

  • 验证新 Leader 的可用性
  • 更新 Leader 信息并启动 Fetcher
  • 创建本地日志副本
  • 异常处理和状态恢复

状态转换流程图:

image.png

3. ISR 同步副本集合管理

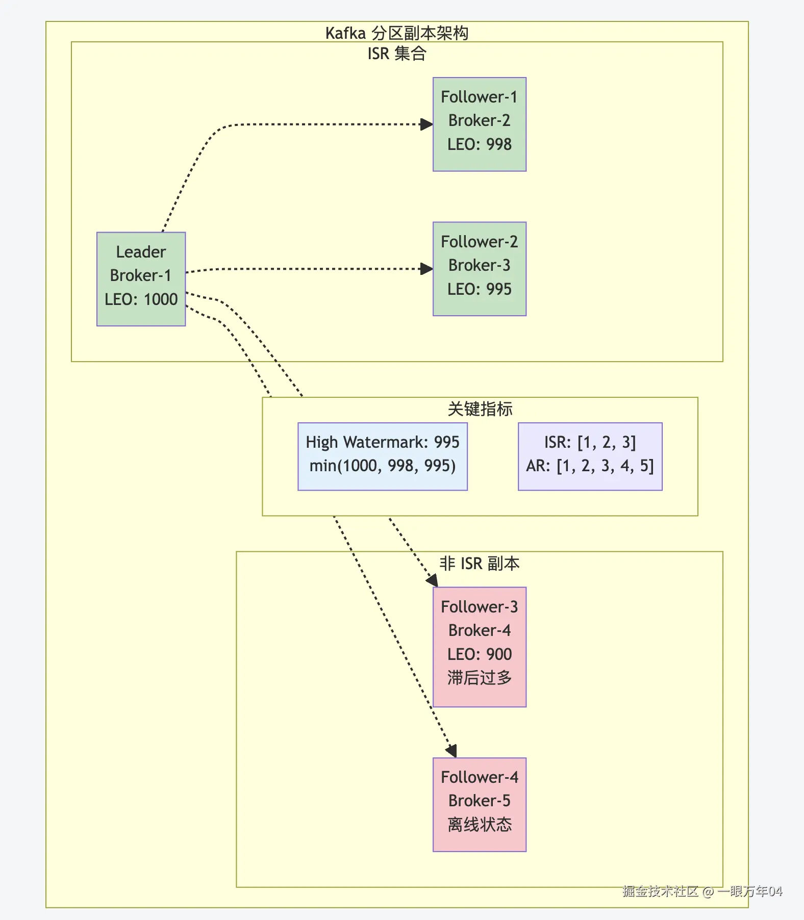
3.1 ISR 核心概念

3.1.1 ISR 定义与作用

ISR(In-Sync Replicas,同步副本集合)是 Kafka 保证数据一致性和可用性的核心机制:

  • 定义: 与 Leader 副本保持同步的副本集合
  • 组成: Leader 副本 + 所有跟上进度的 Follower 副本
  • 作用: 只有 ISR 中的副本才有资格被选举为新的 Leader

image.png

3.1.2 ISR 核心机制

1. 数据一致性保证

if (allIsrReplicasAcknowledged(message)) {
    updateHighWatermark();                // 更新高水位
    makeMessageVisibleToConsumers();      // 消息对消费者可见
}

核心功能:

  • 只有当消息被所有 ISR 副本确认后,才会更新高水位
  • 消费者只能看到高水位之前的消息,确保读取的数据不会丢失

2. Leader 选举基础

Set<Integer> eligibleLeaders = currentIsr;    // 只有 ISR 中的副本才能成为新 Leader
int newLeader = selectLeaderFromIsr(eligibleLeaders);    // 确保新 Leader 拥有最新的已提交数据

3. 动态可用性平衡

if (replicaLagTime > maxLagTime) {
    removeFromIsr(replicaId);    // 移除滞后副本
} else if (replicaCaughtUp) {
    addToIsr(replicaId);         // 添加同步副本
}

核心功能:

  • 通过动态调整 ISR 成员,在一致性和可用性之间取得平衡
  • 适应网络和性能变化

3.1.3 ISR 与其他概念的关系

ISR vs AR(Assigned Replicas)

image.png

ISR vs 高水位的关系

long calculateHighWatermark() {
    long minLeo = leaderLeo;
    for (int replicaId : currentIsr) {
        if (replicaId != leaderId) {
            minLeo = Math.min(minLeo, getReplicaLeo(replicaId));    // 取所有 ISR 副本的最小 LEO
        }
    }
    return minLeo;    // HW = min(所有 ISR 副本的 LEO)
}

核心功能:

  • 高水位计算依赖于 ISR 集合
  • 确保只有被所有 ISR 副本确认的消息才对消费者可见

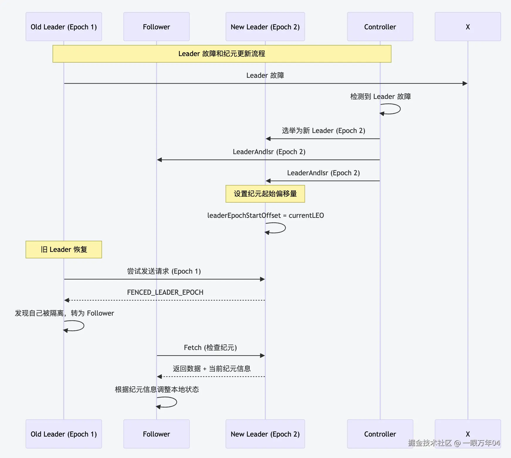
4. Leader 纪元机制

4.1 Leader 纪元概念

Leader 纪元是 Controller 为每个分区的每任 Leader 分配的单调递增标识符,用于解决分布式系统中的"脑裂"问题和数据一致性问题。

image.png

4.2 核心功能

1. 防止数据不一致

leaderLog.assignEpochStartOffset(partitionState.leaderEpoch, leaderEpochStartOffset)    // 在成为 Leader 时,分配新的纪元起始偏移量

源码位置: Partition.scala:793

2. 解决"僵尸 Leader"问题

private def checkCurrentLeaderEpoch(remoteLeaderEpochOpt: Optional[Integer]): Errors = {
  if (!remoteLeaderEpochOpt.isPresent) {
    Errors.NONE
  } else {
    val remoteLeaderEpoch = remoteLeaderEpochOpt.get
    val localLeaderEpoch = leaderEpoch
    if (localLeaderEpoch > remoteLeaderEpoch)
      Errors.FENCED_LEADER_EPOCH      // 拒绝过期纪元的请求
    else if (localLeaderEpoch < remoteLeaderEpoch)
      Errors.UNKNOWN_LEADER_EPOCH     // 本地纪元过期
    else
      Errors.NONE
  }
}

核心功能:

  • 检查 Leader 纪元,防止过期的 Leader 继续服务
  • 通过纪元比较实现分布式锁机制

3. 指导副本截断

public class LeaderEpochTruncation {
    // Follower 根据新 Leader 的纪元信息决定截断位置
    // 确保只截断未提交的数据,保留已提交的数据
}

核心功能:

  • Leader 纪元帮助 Follower 确定正确的截断点
  • 避免在 Leader 切换时丢失已提交的数据

4.3 存储和管理

Leader 纪元通过 LeaderEpochFileCache 进行存储和管理:

public final class LeaderEpochFileCache {
  private final NavigableMap<Integer, EpochEntry> epochs = new TreeMap<>();    // 维护 (epoch -> startOffset) 的映射

  public void assign(int epoch, long startOffset) {
    EpochEntry entry = new EpochEntry(epoch, startOffset);
    if (assign(entry)) {
      log.debug("Appended new epoch entry {}. Cache now contains {} entries.", entry, epochs.size());
      writeToFile();    // 持久化到磁盘
    }
  }

  public OptionalInt epochForOffset(long offset) {
    // 返回包含该偏移量的纪元
    // 用于副本同步时的一致性检查
  }
}

源码位置: LeaderEpochFileCache.java

核心功能:

  • Leader 纪元缓存管理
  • 纪元到偏移量的映射维护
  • 持久化存储到磁盘
  • 副本同步时的一致性检查

Leader 纪元在故障恢复中的作用:

image.png

3.2 ISR 动态管理

3.2.1 成员资格判断

ISR 成员资格的判断需要同时考虑高水位和 Leader 纪元:

private def isFollowerInSync(followerReplica: Replica): Boolean = {
  leaderLogIfLocal.exists { leaderLog =>
    val followerEndOffset = followerReplica.stateSnapshot.logEndOffset
    followerEndOffset >= leaderLog.highWatermark &&                              // 条件1:Follower LEO >= Leader HW
    leaderEpochStartOffsetOpt.exists(followerEndOffset >= _)                     // 条件2:Follower LEO >= 当前 Leader 纪元的起始偏移量
  }
}

private def isFollowerOutOfSync(replicaId: Int, leaderEndOffset: Long,
                               currentTimeMs: Long, maxLagMs: Long): Boolean = {
  getReplica(replicaId) match {
    case Some(followerReplica) =>
      val followerState = followerReplica.stateSnapshot
      val timeSinceLastCaughtUpMs = currentTimeMs - followerState.lastCaughtUpTimeMs
      timeSinceLastCaughtUpMs > maxLagMs    // 关键条件:超过最大滞后时间
    case None =>
      true    // 副本不存在,视为不同步
  }
}

源码位置: Partition.scala

核心功能:

  • 基本同步要求:Follower LEO >= Leader HW
  • 纪元一致性要求:Follower LEO >= Leader Epoch 起始偏移量
  • 时间滞后检查:副本滞后时间不超过配置阈值

Leader 纪元在 ISR 判断中的重要性:

条件2(leaderEpochStartOffsetOpt.exists(followerEndOffset >= _))确保:

  • Follower 的数据至少包含当前 Leader 纪元的起始点
  • 防止包含过期纪元数据的副本被错误地认为是同步的
  • 在 Leader 切换后,只有真正跟上新 Leader 的副本才能加入 ISR

实际场景示例:

image.png

这个机制防止了以下问题:

  1. 数据不一致:确保副本包含当前纪元的完整数据
  2. 脑裂恢复:旧 Leader 恢复时必须先同步新纪元的数据
  3. 一致性保证:只有真正同步的副本才能参与 ISR

ISR 变化的触发条件:

  1. 加入 ISR 的条件

    • Follower LEO >= Leader HW
    • Follower LEO >= Leader Epoch 起始偏移量
    • 副本处于活跃状态
  2. 移出 ISR 的条件

    • 副本滞后时间 > replica.lag.time.max.ms
    • 副本离线或不可达
    • 副本发生存储异常

3.1.6 ISR 配置参数详解

关键配置参数:

# ISR 管理的核心配置
replica.lag.time.max.ms=30000
# 说明:副本最大滞后时间,超过此时间的副本会被移出 ISR
# 影响:较小的值提高一致性但可能影响可用性;较大的值相反

min.insync.replicas=2
# 说明:最小同步副本数,ISR 副本数必须 >= 此值才能接受写入
# 影响:提高数据安全性,但可能在副本故障时影响可用性

unclean.leader.election.enable=false
# 说明:是否允许非 ISR 副本成为 Leader
# 影响:false 保证数据一致性,true 提高可用性但可能丢失数据

replica.fetch.wait.max.ms=500
# 说明:Follower 拉取数据的最大等待时间
# 影响:影响副本同步的实时性和 ISR 成员资格

配置示例和影响分析:

image.png

3.3 ISR 扩展机制

3.3.1 扩展条件和流程

ISR 扩展是将符合条件的 Follower 副本添加到 ISR 集合中的过程:

def maybeExpandIsr(followerReplica: Replica, followerFetchTimeMs: Long): Boolean = {
  val needsIsrUpdate = !partitionState.isInflight && inReadLock(leaderIsrUpdateLock) {
    needsExpandIsr(followerReplica)    // 检查是否需要扩展
  }

  if (needsIsrUpdate) {
    val alterIsrUpdateOpt = inWriteLock(leaderIsrUpdateLock) {
      partitionState match {
        case currentState: CommittedPartitionState if needsExpandIsr(followerReplica) =>
          Some(prepareIsrExpand(currentState, followerReplica.brokerId))    // 准备扩展 ISR
        case _ =>
          None
      }
    }
    alterIsrUpdateOpt.foreach(submitAlterPartition)    // 提交 AlterPartition 请求
  }
}

private def needsExpandIsr(followerReplica: Replica): Boolean = {
  canAddReplicaToIsr(followerReplica.brokerId) && isFollowerInSync(followerReplica)    // 检查副本是否可以加入 ISR 且已同步
}

private def isFollowerInSync(followerReplica: Replica): Boolean = {
  leaderLogIfLocal.exists { leaderLog =>
    val followerEndOffset = followerReplica.stateSnapshot.logEndOffset
    followerEndOffset >= leaderLog.highWatermark && leaderEpochStartOffsetOpt.exists(followerEndOffset >= _)    // 同步条件检查
  }
}

源码位置: Partition.scala:1022-1036

核心功能:

  • 检查副本是否满足加入 ISR 的条件
  • 准备 ISR 扩展操作
  • 提交 AlterPartition 请求到 Controller
  • 线程安全的状态更新

3.2.2 ISR 扩展的实际场景

场景1:新副本启动并追上进度

image.png

场景2:网络恢复后副本重新同步

if (followerReplica.logEndOffset >= leaderLog.highWatermark &&
    followerReplica.logEndOffset >= leaderEpochStartOffset) {
    prepareIsrExpand(currentState, followerReplica.brokerId);    // 满足扩展条件,准备加入 ISR
}

核心功能:

  • Follower 重新连接到 Leader
  • 快速追赶落后的数据
  • 满足同步条件后自动加入 ISR

3.4 ISR 收缩机制

3.4.1 收缩触发条件

ReplicaManager 定期检查并收缩 ISR:

private def maybeShrinkIsr(): Unit = {
  trace("Evaluating ISR list of partitions to see which replicas can be removed from the ISR")

  allPartitions.forEach { (topicPartition, _) =>
    onlinePartition(topicPartition).foreach(_.maybeShrinkIsr())    // 为非离线分区收缩 ISR
  }
}

源码位置: ReplicaManager.scala:2544-2551

分区级别的 ISR 收缩检查:

def maybeShrinkIsr(): Unit = {
  def needsIsrUpdate: Boolean = {
    !partitionState.isInflight && inReadLock(leaderIsrUpdateLock) {
      needsShrinkIsr()    // 检查是否需要收缩
    }
  }

  if (needsIsrUpdate) {
    val alterIsrUpdateOpt = inWriteLock(leaderIsrUpdateLock) {
      leaderLogIfLocal.flatMap { leaderLog =>
        val outOfSyncReplicaIds = getOutOfSyncReplicas(replicaLagTimeMaxMs)    // 获取不同步的副本
        partitionState match {
          case currentState: CommittedPartitionState if outOfSyncReplicaIds.nonEmpty =>
            val outOfSyncReplicaLog = outOfSyncReplicaIds.map { replicaId =>
              val replicaStateSnapshot = getReplica(replicaId).map(_.stateSnapshot)
              val logEndOffsetMessage = replicaStateSnapshot.map(_.logEndOffset.toString).getOrElse("unknown")
              val lastCaughtUpTimeMessage = replicaStateSnapshot.map(_.lastCaughtUpTimeMs.toString).getOrElse("unknown")
              s"(brokerId: $replicaId, endOffset: $logEndOffsetMessage, lastCaughtUpTimeMs: $lastCaughtUpTimeMessage)"
            }.mkString(" ")

            info(s"Shrinking ISR from ${currentState.isr.mkString(",")} to " +
              s"${(currentState.isr -- outOfSyncReplicaIds).mkString(",")}")    // 记录 ISR 收缩日志

            Some(prepareIsrShrink(currentState, outOfSyncReplicaIds))    // 准备收缩 ISR
          case _ => None
        }
      }
    }
    alterIsrUpdateOpt.foreach(submitAlterPartition)    // 提交 AlterPartition 请求
  }
}

源码位置: Partition.scala:1231-1260

核心功能:

  • 检查是否有不同步的副本需要移出 ISR
  • 记录详细的收缩日志信息
  • 准备并提交 ISR 收缩请求
  • 线程安全的状态更新

3.5 ISR 管理流程图

image.png

3.6 ISR 故障场景分析

3.6.1 常见故障场景

场景1:网络分区导致的 ISR 收缩

image.png

场景2:副本性能问题导致的滞后

// 副本滞后的常见原因
public class ReplicaLagCauses {
    // 1. 磁盘 I/O 性能问题
    if (diskIOLatency > threshold) {
        // 磁盘写入慢,导致副本跟不上
    }

    // 2. 网络带宽不足
    if (networkThroughput < requiredBandwidth) {
        // 网络传输慢,Fetch 请求延迟
    }

    // 3. GC 停顿时间过长
    if (gcPauseTime > maxAcceptablePause) {
        // JVM GC 导致副本处理暂停
    }

    // 4. CPU 资源不足
    if (cpuUsage > 90) {
        // CPU 负载高,影响副本同步处理
    }
}

场景3:Broker 故障恢复

image.png

3.6.2 ISR 监控和告警

关键监控指标:

# 1. ISR 大小监控
kafka.cluster:type=Partition,name=InSyncReplicasCount,topic=*,partition=*

# 2. ISR 变化频率
kafka.server:type=ReplicaManager,name=IsrExpandsPerSec
kafka.server:type=ReplicaManager,name=IsrShrinksPerSec

# 3. 副本不足的分区数
kafka.server:type=ReplicaManager,name=UnderReplicatedPartitions

# 4. 离线分区数
kafka.controller:type=KafkaController,name=OfflinePartitionsCount

告警规则示例:

# ISR 相关告警配置
alerts:
  - alert: ISRShrinkageHigh
    expr: rate(kafka_server_replicamanager_isrshrinkspersec[5m]) > 0.1
    for: 2m
    labels:
      severity: warning
    annotations:
      summary: "ISR 收缩频率过高"
      description: "ISR 收缩频率 {{ $value }} 超过阈值,可能存在副本同步问题"

  - alert: UnderReplicatedPartitions
    expr: kafka_server_replicamanager_underreplicatedpartitions > 0
    for: 1m
    labels:
      severity: critical
    annotations:
      summary: "存在副本不足的分区"
      description: "{{ $value }} 个分区的副本数不足,存在数据丢失风险"

  - alert: MinISRViolation
    expr: kafka_cluster_partition_insyncreplicascount < 2
    for: 30s
    labels:
      severity: critical
    annotations:
      summary: "分区 ISR 副本数低于最小要求"
      description: "分区 {{ $labels.topic }}-{{ $labels.partition }} ISR 副本数为 {{ $value }}"

3.7 ISR 最佳实践

3.7.1 配置优化建议

生产环境推荐配置:

# 平衡一致性和可用性
min.insync.replicas=2
replica.lag.time.max.ms=30000
unclean.leader.election.enable=false

# 网络和性能优化
replica.fetch.wait.max.ms=500
replica.fetch.max.bytes=1048576
replica.socket.timeout.ms=30000

# 监控和调试
replica.high.watermark.checkpoint.interval.ms=5000
log.flush.interval.messages=10000

不同场景的配置策略:

  1. 高一致性场景(金融、支付)

    min.insync.replicas=3
    replica.lag.time.max.ms=10000
    unclean.leader.election.enable=false
    acks=all
    
  2. 高可用性场景(日志收集)

    min.insync.replicas=1
    replica.lag.time.max.ms=60000
    unclean.leader.election.enable=true
    acks=1
    
  3. 平衡场景(一般业务)

    min.insync.replicas=2
    replica.lag.time.max.ms=30000
    unclean.leader.election.enable=false
    acks=all
    

4. 高水位管理

4.1 高水位概念

4.1.1 高水位定义

高水位(High Watermark,简称 HW)是分区中已被所有 ISR 副本同步的最大偏移量,是保证数据一致性和可见性的核心机制。 image.png

4.1.2 核心作用

1. 数据可见性控制

  • 只有高水位之前的消息对消费者可见
  • 确保消费者不会读到可能丢失的数据

2. 一致性保证

  • 所有 ISR 副本都已确认的数据才能被消费
  • 防止在 Leader 切换时数据不一致

3. 故障恢复基准

  • Leader 故障时,新 Leader 从高水位开始提供服务
  • 确保已提交的数据不会丢失

4.1.3 高水位 vs LEO

// LEO(Log End Offset):日志结束偏移量
// - 表示日志中下一条消息将要写入的偏移量
// - 每个副本都有自己的 LEO
// - LEO 总是 >= HW

// HW(High Watermark):高水位
// - 表示已被所有 ISR 副本确认的最大偏移量
// - 整个分区只有一个 HW(由 Leader 维护)
// - HW = min(所有 ISR 副本的 LEO)

核心功能:

  • LEO 表示副本的最新写入位置
  • HW 表示已确认的安全读取位置
  • 两者配合实现数据一致性保证

关系示例:

Leader:     [0][1][2][3][4][5][6][7][8][9]  LEO=10
Follower-1: [0][1][2][3][4][5][6][7]        LEO=8
Follower-2: [0][1][2][3][4][5]              LEO=6

High Watermark = min(10, 8, 6) = 6
消费者只能看到 offset 0-5 的消息

4.2 高水位更新机制

高水位的更新是一个精心设计的过程,确保数据一致性:

源码位置: core/src/main/scala/kafka/cluster/Partition.scala:1152-1195

// 检查并可能增加 Leader 的高水位
private def maybeIncrementLeaderHW(leaderLog: UnifiedLog, currentTimeMs: Long = time.milliseconds): Boolean = {
  if (isUnderMinIsr) {
    trace(s"Not increasing HWM because partition is under min ISR(ISR=${partitionState.isr}")
    return false
  }

  // maybeIncrementLeaderHW 在热路径中,以下代码避免不必要的集合生成
  val leaderLogEndOffset = leaderLog.logEndOffsetMetadata
  var newHighWatermark = leaderLogEndOffset

  // 遍历所有远程副本,找到最小的 LEO 作为新的高水位
  remoteReplicasMap.forEach { (_, replica) =>
    val replicaState = replica.stateSnapshot

    def shouldWaitForReplicaToJoinIsr: Boolean = {
      replicaState.isCaughtUp(leaderLogEndOffset.messageOffset, currentTimeMs, replicaLagTimeMaxMs) &&
      isReplicaIsrEligible(replica.brokerId)
    }

    // 只考虑 ISR 中的副本或者即将加入 ISR 的副本
    if (partitionState.isr.contains(replica.brokerId) || shouldWaitForReplicaToJoinIsr) {
      val replicaLogEndOffset = replicaState.logEndOffsetMetadata
      newHighWatermark = newHighWatermark.min(replicaLogEndOffset)
    }
  }

  // 尝试更新高水位
  leaderLog.maybeIncrementHighWatermark(newHighWatermark).toScala match {
    case Some(oldHighWatermark) =>
      debug(s"High watermark updated from $oldHighWatermark to $newHighWatermark")
      true
    case None =>
      if (isTraceEnabled) {
        val replicaInfo = remoteReplicas.map(replica => (replica.brokerId, replica.stateSnapshot.logEndOffsetMetadata)).toSet
        val localLogInfo = (localBrokerId, localLogOrException.logEndOffsetMetadata)
        trace(s"Skipping update high watermark since new hw $newHighWatermark is not larger than old value. " +
          s"All current LEOs are ${(replicaInfo + localLogInfo).map(logEndOffsetString)}")
      }
      false
  }
}

4.3 高水位更新的触发时机

高水位的更新有多个触发时机,确保及时反映副本同步状态:

4.3.1 主要触发场景

  1. Follower 拉取数据后

    // 当 Follower 更新 LEO 时,可能触发 HW 更新
    val leaderHWIncremented = if (prevFollowerEndOffset != replica.stateSnapshot.logEndOffset) {
      inReadLock(leaderIsrUpdateLock) {
        leaderLogIfLocal.exists(leaderLog => maybeIncrementLeaderHW(leaderLog, followerFetchTimeMs))
      }
    } else {
      false
    }
    
  2. ISR 变化时

    // ISR 扩展或收缩后,需要重新计算 HW
    leaderLogIfLocal.exists(log => maybeIncrementLeaderHW(log))
    
  3. Leader 写入新数据后

    // Leader 追加新消息后,检查是否可以提升 HW
    partition.appendRecordsToLeader(records, origin, requiredAcks, requestLocal)
    // 内部会调用 maybeIncrementLeaderHW
    

4.3.2 高水位计算算法

// 高水位计算的核心逻辑
private def maybeIncrementLeaderHW(leaderLog: UnifiedLog, currentTimeMs: Long): Boolean = {
  // 1. 检查是否满足最小 ISR 要求
  if (isUnderMinIsr) {
    trace(s"Not increasing HWM because partition is under min ISR(ISR=${partitionState.isr}")
    return false
  }

  // 2. 从 Leader LEO 开始
  val leaderLogEndOffset = leaderLog.logEndOffsetMetadata
  var newHighWatermark = leaderLogEndOffset

  // 3. 遍历所有远程副本,找到最小的 LEO
  remoteReplicasMap.forEach { (_, replica) =>
    val replicaState = replica.stateSnapshot

    // 只考虑 ISR 中的副本或即将加入 ISR 的副本
    if (partitionState.isr.contains(replica.brokerId) || shouldWaitForReplicaToJoinIsr) {
      val replicaLogEndOffset = replicaState.logEndOffsetMetadata
      newHighWatermark = newHighWatermark.min(replicaLogEndOffset)  // 取最小值
    }
  }

  // 4. 尝试更新高水位
  leaderLog.maybeIncrementHighWatermark(newHighWatermark)
}

4.3.3 高水位更新的约束条件

更新条件:

  1. 新 HW > 当前 HW:只能向前推进,不能回退
  2. 满足最小 ISR:ISR 副本数 >= min.insync.replicas
  3. 副本同步状态:只考虑 ISR 中的副本或即将加入的副本

特殊情况处理:

// 等待副本加入 ISR 的条件
def shouldWaitForReplicaToJoinIsr: Boolean = {
  replicaState.isCaughtUp(leaderLogEndOffset.messageOffset, currentTimeMs, replicaLagTimeMaxMs) &&
  isReplicaIsrEligible(replica.brokerId)
}

4.4 高水位检查点管理

源码位置: core/src/main/scala/kafka/server/ReplicaManager.scala:2560-2582

// 将所有分区的高水位值刷新到高水位文件
def checkpointHighWatermarks(): Unit = {
  def putHw(logDirToCheckpoints: mutable.AnyRefMap[String, mutable.AnyRefMap[TopicPartition, JLong]],
            log: UnifiedLog): Unit = {
    val checkpoints = logDirToCheckpoints.getOrElseUpdate(log.parentDir,
      new mutable.AnyRefMap[TopicPartition, JLong]())
    checkpoints.put(log.topicPartition, log.highWatermark)
  }

  val logDirToHws = new mutable.AnyRefMap[String, mutable.AnyRefMap[TopicPartition, JLong]](
    allPartitions.size)

  // 收集所有在线分区的高水位
  onlinePartitionsIterator.foreach { partition =>
    partition.log.foreach(putHw(logDirToHws, _))
    partition.futureLog.foreach(putHw(logDirToHws, _))
  }

  // 写入检查点文件
  for ((logDir, hws) <- logDirToHws) {
    try highWatermarkCheckpoints.get(logDir).foreach(_.write(hws.asJava))
    catch {
      case e: KafkaStorageException =>
        error(s"Error while writing to highwatermark file in directory $logDir", e)
    }
  }
}

高水位更新流程:

image.png

4.5 高水位在不同场景下的行为

4.5.1 正常生产消费场景

image.png

4.5.2 Leader 故障切换场景

image.png

4.5.3 ISR 收缩场景

image.png

4.6 高水位相关的重要配置

4.6.1 关键配置参数

# 最小同步副本数 - 影响高水位计算
min.insync.replicas=2

# 副本滞后时间 - 影响 ISR 成员资格
replica.lag.time.max.ms=30000

# 高水位检查点间隔 - 影响持久化频率
replica.high.watermark.checkpoint.interval.ms=5000

# 不干净的 Leader 选举 - 影响数据一致性
unclean.leader.election.enable=false

4.6.2 配置对高水位的影响

min.insync.replicas 的影响:

// 当 ISR 副本数 < min.insync.replicas 时
if (isUnderMinIsr) {
  // 不更新高水位,保护数据安全
  trace(s"Not increasing HWM because partition is under min ISR")
  return false
}

replica.lag.time.max.ms 的影响:

// 副本超时会被移出 ISR,影响高水位计算
val timeSinceLastCaughtUpMs = currentTimeMs - followerState.lastCaughtUpTimeMs
if (timeSinceLastCaughtUpMs > maxLagMs) {
  // 副本被标记为不同步,将从 ISR 中移除
  // 高水位计算将不再考虑此副本
}

4.7 高水位监控和故障排查

4.7.1 关键监控指标

# 查看分区的高水位信息
kafka-log-dirs.sh --bootstrap-server localhost:9092 --describe --json

# 查看消费者组的消费进度(相对于高水位)
kafka-consumer-groups.sh --bootstrap-server localhost:9092 --describe --group my-group

# 监控 ISR 变化(影响高水位计算)
kafka.cluster:type=Partition,name=InSyncReplicasCount,topic=*,partition=*

4.7.2 常见问题和解决方案

问题1:高水位长时间不更新

# 可能原因:
# 1. Follower 同步滞后
# 2. ISR 副本数不足
# 3. 网络分区

# 排查步骤:
# 1. 检查 ISR 状态
kafka-topics.sh --describe --topic my-topic

# 2. 检查副本滞后情况
kafka-replica-verification.sh --broker-list localhost:9092 --topic-white-list my-topic

问题2:消费者看不到最新消息

# 原因:消息还未达到高水位
# 解决:检查副本同步状态,确保 ISR 副本正常同步

5. 日志追加:生产者消息的处理流程

5.1 日志追加的核心流程

ReplicaManager 处理生产者消息的追加是其最重要的功能之一:

源码位置: core/src/main/scala/kafka/server/ReplicaManager.scala:1426-1503

// 将消息追加到本地副本日志
private def appendToLocalLog(internalTopicsAllowed: Boolean,
                            origin: AppendOrigin,
                            entriesPerPartition: Map[TopicIdPartition, MemoryRecords],
                            requiredAcks: Short,
                            requestLocal: RequestLocal,
                            verificationGuards: Map[TopicPartition, VerificationGuard]):
Map[TopicIdPartition, LogAppendResult] = {

  val traceEnabled = isTraceEnabled

  def processFailedRecord(topicIdPartition: TopicIdPartition, t: Throwable) = {
    val logStartOffset = onlinePartition(topicIdPartition.topicPartition()).map(_.logStartOffset).getOrElse(-1L)
    brokerTopicStats.topicStats(topicIdPartition.topic).failedProduceRequestRate.mark()
    brokerTopicStats.allTopicsStats.failedProduceRequestRate.mark()
    // 处理各种异常情况...
  }

  entriesPerPartition.map { case (topicIdPartition, records) =>
    // 拒绝追加到内部主题(如果不允许)
    if (Topic.isInternal(topicIdPartition.topic) && !internalTopicsAllowed) {
      (topicIdPartition, LogAppendResult(
        LogAppendInfo.UNKNOWN_LOG_APPEND_INFO,
        Some(new InvalidTopicException(s"Cannot append to internal topic ${topicIdPartition.topic}")),
        hasCustomErrorMessage = false))
    } else {
      try {
        val partition = getPartitionOrException(topicIdPartition)
        val info = partition.appendRecordsToLeader(records, origin, requiredAcks, requestLocal,
          verificationGuards.getOrElse(topicIdPartition.topicPartition(), VerificationGuard.SENTINEL))
        val numAppendedMessages = info.numMessages

        // 更新成功追加的字节数和消息数统计
        brokerTopicStats.topicStats(topicIdPartition.topic).bytesInRate.mark(records.sizeInBytes)
        brokerTopicStats.allTopicsStats.bytesInRate.mark(records.sizeInBytes)
        brokerTopicStats.topicStats(topicIdPartition.topic).messagesInRate.mark(numAppendedMessages)
        brokerTopicStats.allTopicsStats.messagesInRate.mark(numAppendedMessages)

        if (traceEnabled)
          trace(s"${records.sizeInBytes} written to log $topicIdPartition beginning at offset " +
            s"${info.firstOffset} and ending at offset ${info.lastOffset}")

        (topicIdPartition, LogAppendResult(info, exception = None, hasCustomErrorMessage = false))
      } catch {
        case e: KafkaStorageException =>
          processFailedRecord(topicIdPartition, e)
          (topicIdPartition, LogAppendResult(LogAppendInfo.unknownLogAppendInfoWithLogStartOffset(logStartOffset),
            Some(e), hasCustomErrorMessage = false))
        // 处理其他异常...
      }
    }
  }
}

5.2 生产者请求的完整处理

源码位置: core/src/main/scala/kafka/server/ReplicaManager.scala:684-706

// 生产者消息追加的主入口
def appendRecordsToLocalLog(timeout: Long,
                           requiredAcks: Short,
                           internalTopicsAllowed: Boolean,
                           origin: AppendOrigin,
                           entriesPerPartition: Map[TopicIdPartition, MemoryRecords],
                           requestLocal: RequestLocal = RequestLocal.noCaching,
                           actionQueue: ActionQueue = this.defaultActionQueue,
                           verificationGuards: Map[TopicPartition, VerificationGuard] = Map.empty
                          ): Map[TopicIdPartition, LogAppendResult] = {
  val startTimeMs = time.milliseconds

  // 追加到本地日志
  val localProduceResultsWithTopicId = appendToLocalLog(
    internalTopicsAllowed = internalTopicsAllowed,
    origin,
    entriesPerPartition,
    requiredAcks,
    requestLocal,
    verificationGuards.toMap
  )

  debug("Produce to local log in %d ms".format(time.milliseconds - startTimeMs))

  // 添加完成清理操作到队列
  addCompletePurgatoryAction(actionQueue, localProduceResultsWithTopicId)

  localProduceResultsWithTopicId
}

5.3 日志追加流程图

image.png

6. 副本同步:Follower 的数据拉取机制

6.1 Follower 拉取处理

ReplicaManager 还负责处理 Follower 的拉取请求:

源码位置: core/src/main/scala/kafka/cluster/Partition.scala:940-955

// 更新 Follower 副本状态并检查高水位
def updateFollowerFetchState(followerId: Int,
                           followerFetchOffsetMetadata: LogOffsetMetadata,
                           followerStartOffset: Long,
                           followerFetchTimeMs: Long,
                           leaderEndOffset: Long): Boolean = {
  getReplica(followerId) match {
    case Some(followerReplica) =>
      val prevFollowerEndOffset = followerReplica.stateSnapshot.logEndOffset
      followerReplica.updateFetchState(followerFetchOffsetMetadata, followerStartOffset, followerFetchTimeMs, leaderEndOffset)

      // 检查分区的 HW 是否可以增加,因为副本可能已经在 ISR 中且其 LEO 刚刚增加
      val leaderHWIncremented = if (prevFollowerEndOffset != replica.stateSnapshot.logEndOffset) {
        // Leader 日志可能被 ReplicaAlterLogDirsThread 更新,所以以下方法必须在 leaderIsrUpdateLock 锁中
        // 以防止向无效日志添加新的 hw
        inReadLock(leaderIsrUpdateLock) {
          leaderLogIfLocal.exists(leaderLog => maybeIncrementLeaderHW(leaderLog, followerFetchTimeMs))
        }
      } else {
        false
      }

      // 一些延迟操作可能在 HW 或 LW 改变后被解除阻塞
      if (leaderLWIncremented || leaderHWIncremented)
        tryCompleteDelayedRequests()

      leaderHWIncremented
    case None =>
      false
  }
}

6.2 副本同步状态检查

源码位置: core/src/main/scala/kafka/cluster/Partition.scala:1297-1307

// 获取不同步的副本集合
def getOutOfSyncReplicas(maxLagMs: Long): Set[Int] = {
  val current = partitionState
  if (!current.isInflight) {
    val candidateReplicaIds = current.isr - localBrokerId
    val currentTimeMs = time.milliseconds()
    val leaderEndOffset = localLogOrException.logEndOffset
    candidateReplicaIds.filter(replicaId => isFollowerOutOfSync(replicaId, leaderEndOffset, currentTimeMs, maxLagMs))
  } else {
    Set.empty
  }
}

// 判断 Follower 是否不同步
private def isFollowerOutOfSync(replicaId: Int, leaderEndOffset: Long, currentTimeMs: Long, maxLagMs: Long): Boolean = {
  getReplica(replicaId) match {
    case Some(followerReplica) =>
      val followerState = followerReplica.stateSnapshot
      val timeSinceLastCaughtUpMs = math.max(0L, currentTimeMs - followerState.lastCaughtUpTimeMs)
      timeSinceLastCaughtUpMs > maxLagMs
    case None =>
      true
  }
}

7. 分区管理:在线/离线状态处理

7.1 分区状态管理

源码位置: core/src/main/scala/kafka/server/ReplicaManager.scala:2584-2592

// 标记分区为离线状态
def markPartitionOffline(tp: TopicPartition): Unit = replicaStateChangeLock synchronized {
  allPartitions.get(tp) match {
    case HostedPartition.Online(partition) =>
      allPartitions.put(tp, HostedPartition.Offline(Some(partition)))
      partition.markOffline()
    case _ =>
      allPartitions.put(tp, HostedPartition.Offline(None))
  }
}

7.2 分区创建和获取

源码位置: core/src/main/scala/kafka/server/ReplicaManager.scala:2752-2770

// 获取或创建分区
private[kafka] def getOrCreatePartition(tp: TopicPartition,
                                       delta: TopicsDelta,
                                       topicId: Uuid): Option[(Partition, Boolean)] = {
  getPartition(tp) match {
    case HostedPartition.Offline(offlinePartition) =>
      if (offlinePartition.flatMap(p => p.topicId).contains(topicId)) {
        stateChangeLogger.warn(s"Unable to bring up new local leader $tp " +
          s"with topic id $topicId because it resides in an offline log " +
          "directory.")
        None
      } else {
        stateChangeLogger.info(s"Creating new partition $tp with topic id " + s"$topicId." +
          s"A topic with the same name but different id exists but it resides in an offline log " +
          s"directory.")
        val partition = Partition(new TopicIdPartition(topicId, tp), time, this)
        allPartitions.put(tp, HostedPartition.Online(partition))
        Some((partition, true))
      }
    case HostedPartition.Online(partition) =>
      if (partition.topicId.contains(topicId)) {
        Some((partition, false))
      } else {
        // 主题 ID 不匹配,可能是主题被删除并重新创建
        stateChangeLogger.info(s"Deleting partition $tp with topic id ${partition.topicId} " +
          s"since a partition with the same name but different topic id $topicId needs to be created.")
        partition.delete()
        val newPartition = Partition(new TopicIdPartition(topicId, tp), time, this)
        allPartitions.put(tp, HostedPartition.Online(newPartition))
        Some((newPartition, true))
      }
    case HostedPartition.None =>
      val partition = Partition(new TopicIdPartition(topicId, tp), time, this)
      allPartitions.put(tp, HostedPartition.Online(partition))
      Some((partition, true))
  }
}

8. 性能优化和监控

8.1 关键性能指标

ReplicaManager 提供了丰富的监控指标:

源码位置: core/src/main/scala/kafka/server/ReplicaManager.scala:367-371

// ISR 相关指标
val isrExpandRate: Meter = metricsGroup.newMeter(IsrExpandsPerSecMetricName, "expands", TimeUnit.SECONDS)
val isrShrinkRate: Meter = metricsGroup.newMeter(IsrShrinksPerSecMetricName, "shrinks", TimeUnit.SECONDS)
val failedIsrUpdatesRate: Meter = metricsGroup.newMeter(FailedIsrUpdatesPerSecMetricName, "failedUpdates", TimeUnit.SECONDS)

// 副本不足的分区数量
def underReplicatedPartitionCount: Int = leaderPartitionsIterator.count(_.isUnderReplicated)

8.2 配置优化建议

# 副本管理相关配置
replica.lag.time.max.ms=30000              # 副本最大滞后时间
replica.fetch.max.bytes=1048576             # 副本拉取最大字节数
replica.fetch.wait.max.ms=500               # 副本拉取最大等待时间
replica.high.watermark.checkpoint.interval.ms=5000  # 高水位检查点间隔

# ISR 管理配置
min.insync.replicas=2                       # 最小同步副本数
unclean.leader.election.enable=false       # 禁用不干净的 Leader 选举

# 性能调优配置
num.replica.fetchers=1                      # 副本拉取线程数
replica.fetch.backoff.ms=1000              # 副本拉取退避时间

9. 故障处理和恢复机制

9.1 日志目录故障处理

ReplicaManager 内置了完善的故障处理机制:

// 日志目录故障处理器
logDirFailureHandler = new LogDirFailureHandler("LogDirFailureHandler")
logDirFailureHandler.start()

9.2 副本恢复流程

image.png

总结

ReplicaManager 是 Kafka 副本管理的核心引擎,其设计体现了分布式系统的核心原则:

核心优势:

  1. 数据一致性:通过 ISR 和高水位机制确保强一致性
  2. 高可用性:支持动态的 Leader/Follower 切换和故障恢复
  3. 性能优化:高效的日志追加和副本同步机制
  4. 监控完善:丰富的指标体系支持运维监控

设计精髓:

  • 状态机管理:清晰的分区状态转换和副本状态管理
  • 异步处理:大量使用异步操作提升性能
  • 故障容错:完善的故障检测和恢复机制
  • 可扩展性:支持大规模分区和副本的管理

ReplicaManager 的实现展现了 Kafka 在数据一致性、高可用性和高性能方面的精心设计,是理解 Kafka 核心机制的重要组件。