OpenHarmony 实战开发 ——轻量型系统服务管理部件

102 阅读9分钟

简介

由于平台资源有限,且硬件平台多样,因此需要屏蔽不同硬件架构和平台资源的不同、以及运行形态的不同,提供统一化的系统服务开发框架。根据RISC-V、Cortex-M、Cortex-A不同硬件平台,分为两种硬件平台,以下简称M核、A核。

  • M核:处理器架构为Cortex-M或同等处理能力的硬件平台,系统内存一般低于512KB,无文件系统或者仅提供一个可有限使用的轻量级文件系统,遵循CMSIS接口规范。
  • A核:处理器架构为Cortex-A或同等处理能力的硬件平台,内存资源大于512KB,文件系统完善,可存储大量数据,遵循POSIX接口规范。

系统服务框架基于面向服务的架构,提供了服务开发、服务的子功能开发、对外接口的开发、以及多服务共进程、进程间服务调用等开发能力。其中:

  • M核:包含服务开发、服务的子功能开发、对外接口的开发以及多服务共进程的开发框架。
  • A核:在M核能力基础之上,包含了进程间服务调用、进程间服务调用权限控制、进程间服务接口的开发等能力。

系统架构

图 1 面向服务的架构

  • Provider:服务的提供者,为系统提供能力(对外接口)。
  • Consumer:服务的消费者,调用服务提供的功能(对外接口)。
  • Samgr:作为中介者,管理Provider提供的能力,同时帮助Consumer发现Provider的能力。

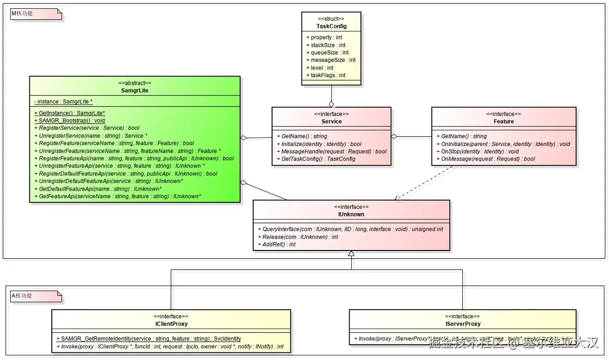
图 2 系统服务开发框架主体对象:

  • SamgrLite:主要提供服务的注册与发现能力。
  • Service:开发服务时,需要实现的服务的生命周期接口。
  • Feature:开发功能时,需要实现的功能的生命周期接口。
  • IUnknown:基于IUnknown开发服务或功能的对外接口。
  • IClientProxy:IPC调用时,消费者的消息发送代理。
  • IServerProxy:IPC调用时,开发者需要实现提供者的消息处理接口。

目录

表 1 系统服务框架源代码目录结构

名称描述
interfaces/kits/samgr_lite/samgrM核和A核系统服务框架对外接口定义。
interfaces/kits/samgr_lite/registryA核进程间服务调用的对外接口定义。
interfaces/kits/samgr_lite/communication/broadcastM核和A核进程内事件广播服务的对外接口定义。
services/samgr_lite/samgr/adapterPOSIX和CMSIS接口适配层来屏蔽A核M核接口差异。
services/samgr_lite/samgr/registryM核服务注册发现的桩函数。
services/samgr_lite/samgr/sourceM核和A核系统服务开发框架基础代码。
services/samgr_lite/samgr_clientA核进程间服务调用的注册与发现。
services/samgr_lite/samgr_serverA核进程间服务调用的IPC地址管理和访问控制。
services/samgr_lite/samgr_endpointA核IPC通信消息收发包管理。
services/samgr_lite/communication/broadcastM核和A核进程内事件广播服务。

约束

  • 系统服务开发框架统一使用C开发。
  • 同进程内服务间调用统一使用IUnknown接口对外象,消息接口统一由IUnknown接口传递给本服务。
  • 服务名和功能名必需使用常量字符串且长度小于16个字节。
  • M核:系统依赖上bootstrap服务,在系统启动函数中调用OHOS_SystemInit()函数。
  • A核:系统依赖samgr库,在main函数中调用SAMGR_Bootstrap()函数。

开发服务

  • 继承并重新定义服务:
    typedef struct ExampleService {
        INHERIT_SERVICE;
        INHERIT_IUNKNOWNENTRY(DefaultFeatureApi);
        Identity identity;
    } ExampleService;
  • 实现服务的生命周期函数:
    static const char *GetName(Service *service)
    {
        return EXAMPLE_SERVICE;
    }
    
    static BOOL Initialize(Service *service, Identity identity)
    {
        ExampleService *example = (ExampleService *)service;
        // 保存服务的唯一身份标识,用来自己的IUnknown接口对服务发消息时使用。
        example->identity = identity;
        return TRUE;
    }
    static BOOL MessageHandle(Service *service, Request *msg)
    {
        ExampleService *example = (ExampleService *)service;
        switch (msg->msgId) {
            case MSG_SYNC:
                // 业务处理
                break;
            default:break;
        }
        return FALSE;
    }
    static TaskConfig GetTaskConfig(Service *service)
    {
        TaskConfig config = {LEVEL_HIGH, PRI_BELOW_NORMAL,
                             0x800, 20, SHARED_TASK};
        return config;
    }
  • 创建服务对象:
    static ExampleService g_example = {
        .GetName = GetName,
        .Initialize = Initialize,
        .MessageHandle = MessageHandle,
        .GetTaskConfig = GetTaskConfig,
        SERVER_IPROXY_IMPL_BEGIN,
            .Invoke = NULL,
            .SyncCall = SyncCall,
        IPROXY_END,
    };
  • 向SAMGR注册服务及接口:
    static void Init(void)
    {
        SAMGR_GetInstance()->RegisterService((Service *)&g_example);
        SAMGR_GetInstance()->RegisterDefaultFeatureApi(EXAMPLE_SERVICE, GET_IUNKNOWN(g_example));
    }
  • 定义服务的初始化入口:
    SYSEX_SERVICE_INIT(Init);

开发服务的子功能

  • 继承并重新定义功能:
    typedef struct DemoFeature {
        INHERIT_FEATURE;
        INHERIT_IUNKNOWNENTRY(DemoApi);
        Identity identity;
        Service *parent;
    } DemoFeature;
  • 实现功能的生命周期函数:
    static const char *FEATURE_GetName(Feature *feature)
    {
        return EXAMPLE_FEATURE;
    }
    
    static void FEATURE_OnInitialize(Feature *feature, Service *parent, Identity identity)
    {
        DemoFeature *demoFeature = (DemoFeature *)feature;
        demoFeature->identity = identity;
        demoFeature->parent = parent;
    }
    
    static void FEATURE_OnStop(Feature *feature, Identity identity)
    {
        g_example.identity.queueId = NULL;
        g_example.identity.featureId = -1;
        g_example.identity.serviceId = -1;
    }
    
    static BOOL FEATURE_OnMessage(Feature *feature, Request *request)
    {
        if (request->msgId == MSG_PROC) {
            Response response = {.data = "Yes, you did!", .len = 0};
            SAMGR_SendResponse(request, &response);
            return TRUE;
        } else {
            if (request->msgId == MSG_TIME_PROC) {
                LOS_Msleep(WAIT_FEATURE_PROC * 10);
                if (request->msgValue) {
                    SAMGR_PrintServices();
                } else {
                    SAMGR_PrintOperations();
                }
                AsyncTimeCall(GET_IUNKNOWN(g_example));
                return FALSE;
            }
        }
        return FALSE;
    }
  • 创建功能对象:
    static DemoFeature g_example = {
        .GetName = FEATURE_GetName,
        .OnInitialize = FEATURE_OnInitialize,
        .OnStop = FEATURE_OnStop,
        .OnMessage = FEATURE_OnMessage,
        DEFAULT_IUNKNOWN_ENTRY_BEGIN,
            .AsyncCall = AsyncCall,
            .AsyncTimeCall = AsyncTimeCall,
            .SyncCall = SyncCall,
            .AsyncCallBack = AsyncCallBack,
        DEFAULT_IUNKNOWN_ENTRY_END,
        .identity = {-1, -1, NULL},
    };
  • 向SAMGR注册功能及接口:
    static void Init(void){
        SAMGR_GetInstance()->RegisterFeature(EXAMPLE_SERVICE, (Feature *)&g_example);
        SAMGR_GetInstance()->RegisterFeatureApi(EXAMPLE_SERVICE, EXAMPLE_FEATURE, GET_IUNKNOWN(g_example));
    }
  • 定义功能的初始化入口:
    SYSEX_FEATURE_INIT(Init);

开发进程内对外接口

  • 定义IUnknown接口:
    typedef struct DemoApi {
        INHERIT_IUNKNOWN;
        BOOL (*AsyncCall)(IUnknown *iUnknown, const char *buff);
        BOOL (*AsyncTimeCall)(IUnknown *iUnknown);
        BOOL (*SyncCall)(IUnknown *iUnknown, struct Payload *payload);
        BOOL (*AsyncCallBack)(IUnknown *iUnknown, const char *buff, Handler handler);
    } DemoApi;
  • 定义IUnknown的引用对象:
    typedef struct DemoRefApi {
        INHERIT_IUNKNOWNENTRY(DemoApi);
    } DemoRefApi;
  • 初始化接口对象:
    static DemoRefApi api = {
        DEFAULT_IUNKNOWN_ENTRY_BEGIN,
            .AsyncCall = AsyncCall,
            .AsyncTimeCall = AsyncTimeCall,
            .SyncCall = SyncCall,
            .AsyncCallBack = AsyncCallBack,
        DEFAULT_IUNKNOWN_ENTRY_END,
    };
  • 注册服务接口:
    SAMGR_GetInstance()->RegisterFeatureApi(EXAMPLE_SERVICE, EXAMPLE_FEATURE, GET_IUNKNOWN(api));

调用进程内服务

  • 获取服务的对外接口:
    DemoApi *demoApi = NULL;
    IUnknown *iUnknown = SAMGR_GetInstance()->GetFeatureApi(EXAMPLE_SERVICE, EXAMPLE_FEATURE);
    if (iUnknown == NULL) {
        return NULL;
    }
    int result = iUnknown->QueryInterface(iUnknown, DEFAULT_VERSION, (void **)&demoApi);
    if (result != 0 || demoApi == NULL) {
        return NULL;
    }
  • 接口调用:
    if (demoApi->AsyncCallBack == NULL) {
        return NULL;
    }
    demoApi->AsyncCallBack((IUnknown *)demoApi, "I wanna async call callback good result!", AsyncHandler);
  • 释放接口:
    int32 ref = demoApi->Release((IUnknown *)demoApi);

DD一下:欢迎大家关注工粽号<程序猿百晓生>,可以了解到以下知识点。

`欢迎大家关注工粽号<程序猿百晓生>,可以了解到以下知识点。`
1.OpenHarmony开发基础
2.OpenHarmony北向开发环境搭建
3.鸿蒙南向开发环境的搭建
4.鸿蒙生态应用开发白皮书V2.0 & V3.0
5.鸿蒙开发面试真题(含参考答案) 
6.TypeScript入门学习手册
7.OpenHarmony 经典面试题(含参考答案)
8.OpenHarmony设备开发入门【最新版】
9.沉浸式剖析OpenHarmony源代码
10.系统定制指南
11.【OpenHarmony】Uboot 驱动加载流程
12.OpenHarmony构建系统--GN与子系统、部件、模块详解
13.ohos开机init启动流程
14.鸿蒙版性能优化指南
.......

开发跨进程间对外接口

  • 继承IServerProxy替代继承IUnknown:INHERIT_SERVER_IPROXY
    typedef struct DemoFeatureApi {
        INHERIT_SERVER_IPROXY;
        BOOL (*AsyncCall)(IUnknown *iUnknown, const char *buff);
        BOOL (*AsyncTimeCall)(IUnknown *iUnknown);
        BOOL (*SyncCall)(IUnknown *iUnknown, struct Payload *payload);
        BOOL (*AsyncCallBack)(IUnknown *iUnknown, const char *buff, IOwner notify, INotifyFunc handler);
    } DemoFeatureApi;
  • 初始化IServerProxy对象:
    static DemoFeature g_example = {
        SERVER_IPROXY_IMPL_BEGIN,
        .Invoke = Invoke,
        .AsyncCall = AsyncCall,
        .AsyncTimeCall = AsyncTimeCall,
        .SyncCall = SyncCall,
        .AsyncCallBack = AsyncCallBack,
        IPROXY_END,
    };
  • 实现Invoke函数来处理Ipc消息:
    static int32 Invoke(IServerProxy *iProxy, int funcId, void *origin, IpcIo *req, IpcIo *reply)
    {
        DemoFeatureApi *api = (DemoFeatureApi *)iProxy;
        BOOL ret;
        size_t len = 0;
        switch (funcId) {
            case ID_ASYNCALL:
                ret = api->AsyncCall((IUnknown *)iProxy, (char *)IpcIoPopString(req, &len));
                IpcIoPushBool(reply, ret);
                break;
            case ID_ASYNTIMECALL:
                ret = api->AsyncTimeCall((IUnknown *)iProxy);
                IpcIoPushBool(reply, ret);
                break;
            case ID_SYNCCALL: {
                struct Payload payload;
                payload.id = IpcIoPopInt32(req);
                payload.value = IpcIoPopInt32(req);
                payload.name = (char *)IpcIoPopString(req, &len);
                ret = api->SyncCall((IUnknown *)iProxy, &payload);
                IpcIoPushString(reply, ret ? "TRUE" : "FALSE");
            }
                break;
            case ID_ASYNCCALLBACK: { // convert to sync proxy
                IpcIoPushString(reply, "Yes, you did!");
                IpcIoPushBool(reply, TRUE);
            }
                break;
            default:
                IpcIoPushBool(reply, FALSE);
                break;
        }
        return EC_SUCCESS;
    }
  • 注册接口:与进程内接口注册一致
    SAMGR_GetInstance()->RegisterFeatureApi(EXAMPLE_SERVICE, EXAMPLE_FEATURE, GET_IUNKNOWN(g_example));

调用跨进程间服务

  • 获取跨进程服务的对外接口:
    IClientProxy *demoApi = NULL;
    IUnknown *iUnknown = SAMGR_GetInstance()->GetFeatureApi(EXAMPLE_SERVICE, EXAMPLE_FEATURE);
    if (iUnknown == NULL) {
        return NULL;
    }
    int result = iUnknown->QueryInterface(iUnknown, CLIENT_PROXY_VER, (void **)&demoApi);
    if (result != 0 || demoApi == NULL) {
        return NULL;
    }
  • 调用Ipc消息接口:
    IpcIo request;char data[250];
    IpcIoInit(&request, data, sizeof(data), 0);
    demoApi->Invoke(demoApi, 0, &request, NULL, NULL);
  • 释放接口:
    int32 ref = demoApi->Release((IUnknown *)demoApi);

开发跨进程间服务调用客户端代理

  • 定义IPC接口客户端代理:
    typedef struct DemoClientProxy {
        INHERIT_CLIENT_IPROXY;
        BOOL (*AsyncCall)(IUnknown *iUnknown, const char *buff);
        BOOL (*AsyncTimeCall)(IUnknown *iUnknown);
        BOOL (*SyncCall)(IUnknown *iUnknown, struct Payload *payload);
        BOOL (*AsyncCallBack)(IUnknown *iUnknown, const char *buff, IOwner notify, INotifyFunc handler);
    } DemoClientProxy;
    typedef struct DemoClientEntry {
        INHERIT_IUNKNOWNENTRY(DemoClientProxy);
    } DemoClientEntry;
  • 实现客户端代理封装Ipc消息接口:
    static BOOL AsyncCall(IUnknown *iUnknown, const char *buff)
    {
        DemoClientProxy *proxy = (DemoClientProxy *)iUnknown;
        IpcIo request;
        char data[MAX_DATA_LEN];
        IpcIoInit(&request, data, MAX_DATA_LEN, 0);
        IpcIoPushString(&request, buff);
        int ret = proxy->Invoke((IClientProxy *)proxy, ID_ASYNCALL, &request, NULL, NULL);
        return ret == EC_SUCCESS;
    }
    
    static BOOL AsyncTimeCall(IUnknown *iUnknown)
    {
        DemoClientProxy *proxy = (DemoClientProxy *)iUnknown;
        IpcIo request;
        char data[MAX_DATA_LEN];
        IpcIoInit(&request, data, MAX_DATA_LEN, 0);
        int ret = proxy->Invoke((IClientProxy *)proxy, ID_ASYNTIMECALL, &request, NULL, NULL);
        return ret == EC_SUCCESS;
    }
    
    static int Callback(IOwner owner, int code, IpcIo *reply)
    {
        size_t len = 0;
        return strcpy_s(owner, MAX_DATA_LEN, (char *)IpcIoPopString(reply, &len));
    }
    
    static BOOL SyncCall(IUnknown *iUnknown, struct Payload *payload)
    {
        DemoClientProxy *proxy = (DemoClientProxy *)iUnknown;
        IpcIo request;
        char data[MAX_DATA_LEN];
        IpcIoInit(&request, data, MAX_DATA_LEN, 0);
        IpcIoPushInt32(&request, payload->id);
        IpcIoPushInt32(&request, payload->value);
        IpcIoPushString(&request, payload->name);
        int ret = proxy->Invoke((IClientProxy *)proxy, ID_SYNCCALL, &request, data, Callback);
        data[MAX_DATA_LEN - 1] = 0;
        HILOG_INFO(HILOG_MODULE_APP, "[TID:0x%lx]Remote response is %s!", pthread_self(), data);
        return ret == EC_SUCCESS;
    }
    
    struct CurrentNotify {
        IOwner notify;
        INotifyFunc handler;
    };
    
    static int CurrentCallback(IOwner owner, int code, IpcIo *reply)
    {
        struct CurrentNotify *notify = (struct CurrentNotify *)owner;
        size_t len = 0;
        char *response = (char *)IpcIoPopString(reply, &len);
        HILOG_INFO(HILOG_MODULE_APP, "[TID:0x%lx]Notify Remote response is %s!", pthread_self(), response);
        notify->handler(notify->notify, response);
        return EC_SUCCESS;
    }
    
    static BOOL AsyncCallBack(IUnknown *iUnknown, const char *buff, IOwner notify, INotifyFunc handler)
    {
        struct CurrentNotify owner = {notify, handler};
        DemoClientProxy *proxy = (DemoClientProxy *)iUnknown;
        IpcIo request;
        char data[MAX_DATA_LEN];
        IpcIoInit(&request, data, MAX_DATA_LEN, 0);
        IpcIoPushString(&request, buff);
        int ret = proxy->Invoke((IClientProxy *)proxy, ID_ASYNCCALLBACK, &request, &owner, CurrentCallback);
        return ret == EC_SUCCESS;
    }
  • 实现客户端代理的工厂方法:
    void *DEMO_CreatClient(const char *service, const char *feature, uint32 size)
    {
        (void)service;
        (void)feature;
        uint32 len = size + sizeof(DemoClientEntry);
        uint8 *client = malloc(len);
        (void)memset_s(client, len, 0, len);
        DemoClientEntry *entry = (DemoClientEntry *)&client[size];
        entry->ver = ((uint16)CLIENT_PROXY_VER | (uint16)DEFAULT_VERSION);
        entry->ref = 1;
        entry->iUnknown.QueryInterface = IUNKNOWN_QueryInterface;
        entry->iUnknown.AddRef = IUNKNOWN_AddRef;
        entry->iUnknown.Release = IUNKNOWN_Release;
        entry->iUnknown.Invoke = NULL;
        entry->iUnknown.AsyncCall = AsyncCall;
        entry->iUnknown.AsyncTimeCall = AsyncTimeCall;
        entry->iUnknown.SyncCall = SyncCall;
        entry->iUnknown.AsyncCallBack = AsyncCallBack;
        return client;
    }
    void DEMO_DestroyClient(const char *service, const char *feature, void *iproxy)
    {
        free(iproxy);
    }
  • 将客户端代理的工厂方法注册到SAMGR:
    SAMGR_RegisterFactory(EXAMPLE_SERVICE, EXAMPLE_FEATURE, DEMO_CreatClient, DEMO_DestroyClient);
  • 获取跨进程服务的对外接口:
    DemoClientProxy *demoApi = NULL;
    IUnknown *iUnknown = SAMGR_GetInstance()->GetFeatureApi(EXAMPLE_SERVICE, EXAMPLE_FEATURE);
    if (iUnknown == NULL) {
        return NULL;
    }
    int result = iUnknown->QueryInterface(iUnknown, DEFAULT_VERSION, (void **)&demoApi);
    if (result != 0 || demoApi == NULL) {
        return NULL;
    }
  • 调用跨进程服务的客户端代理接口:
    if (demoApi->AsyncCallBack == NULL) {
        return NULL;
    }
    demoApi->AsyncCallBack((IUnknown *)demoApi,
                           "I wanna async call callback good result!", NULL, AsyncHandler);
  • 释放接口:
    int32 ref = demoApi->Release((IUnknown *)demoApi);