首页
沸点
课程
数据标注
HOT
AI Coding
更多
直播
活动
APP
插件
直播
活动
APP
插件
搜索历史
清空
创作者中心
写文章
发沸点
写笔记
写代码
草稿箱
创作灵感
查看更多
登录
注册
飞书文档下载,下载没有权限的飞书文档
嘛呢您auv
2025-05-21
384
阅读1分钟
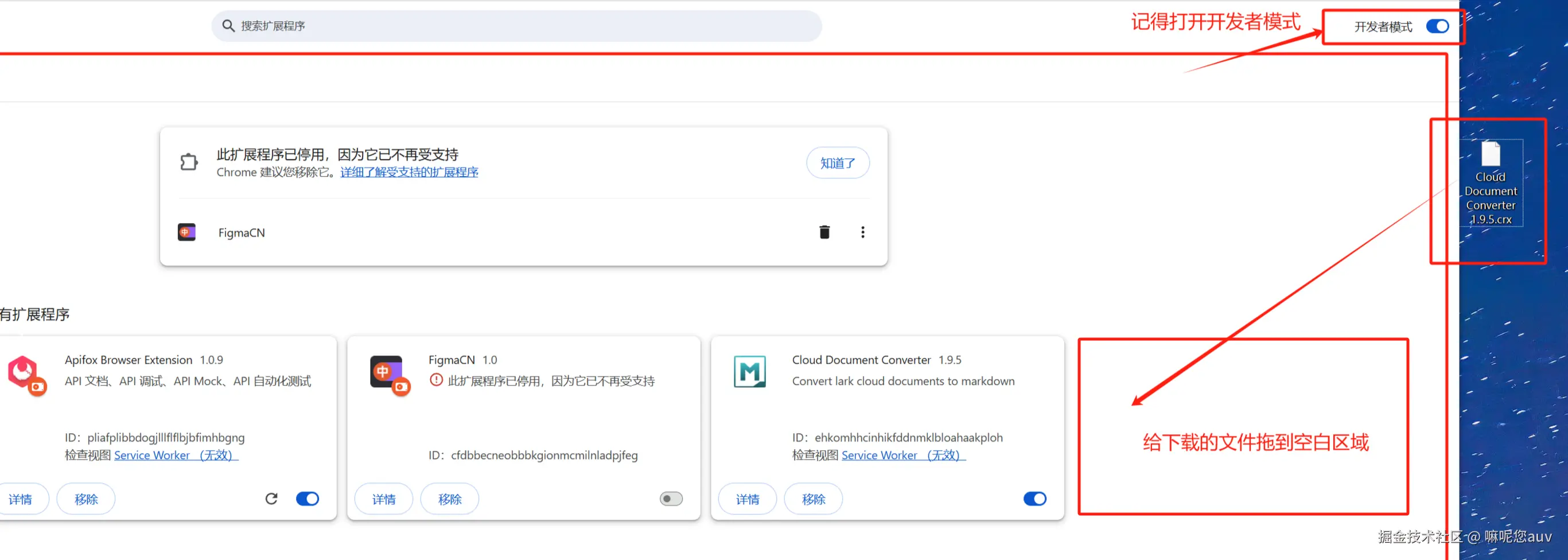
wx搜索公zhong号:狮心王,回复[飞书文档保存]获取chrome扩展文件
拿到扩展文件之后添加扩展文件
嘛呢您auv
菜鸟前端
28
文章
11k
阅读
8
粉丝
目录
收起
拿到扩展文件之后添加扩展文件