Windows下载、安装InfluxDB时间序列数据库

1,436 阅读5分钟

  本文介绍在Windows电脑中,下载、安装、部署并运行InfluxDB数据库服务的方法。

  InfluxDB是一个开源的时间序列数据库,专为处理时间序列数据而设计。它最初发布于2013年,目前已被广泛应用于监控、日志记录、物联网、实时分析等领域,特别适合处理大规模、高频率的时间序列数据

  首先,我们下载InfluxDB数据库的安装文件。我们直接到InfluxDB数据库的官方下载网站中,下载对应版本的安装文件即可。这里需要注意,目前最新的InfluxDB版本为2.x,如果大家对InfluxDB的版本没有特殊要求,建议就安装2.x的新版即可;但是因为我这里需要配置1.x版本的,所以我当时是在上述网站中,找到了1.x的老版本的安装信息,如下图所示。

  找到所需版本的InfluxDB后,选择后面的“Platform”选项——我们这里介绍的是在Windows电脑中配置这一数据库的方法,所以就选择带有Windows字样的版本即可。同时需要注意,在其官方网站中,没有直接提供文件下载的选项,而是给出了下载对应文件所需的PowerShell脚本,如上图所示。

  接下来,我们先在自己指定的某个路径下,新建一个文件夹,作为InfluxDB的安装路径。如下图所示;这个路径和文件夹可以随意指定,只要自己记得住就行——但是不建议放在C盘。

  随后,按下Shift键,并在上述这一文件夹的空白处右键,选择“在此处打开 Powershell 窗口”选项,如下图所示。

  此外,还可以在开始菜单中,通过搜索找到PowerShell;如果是通过这种方法的话,那就建议选择“以管理员身份运行”(但是否这么选在本文中没有影响),如下图所示。此外,通过这种方法进入PowerShell的话,还需要先额外cd进入前述我们建立好的路径中。

  随后,在PowerShell中输入我们前面在InfluxDB官网中找到的那句PowerShell脚本,在我这里也就是下面这段代码。

wget https://download.influxdata.com/influxdb/releases/influxdb-1.8.10_windows_amd64.zip -UseBasicParsing -OutFile influxdb-1.8.10_windows_amd64.zip

  随后,按下回车键,PowerShell就会自动执行前述脚本——而这个脚本的作用就是下载对应版本的InfluxDB的文件;如下图所示。

  下载完毕后,将在前述安装路径下看到一个压缩包;将其解压即可,如下图所示。

  随后,进入压缩包解压后的文件夹,打开并编辑其中的influxdb.conf文件,如下图所示。

  随后,首先复制一下上述influxdb.conf文件所在的路径,如下图所示。

  接下来,在上述influxdb.conf文件的# Where the metadata/raft...这句代码下面,新增一行代码,代码如下所示。

dir = "你的路径/meta"

  其中,前面的dir = 和后面的/meta不用变,大家就把刚刚复制的路径放在中间位置即可,如下图所示;但是需要注意,复制后需要把路径中的反斜杠(也就是\)切换为正斜杠(也就是/)。

  随后,修改完上述代码后,再在其下方大概20行左右的位置处(如下图所示的位置),新增另外2行代码;具体如下所示。

dir = "你的路径/data"

wal-dir = "你的路径/wal"

  其中,还是前面和后面的不用变,大家就把刚刚复制的路径放在中间位置即可,如下图所示;依然注意,需要把路径中的反斜杠(也就是\)切换为正斜杠(也就是/)。

  我们这里做的修改,就是告诉InfluxDB在启动之后,需要将数据、文件等存放在哪里;我们这里就选择将不同的数据存放在InfluxDB的安装路径下的不同文件夹中了。

  以上,就完成了InfluxDB的下载、安装与基本配置,随后就可以开始启动InfluxDB了。

1 不按照配置文件启动

  首先,我们介绍一下不按照配置文件来启动InfluxDB的方式。这里的不按照配置文件,意思其实就是不按照前面我们修改的influxdb.conf文件来执行InfluxDB;这样的话,InfluxDB就会把数据和文件等放在它默认的位置。

  不按照配置文件启动的话,就直接双击我们安装路径下的influxd.exe(注意不是influx.exe)文件即可,如下图所示。

  随后,出现如下图所示的提示,表明InfluxDB已经成功启动;此时启动的是InfluxDB的服务。

  随后,如果需要在本机访问刚刚启动的服务,那么再双击influx.exe文件即可,如下图所示。

  双击后,将弹出如下图所示的界面,表明已经可以在本机访问刚刚启动的InfluxDB服务了。

2 按照配置文件启动

  接下来,介绍一下按照配置文件(也就是influxdb.conf文件)来启动InfluxDB服务的方法(推荐按照这种方式来启动)。按照这种方式,在启动InfluxDB完毕后,其数据、文件等都会保存在我们前面指定的路径中。

  首先,进入InfluxDB的安装文件夹(就是带有influx.exe文件、influxdb.conf文件等的那个文件夹),然后在这里打开命令行,并输入如下所示的代码。

.\influxd -config influxdb.conf

  随后,将弹出如下所示的界面。

  此时,如果我们回到InfluxDB的安装文件夹下,可以看到前面我们在influxdb.conf文件中指定的那3个文件夹,目前都已经存在了;换句话说,就是InfluxDB已经在按照我们的配置文件来运行了;如下图所示。

  最后,依然还是通过双击influx.exe文件,实现在本机访问InfluxDB服务的需求;如下图所示。

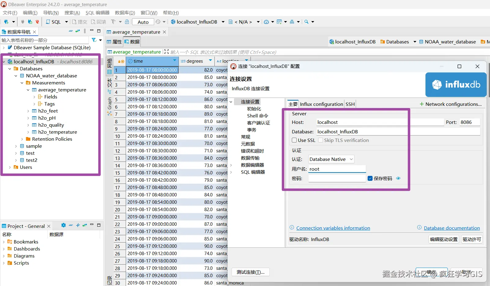
  此外,需要注意通过上述方法启动的InfluxDB服务,默认的用户名是root,默认密码则为空。通过这个用户名和密码,我们还可以在DBeaver等支持InfluxDB数据库的数据库可视化管理工具中连接、修改这个本地的InfluxDB数据库;如下图所示。

  至此,大功告成。