RDIFramework.NET CS敏捷开发框架 V6.2版本发布(.NET6+、Framework双引擎、全网唯一)

145 阅读5分钟

1、框架介绍

.NET6+、Framework双引擎、全网唯一

RDIFramework.NET C/S敏捷开发框架,是我司重磅推出的支持.NET6+和.NET Framework双引擎的快速信息化系统开发、整合框架,为企业快速构建企业级的应用提供了强大支持。 依托框架强大的基座,开发人员只需集中精力专注于业务部分的开发,大大提高开发效率和节约开发成本。客户端连接支持直连、WCF方式、WebAPI三种模式,一键切换,无缝衔接。无论是.NET6+版本,还是.NET Framework版本,功能代码一致。降低开发成本,提高产品质量,提升用户体验与团队稳定性,做软件就选RDIFramework.NET敏捷开发框架。更多详情等你解锁!

2、更新日志

2.1、新增:

1、用户增加与编辑支持角色多选,取消原来的默认角色,直接存用户角色关系中。

角色支持多选

2、😊 涉及所有模块(菜单)树的加载,图标样式用模块设置的样式加载,更加美观。

模块管理左侧树图标风格变更

3、公司、编码规则、组织机构、角色、员工、用户、操作权限项、登录、序列、查询引擎、网络文件夹、参数、微信等底层用全新方式重构。

4、模块管理增加复制模块功能,方便快速增加模块。

复制模块

5、流程任务可以批量认领。

6、编码管理增加编码分类的处理,规则设计中:前缀改为名为“参数” 。

编码分类

7、界面控件验证加入用户角色选择控件的处理。

角色选择加入非空验证的处理

8、用户管理增加回收站功能,可恢复已删除的用户。

用户回收站

9、其他新增。

2.2、优化:

1、用户管理、用户授权管理搜索时,取消左侧选择的部门,全公司搜索用户。

2、修改密码非空验证用FormValidator方式。

3、优化树风格主界面图标加载方式。

4、修改相关树控件的默认图标。

树风格

5、树选中的背景颜色。

6、其他。

2.3、修复:

1、修复修改密码功能。

2、其他。

3、为什么选择RDIFramework.NET

RDIFramework.NET是我司重磅推出的基于.NET的快速信息化系统开发、整合框架,为企业快速构建企业级的应用提供了强大支持。 开发人员不需要开发系统的基础功能和公共模块,框架自身提供了强大的函数库和开发包,开发人员只需集中精力专注于业务部分的开发,因此大大提高开发效率和节约开发成本。

框架采用主流的C#语言开发完成,支持多种数据库类型,支持 BSCS支持.NET Framework与.NET6+ , C/S与B/S除UI不一样,其他逻辑全部共用。使用RDIFramework.NET敏捷开发框架能提高管理类软件系统的整体质量、提高模块与模块之间的兼容性、提高代码的重复利用率,使软件系统架构更加合理、质量更加过硬,使得劳动成果最大程度上重复利用。

框架自V6.1版本开始迎重大更新与调整,全面重新设计业务逻辑代码,代码量比以往版本减少一半以上,开发更加高效。全系统引入全新字体图标,整个界面焕然一新。底层引入最易上手的ORM框架SqlSugar,让开发更加便利高效。同时保持与前期版本完美的代码结构,历史版本也可以无缝升级用最新的特性,按当前新的方式重构自己的代码,做到无缝升级过渡。全新开发了WebAPI,引用JWT验证方式,同时增加了大量WebAPI接口。同时客户端增加了WebAPI方式调用,客户端连接支持直连、WCF方式、WebAPI三种模式,一键切换,无缝衔接。无论是.NET6+版本,还是.NET Framework版本,功能代码一致。更多详情等你解锁!

.NET敏捷开发框架-RDIFramework.NET V6.1发布

全新RDIFramework.NET C/S敏捷开发框架,支持.NET6+,Framework双引擎,降低开发成本,提高产品质量,提升用户体验与开发团队稳定性,做软件就选RDIFramework.NET敏捷开发框架。

4、功能特色

产品特色

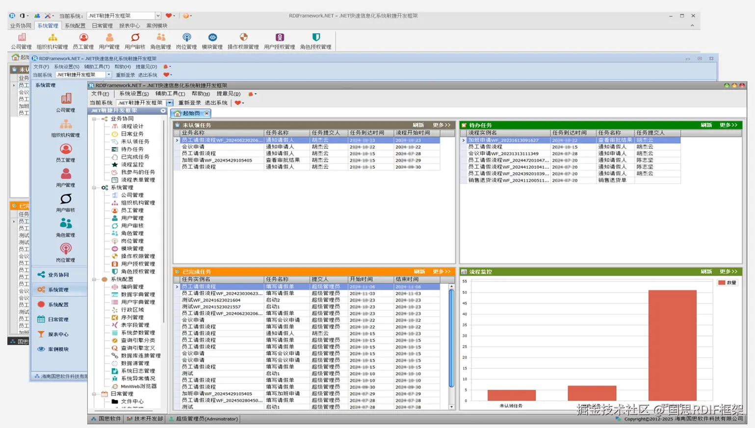
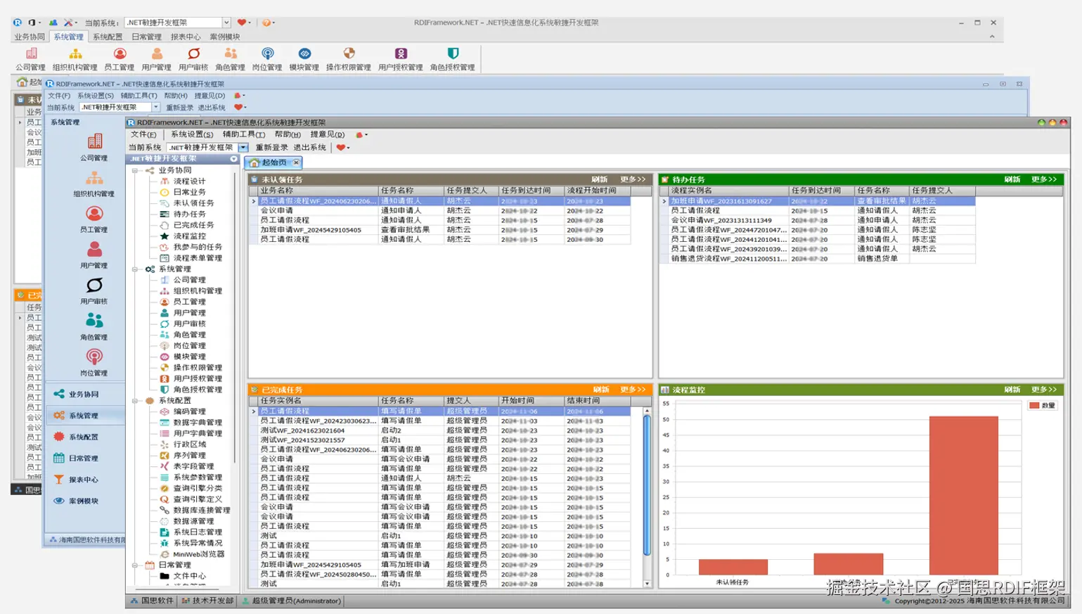
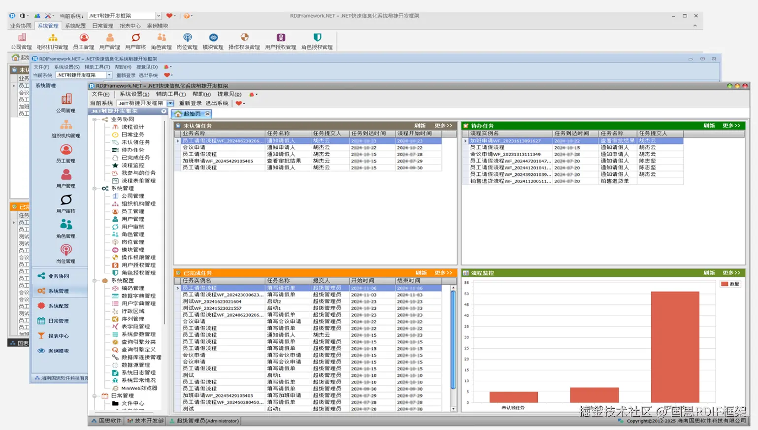
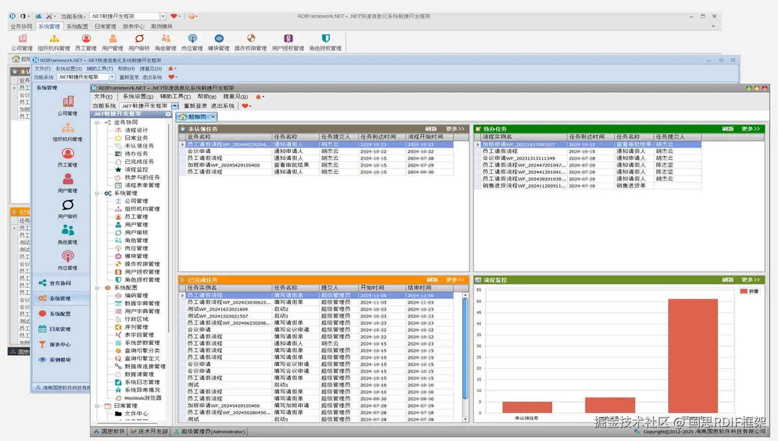
5、部分功能展示

登录界面

主界面组合

WinForm流程设计器

WinForm用户管理

WinForm智能图表

6、了解详情

可前往下面的地址了解详情,下载体验。这儿需要说明的是,电脑上如果有以前的体验版本已经全部失效(不能正常登录了),可下载最新的版本或自动升级到最新版本进行体验。

www.guosisoft.com/product/win…

www.rdiframework.net/product/win…

7、往期精选

RDIFramework.NET CS敏捷开发框架 V6.1发布(.NET6+、Framework双引擎、全网唯一)

.NET开发WinForm(C/S)项目(直连、WebAPI、WCF)三种服务访问模式的整合

WinForm(C/S)项目中使用矢量字体(FontAwsome、Elegant)图标

RDIFramework.NET框架SOA解决方案(集Windows服务、WinForm形式与IIS形式发布)-分布式应用

国思RDIF低代码快速开发框架 v6.2版本发布

RDIFramework.NET Web敏捷开发框架 V6.1发布(.NET6+、Framework双引擎)

国思RDIF-Wms仓储管理系统助力企业高效数字化(源码交付)


一路走来数个年头,感谢RDIFramework.NET框架的支持者与使用者,大家可以通过下面的地址了解详情。

官方网站:www.guosisoft.com/ www.rdiframework.net/

特别说明,框架相关的技术文章请以官方网站为准,欢迎大家收藏!

RDIFramework.NET框架由海南国思软件科技有限公司专业团队长期打造、一直在更新、一直在升级,请放心使用!

欢迎关注RDIFramework.NET框架官方微信公众号(微信号:guosisoft),及时了解最新动态。