一文带你学会使用小程序CMS内容管理

143 阅读2分钟

开通云开发并初始化云开发环境看之前的博客即可

小程序云开发--云开发初始化

这篇我就不做解释了

开通CMS可视化网页管理

项目创建好之后点击上方云开发 在这里插入图片描述 云开发环境初始化完成以后点击更多中的内容管理 在这里插入图片描述 或者 点击右上角设置->扩展功能->内容管理开通 在这里插入图片描述 点击之后如果出现如下列表就证明你的云环境为预付费,我们要切换成按量付费即可 直接点击确定就好 在这里插入图片描述 切换完成之后再次点击出现如下列表 傻瓜式的点击下一步即可 在这里插入图片描述 之后会出现如下列表 在这里插入图片描述 填写完账号密码点击确定 等待他自动处理即可,大概3-10分钟 在这里插入图片描述 等待处理完成点击更多->内容管理即可出现如下界面 在这里插入图片描述 数据库会多出如下很多东西,切记不要动他,云函数也是如此 数据库: 在这里插入图片描述 云函数 在这里插入图片描述

CMS内容管理进入

点击链接进入之后就是下面这样子,输入账号密码进入后台 在这里插入图片描述 进入后台就是下面这样了 在这里插入图片描述 创建项目 在这里插入图片描述 创建好之后点击进入 在这里插入图片描述 进入之后就是这样了 在这里插入图片描述 下面一个一个模块来进行讲解

内容模型

在这里插入图片描述 点击创建模型或者新建模型 弹出如下表格 如实填写即可 在这里插入图片描述 我填写如下,此时数据库中还没有,当我们点击创建时,数据库会同时创建一个数据集合 在这里插入图片描述 在这里插入图片描述 还有就是我们在CMS后台内容管理创建模型在数据库可看到,但是数据库创建我们在CMS内容管理是无法看到的,所以说是单向的

接下来添加内容 (想添加什么内容类型直接点击右面的即可) 在这里插入图片描述 CMS中内容模型会有商品名字段出现 如果想添加多个字段单行字符串进行添加即可 在这里插入图片描述

内容集合

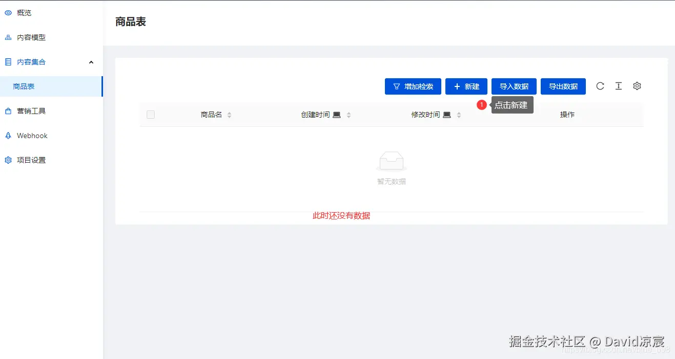
点击内容集合里面的商品表 在这里插入图片描述 出现 在这里插入图片描述 接下来在弹出框填写商品名 在这里插入图片描述 输入完之后点击创建 在这里插入图片描述 在数据集合中就会同时进行创建 点击删除也会同时进行删除,如果没有删除那么我们就要手动去删除了

剩余

在这里插入图片描述 剩余这三个大家看一下就好了

请求在后台创建数据

看之前我发的博客即可了 在这就不多啰嗦了 数据请求与使用