揭秘 CodeBuddy:全方位测评后,我愿称它为开发者 “梦中情辅”

3,943 阅读8分钟

前言

我正在参加CodeBuddy「首席试玩官」内容创作大赛,本文所使用的 CodeBuddy 免费下载链接:腾讯云代码助手 CodeBuddy - AI 时代的智能编程伙伴 image.png 在当今快节奏的软件开发世界中,一款强大的编程辅助工具能够极大提升开发者的效率与体验。CodeBuddy 作为腾讯云推出的智能编程助手,正逐渐走进开发者的视野。以下是对它的全面测评。 CodeBuddy 是腾讯云自研的开发编程提效辅助工具 。基于腾讯混元 + DeepSeek 双轮模型驱动,具备诸多实用功能

CodeBuddy的安装以及相关功能的介绍

我们打开vscode进入到拓展中直接搜索CodeBuddy,点击安装这个插件就行了 image.png 我们点击左侧的插件图标就能进行使用了 这里我们可以看到上方有四个导航栏,下面我们逐步进行功能分析

image.png

Craft模式

  • 功能概述:专注于需求拆解与代码生成。能基于用户输入的文本指令,自主完成工程上下文分析、多文件代码生成和改写 。比如输入 “开发一个音乐 APP”,它可秒级生成包含播放器页面、个人中心、创建歌单等关联页面和文件的代码 。支持跨文件上下文理解,实现批量代码生成与修改、智能代码优化与重构。
  • 应用场景:适用于新项目创建、功能模块开发。开发者有新的功能需求或搭建新项目架构时,可通过该模式快速获得基础代码框架,减少从 0 到 1 编写代码的工作量。 这里他先询问了我需要那些相关的技术,然后我输入我的想法他就开始进行了代码的生成操作 image.png image.png 具体实现什么你可以和他进行对话,这个还是挺方便的

还有内置MCP商城 image.png 并且我们也是可以自己进行设置这里没有的MCP进行调用的image.png

Chat模式

  • 功能概述:提供人工智能技术对话功能,开发者可随时咨询技术问题。可选择一些自定义指令,将单文件、知识库、终端指令和 diff 加入对话上下文,方便快捷操作 。内置三方知识库,在开发如微信小程序、小游戏等对文档要求严格的项目时,能帮助开发者快速获取相关知识,减少查找资料时间。还支持灵活配置和切换多种模型,包括腾讯混元、DeepSeek ,也可测试本地部署的模型(如 ollama )。
  • 应用场景:编码过程中遇到技术难题,如语法问题、框架使用疑问,或寻求代码优化建议时,可通过该模式与工具对话获取帮助。

我这里想实现一个音乐播放器,但是我没有任何的想法,我直接在chat模式询问CodeBuddy,让他帮我想想具体思路 image.png 可以直接让他帮我们生成一个readme文件,然后再Craft模式进行代码的生成操作

Code Review(代码评审)模式

  • 功能概述:支持代码批量评审,能自动检查代码,发现并指出如潜在语法错误、逻辑缺陷、代码规范问题(如命名不规范、格式混乱)等,给出优化建议 。还可自动生成 commit message,规范开发流程。新增多种评审模式,内置 prompt 功能,使用方式灵活,可点击方法上方的代码评审按钮,或框选一段代码右击选择代码评审,对于较多内容也能进行文件评审 。
  • 应用场景:开发者完成代码编写后,进行自我检查,或团队成员间互相检查代码,提升代码质量,确保代码符合团队规范和项目要求。 选中一个文件,他会针对你给到的文件对代码进行审核分析等,给出他的建议 image.png

Unit Test功能(单元测评)模式

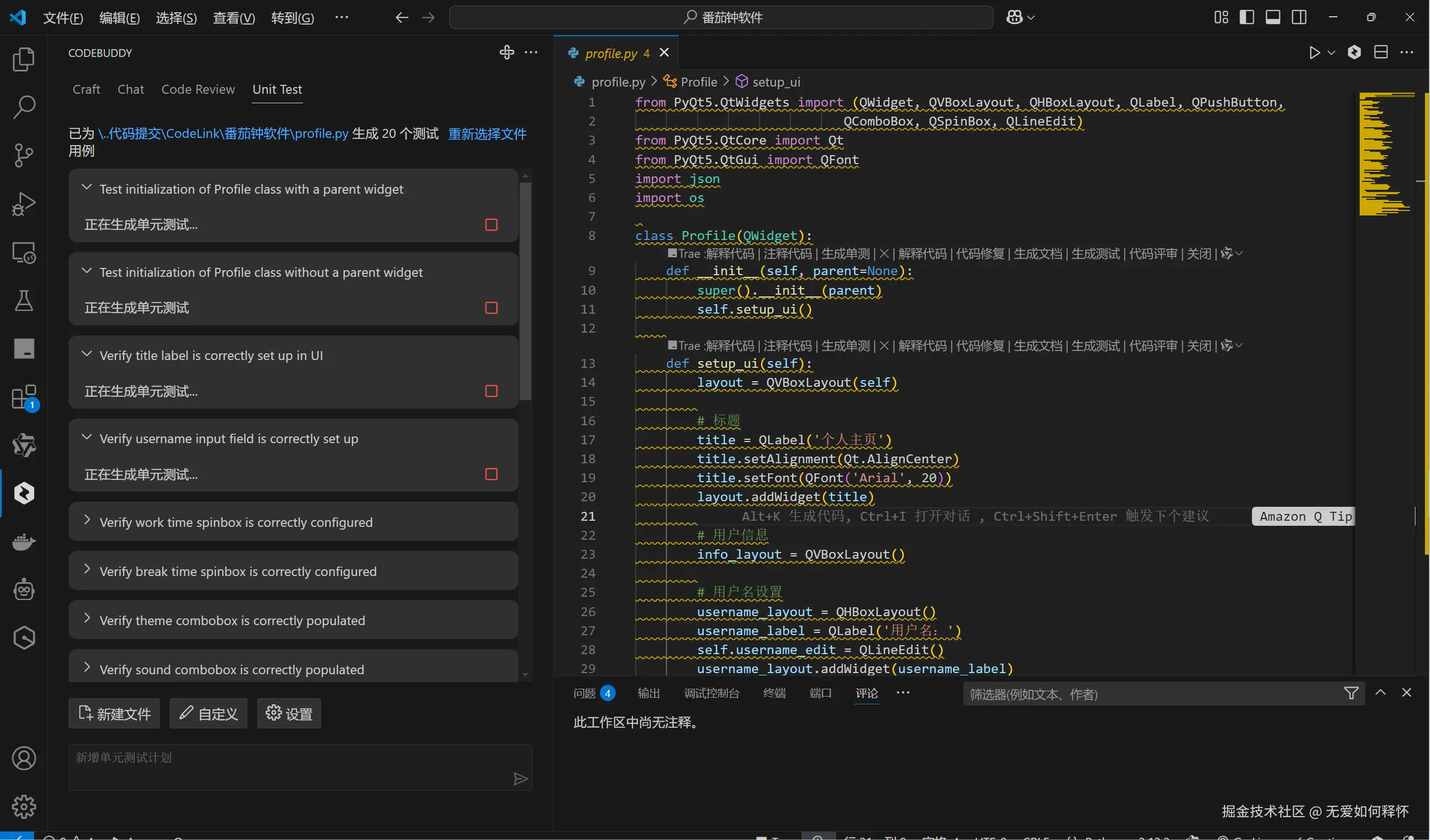
  • 功能概述:根据函数、方法及内容逻辑生成相关的测试代码,支持 Jest、Mocha 等主流测试框架 ,提高测试用例的有效性和覆盖率,保障代码质量 。使用方式类似文件评审,可框选右击、在函数上方点击或自主选择文件来生成单元测试。
  • 应用场景:在开发过程中,编写完函数、类或模块等代码单元后,通过该功能快速生成测试代码,对代码单元进行功能验证,提前发现代码中的问题,保证代码的稳定性和可靠性。 根据代码的每个部分进行分析操作 image.png image.png

额外隐藏功能

除了上述的功能,我们这里还有其他的功能

智能代码补全

  • 原理与功能:基于上下文理解和编辑行为预测,快速生成代码片段。它能分析代码上下文,包括变量类型、函数定义等信息,预测开发者接下来要输入的代码内容并给出建议,减少重复性代码编写工作。比如在编写 Python 的循环语句,当输入for i in range(后,它可能自动补全后续内容。
  • 应用场景:适用于日常编码过程,无论是新手快速熟悉语法,还是老手提高编码速度,都能有效提升编码效率。 image.png

代码诊断

  • 原理与功能:智能检测代码中的潜在问题,如语法错误、逻辑缺陷、性能瓶颈、潜在的安全漏洞等,同时还会检查代码规范问题,像命名不规范、代码格式混乱等。并针对这些问题提供详细的优化建议,帮助开发者提升代码质量。
  • 应用场景:开发者编写完代码后,进行自我检查或者团队代码审查时,该功能可辅助发现问题,保障代码的健壮性和可维护性。

AI 技术对话

  • 原理与功能:基于人工智能技术实现对话功能。开发者在编程过程中遇到复杂技术问题,可通过该功能与工具交流。支持灵活配置和切换多种模型,包括腾讯混元、DeepSeek 等,还能接入第三方 DeepSeek 模型。技术对话集成在 IDE 中,可将对话中的代码内容一键插入编译区,实现快速问答。
  • 应用场景:当开发者遇到语法疑问、框架使用困惑、算法实现思路等问题,都可通过与 CodeBuddy 对话获取帮助。 image.png

智能生成代码注释

  • 原理与功能:自动分析既有代码的逻辑和功能,生成清晰、准确的代码注释,帮助开发者尤其是新接手项目的人员快速理解代码逻辑。
  • 应用场景:在团队协作开发中,不同成员编写的代码需要让其他成员快速理解;或者开发者自己回顾历史代码时,能更高效地读懂代码,降低代码理解成本。
优点分类具体优点
智能编码智能代码补全,基于上下文提供精准补全,代码错误修复,快速定位并修复语法和逻辑错误,单元测试生成,根据函数、方法及业务逻辑自动生成单元测试代码,基于自然语言输入,Craft 智能体可自主完成多文件代码生成和改写
智能审查本地代码审查,实时审查代码变更,及时发现并解决潜在问题,工程代码理解,通过相关能力可对整个工程代码进行提问,快速获取代码结构等方面的精确答案,支持代码批量评审,给出优化建议,自动生成 commit message,规范开发流程
个性定制自定义指令,开发者可快速调用常用代码片段或函数,自定义 AI 响应方式,专属知识库,支持企业构建专属 RAG 知识库,让 AI 提供服务时更精准、全面,多模型支持,除腾讯自研混元大模型外,还支持接入其他大模型如 DeepSeek,提升对话理解能力
高效定义兼容 MCP 开放生态,推动 AI 与外部系统标准化连接,串联端到端的开发全流程,支持超过 200 种编程语言,适配多种主流 IDE,自动处理依赖冲突,自动生成对接代码骨架 + Swagger 测试入口,通过 MCP 插件机制,可接入测试、构建、部署等各类工具链,代码生成后可流向后续环节,省去手动中转操作
安全保障全方位安全保障,覆盖应用、网络、主机、数据,全面守护数字资产

总结

CodeBuddy 无疑是一款极具潜力的编程辅助工具,它的出现为开发者带来了全新的开发体验,大幅提升了开发效率和代码质量。虽然存在一些小瑕疵,但随着技术的不断迭代,相信它会不断完善。无论是新手开发者还是经验丰富的编程老手,都值得一试 CodeBuddy,感受它在编程过程中带来的便利与惊喜。我先替兄弟们种草了