【MCP协议】客户端特性:采样

150 阅读4分钟

模型上下文协议(MCP)为服务器提供了一种标准化方式,通过客户端向语言模型请求LLM采样(“补全”或“生成”)。该流程使客户端能够保持对模型访问、选择和权限的控制,同时让服务器无需API密钥即可利用AI能力。服务器可请求文本、音频或图像交互,并选择性地在提示中融入来自MCP服务器的上下文信息。

用户交互模型

MCP的采样机制支持嵌套调用,允许在服务器功能中嵌入LLM请求,从而实现智能代理行为。

实现方案可自由选择适配自身需求的交互接口——该协议本身不强制规定任何特定的用户交互模式。

为确保信任度、安全性和防护性,系统中必须始终保持人工审核机制,并赋予拒绝采样请求的权限。应用系统应当:

  • 提供直观易用的交互界面,便于审核采样请求
  • 允许用户在发送前查看并修改提示词
  • 在交付前展示生成结果供审核

能力声明

支持采样的客户端必须在初始化时声明采样能力:

{
  "capabilities": {
    "sampling": {}
  }
}

协议消息

创建消息

要请求语言模型生成内容,服务器需发送 sampling/createMessage 请求:

请求示例:

{
  "jsonrpc": "2.0",
  "id": 1,
  "method": "sampling/createMessage",
  "params": {
    "messages": 
      {
        "role": "user",
        "content": {
          "type": "text",
          "text": "法国的首都是哪里?"
        }
      }
    ,
    "modelPreferences": {
      "hints": 
        {
          "name": "claude-3-sonnet"
        }
      ,
      "intelligencePriority": 0.8,
      "speedPriority": 0.5
    },
    "systemPrompt": "你是一个乐于助人的助手。",
    "maxTokens": 100
  }
}

响应示例:

{
  "jsonrpc": "2.0",
  "id": 1,
  "result": {
    "role": "assistant",
    "content": {
      "type": "text",
      "text": "法国的首都是巴黎。"
    },
    "model": "claude-3-sonnet-20240307",
    "stopReason": "endTurn"
  }
}

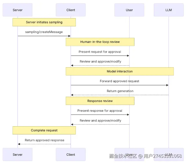
消息交互流程

mcp_sampling.png

数据类型

消息类型

采样消息可包含以下内容类型:

文本内容

{
  "type": "text",
  "text": "消息内容文本"
}

图像内容

{
  "type": "image",
  "data": "base64编码图像数据",
  "mimeType": "image/jpeg"
}

音频内容

{
  "type": "audio", 
  "data": "base64编码音频数据",
  "mimeType": "audio/wav"
}

模型选择机制

MCP中的模型选择需要谨慎抽象化处理,因为服务器和客户端可能使用不同AI服务商提供的差异化模型。服务器不能直接按名称请求特定模型,因为客户端可能无法访问该确切模型,或更倾向于使用其他服务商的等效模型。

为解决这一问题,MCP采用了一套偏好系统,将抽象能力优先级与可选的模型提示相结合:

能力优先级参数

服务器通过以下三个标准化优先级参数(0-1范围)表达需求:

  • costPriority(成本优先级):数值越高表示越倾向选择低成本模型
  • speedPriority(速度优先级):数值越高表示越倾向选择低延迟模型
  • intelligencePriority(智能优先级):数值越高表示越倾向选择高性能模型

模型提示参数

优先级参数通过模型特性进行筛选,而提示机制则允许服务器推荐特定模型或模型系列:

  • 提示内容作为子字符串可灵活匹配模型名称
  • 多个提示项按优先级顺序评估
  • 客户端可将提示映射至不同服务商的等效模型
  • 提示仅作参考——最终模型选择权由客户端决定

参数示例如下:

{
  "hints": [
    { "name": "claude-3-sonnet" }, // Prefer Sonnet-class models
    { "name": "claude" } // Fall back to any Claude model
  ],
  "costPriority": 0.3, // Cost is less important
  "speedPriority": 0.8, // Speed is very important
  "intelligencePriority": 0.5 // Moderate capability needs
}

客户端会根据这些偏好参数,从可用模型中智能选择最匹配的选项。例如:若客户端无法调用Claude模型但支持Gemini时,可能基于能力相似性将"sonnet"提示自动映射到gemini-1.5-pro模型。

错误处理

客户端应当为常见故障情况返回错误。
错误示例:

{
  "jsonrpc": "2.0",
  "id"1,
  "error": {
    "code": -1,
    "message""User rejected sampling request"
  }
}

安全注意事项

  • 客户端应实施用户审批控制
  • 双方应验证消息内容
  • 客户端应遵循模型偏好提示
  • 客户端应实施速率限制
  • 双方必须妥善处理敏感数据