Live Share: 不用面对面也能进行结对编程的远程协作开发扩展

1,415 阅读5分钟

在远程办公、异地协作、社区开发日益普遍的今天,开发者们越来越需要一种高效的方式来 共享代码、调试项目甚至一起运行程序。Visual Studio Code 插件 Live Share 就是这样一款为协作开发量身打造的利器。

传统的结对编程要求两位开发者在同一个地点,共同使用一台电脑协作开发。很多人可能会认为结对编程效率较低,相当于两个人完成一个人的工作。但实际上,结对编程并不会降低开发效率。相反,它可以有效减少个人开发中容易出现的低级错误,避免注意力分散等问题,从而提升代码质量和整体开发效率。

image.png

这里分享介绍 Live Share 的核心功能、安装方法、使用流程,以及常见的协作场景。无论你是远程 Pair Programming、代码评审还是带实习生写项目,Live Share 都是你的得力助手。


🧩 什么是 Live Share?

Live Share 是由 Microsoft 官方推出的一款 VS Code 插件,允许你将本地工作区“共享”给他人,让他们:

  • 实时查看并编辑你的代码
  • 共享终端会话
  • 共享服务器(如本地 Web 服务)
  • 协同调试代码

而且不需要对方克隆你的项目、不需要设置 Git 权限,更不需要在同一个局域网里。


📦 安装 Live Share 插件

  1. 打开 VS Code
  2. 点击左侧扩展图标(或快捷键 Ctrl+Shift+X
  3. 搜索 Live Sharems-vsliveshare.vsliveshare并安装
  4. 安装完成后左小角状态栏会出现LiveShare的小图标

image.png

image.png


✅ 使用 Live Share 的基本流程

👤 发起协作(Host)

  1. 安装并登录 Live Share(支持 GitHub 或 Microsoft 账号)
  2. 打开你的项目文件夹
  3. 点击左下角状态栏的 “Live Share” 按钮
  4. 稍等片刻,VS Code 会生成一个邀请链接
  5. 将该链接发给你的协作者即可

image.png

👥 加入协作(Guest)

  1. 安装好 Live Share 插件
  2. 打开 VS Code
  3. 点击 “Join Collaboration Session” ,粘贴链接即可加入

image.png

image.png

image.png


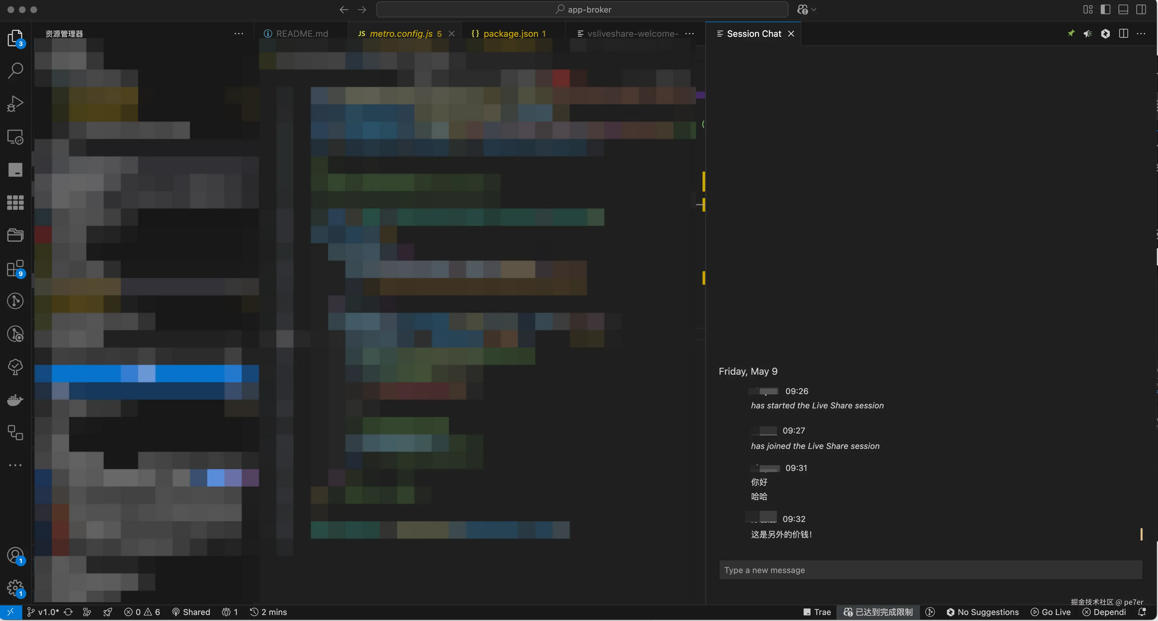
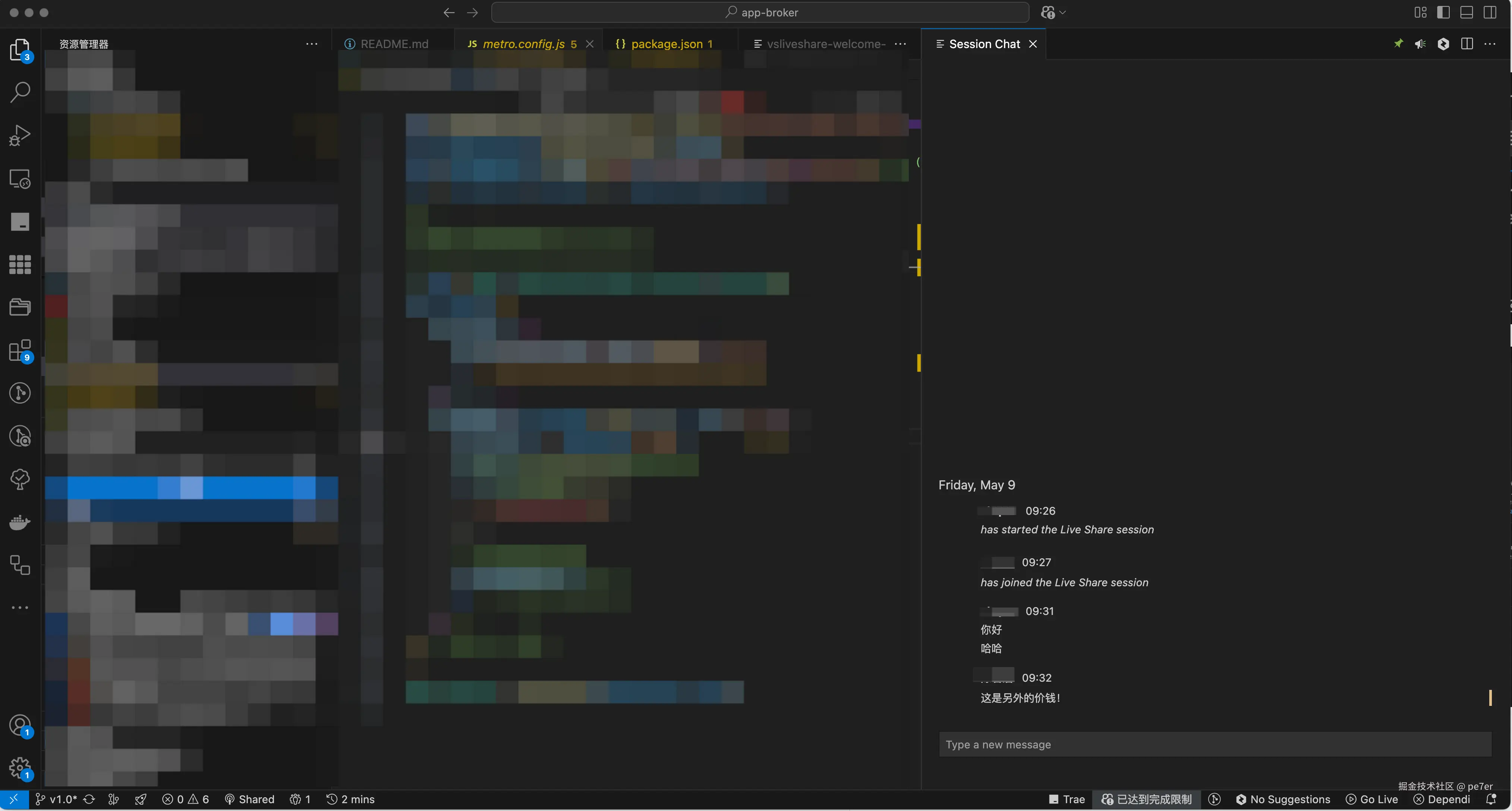
🔧 支持的协作功能

功能描述
📝 实时共享代码多人可同时在同一个文件中编辑,支持光标同步和编辑高亮
🐞 共享调试协同设置断点、步进、查看变量
💻 共享终端主机可以选择以读写或只读方式共享 terminal
🌐 共享 Web 应用主机运行的本地服务器可以被客人访问(例如 localhost:3000
🔊 语音与聊天安装扩展包后支持内建语音通话和聊天功能

🌈 实际使用场景举例

image.png

image.png

image.png

🧑‍💻 1. Pair Programming

两位开发者远程配合开发,不再需要 screen share。Live Share 实时同步代码,一起写代码就像面对面一样自然。

🧪 2. 代码评审 / Mentor 辅导

导师可以远程查看代码、指出问题、示范修改,效率远胜传统视频会议。

🧑‍🏫 3. 在线教学 / 演示

老师或主讲人可以让学生直接看到自己的代码变动,甚至让学生亲自操作。

🛠️ 4. 调试协作

团队成员一起定位 bug,共享调试器状态和调用栈,节省来回沟通的时间。


🔐 安全性说明

  • 所有会话默认是临时的,会话结束后邀请链接即失效
  • 你可以手动关闭共享(点击 Live Share 面板中的“End Session”)
  • 支持设置访问权限(只读、编辑、允许/拒绝终端等)

🧩 常见问题解答(FAQ)

Q: 使用 Live Share 会把我的代码上传到云端吗?
A: 不会。Live Share 使用端对端加密,所有数据仅在会话参与者之间传输,不会上传到服务器。

Q: 可以同时邀请多位协作者吗?
A: 可以,只要将邀请链接发送给多人,他们都可以加入同一个会话。

Q: Live Share 支持非 VS Code 用户吗?
A: 目前只支持 VS Code 和 Visual Studio,但参与者只需安装插件即可,门槛很低。


✨ 总结

VS Code Live Share 是一个极具价值的远程协作工具,轻量、实时、安全,无需配置服务器或同步环境即可开启协作。它让异地开发变得简单高效,非常适合远程办公、线上教学、跨区域团队等使用场景。

试试看它吧,相信你也会爱上这款工具!


📌 参考链接: