Nacos源码—1.Nacos服务注册发现分析一

278 阅读41分钟

大纲

1.客户端如何发起服务注册 + 发送服务心跳

2.服务端如何处理客户端的服务注册请求

3.注册服务—如何实现高并发支撑上百万服务注册

4.内存注册表—如何处理注册表的高并发读写冲突


1.客户端如何发起服务注册 + 发送服务心跳

(1)Nacos客户端项目启动时为什么会自动注册服务

(2)Nacos客户端通过什么方式注册服务

(3)Nacos客户端如何发送服务心跳

(1)Nacos客户端项目启动时为什么会自动注册服务

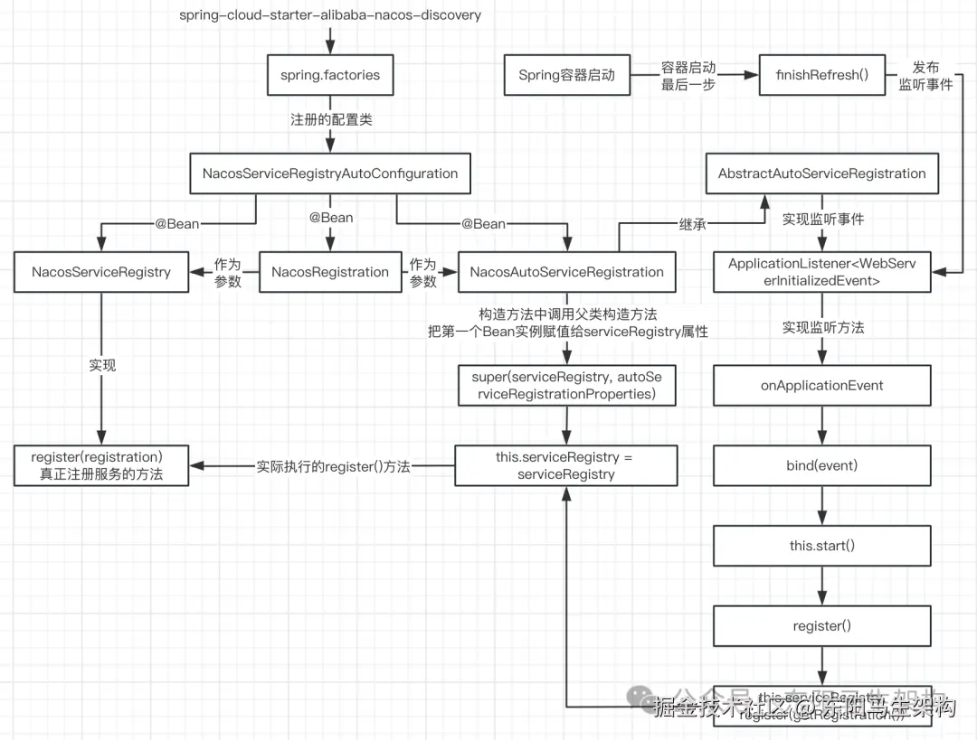
Nacos客户端就是引入了nacos-discovery + nacos-client依赖的项目。引入spring-cloud-starter-alibaba-nacos-discovery后,才自动注册服务。查看这个依赖包中的spring.factories文件,发现有一些Configuration类。

Spring Boot启动时会扫描spring.factories文件,然后创建里面的配置类。

在spring.pactories文件中,与注册相关的类就是:NacosServiceRegistryAutoConfiguration这个Nacos服务注册自动配置类。

Nacos服务注册自动配置类NacosServiceRegistryAutoConfiguration如下,该配置类创建了三个Bean。

第一个Bean:NacosServiceRegistry

这个Bean在创建时,会传入加载了yml配置文件内容的类NacosDiscoveryProperties。

第二个Bean:NacosRegistration

这个Bean在创建时,会传入加载了yml配置文件内容的类NacosDiscoveryProperties。

第三个Bean:NacosAutoServiceRegistration

这个Bean在创建时,会传入NacosServiceRegistry和NacosRegistration两个Bean。然后该Bean继承了AbstractAutoServiceRegistration抽象类。该抽象类实现了ApplicationListener接口,所以项目启动时便是利用了Spring的监听事件来实现自动注册服务的。因为在Spring容器启动的最后会执行finishRefresh()方法,然后会发布一个事件,该事件会触发调用onApplicationEvent()方法。

调用AbstractAutoServiceRegistration的onApplicationEvent()方法时,首先会调用AbstractAutoServiceRegistration的bind()方法,然后调用AbstractAutoServiceRegistration的start()方法,接着调用AbstractAutoServiceRegistration的register()方法发起注册,也就是调用this.serviceRegistry的register()方法完成服务注册的具体工作。

其中,AbstractAutoServiceRegistration的serviceRegistry属性,是在服务注册自动配置类NacosServiceRegistryAutoConfiguration,创建第三个Bean—NacosAutoServiceRegistration时,通过传入其创建的第一个Bean—NacosServiceRegistry进行赋值的。

@Configuration(proxyBeanMethods = false)
@EnableConfigurationProperties
@ConditionalOnNacosDiscoveryEnabled
@ConditionalOnProperty(value = "spring.cloud.service-registry.auto-registration.enabled", matchIfMissing = true)
@AutoConfigureAfter({ AutoServiceRegistrationConfiguration.class, AutoServiceRegistrationAutoConfiguration.class, NacosDiscoveryAutoConfiguration.class })
public class NacosServiceRegistryAutoConfiguration {
    @Bean
    public NacosServiceRegistry nacosServiceRegistry(NacosDiscoveryProperties nacosDiscoveryProperties) {
        //传入NacosDiscoveryProperties作为参数
        return new NacosServiceRegistry(nacosDiscoveryProperties);
    }

    @Bean
    @ConditionalOnBean(AutoServiceRegistrationProperties.class)
    public NacosRegistration nacosRegistration(ObjectProvider<List<NacosRegistrationCustomizer>> registrationCustomizers, NacosDiscoveryProperties nacosDiscoveryProperties, ApplicationContext context) {
        //传入NacosDiscoveryProperties作为参数
        return new NacosRegistration(registrationCustomizers.getIfAvailable(), nacosDiscoveryProperties, context);
    }

    @Bean
    @ConditionalOnBean(AutoServiceRegistrationProperties.class)
    public NacosAutoServiceRegistration nacosAutoServiceRegistration(NacosServiceRegistry registry, AutoServiceRegistrationProperties autoServiceRegistrationProperties, NacosRegistration registration) {
        //传入NacosServiceRegistry和NacosRegistration作为参数
        return new NacosAutoServiceRegistration(registry, autoServiceRegistrationProperties, registration);
    }
}

@ConfigurationProperties("spring.cloud.nacos.discovery")
public class NacosDiscoveryProperties {
    //nacos discovery server address.
    private String serverAddr;
    //the nacos authentication username.
    private String username;
    //the nacos authentication password.
    private String password;
    //namespace, separation registry of different environments.
    private String namespace;
    //service name to registry.
    @Value("${spring.cloud.nacos.discovery.service:${spring.application.name:}}")
    private String service;
    //cluster name for nacos.
    private String clusterName = "DEFAULT";
    //group name for nacos.
    private String group = "DEFAULT_GROUP";
    //The ip address your want to register for your service instance, needn't to set it if the auto detect ip works well.
    private String ip;
    //The port your want to register for your service instance, needn't to set it if the auto detect port works well.
    private int port = -1;
    //Heart beat interval. Time unit: millisecond.
    private Integer heartBeatInterval;
    //Heart beat timeout. Time unit: millisecond.
    private Integer heartBeatTimeout;
    //If instance is ephemeral.The default value is true.
    private boolean ephemeral = true;
    ...
}

public class NacosAutoServiceRegistration extends AbstractAutoServiceRegistration<Registration> {
    ...
    private NacosRegistration registration;
    public NacosAutoServiceRegistration(ServiceRegistry<Registration> serviceRegistry,
            AutoServiceRegistrationProperties autoServiceRegistrationProperties,
            NacosRegistration registration) {
        super(serviceRegistry, autoServiceRegistrationProperties);
        this.registration = registration;
    }
    ...
}

public abstract class AbstractAutoServiceRegistration<R extends Registration>
        implements AutoServiceRegistration, ApplicationContextAware, ApplicationListener<WebServerInitializedEvent> {
    ...
    private final ServiceRegistry<R> serviceRegistry;
    private AutoServiceRegistrationProperties properties;

    protected AbstractAutoServiceRegistration(ServiceRegistry<R> serviceRegistry, AutoServiceRegistrationProperties properties) {
        this.serviceRegistry = serviceRegistry;
        this.properties = properties;
    }
    ...

    @Override
    @SuppressWarnings("deprecation")
    public void onApplicationEvent(WebServerInitializedEvent event) {
        bind(event);
    }

    public void bind(WebServerInitializedEvent event) {
        ApplicationContext context = event.getApplicationContext();
        if (context instanceof ConfigurableWebServerApplicationContext) {
            if ("management".equals(((ConfigurableWebServerApplicationContext) context).getServerNamespace())) {
                return;
            }
        }
        this.port.compareAndSet(0, event.getWebServer().getPort());
        this.start();
    }

    public void start() {
        if (!isEnabled()) {
            if (logger.isDebugEnabled()) {
                logger.debug("Discovery Lifecycle disabled. Not starting");
            }
            return;
        }
        //only initialize if nonSecurePort is greater than 0 and it isn't already running
        //because of containerPortInitializer below
        if (!this.running.get()) {
            this.context.publishEvent(new InstancePreRegisteredEvent(this, getRegistration()));
            //发起注册
            register();
            if (shouldRegisterManagement()) {
                registerManagement();
            }
            this.context.publishEvent(new InstanceRegisteredEvent<>(this, getConfiguration()));
            this.running.compareAndSet(false, true);
        }
    }

    protected void register() {
        //调用创建NacosAutoServiceRegistration时传入的NacosServiceRegistry实例的register()方法
        this.serviceRegistry.register(getRegistration());
    }
    ...
}

public class NacosServiceRegistry implements ServiceRegistry<Registration> {
    private final NacosDiscoveryProperties nacosDiscoveryProperties;

    public NacosServiceRegistry(NacosDiscoveryProperties nacosDiscoveryProperties) {
        this.nacosDiscoveryProperties = nacosDiscoveryProperties;
    }

    @Override
    public void register(Registration registration) {
        if (StringUtils.isEmpty(registration.getServiceId())) {
            log.warn("No service to register for nacos client...");
            return;
        }

        NamingService namingService = namingService();
        String serviceId = registration.getServiceId();
        String group = nacosDiscoveryProperties.getGroup();
        Instance instance = getNacosInstanceFromRegistration(registration);

        try {
            //把当前的服务实例注册到Nacos中
            namingService.registerInstance(serviceId, group, instance);
            log.info("nacos registry, {} {} {}:{} register finished", group, serviceId, instance.getIp(), instance.getPort());
        } catch (Exception e) {
            log.error("nacos registry, {} register failed...{},", serviceId, registration.toString(), e);
            //rethrow a RuntimeException if the registration is failed.
            //issue : https://github.com/alibaba/spring-cloud-alibaba/issues/1132
            rethrowRuntimeException(e);
        }
    }

    private NamingService namingService() {
        return nacosServiceManager.getNamingService(nacosDiscoveryProperties.getNacosProperties());
    }
    ...
}

Nacos客户端项目启动时自动触发服务实例注册的流程总结: Spring监听器调用onApplicationEvent()方法 -> bind()方法 -> start()方法 -> register()方法,最后register()方法会调用serviceRegistry属性的register()方法进行注册。

整个流程具体来说就是: 首先通过spring.factories文件,找到一个注册相关的Configuration配置类,这个配置类里面定义了三个Bean对象。创建第三个Bean对象时,需要第一个、第二个Bean对象作为参数传进去。第一个Bean对象里面就有真正进行服务注册的register()方法,并且第一个Bean对象会赋值给第三个Bean对象中的serviceRegistry属性。在第三个Bean对象的父类会实现Spring的监听器方法。所以在Spring容器启动时会发布监听事件,从而触发执行Nacos注册逻辑。

(2)Nacos客户端通过什么方式注册服务

项目启动时是通过NacosServiceRegistry的register()方法发起服务注册的,然后会调用NacosNamingService的registerInstance()方法注册服务实例,接着调用NamingProxy的registerService()方法组装参数发起服务注册请求,接着调用NamingProxy的reqApi()方法向Nacos服务端发起服务注册请求,也就是调用NamingProxy的callServer()方法向Nacos服务端发送注册请求。

在NamingProxy的callServer()方法中,首先会调用NacosRestTemplate的exchangeForm()方法发起HTTP请求,然后会调用this.requestClient()的execute()方法执行HTTP请求的发送,接着会调用DefaultHttpClientRequest的execute()方法处理请求的发送,也就是通过Apache的CloseableHttpClient组件来处理发送HTTP请求。

注意:NacosServiceRegistry是属于nacos-discovery包中的类,NacosNamingService是属于nacos-client包中的类。

public class NacosServiceRegistry implements ServiceRegistry<Registration> {
    private final NacosDiscoveryProperties nacosDiscoveryProperties;

    public NacosServiceRegistry(NacosDiscoveryProperties nacosDiscoveryProperties) {
        this.nacosDiscoveryProperties = nacosDiscoveryProperties;
    }

    @Override
    public void register(Registration registration) {
        if (StringUtils.isEmpty(registration.getServiceId())) {
            log.warn("No service to register for nacos client...");
            return;
        }

        NamingService namingService = namingService();
        //服务名称
        String serviceId = registration.getServiceId();
        //服务分组
        String group = nacosDiscoveryProperties.getGroup();
        //服务实例,包含了IP、Port等信息
        Instance instance = getNacosInstanceFromRegistration(registration);

        try {
            //调用NacosNamingService.registerInstance()方法把当前的服务实例注册到Nacos中
            namingService.registerInstance(serviceId, group, instance);
            log.info("nacos registry, {} {} {}:{} register finished", group, serviceId, instance.getIp(), instance.getPort());
        } catch (Exception e) {
            log.error("nacos registry, {} register failed...{},", serviceId, registration.toString(), e);
            rethrowRuntimeException(e);
        }
    }

    private NamingService namingService() {
        return nacosServiceManager.getNamingService(nacosDiscoveryProperties.getNacosProperties());
    }

    private Instance getNacosInstanceFromRegistration(Registration registration) {
        Instance instance = new Instance();
        instance.setIp(registration.getHost());
        instance.setPort(registration.getPort());
        instance.setWeight(nacosDiscoveryProperties.getWeight());
        instance.setClusterName(nacosDiscoveryProperties.getClusterName());
        instance.setEnabled(nacosDiscoveryProperties.isInstanceEnabled());
        instance.setMetadata(registration.getMetadata());
        instance.setEphemeral(nacosDiscoveryProperties.isEphemeral());
        return instance;
    }
    ...
}

public class NacosNamingService implements NamingService {
    private BeatReactor beatReactor;
    private NamingProxy serverProxy;
    ...

    @Override
    public void registerInstance(String serviceName, String groupName, Instance instance) throws NacosException {
        NamingUtils.checkInstanceIsLegal(instance);
        //获取分组服务名字
        String groupedServiceName = NamingUtils.getGroupedName(serviceName, groupName);
        //判断要注册的服务实例是否是临时实例
        if (instance.isEphemeral()) {
            //如果是临时实例,则构建心跳信息
            BeatInfo beatInfo = beatReactor.buildBeatInfo(groupedServiceName, instance);
            //添加心跳信息
            beatReactor.addBeatInfo(groupedServiceName, beatInfo);
        }
        //接下来调用NamingProxy的注册方法registerService()来注册服务实例
        serverProxy.registerService(groupedServiceName, groupName, instance);
    }
    ...
}

public class NamingProxy implements Closeable {
    private final NacosRestTemplate nacosRestTemplate = NamingHttpClientManager.getInstance().getNacosRestTemplate();
    ...

    //register a instance to service with specified instance properties.
    //@param serviceName name of service
    //@param groupName   group of service
    //@param instance    instance to register
    public void registerService(String serviceName, String groupName, Instance instance) throws NacosException {
        NAMING_LOGGER.info("[REGISTER-SERVICE] {} registering service {} with instance: {}", namespaceId, serviceName, instance);
        //创建一个Map组装注册请求参数
        final Map<String, String> params = new HashMap<String, String>(16);
        params.put(CommonParams.NAMESPACE_ID, namespaceId);
        params.put(CommonParams.SERVICE_NAME, serviceName);
        params.put(CommonParams.GROUP_NAME, groupName);
        params.put(CommonParams.CLUSTER_NAME, instance.getClusterName());
        params.put("ip", instance.getIp());
        params.put("port", String.valueOf(instance.getPort()));
        params.put("weight", String.valueOf(instance.getWeight()));
        params.put("enable", String.valueOf(instance.isEnabled()));
        params.put("healthy", String.valueOf(instance.isHealthy()));
        params.put("ephemeral", String.valueOf(instance.isEphemeral()));
        params.put("metadata", JacksonUtils.toJson(instance.getMetadata()));
        //下面UtilAndComs常量类拼装的请求url是: /Nacos/v1/ns/instance
        reqApi(UtilAndComs.nacosUrlInstance, params, HttpMethod.POST);
    }

    public String reqApi(String api, Map<String, String> params, String method) throws NacosException {
        return reqApi(api, params, Collections.EMPTY_MAP, method);
    }

    public String reqApi(String api, Map<String, String> params, Map<String, String> body, String method) throws NacosException {
        return reqApi(api, params, body, getServerList(), method);
    }

    //Request api.
    public String reqApi(String api, Map<String, String> params, Map<String, String> body, List<String> servers, String method) throws NacosException {
        params.put(CommonParams.NAMESPACE_ID, getNamespaceId());
        if (CollectionUtils.isEmpty(servers) && StringUtils.isBlank(nacosDomain)) {
            throw new NacosException(NacosException.INVALID_PARAM, "no server available");
        }
        NacosException exception = new NacosException();
        if (StringUtils.isNotBlank(nacosDomain)) {
            for (int i = 0; i < maxRetry; i++) {
                try {
                    return callServer(api, params, body, nacosDomain, method);
                } catch (NacosException e) {
                    exception = e;
                    if (NAMING_LOGGER.isDebugEnabled()) {
                        NAMING_LOGGER.debug("request {} failed.", nacosDomain, e);
                    }
                }
            }
        } else {
            Random random = new Random(System.currentTimeMillis());
            int index = random.nextInt(servers.size());
            for (int i = 0; i < servers.size(); i++) {
                String server = servers.get(index);
                try {
                    return callServer(api, params, body, server, method);
                } catch (NacosException e) {
                    exception = e;
                    if (NAMING_LOGGER.isDebugEnabled()) {
                        NAMING_LOGGER.debug("request {} failed.", server, e);
                    }
                }
                index = (index + 1) % servers.size();
            }
        }
        NAMING_LOGGER.error("request: {} failed, servers: {}, code: {}, msg: {}", api, servers, exception.getErrCode(), exception.getErrMsg());
        throw new NacosException(exception.getErrCode(), "failed to req API:" + api + " after all servers(" + servers + ") tried: " + exception.getMessage());
    }

    //Call server.
    public String callServer(String api, Map<String, String> params, Map<String, String> body, String curServer, String method) throws NacosException {
        long start = System.currentTimeMillis();
        long end = 0;
        injectSecurityInfo(params);
        Header header = builderHeader();

        String url;
        if (curServer.startsWith(UtilAndComs.HTTPS) || curServer.startsWith(UtilAndComs.HTTP)) {
            url = curServer + api;
        } else {
            if (!IPUtil.containsPort(curServer)) {
                curServer = curServer + IPUtil.IP_PORT_SPLITER + serverPort;
            }
            url = NamingHttpClientManager.getInstance().getPrefix() + curServer + api;
        }

        try {
            //调用NacosRestTemplate.exchangeForm()方法发起HTTP请求
            HttpRestResult<String> restResult = nacosRestTemplate.exchangeForm(url, header, Query.newInstance().initParams(params), body, method, String.class);
            end = System.currentTimeMillis();
            MetricsMonitor.getNamingRequestMonitor(method, url, String.valueOf(restResult.getCode())).observe(end - start);
            if (restResult.ok()) {
                return restResult.getData();
            }
            if (HttpStatus.SC_NOT_MODIFIED == restResult.getCode()) {
                return StringUtils.EMPTY;
            }
            throw new NacosException(restResult.getCode(), restResult.getMessage());
        } catch (Exception e) {
            NAMING_LOGGER.error("[NA] failed to request", e);
            throw new NacosException(NacosException.SERVER_ERROR, e);
        }
    }
    ...
}

public class NacosRestTemplate extends AbstractNacosRestTemplate {
    private final HttpClientRequest requestClient;
    ...

    //Execute the HTTP method to the given URI template, writing the given request entity to the request, and returns the response as {@link HttpRestResult}.
    public <T> HttpRestResult<T> exchangeForm(String url, Header header, Query query, Map<String, String> bodyValues, String httpMethod, Type responseType) throws Exception {
        RequestHttpEntity requestHttpEntity = new RequestHttpEntity(header.setContentType(MediaType.APPLICATION_FORM_URLENCODED), query, bodyValues);
        return execute(url, httpMethod, requestHttpEntity, responseType);
    }

    private <T> HttpRestResult<T> execute(String url, String httpMethod, RequestHttpEntity requestEntity, Type responseType) throws Exception {
        URI uri = HttpUtils.buildUri(url, requestEntity.getQuery());
        if (logger.isDebugEnabled()) {
            logger.debug("HTTP method: {}, url: {}, body: {}", httpMethod, uri, requestEntity.getBody());
        }

        ResponseHandler<T> responseHandler = super.selectResponseHandler(responseType);
        HttpClientResponse response = null;
        try {
            response = this.requestClient().execute(uri, httpMethod, requestEntity);
            return responseHandler.handle(response);
        } finally {
            if (response != null) {
                response.close();
            }
        }
    }

    private HttpClientRequest requestClient() {
        if (CollectionUtils.isNotEmpty(interceptors)) {
            if (logger.isDebugEnabled()) {
                logger.debug("Execute via interceptors :{}", interceptors);
            }
            return new InterceptingHttpClientRequest(requestClient, interceptors.iterator());
        }
        return requestClient;
    }
    ...
}

public class DefaultHttpClientRequest implements HttpClientRequest {
    private final CloseableHttpClient client;

    public DefaultHttpClientRequest(CloseableHttpClient client) {
        this.client = client;
    }

    @Override
    public HttpClientResponse execute(URI uri, String httpMethod, RequestHttpEntity requestHttpEntity) throws Exception {
        HttpRequestBase request = build(uri, httpMethod, requestHttpEntity);
        //通过Apache的CloseableHttpClient组件执行HTTP请求
        CloseableHttpResponse response = client.execute(request);
        return new DefaultClientHttpResponse(response);
    }
    ...
}

由此可知:Nacos客户端是通过HTTP的方式往Nacos服务端发起服务注册的,Nacos服务端会提供服务注册的API接口给Nacos客户端进行HTTP调用,Nacos官方Open API文档中注册服务实例的接口说明如下:

(3)Nacos客户端如何发送服务心跳

调用NacosNamingService的registerInstance()方法注册服务实例时,在调用NamingProxy的registerService()方法来注册服务实例之前,会根据注册的服务实例是临时实例来构建和添加心跳信息到beatReactor,也就是调用BeatReactor的buildBeatInfo()方法和addBeatInfo()方法。

在BeatReactor的buildBeatInfo()方法中,会通过beatInfo的setPeriod()方法设置心跳间隔时间,默认是5秒。

在BeatReactor的addBeatInfo()方法中,倒数第二行会开启一个延时执行的任务,执行的任务是根据心跳信息BeatInfo封装的BeatTask。该BeatTask任务会交给BeatReactor的ScheduledExecutorService来执行,并通过beatInfo的getPeriod()方法获取延时执行的时间为5秒。

在BeatTask的run()方法中,就会调用NamingProxy的sendBeat()方法发送心跳请求给Nacos服务端,也就是调用NamingProxy的reqApi()方法向Nacos服务端发起心跳请求。如果返回的心跳响应表明服务实例不存在则重新发起服务实例注册请求。无论心跳响应如何,继续根据心跳信息BeatInfo封装一个BeatTask任务,然后将该任务交给线程池ScheduledExecutorService来延时5秒执行。

public class NacosServiceRegistry implements ServiceRegistry<Registration> {
    private final NacosDiscoveryProperties nacosDiscoveryProperties;

    public NacosServiceRegistry(NacosDiscoveryProperties nacosDiscoveryProperties) {
        this.nacosDiscoveryProperties = nacosDiscoveryProperties;
    }

    @Override
    public void register(Registration registration) {
        if (StringUtils.isEmpty(registration.getServiceId())) {
            log.warn("No service to register for nacos client...");
            return;
        }

        NamingService namingService = namingService();
        //服务名称
        String serviceId = registration.getServiceId();
        //服务分组
        String group = nacosDiscoveryProperties.getGroup();
        //服务实例,包含了IP、Port等信息
        Instance instance = getNacosInstanceFromRegistration(registration);

        try {
            //调用NacosNamingService.registerInstance()方法把当前的服务实例注册到Nacos中
            namingService.registerInstance(serviceId, group, instance);
            log.info("nacos registry, {} {} {}:{} register finished", group, serviceId, instance.getIp(), instance.getPort());
        } catch (Exception e) {
            log.error("nacos registry, {} register failed...{},", serviceId, registration.toString(), e);
            rethrowRuntimeException(e);
        }
    }

    private NamingService namingService() {
        return nacosServiceManager.getNamingService(nacosDiscoveryProperties.getNacosProperties());
    }

    private Instance getNacosInstanceFromRegistration(Registration registration) {
        Instance instance = new Instance();
        instance.setIp(registration.getHost());
        instance.setPort(registration.getPort());
        instance.setWeight(nacosDiscoveryProperties.getWeight());
        instance.setClusterName(nacosDiscoveryProperties.getClusterName());
        instance.setEnabled(nacosDiscoveryProperties.isInstanceEnabled());
        instance.setMetadata(registration.getMetadata());
        instance.setEphemeral(nacosDiscoveryProperties.isEphemeral());
        return instance;
    }
    ...
}

public class NacosNamingService implements NamingService {
    private BeatReactor beatReactor;
    private NamingProxy serverProxy;
    ...

    @Override
    public void registerInstance(String serviceName, String groupName, Instance instance) throws NacosException {
        NamingUtils.checkInstanceIsLegal(instance);
        //获取分组服务名字
        String groupedServiceName = NamingUtils.getGroupedName(serviceName, groupName);
        //判定要注册的服务实例是否是临时实例
        if (instance.isEphemeral()) {
            //如果是临时实例,则构建心跳信息
            BeatInfo beatInfo = beatReactor.buildBeatInfo(groupedServiceName, instance);
            //添加心跳信息
            beatReactor.addBeatInfo(groupedServiceName, beatInfo);
        }
        //接下来调用NamingProxy的注册方法registerService()来注册服务实例
        serverProxy.registerService(groupedServiceName, groupName, instance);
    }
    ...
}

public class BeatReactor implements Closeable {
    ...
    //Build new beat information.
    public BeatInfo buildBeatInfo(String groupedServiceName, Instance instance) {
        BeatInfo beatInfo = new BeatInfo();
        beatInfo.setServiceName(groupedServiceName);
        beatInfo.setIp(instance.getIp());
        beatInfo.setPort(instance.getPort());
        beatInfo.setCluster(instance.getClusterName());
        beatInfo.setWeight(instance.getWeight());
        beatInfo.setMetadata(instance.getMetadata());
        beatInfo.setScheduled(false);
        //getInstanceHeartBeatInterval()的返回值是5000
        beatInfo.setPeriod(instance.getInstanceHeartBeatInterval());
        return beatInfo;
    }
    ...
}

@JsonInclude(Include.NON_NULL)
public class Instance implements Serializable {
    ...
    public long getInstanceHeartBeatInterval() {
        //Constants.DEFAULT_HEART_BEAT_INTERVAL,默认是5000
        return getMetaDataByKeyWithDefault(PreservedMetadataKeys.HEART_BEAT_INTERVAL, Constants.DEFAULT_HEART_BEAT_INTERVAL);
    }
    ...
}

public class BeatReactor implements Closeable {
    private final ScheduledExecutorService executorService;
    private final NamingProxy serverProxy;
    public final Map<String, BeatInfo> dom2Beat = new ConcurrentHashMap<String, BeatInfo>();

    public BeatReactor(NamingProxy serverProxy) {
        this(serverProxy, UtilAndComs.DEFAULT_CLIENT_BEAT_THREAD_COUNT);
    }

    public BeatReactor(NamingProxy serverProxy, int threadCount) {
        this.serverProxy = serverProxy;
        this.executorService = new ScheduledThreadPoolExecutor(threadCount, new ThreadFactory() {
            @Override
            public Thread newThread(Runnable r) {
                Thread thread = new Thread(r);
                thread.setDaemon(true);
                thread.setName("com.alibaba.nacos.naming.beat.sender");
                return thread;
            }
        });
    }
    ...

    //Add beat information.
    public void addBeatInfo(String serviceName, BeatInfo beatInfo) {
        NAMING_LOGGER.info("[BEAT] adding beat: {} to beat map.", beatInfo);
        String key = buildKey(serviceName, beatInfo.getIp(), beatInfo.getPort());
        BeatInfo existBeat = null;
        if ((existBeat = dom2Beat.remove(key)) != null) {
            existBeat.setStopped(true);
        }
        dom2Beat.put(key, beatInfo);
        //开启一个延时执行的任务,执行的任务是BeatTask
        executorService.schedule(new BeatTask(beatInfo), beatInfo.getPeriod(), TimeUnit.MILLISECONDS);
        MetricsMonitor.getDom2BeatSizeMonitor().set(dom2Beat.size());
    }
    ...

    class BeatTask implements Runnable {
        BeatInfo beatInfo;
      
        public BeatTask(BeatInfo beatInfo) {
            this.beatInfo = beatInfo;
        }
      
        @Override
        public void run() {
            //判断是否需要停止
            if (beatInfo.isStopped()) {
                return;
            }
            //获取下一次执行的时间,同样还是5s
            long nextTime = beatInfo.getPeriod();
            try {
                //调用NamingProxy.sendBeat()方法发送心跳请求给Nacos服务端
                JsonNode result = serverProxy.sendBeat(beatInfo, BeatReactor.this.lightBeatEnabled);
                long interval = result.get("clientBeatInterval").asLong();
                boolean lightBeatEnabled = false;
                if (result.has(CommonParams.LIGHT_BEAT_ENABLED)) {
                    lightBeatEnabled = result.get(CommonParams.LIGHT_BEAT_ENABLED).asBoolean();
                }
                BeatReactor.this.lightBeatEnabled = lightBeatEnabled;
                if (interval > 0) {
                    nextTime = interval;
                }
                //获取Nacos服务端返回的code状态码
                int code = NamingResponseCode.OK;
                if (result.has(CommonParams.CODE)) {
                    code = result.get(CommonParams.CODE).asInt();
                }
                //如果code = RESOURCE_NOT_FOUND,没有找到资源,那么表示之前注册的信息,已经被Nacos服务端移除了
                if (code == NamingResponseCode.RESOURCE_NOT_FOUND) {
                    //然后重新组装参数,重新发起注册请求
                    Instance instance = new Instance();
                    instance.setPort(beatInfo.getPort());
                    instance.setIp(beatInfo.getIp());
                    instance.setWeight(beatInfo.getWeight());
                    instance.setMetadata(beatInfo.getMetadata());
                    instance.setClusterName(beatInfo.getCluster());
                    instance.setServiceName(beatInfo.getServiceName());
                    instance.setInstanceId(instance.getInstanceId());
                    instance.setEphemeral(true);
                    try { 
                        //调用NamingProxy.registerService()方法发送服务实例注册请求到Nacos服务端
                        serverProxy.registerService(beatInfo.getServiceName(), NamingUtils.getGroupName(beatInfo.getServiceName()), instance);
                    } catch (Exception ignore) {
                    }
                }
            } catch (NacosException ex) {
                NAMING_LOGGER.error("[CLIENT-BEAT] failed to send beat: {}, code: {}, msg: {}", JacksonUtils.toJson(beatInfo), ex.getErrCode(), ex.getErrMsg());
            }
            //把beatInfo又重新放入延迟任务当中,并且还是5秒,所以一直是个循环的状态
            executorService.schedule(new BeatTask(beatInfo), nextTime, TimeUnit.MILLISECONDS);
        }
    }
}

public class NamingProxy implements Closeable {
    ...
    //Send beat.
    public JsonNode sendBeat(BeatInfo beatInfo, boolean lightBeatEnabled) throws NacosException {    
        if (NAMING_LOGGER.isDebugEnabled()) {
            NAMING_LOGGER.debug("[BEAT] {} sending beat to server: {}", namespaceId, beatInfo.toString());
        }
        Map<String, String> params = new HashMap<String, String>(8);
        Map<String, String> bodyMap = new HashMap<String, String>(2);
        if (!lightBeatEnabled) {
            bodyMap.put("beat", JacksonUtils.toJson(beatInfo));
        }
        params.put(CommonParams.NAMESPACE_ID, namespaceId);
        params.put(CommonParams.SERVICE_NAME, beatInfo.getServiceName());
        params.put(CommonParams.CLUSTER_NAME, beatInfo.getCluster());
        params.put("ip", beatInfo.getIp());
        params.put("port", String.valueOf(beatInfo.getPort()));
        String result = reqApi(UtilAndComs.nacosUrlBase + "/instance/beat", params, bodyMap, HttpMethod.PUT);
        return JacksonUtils.toObj(result);
    }
    ...
}

由此可见,在客户端在发起服务注册期间,会开启一个心跳健康检查的延时任务,这个任务每间隔5s执行一次。任务内容就是通过HTTP请求调用发送Nacos提供的服务实例心跳接口。Nacos官方Open API文档中服务实例心跳接口说明如下:

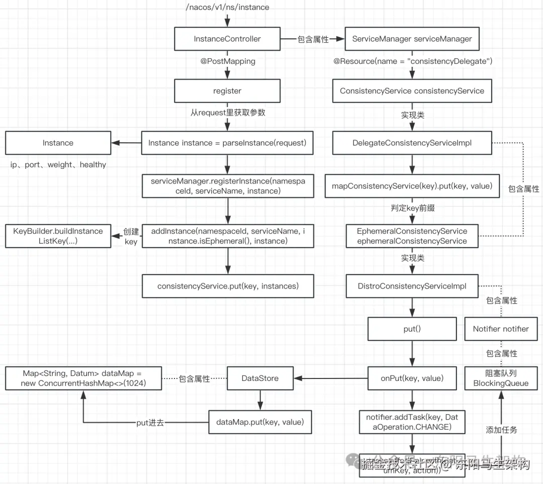
如下是客户端发起服务注册 + 发送服务心跳的整个流程图:

2.服务端如何处理客户端的服务注册请求

(1)客户端自动发送服务注册请求梳理

(2)Nacos服务端处理服务请求的代码入口

(3)Nacos服务端处理服务注册请求的源码分析

(4)服务端接收到服务实例注册请求后的处理总结

(1)客户端自动发送服务注册请求梳理

首先,从spring-cloud-starter-alibaba-nacos-discovery中,发现在spring.factories文件定义了很多Configuration配置类,其中就包括了NacosServiceRegistryAutoConfiguration配置类。这个配置类会创建三个Bean对象,其中有个Bean对象便实现了一个监听事件方法。

然后,Spring容器启动时,会发布一个事件。这个事件会被名为NacosAutoServiceRegistration的Bean对象监听到,从而自动发起Nacos服务注册。在注册时会开启心跳健康延时任务,每隔5s执行一次。不管是服务注册还是心跳检查,都是通过HTTP方式调用Nacos服务端。

客户端向服务端发起服务注册请求是通过HTTP接口"/nacos/v1/ns/instance"来实现的,客户端向服务端发起心跳请求是通过HTTP接口"/nacos/v1/ns/instance/beat"来实现的。

(2)Nacos服务端处理服务注册请求的代码入口

Nacos服务端有一个叫nacos-naming的模块,这个nacos-naming模块其实就是一个Spring Boot项目,模块中的controllers包则是用来处理服务相关的HTTP请求。

由于服务端处理服务注册请求的地址是"/nacos/v1/ns/instance",所以对服务实例进行处理的入口是controllers包下的InstanceController。InstanceController的代码很好地遵守了Restful风格,其中的regsiter()方法注册新服务实例对应@PostMapping、deregister()方法注销服务实例对应@DeleteMapping、update()方法修改服务实例对应@PutMapping。虽然都可以使用@PostMapping,但Nacos就严格按照了Restful标准。

@RestController
@RequestMapping(UtilsAndCommons.NACOS_NAMING_CONTEXT + "/instance")
public class InstanceController {
    ...
    //Register new instance.
    @CanDistro
    @PostMapping
    @Secured(parser = NamingResourceParser.class, action = ActionTypes.WRITE)
    public String register(HttpServletRequest request) throws Exception {
        ...
    }

    //Deregister instances.
    @CanDistro
    @DeleteMapping
    @Secured(parser = NamingResourceParser.class, action = ActionTypes.WRITE)
    public String deregister(HttpServletRequest request) throws Exception {
        ...
    }

    //Update instance.
    @CanDistro
    @PutMapping
    @Secured(parser = NamingResourceParser.class, action = ActionTypes.WRITE)
    public String update(HttpServletRequest request) throws Exception {
        ...
    }
    ...
}

public class UtilsAndCommons {
    // ********************** Nacos HTTP Context ************************ \
    public static final String NACOS_SERVER_CONTEXT = "/nacos";
    public static final String NACOS_SERVER_VERSION = "/v1";
    public static final String DEFAULT_NACOS_NAMING_CONTEXT = NACOS_SERVER_VERSION + "/ns";
    public static final String NACOS_NAMING_CONTEXT = DEFAULT_NACOS_NAMING_CONTEXT;
    ...
}

(3)Nacos服务端处理服务注册请求的源码分析

对于Nacos客户端的服务实例注册请求,会由InstanceController的register()方法进行处理。该方法首先会从请求参数中获取Instance服务实例,然后调用ServiceManager的registerInstance()方法来进行服务实例注册。ServiceManager是Nacos的服务管理者,拥有所有的服务列表,可以通过它来管理所有服务的注册、销毁、修改等。

在ServiceManager的registerInstance()方法中:首先会通过调用ServiceManager的createEmptyService()方法创建一个空服务,然后通过ServiceManager的addInstance()方法添加注册请求中的服务实例。

在ServiceManager的addInstance()方法中:首先构建出要注册的服务实例对应的服务的key,然后使用synchronized锁住要注册的服务实例对应的服务,接着获取要注册的服务实例对应的服务的最新服务实例列表,最后执行DelegateConsistencyServiceImpl的put()方法更新服务实例列表。

@RestController
@RequestMapping(UtilsAndCommons.NACOS_NAMING_CONTEXT + "/instance")
public class InstanceController {
    @Autowired
    private ServiceManager serviceManager;

    ...
    //Register new instance.
    @CanDistro
    @PostMapping
    @Secured(parser = NamingResourceParser.class, action = ActionTypes.WRITE)
    public String register(HttpServletRequest request) throws Exception {
        //从request中获取命名空间、服务名称
        final String namespaceId = WebUtils.optional(request, CommonParams.NAMESPACE_ID, Constants.DEFAULT_NAMESPACE_ID);
        final String serviceName = WebUtils.required(request, CommonParams.SERVICE_NAME);
        NamingUtils.checkServiceNameFormat(serviceName);
        //从request中获取Instance服务实例
        final Instance instance = parseInstance(request);
        //调用ServiceManager的注册实例方法
        serviceManager.registerInstance(namespaceId, serviceName, instance);
        return "ok";
    }
    ...
}

//服务管理者,拥有所有的服务列表,用于管理所有服务的注册、销毁、修改等
@Component
public class ServiceManager implements RecordListener<Service> {
    //注册表,Map(namespace, Map(group::serviceName, Service)).
    private final Map<String, Map<String, Service>> serviceMap = new ConcurrentHashMap<>();

    @Resource(name = "consistencyDelegate")
    private ConsistencyService consistencyService;

    private final Object putServiceLock = new Object();

    ...
    //Register an instance to a service in AP mode.
    //This method creates service or cluster silently if they don't exist.
    public void registerInstance(String namespaceId, String serviceName, Instance instance) throws NacosException {
        //1.创建一个空的服务
        createEmptyService(namespaceId, serviceName, instance.isEphemeral());
        //2.根据命名空间ID、服务名获取一个服务,如果获取结果为null则抛异常
        Service service = getService(namespaceId, serviceName);
        if (service == null) {
            throw new NacosException(NacosException.INVALID_PARAM, "service not found, namespace: " + namespaceId + ", service: " + serviceName);
        }
        //3.添加服务实例
        addInstance(namespaceId, serviceName, instance.isEphemeral(), instance);
    }

    ...
    //1.创建一个空服务
    public void createEmptyService(String namespaceId, String serviceName, boolean local) throws NacosException {
        createServiceIfAbsent(namespaceId, serviceName, local, null);
    }

    //Create service if not exist.
    public void createServiceIfAbsent(String namespaceId, String serviceName, boolean local, Cluster cluster) throws NacosException {
        Service service = getService(namespaceId, serviceName);
        if (service == null) {
            Loggers.SRV_LOG.info("creating empty service {}:{}", namespaceId, serviceName);
            service = new Service();
            service.setName(serviceName);
            service.setNamespaceId(namespaceId);
            service.setGroupName(NamingUtils.getGroupName(serviceName));
            //now validate the service. if failed, exception will be thrown
            service.setLastModifiedMillis(System.currentTimeMillis());
            service.recalculateChecksum();
            if (cluster != null) {
                cluster.setService(service);
                service.getClusterMap().put(cluster.getName(), cluster);
            }
            service.validate();
            putServiceAndInit(service);
            if (!local) {
                addOrReplaceService(service);
            }
        }
    }

    private void putServiceAndInit(Service service) throws NacosException {
        //把Service放入注册表serviceMap中
        putService(service);
        service.init();
        //把Service作为监听器添加到consistencyService的listeners中
        consistencyService.listen(KeyBuilder.buildInstanceListKey(service.getNamespaceId(), service.getName(), true), service);
        consistencyService.listen(KeyBuilder.buildInstanceListKey(service.getNamespaceId(), service.getName(), false), service);
        Loggers.SRV_LOG.info("[NEW-SERVICE] {}", service.toJson());
    }

    //Put service into manager.
    public void putService(Service service) {
        if (!serviceMap.containsKey(service.getNamespaceId())) {
            synchronized (putServiceLock) {
                if (!serviceMap.containsKey(service.getNamespaceId())) {
                    serviceMap.put(service.getNamespaceId(), new ConcurrentSkipListMap<>());
                }
            }
        }
        serviceMap.get(service.getNamespaceId()).put(service.getName(), service);
    }

    public void addOrReplaceService(Service service) throws NacosException {
        consistencyService.put(KeyBuilder.buildServiceMetaKey(service.getNamespaceId(), service.getName()), service);
    }

    ...
    //2.根据命名空间ID、服务名获取一个服务
    public Service getService(String namespaceId, String serviceName) {
        if (serviceMap.get(namespaceId) == null) {
            return null;
        }
        return chooseServiceMap(namespaceId).get(serviceName);
    }

    public Map<String, Service> chooseServiceMap(String namespaceId) {
        return serviceMap.get(namespaceId);
    }

    ...
    //3.添加服务实例
    public void addInstance(String namespaceId, String serviceName, boolean ephemeral, Instance... ips) throws NacosException {
        //构建要注册的服务实例对应的服务的key
        String key = KeyBuilder.buildInstanceListKey(namespaceId, serviceName, ephemeral);
        //根据命名空间以及服务名获取要注册的服务实例对应的服务
        Service service = getService(namespaceId, serviceName);
        //使用synchronized锁住要注册的服务实例对应的服务
        synchronized (service) {
            //由于一个服务可能存在多个服务实例,所以需要根据当前注册请求的服务实例ips,获取对应服务的最新服务实例列表
            List<Instance> instanceList = addIpAddresses(service, ephemeral, ips);
            //Instances实现了用于在Nacos集群进行网络传输的Record接口
            Instances instances = new Instances();
            instances.setInstanceList(instanceList);
            //执行DelegateConsistencyServiceImpl的put()方法
            consistencyService.put(key, instances);
        }
    }

    private List<Instance> addIpAddresses(Service service, boolean ephemeral, Instance... ips) throws NacosException {
        //更新对应服务的服务实例列表
        return updateIpAddresses(service, UtilsAndCommons.UPDATE_INSTANCE_ACTION_ADD, ephemeral, ips);
    }

    //Compare and get new instance list.
    public List<Instance> updateIpAddresses(Service service, String action, boolean ephemeral, Instance... ips) throws NacosException {
        //先获取已经注册到Nacos的、当前要注册的服务实例对应的服务的、所有服务实例
        Datum datum = consistencyService.get(KeyBuilder.buildInstanceListKey(service.getNamespaceId(), service.getName(), ephemeral));
        List<Instance> currentIPs = service.allIPs(ephemeral);
        Map<String, Instance> currentInstances = new HashMap<>(currentIPs.size());
        Set<String> currentInstanceIds = Sets.newHashSet();
        for (Instance instance : currentIPs) {
            //把instance实例的IP当作key,instance实例当作value,放入currentInstances
            currentInstances.put(instance.toIpAddr(), instance);
            //把实例唯一编码添加到currentInstanceIds中
            currentInstanceIds.add(instance.getInstanceId());
        }

        //用来存放当前要注册的服务实例对应的服务的、所有服务实例
        Map<String, Instance> instanceMap;
        if (datum != null && null != datum.value) {
            instanceMap = setValid(((Instances) datum.value).getInstanceList(), currentInstances);
        } else {
            instanceMap = new HashMap<>(ips.length);
        }
        for (Instance instance : ips) {
            if (!service.getClusterMap().containsKey(instance.getClusterName())) {
                Cluster cluster = new Cluster(instance.getClusterName(), service);
                cluster.init();
                service.getClusterMap().put(instance.getClusterName(), cluster);
                Loggers.SRV_LOG.warn("cluster: {} not found, ip: {}, will create new cluster with default configuration.", instance.getClusterName(), instance.toJson());
            }
            if (UtilsAndCommons.UPDATE_INSTANCE_ACTION_REMOVE.equals(action)) {
                instanceMap.remove(instance.getDatumKey());
            } else {
                Instance oldInstance = instanceMap.get(instance.getDatumKey());
                if (oldInstance != null) {
                    instance.setInstanceId(oldInstance.getInstanceId());
                } else {
                    instance.setInstanceId(instance.generateInstanceId(currentInstanceIds));
                }
                //instanceMap的key与IP和端口有关
                instanceMap.put(instance.getDatumKey(), instance);
            }
        }
        if (instanceMap.size() <= 0 && UtilsAndCommons.UPDATE_INSTANCE_ACTION_ADD.equals(action)) {
            throw new IllegalArgumentException("ip list can not be empty, service: " + service.getName() + ", ip list: " + JacksonUtils.toJson(instanceMap.values()));
        }
        //最后instanceMap里肯定会包含新注册的Instance实例
        //并且如果不是第一次注册,里面还会包含之前注册的Instance实例信息
        return new ArrayList<>(instanceMap.values());
    }
    ...
}

//Package of instance list.
public class Instances implements Record {
    private List<Instance> instanceList = new ArrayList<>();
    ...
} 

public class KeyBuilder {
    public static final String INSTANCE_LIST_KEY_PREFIX = "com.alibaba.nacos.naming.iplist.";
    private static final String EPHEMERAL_KEY_PREFIX = "ephemeral.";
    public static final String NAMESPACE_KEY_CONNECTOR = "##";
    ...

    public static String buildInstanceListKey(String namespaceId, String serviceName, boolean ephemeral) {
        return ephemeral ? buildEphemeralInstanceListKey(namespaceId, serviceName) : buildPersistentInstanceListKey(namespaceId, serviceName);
    }

    //返回的key形如:"com.alibaba.nacos.naming.iplist.ephemeral." + namespaceId + " + "##" + serviceName
    private static String buildEphemeralInstanceListKey(String namespaceId, String serviceName) {
        return INSTANCE_LIST_KEY_PREFIX + EPHEMERAL_KEY_PREFIX + namespaceId + NAMESPACE_KEY_CONNECTOR + serviceName;
    }

    public static boolean matchEphemeralKey(String key) {
        //currently only instance list has ephemeral type:
        return matchEphemeralInstanceListKey(key);
    }

    public static boolean matchEphemeralInstanceListKey(String key) {
        //判定key是否是以这样的字符串开头:"com.alibaba.nacos.naming.iplist.ephemeral."
        return key.startsWith(INSTANCE_LIST_KEY_PREFIX + EPHEMERAL_KEY_PREFIX);
    }
    ...
}

DelegateConsistencyServiceImpl的put()方法更新服务实例列表存储时:首先会根据表示服务的key来选择不同的ConsistencyService。如果是临时服务实例,则调用DistroConsistencyServiceImpl的put()方法。如果是持久化服务实例,则调用PersistentConsistencyServiceDelegateImpl的put()方法。

在DistroConsistencyServiceImpl的put()方法中:首先会调用DistroConsistencyServiceImpl的onPut()方法,把包含当前注册的服务实例的、最新服务实例列表存储到DataStore中,然后调用DistroProtocol的sync()方法进行集群节点间的服务实例数据同步,其中DataStore用于存储所有已注册的服务实例数据。

而在DistroConsistencyServiceImpl的onPut()方法中:会先创建Datum对象,注入服务key和服务的所有服务实例Instances,然后才将Datum对象添加到DataStore的Map对象里。最后调用Notifier的addTask()方法添加一个数据变更的任务,也就是把key、action封装成Pair对象,放入一个Notifier的阻塞队列中。

注意:在DistroConsistencyServiceImpl初始化完成后,会提交一个进行无限for循环的任务给一个单线程的线程池来执行。无限for循环中会不断从阻塞队列中获取Pair对象进行处理。而在进行服务实例注册时,会往该任务的阻塞队列添加Pair对象。

//Consistency delegate.
@DependsOn("ProtocolManager")
@Service("consistencyDelegate")
public class DelegateConsistencyServiceImpl implements ConsistencyService {
    private final PersistentConsistencyServiceDelegateImpl persistentConsistencyService;
    private final EphemeralConsistencyService ephemeralConsistencyService;
    ...

    @Override
    public void put(String key, Record value) throws NacosException {
        //如果是临时实例,则调用DistroConsistencyServiceImpl.put()方法
        //如果是持久化实例,则调用PersistentConsistencyServiceDelegateImpl.put()方法
        mapConsistencyService(key).put(key, value);
    }

    private ConsistencyService mapConsistencyService(String key) {
        //根据不同的key选择不同的ConsistencyService
        return KeyBuilder.matchEphemeralKey(key) ? ephemeralConsistencyService : persistentConsistencyService;
    }
    ...
}

@DependsOn("ProtocolManager")
@org.springframework.stereotype.Service("distroConsistencyService")
public class DistroConsistencyServiceImpl implements EphemeralConsistencyService, DistroDataProcessor {
    private final GlobalConfig globalConfig;
    private final DistroProtocol distroProtocol;
    private final DataStore dataStore;//用于存储所有已注册的服务实例数据
    private Map<String, ConcurrentLinkedQueue<RecordListener>> listeners = new ConcurrentHashMap<>();
    private volatile Notifier notifier = new Notifier();
    ...

    @PostConstruct
    public void init() {
        //初始化完成后,会将notifier任务提交给GlobalExecutor来执行
        GlobalExecutor.submitDistroNotifyTask(notifier);
    }

    @Override
    public void put(String key, Record value) throws NacosException {
        //把包含了当前注册的服务实例的、最新的服务实例列表,存储到DataStore对象中
        onPut(key, value);
        //在集群架构下,DistroProtocol.sync()方法会进行集群节点的服务实例数据同步
        distroProtocol.sync(new DistroKey(key, KeyBuilder.INSTANCE_LIST_KEY_PREFIX), DataOperation.CHANGE, globalConfig.getTaskDispatchPeriod() / 2);
    }

    public void onPut(String key, Record value) {
        if (KeyBuilder.matchEphemeralInstanceListKey(key)) {
            //创建Datum对象,把服务key和服务的所有服务实例Instances放入Datum对象中
            Datum<Instances> datum = new Datum<>();
            datum.value = (Instances) value;
            datum.key = key;
            datum.timestamp.incrementAndGet();
            //添加到DataStore的Map对象里
            dataStore.put(key, datum);
        }    
        if (!listeners.containsKey(key)) {
            return;
        }
        //添加处理任务
        notifier.addTask(key, DataOperation.CHANGE);
    }
    ...

    public class Notifier implements Runnable {
        private ConcurrentHashMap<String, String> services = new ConcurrentHashMap<>(10 * 1024);
        private BlockingQueue<Pair<String, DataOperation>> tasks = new ArrayBlockingQueue<>(1024 * 1024);

        //Add new notify task to queue.
        public void addTask(String datumKey, DataOperation action) {
            if (services.containsKey(datumKey) && action == DataOperation.CHANGE) {
                return;
            }
            if (action == DataOperation.CHANGE) {
                services.put(datumKey, StringUtils.EMPTY);
            }
            //tasks是一个阻塞队列,把key、action封装成Pair对象,放入队列中
            tasks.offer(Pair.with(datumKey, action));
        }

        public int getTaskSize() {
            return tasks.size();
        }

        @Override
        public void run() {
            Loggers.DISTRO.info("distro notifier started");
            for (; ; ) {
                try {
                    Pair<String, DataOperation> pair = tasks.take();
                    handle(pair);
                } catch (Throwable e) {
                    Loggers.DISTRO.error("[NACOS-DISTRO] Error while handling notifying task", e);
                }
            }
        }

        private void handle(Pair<String, DataOperation> pair) {
            try {
                String datumKey = pair.getValue0();
                DataOperation action = pair.getValue1();
                services.remove(datumKey);

                int count = 0;
                if (!listeners.containsKey(datumKey)) {
                    return;
                }
                for (RecordListener listener : listeners.get(datumKey)) {
                    count++;
                    try {
                        if (action == DataOperation.CHANGE) {
                            listener.onChange(datumKey, dataStore.get(datumKey).value);
                            continue;
                        }
                        if (action == DataOperation.DELETE) {
                            listener.onDelete(datumKey);
                            continue;
                        }
                    } catch (Throwable e) {
                        Loggers.DISTRO.error("[NACOS-DISTRO] error while notifying listener of key: {}", datumKey, e);
                    }
                }
                if (Loggers.DISTRO.isDebugEnabled()) {
                    Loggers.DISTRO.debug("[NACOS-DISTRO] datum change notified, key: {}, listener count: {}, action: {}", datumKey, count, action.name());
                }
            } catch (Throwable e) {
                Loggers.DISTRO.error("[NACOS-DISTRO] Error while handling notifying task", e);
            }
        }
    }
}

//用于存储所有已注册的服务实例数据
@Component
public class DataStore {
    private Map<String, Datum> dataMap = new ConcurrentHashMap<>(1024);
    public void put(String key, Datum value) {
        dataMap.put(key, value);
    }
    ...
}

(4)服务端接收到服务实例注册请求后的处理总结

register()注册方法会先从Request对象中获取从客户端传过来的参数,然后在addInstance()方法中会创建一个可以表示服务的key,接着调用DelegateConsistencyServiceImpl的put()方法,根据这个key可以选择具体的ConsistencyService实现类。

在这个put()方法中,通过key选择的是EphemeralConsistencyService,所以会调用DistroConsistencyServiceImpl的put()方法处理服务实例列表。

在DistroConsistencyServiceImpl的put()方法中又调用了onPut()方法,即把key、Instances封装成Datum对象,放入到DataStore的Map里。最后调用addTask()方法,将本次服务实例数据的变更包装成Pair对象,然后放入到一个阻塞队列里,由一个执行无限for循环的线程处理队列。

3.注册服务—如何实现高并发支撑上百万服务注册

(1)服务端处理客户端的服务注册请求梳理

(2)Nacos的异步任务设计思想

(3)异步任务和内存队列源码分析

(1)服务端处理客户端的服务注册请求梳理

Nacos客户端自动注册服务实例时,会通过HTTP的方式,请求"/nacos/v1/ns/instance"地址来调用Nacos服务端的实例注册接口。通过该地址可以找到Nacos服务端naming模块的InstanceController类。在这个类中有个register()方法,它就是服务端处理服务注册请求的入口。在这个register()方法的最后,会调用Notifier的addTask()方法,也就是把key、action包装成Pair对象,放入到一个BlockingQueue里。至此,InstanceController类中register()方法的注册逻辑就执行完了。

(2)Nacos的异步任务设计思想

一.Nacos服务实例注册的压测性能

二.Nacos服务端添加和处理异步任务的流程

三.Nacos采用异步任务来处理服务注册的好处—支撑高并发

一.Nacos服务实例注册的压测性能

参考服务发现性能测试报告。通过对3节点的集群进行服务发现性能压测,可得到接口性能负载和容量。压测容量服务数可达60W,实例注册数达110W,集群运行持续稳定。注册/查询实例TPS达到13000以上,接口达到预期。

二.Nacos服务端添加和处理异步任务的流程

首先客户端发起服务实例注册,服务端把接收的参数包装成一个Pair对象,最后放入到一个BlookingQueue里。这时对服务实例注册接口的处理已结束,服务端返回客户端响应消息了。

然后Nacos服务端会在后台开启一个单线程异步任务,这个任务会不断地获取BlookingQueue队列中的Pair对象。从这个队列获取出Pair对象后,会把信息写入注册表,从而完成服务注册。

三.Nacos采用异步任务来处理服务注册的好处—支撑高并发

好处一:接口响应时效更快

其实Nacos服务端处理服务实例注册的接口,并没有执行真正注册的动作。只是把信息包装好,放入到队列中,接口就结束返回响应给客户端了。由于代码逻辑非常简单,所以响应时效会更快。

好处二:保证服务稳定性

哪怕同时有1千个、1万个客户端同时发起实例注册请求接口,最后只是把服务实例注册任务放入到一个阻塞队列中。这就相当于使用消息队列进行流量削峰一样,后续复杂的处理逻辑,由消费者慢慢处理,异步任务就相当于消费者。

好处三:解决写时并发冲突

Nacos服务端,只有一个单线程在处理队列中的任务。也就是把阻塞队列中的服务实例注册信息,同步到Nacos的注册表中。既然是单线程进行写操作,所以就不用考虑多线程并发写的问题。虽然只会有一个线程在进行写,但是可能会有其他线程在进行读。所以会存在读写并发冲突,此时Nacos会使用写时复制策略来处理。

(3)异步任务和内存队列源码分析

一.异步任务的初始化和处理流程

二.关于无限for循环的问题

一.异步任务的初始化和处理流程

在创建DistroConsistencyServiceImpl类实例时,会直接创建一个实现了Runnable接口的Notifier类实例。

在DistroConsistencyServiceImpl类中有个init()方法。由于这个init()方法上加了@PostConstruct注解,所以在Spring创建这个类实例时会自动调用这个init()方法。init()方法会提交这个实现了Runnable接口的Notifier任务给线程池运行。

而在Notifier类的run()方法中,会通过无限for循环不断从tasks阻塞队列中获取任务来进行处理。获取出任务后,如果判断出action类型为CHANGE类型,则先把Instances对象从DataStore类中取出来,再调用listener的onChange()方法来将服务实例信息写入到注册表中。

二.关于无限for循环的问题

无限循环是否合理、是否会占用CPU资源、如果异常是否会导致循环结束?

因为Nacos服务端要一直处理Nacos客户端所发起的服务实例注册请求,而Nacos服务端它是不知道到底有多少个客户端需要进行服务注册的,所以只能写一个无限for循环一直不断重复地去执行。

既然是无限循环,就要考虑是否占用CPU资源的问题。tasks是一个阻塞队列BlockingQueue:第一.阻塞队列的特点就是不会占用CPU的资源,第二.tasks的take()方法会一直阻塞直到取得元素或当前线程中断。

在处理过程中,如果抛出未知异常,会直接被for循环中的try catch掉,继续循环处理下一个任务。

@DependsOn("ProtocolManager")
@org.springframework.stereotype.Service("distroConsistencyService")
public class DistroConsistencyServiceImpl implements EphemeralConsistencyService, DistroDataProcessor {
    private final GlobalConfig globalConfig;
    private final DistroProtocol distroProtocol;
    private final DataStore dataStore;//用于存储所有已注册的服务实例数据
    private Map<String, ConcurrentLinkedQueue<RecordListener>> listeners = new ConcurrentHashMap<>();
    private volatile Notifier notifier = new Notifier();
    ...

    @PostConstruct
    public void init() {
        //初始化完成后,会将notifier任务提交给GlobalExecutor来执行
        GlobalExecutor.submitDistroNotifyTask(notifier);
    }
    ...

    public class Notifier implements Runnable {
        private ConcurrentHashMap<String, String> services = new ConcurrentHashMap<>(10 * 1024);
        private BlockingQueue<Pair<String, DataOperation>> tasks = new ArrayBlockingQueue<>(1024 * 1024);

        //Add new notify task to queue.
        public void addTask(String datumKey, DataOperation action) {
            if (services.containsKey(datumKey) && action == DataOperation.CHANGE) {
                return;
            }
            if (action == DataOperation.CHANGE) {
                services.put(datumKey, StringUtils.EMPTY);
            }
            //tasks是一个阻塞队列,把key、action封装成Pair对象,放入队列中
            tasks.offer(Pair.with(datumKey, action));
        }

        @Override
        public void run() {
            Loggers.DISTRO.info("distro notifier started");
            //无限循环
            for (; ;) {
                try {
                    //从阻塞队列中获取任务
                    Pair<String, DataOperation> pair = tasks.take();
                    //处理任务
                    handle(pair);
                } catch (Throwable e) {
                    Loggers.DISTRO.error("[NACOS-DISTRO] Error while handling notifying task", e);
                }
            }
        }

        private void handle(Pair<String, DataOperation> pair) {
            try {
                //把在DistroConsistencyServiceImpl.onPut()方法创建的key和action取出来
                String datumKey = pair.getValue0();
                DataOperation action = pair.getValue1();
                services.remove(datumKey);

                int count = 0;
                if (!listeners.containsKey(datumKey)) {
                    return;
                }
                for (RecordListener listener : listeners.get(datumKey)) {
                    count++;
                    try {
                        if (action == DataOperation.CHANGE) {
                            //把Instances信息写到注册表里去
                            listener.onChange(datumKey, dataStore.get(datumKey).value);
                            continue;
                        }
                        if (action == DataOperation.DELETE) {
                            listener.onDelete(datumKey);
                            continue;
                        }
                    } catch (Throwable e) {
                        Loggers.DISTRO.error("[NACOS-DISTRO] error while notifying listener of key: {}", datumKey, e);
                    }
                }
                if (Loggers.DISTRO.isDebugEnabled()) {
                    Loggers.DISTRO.debug("[NACOS-DISTRO] datum change notified, key: {}, listener count: {}, action: {}", datumKey, count, action.name());
                }
            } catch (Throwable e) {
                Loggers.DISTRO.error("[NACOS-DISTRO] Error while handling notifying task", e);
            }
        }
    }
    ...

    @Override
    public void put(String key, Record value) throws NacosException {
        //把包含了当前注册的服务实例的、最新的服务实例列表,存储到DataStore对象中
        onPut(key, value);
        //在集群架构下,DistroProtocol.sync()方法会进行集群节点的服务实例数据同步
        distroProtocol.sync(new DistroKey(key, KeyBuilder.INSTANCE_LIST_KEY_PREFIX), DataOperation.CHANGE, globalConfig.getTaskDispatchPeriod() / 2);
    }

    public void onPut(String key, Record value) {
        if (KeyBuilder.matchEphemeralInstanceListKey(key)) {
            //创建Datum对象,把服务key和服务的所有服务实例Instances放入Datum对象中
            Datum<Instances> datum = new Datum<>();
            datum.value = (Instances) value;
            datum.key = key;
            datum.timestamp.incrementAndGet();
            //添加到DataStore的Map对象里
            dataStore.put(key, datum);
        }    
        if (!listeners.containsKey(key)) {
            return;
        }
        //添加处理任务
        notifier.addTask(key, DataOperation.CHANGE);
    }
}

public class GlobalExecutor {
    private static final ScheduledExecutorService DISTRO_NOTIFY_EXECUTOR = 
        ExecutorFactory.Managed.newSingleScheduledExecutorService(
            ClassUtils.getCanonicalName(NamingApp.class),
            new NameThreadFactory("com.alibaba.nacos.naming.distro.notifier")
        );
    ...

    public static void submitDistroNotifyTask(Runnable runnable) {
        //向线程池提交任务,让线程池执行任务
        DISTRO_NOTIFY_EXECUTOR.submit(runnable);
    }
    ...
}

public class NameThreadFactory implements ThreadFactory {
    private final AtomicInteger id = new AtomicInteger(0);
    private String name;    

    public NameThreadFactory(String name) {
        if (!name.endsWith(StringUtils.DOT)) {
            name += StringUtils.DOT;
        }
        this.name = name;
    }

    @Override
    public Thread newThread(Runnable r) {
        String threadName = name + id.getAndDecrement();
        Thread thread = new Thread(r, threadName);
        thread.setDaemon(true);
        return thread;
    }
}

public final class ExecutorFactory {
    ...
    public static final class Managed {
        private static final String DEFAULT_NAMESPACE = "nacos";
        private static final ThreadPoolManager THREAD_POOL_MANAGER = ThreadPoolManager.getInstance();
        ...

        //Create a new single scheduled executor service with input thread factory and register to manager.
        public static ScheduledExecutorService newSingleScheduledExecutorService(final String group, final ThreadFactory threadFactory) {
            ScheduledExecutorService executorService = Executors.newScheduledThreadPool(1, threadFactory);
            //注册到ThreadPoolManager可以方便管理ScheduledExecutorService,比如注销、销毁
            THREAD_POOL_MANAGER.register(DEFAULT_NAMESPACE, group, executorService);
            return executorService;
        }
        ...
    }
    ...
}

public final class ThreadPoolManager {
    private Map<String, Map<String, Set<ExecutorService>>> resourcesManager;
    private Map<String, Object> lockers = new ConcurrentHashMap<String, Object>(8);
    ...

    //Register the thread pool resources with the resource manager.
    public void register(String namespace, String group, ExecutorService executor) {
        if (!resourcesManager.containsKey(namespace)) {
            synchronized (this) {
                lockers.put(namespace, new Object());
            }
        }
        final Object monitor = lockers.get(namespace);
        synchronized (monitor) {
            Map<String, Set<ExecutorService>> map = resourcesManager.get(namespace);
            if (map == null) {
                map = new HashMap<String, Set<ExecutorService>>(8);
                map.put(group, new HashSet<ExecutorService>());
                map.get(group).add(executor);
                resourcesManager.put(namespace, map);
                return;
            }
            if (!map.containsKey(group)) {
                map.put(group, new HashSet<ExecutorService>());
            }
            map.get(group).add(executor);
        }
    }

    //Cancel the uniform lifecycle management for all threads under this resource.
    public void deregister(String namespace, String group) {
        if (resourcesManager.containsKey(namespace)) {
            final Object monitor = lockers.get(namespace);
            synchronized (monitor) {
                resourcesManager.get(namespace).remove(group);
            }
        }
    }
    ...
}

总结: 异步任务是提升性能的一种方式。很多开源框架为了提升自身处理性能,都会采利用异步任务 + 内存队列。

4.内存注册表—如何处理注册表的高并发读写冲突

(1)服务实例注册的客户端源码和服务端源码梳理

(2)Nacos注册表结构

(3)写时复制机制介绍

(4)Nacos服务注册写入注册表源码分析

(1)服务实例注册的客户端源码和服务端源码梳理

一.客户端发起服务注册的源码梳理

订单服务、库存服务的项目引入nacos-discovery服务注册中心依赖后,当项目启动时,就会扫描到依赖中的spring.factories文件,然后去创建spring.factories文件中定义的配置类。

在spring.factories文件中:有一个名为NacosServiceRegistryAutoConfiguration配置类,在这个配置类定义了三个Bean对象:NacosServiceRegistry、NacosRegistration和NacosAutoServiceRegistration。

NacosAutoServiceRegistration类的父类实现了ApplicationListener接口,也就是实现了onApplicationEvent()这个监听事件方法。当Spring容器启动时,会发布WebServerInitializedEvent监听事件,从而被Nacos客户端即NacosAutoServiceRegistration的监听方法监听到。

这个监听事件方法会调用NacosServiceRegistry类中的register()方法,register()方法又会调用Nacos服务端实例注册的HTTP接口完成服务注册。

在发起服务实例注册接口的调用前,客户端还会开启一个BeatTask任务,这个BeatTask任务会每隔5秒向Nacos服务端发送心跳检查请求。

二.服务端处理服务注册的源码梳理

Nacos服务端处理服务注册的HTTP接口是:/nacos/v1/ns/instance。由于Nacos服务端也是个Spring Boot项目,所以通过架构图找到Nacos源码的naming模块,然后就可以通过请求地址定位到InstanceController类。

在InstanceController类中会有对应HTTP接口的register()方法,该方法最终会把客户端的实例对象包装成Datum对象放入DataStore类中,然后再包装一个Pair对象,放入Notifier的tasks内存阻塞队列。

DistroConsistencyServiceImpl中有个@PostConstruct修饰的init()方法。在该类被实例化后,这个init()方法会把一个Notifier任务提交给一个线程池执行。

Notifier的run()方法,首先会不断循环从tasks阻塞队列中获取Pair对象,然后调用Notifier的handle()方法把Instances对象从DataStore类中取出来,接着调用listener.onChange()方法把服务实例数据写入到注册表中。

(2)Nacos注册表结构

一.Nacos注册表的使用

在ServiceManager类中有一个serviceMap属性,它就是Nacos的内存注册表,Nacos注册表就是用来存放微服务实例注册信息的地方。客户端在调用其他微服务时,会先调用Nacos查询实例列表接口,查询当前可用服务,从而发起微服务调用。

//Core manager storing all services in Nacos.@Component
public class ServiceManager implements RecordListener<Service> {
    //注册表,Map(namespace, Map(group::serviceName, Service)). 
    private final Map<String, Map<String, Service>> serviceMap = new ConcurrentHashMap<>();
    ...

    public Service getService(String namespaceId, String serviceName) {
        if (serviceMap.get(namespaceId) == null) {
            return null;
        }
        return chooseServiceMap(namespaceId).get(serviceName);
    }

    public Map<String, Service> chooseServiceMap(String namespaceId) {
        return serviceMap.get(namespaceId);
    }
    ...
}

@JsonInclude(Include.NON_NULL)
public class Service extends com.alibaba.nacos.api.naming.pojo.Service implements Record, RecordListener<Instances> {
    private Map<String, Cluster> clusterMap = new HashMap<>();
    ...
}

public class Cluster extends com.alibaba.nacos.api.naming.pojo.Cluster implements Cloneable {
    //持久化实例列表
    @JsonIgnore
    private Set<Instance> persistentInstances = new HashSet<>();

    //临时实例列表
    @JsonIgnore
    private Set<Instance> ephemeralInstances = new HashSet<>();
    ...
}

二.Nacos注册表的结构分析

ServiceManager的serviceMap属性,即注册表结构由两层Map组合而成。也就是:Map(namespace, Map(group::serviceName, Service))。

Nacos支持对服务进行分类,最上层是一个命名空间Namespace。命名空间Namespace默认是public,也可以自定义为dev、test等。

在public命名空间下,可以包含不同的分组Group。比如定义两个分组Group:DEFAULT_GROUP_1、DEFAULT_GROUP_2。这样命名空间Namespace和分组Group就对应注册表最外层的两个Map。

在ServiceManager.serviceMap的内层Map中,其value是个Service对象。在Service类中,有一个clusterMap属性。clusterMap的key是对应的集群名字,如北京集群、广州集群等。clusterMap的value是个Cluster对象,用来存放某集群下的所有实例对象。

在Cluster类中,存在两个不同实例类型的Set集合,这两个集合就会存储具体的Instance实例对象,Instance实例对象里会包含实例的IP、Port等信息。

三.Nacos注册表的设计原因

之所以Nacos要这么设计注册表,那是为了灵活应对不同的使用场景。如果项目简单,测试、预发、生产不同环境都使用同一个Nacos服务端,那么可以通过命名空间来区分。

如果项目复杂,不同环境使用不同的Nacos服务端,那么可以通过命名空间来区分不同的模块。而订单模块下可以细分很多微服务,然后通过分组来区分不同的环境。包括在Service对象里,同一个服务也可能在多个地区都有部署。比如北京服务器部署2台、广州服务器部署2台等。

(3)写时复制机制介绍

Nacos服务端把新注册的实例写入到注册表中,用的就是写时复制机制。写时复制机制,能够很好地避免读写并发冲突。

写时复制:Copy On Write。在数据写入到某存储位置时,首先将原有内容拷贝出来,写到另一处地方,然后再将原来的引用地址修改成新对象的地址。

下面展示了一个并发冲突的例子:

public static void main(String[] args) {
    //假设objectSet是用来存放实例信息
    Set<Object> objectSet = new HashSet<>();

    //模拟异步任务,写入数据
    new Thread(new Runnable() {
        @Override
        public void run() {
            try {
                //先睡眠一下,否则还没开始读,就已经写完了
                Thread.sleep(100L);
            } catch (InterruptedException e) {
                e.printStackTrace();
            }
            //写入10w条数据
            for (int i = 0; i < 100000; i++) {
                objectSet.add(i);
            }
        }
    }).start();

    //死循环一直读取数据,模拟高并发场景
    for (; ;) {
        for (Object o : objectSet) {
            System.out.println(o);
        }
    }
}

运行上面的代码就会抛出如下异常信息:

Exception in thread "main" java.util.ConcurrentModificationException

意思是在对集合迭代、读取时,如果同时对其进行修改,就会抛出ConcurrentModificationException异常。

这时候就可以采用写时复制来避免这个问题。先创建一个复制对象,把原来的数据复制一份到该复制对象上。然后在复制对象上进行新增、修改的操作,这时是不会影响原来数据的。等到在复制对象上进行的操作完成之后,再把原来对象的引用地址直接修改为复制对象的引用。

(4)Nacos服务注册写入注册表源码分析

在执行Notifier的handle()方法时,核心的代码是:

//把Instances信息写到注册表里去
listener.onChange(datumKey, dataStore.get(datumKey).value);

dataStore.get(datumKey).value就是从DataStore中获取Instances对象。listener.onChange()其实就是调用Service的onChange()方法更新注册表。

因为在注册某个服务的第一个实例时,创建的服务Service会作为Listener添加到ConsistencyService的listeners,并且已经将新创建的服务Service放入到了ServiceManager的注册表中了。所以线程池执行Notifier的handle()方法时,就能遍历所有Service进行更新。

其实注册表serviceMap只是存放了Service对象的引用,而ConsistencyService的listeners也存放了Service对象的引用。当遍历ConsistencyService的listeners,执行Service.onChange()方法时,更新的就是JVM在堆内存中的Service实例对象,也就更新了注册表。因为注册表是一个Map,最终都是引用到对内存中的Service实例对象。

@DependsOn("ProtocolManager")
@org.springframework.stereotype.Service("distroConsistencyService")
public class DistroConsistencyServiceImpl implements EphemeralConsistencyService, DistroDataProcessor {
    private final DataStore dataStore;
    private Map<String, ConcurrentLinkedQueue<RecordListener>> listeners = new ConcurrentHashMap<>();
    ...

    public class Notifier implements Runnable {
        private ConcurrentHashMap<String, String> services = new ConcurrentHashMap<>(10 * 1024);
        private BlockingQueue<Pair<String, DataOperation>> tasks = new ArrayBlockingQueue<>(1024 * 1024);
        ...

        @Override
        public void run() {
            Loggers.DISTRO.info("distro notifier started");
            //无限循环
            for (; ;) {
                try {
                    //从阻塞队列中获取任务
                    Pair<String, DataOperation> pair = tasks.take();
                    //处理任务
                    handle(pair);
                } catch (Throwable e) {
                    Loggers.DISTRO.error("[NACOS-DISTRO] Error while handling notifying task", e);
                }
            }
        }

        private void handle(Pair<String, DataOperation> pair) {
            try {
                //把在DistroConsistencyServiceImpl.onPut()方法创建的key和action取出来
                String datumKey = pair.getValue0();
                DataOperation action = pair.getValue1();
                services.remove(datumKey);

                int count = 0;
                if (!listeners.containsKey(datumKey)) {
                    return;
                }
                for (RecordListener listener : listeners.get(datumKey)) {
                    count++;
                    try {
                        if (action == DataOperation.CHANGE) {
                            //把Instances信息写到注册表里去
                            listener.onChange(datumKey, dataStore.get(datumKey).value);
                            continue;
                        }
                        if (action == DataOperation.DELETE) {
                            listener.onDelete(datumKey);
                            continue;
                        }
                    } catch (Throwable e) {
                        Loggers.DISTRO.error("[NACOS-DISTRO] error while notifying listener of key: {}", datumKey, e);
                    }
                }
                if (Loggers.DISTRO.isDebugEnabled()) {
                    Loggers.DISTRO.debug("[NACOS-DISTRO] datum change notified, key: {}, listener count: {}, action: {}", datumKey, count, action.name());
                }
            } catch (Throwable e) {
                Loggers.DISTRO.error("[NACOS-DISTRO] Error while handling notifying task", e);
            }
        }
    }
    ...

    @Override
    public void put(String key, Record value) throws NacosException {
        //把包含了当前注册的服务实例的、最新的服务实例列表,存储到DataStore对象中
        onPut(key, value);
        //在集群架构下,DistroProtocol.sync()方法会进行集群节点的服务实例数据同步
        distroProtocol.sync(new DistroKey(key, KeyBuilder.INSTANCE_LIST_KEY_PREFIX), DataOperation.CHANGE, globalConfig.getTaskDispatchPeriod() / 2);
    }

    //Put a new record.
    public void onPut(String key, Record value) {
        if (KeyBuilder.matchEphemeralInstanceListKey(key)) {
            //创建Datum对象,把服务key和服务的所有服务实例Instances放入Datum对象中
            Datum<Instances> datum = new Datum<>();
            datum.value = (Instances) value;
            datum.key = key;
            datum.timestamp.incrementAndGet();
            //添加到DataStore的Map对象里
            dataStore.put(key, datum);
        }
        if (!listeners.containsKey(key)) {
            return;
        }
        //添加处理任务
        notifier.addTask(key, DataOperation.CHANGE);
    }
    ...
}

//Store of data.
@Component
public class DataStore {
    private Map<String, Datum> dataMap = new ConcurrentHashMap<>(1024);
    ...

    public Datum get(String key) {
        return dataMap.get(key);
    }
    ...
}

public class Datum<T extends Record> implements Serializable {
    public String key;
    public T value;
    ...
}

//Package of instance list.
public class Instances implements Record {
    private List<Instance> instanceList = new ArrayList<>();
    ...
}

//服务管理者,拥有所有的服务列表,用于管理所有服务的注册、销毁、修改等
@Component
public class ServiceManager implements RecordListener<Service> {
    //注册表,Map(namespace, Map(group::serviceName, Service)).
    private final Map<String, Map<String, Service>> serviceMap = new ConcurrentHashMap<>();

    @Resource(name = "consistencyDelegate")
    private ConsistencyService consistencyService;

    ...
    //Register an instance to a service in AP mode.
    //This method creates service or cluster silently if they don't exist.
    public void registerInstance(String namespaceId, String serviceName, Instance instance) throws NacosException {
        //1.创建一个空的服务
        createEmptyService(namespaceId, serviceName, instance.isEphemeral());
        //2.根据命名空间ID、服务名获取一个服务,如果获取结果为null则抛异常
        Service service = getService(namespaceId, serviceName);
        if (service == null) {
            throw new NacosException(NacosException.INVALID_PARAM, "service not found, namespace: " + namespaceId + ", service: " + serviceName);
        }
        //3.添加服务实例
        addInstance(namespaceId, serviceName, instance.isEphemeral(), instance);
    }

    ...
    //1.创建一个空服务
    public void createEmptyService(String namespaceId, String serviceName, boolean local) throws NacosException {
        createServiceIfAbsent(namespaceId, serviceName, local, null);
    }

    //Create service if not exist.
    public void createServiceIfAbsent(String namespaceId, String serviceName, boolean local, Cluster cluster) throws NacosException {
        Service service = getService(namespaceId, serviceName);
        if (service == null) {
            Loggers.SRV_LOG.info("creating empty service {}:{}", namespaceId, serviceName);
            service = new Service();
            service.setName(serviceName);
            service.setNamespaceId(namespaceId);
            service.setGroupName(NamingUtils.getGroupName(serviceName));
            //now validate the service. if failed, exception will be thrown
            service.setLastModifiedMillis(System.currentTimeMillis());
            service.recalculateChecksum();
            if (cluster != null) {
                cluster.setService(service);
                service.getClusterMap().put(cluster.getName(), cluster);
            }
            service.validate();

            putServiceAndInit(service);
            if (!local) {
                addOrReplaceService(service);
            }
        }
    }

    private void putServiceAndInit(Service service) throws NacosException {
        //把Service放入注册表serviceMap中
        putService(service);
        service.init();
        //把Service作为监听器添加到consistencyService的listeners中
        consistencyService.listen(KeyBuilder.buildInstanceListKey(service.getNamespaceId(), service.getName(), true), service);
        consistencyService.listen(KeyBuilder.buildInstanceListKey(service.getNamespaceId(), service.getName(), false), service);
        Loggers.SRV_LOG.info("[NEW-SERVICE] {}", service.toJson());
    }

    //Put service into manager.
    public void putService(Service service) {
        if (!serviceMap.containsKey(service.getNamespaceId())) {
            synchronized (putServiceLock) {
                if (!serviceMap.containsKey(service.getNamespaceId())) {
                    serviceMap.put(service.getNamespaceId(), new ConcurrentSkipListMap<>());
                }
            }
        }
        serviceMap.get(service.getNamespaceId()).put(service.getName(), service);
    }
    ...
}

其中从DataStore中获取出来的Instances对象的来源如下:

//服务管理者,拥有所有的服务列表,用于管理所有服务的注册、销毁、修改等
@Component
public class ServiceManager implements RecordListener<Service> {
    //Map(namespace, Map(group::serviceName, Service)).
    private final Map<String, Map<String, Service>> serviceMap = new ConcurrentHashMap<>();

    @Resource(name = "consistencyDelegate")
    private ConsistencyService consistencyService;
    ...

    //添加服务实例
    public void addInstance(String namespaceId, String serviceName, boolean ephemeral, Instance... ips) throws NacosException {
        //构建要注册的服务实例对应的服务的key
        String key = KeyBuilder.buildInstanceListKey(namespaceId, serviceName, ephemeral);

        //根据命名空间以及服务名获取要注册的服务实例对应的服务
        Service service = getService(namespaceId, serviceName);

        //使用synchronized锁住要注册的服务实例对应的服务
        synchronized (service) {
            //由于一个服务可能存在多个服务实例,所以需要根据当前注册请求的服务实例ips,获取对应服务的最新服务实例列表
            List<Instance> instanceList = addIpAddresses(service, ephemeral, ips);
            //Instances实现了用于在Nacos集群进行网络传输的Record接口
            Instances instances = new Instances();
            instances.setInstanceList(instanceList);
            //执行DelegateConsistencyServiceImpl的put()方法
            consistencyService.put(key, instances);
        }
    }

    private List<Instance> addIpAddresses(Service service, boolean ephemeral, Instance... ips) throws NacosException {
        //更新对应服务的服务实例列表
        return updateIpAddresses(service, UtilsAndCommons.UPDATE_INSTANCE_ACTION_ADD, ephemeral, ips);
    }

    //Compare and get new instance list.
    public List<Instance> updateIpAddresses(Service service, String action, boolean ephemeral, Instance... ips) throws NacosException {
        //先获取已经注册到Nacos的、当前要注册的服务实例对应的服务的、所有服务实例
        Datum datum = consistencyService.get(KeyBuilder.buildInstanceListKey(service.getNamespaceId(), service.getName(), ephemeral));
        List<Instance> currentIPs = service.allIPs(ephemeral);
        Map<String, Instance> currentInstances = new HashMap<>(currentIPs.size());
        Set<String> currentInstanceIds = Sets.newHashSet();
        for (Instance instance : currentIPs) {
            //把instance实例的IP当作key,instance实例当作value,放入currentInstances
            currentInstances.put(instance.toIpAddr(), instance);
            //把实例唯一编码添加到currentInstanceIds中
            currentInstanceIds.add(instance.getInstanceId());
        }
       
        //用来存放当前要注册的服务实例对应的服务的、所有服务实例
        Map<String, Instance> instanceMap;
        if (datum != null && null != datum.value) {
            instanceMap = setValid(((Instances) datum.value).getInstanceList(), currentInstances);
        } else {
            instanceMap = new HashMap<>(ips.length);
        }

        for (Instance instance : ips) {
            if (!service.getClusterMap().containsKey(instance.getClusterName())) {
                Cluster cluster = new Cluster(instance.getClusterName(), service);
                cluster.init();
                service.getClusterMap().put(instance.getClusterName(), cluster);
                Loggers.SRV_LOG.warn("cluster: {} not found, ip: {}, will create new cluster with default configuration.", instance.getClusterName(), instance.toJson());
            }
            if (UtilsAndCommons.UPDATE_INSTANCE_ACTION_REMOVE.equals(action)) {
                instanceMap.remove(instance.getDatumKey());
            } else {
                Instance oldInstance = instanceMap.get(instance.getDatumKey());
                if (oldInstance != null) {
                    instance.setInstanceId(oldInstance.getInstanceId());
                } else {
                    instance.setInstanceId(instance.generateInstanceId(currentInstanceIds));
                }
                //instanceMap的key与IP和端口有关
                instanceMap.put(instance.getDatumKey(), instance);
            }
        }
        if (instanceMap.size() <= 0 && UtilsAndCommons.UPDATE_INSTANCE_ACTION_ADD.equals(action)) {
            throw new IllegalArgumentException("ip list can not be empty, service: " + service.getName() + ", ip list: " + JacksonUtils.toJson(instanceMap.values()));
        }
        //最后instanceMap里肯定会包含新注册的Instance实例
        //并且如果不是第一次注册,里面还会包含之前注册的Instance实例信息
        return new ArrayList<>(instanceMap.values());
    }
    ...
}

//Package of instance list.
public class Instances implements Record {
    private List<Instance> instanceList = new ArrayList<>();
    ...
}

接下来是Service的onChange()方法的详情:

Service的onChange()方法需要传入两个参数:参数一是key,这个key是由KeyBuilder的buildInstanceListKey()代码创建出来的。参数二是Instances,里面有个InstanceList属性,可以存放多个Instance实例对象。实际上Instances参数可能会包含之前多个已经注册的Instance实例信息,并且一定会包含当前新注册的Instance实例信息。

Service的onChange()方法,最后会调用Service的updateIPs()方法。Service的updateIPs()方法又会调用Cluster的updateIps()方法,会把新注册的Instance更新到Cluster对象实例中。

在Cluster的updateIps()方法中,便会通过写时复制机制来更新实例Set。如果不用写时复制,那么就会并发读写同一个Set对象。如果使用写时复制,那么同一时间的读和写都是不同的Set对象。即使用新对象替换旧对象那一刻还有线程没迭代读完旧对象,也不影响。因为没有迭代读完旧对象的线程继续进行迭代读,替换的只是对象引用。ephemeralInstances变量只是引用了Set对象的地址而已。这里说的替换,只是让ephemeralInstances变量引用另外Set对象的地址。

//Service of Nacos server side
//We introduce a 'service --> cluster --> instance' model, 
//in which service stores a list of clusters, which contain a list of instances.
//his class inherits from Service in API module and stores some fields that do not have to expose to client.
@JsonInclude(Include.NON_NULL)
public class Service extends com.alibaba.nacos.api.naming.pojo.Service implements Record, RecordListener<Instances> {
    private Map<String, Cluster> clusterMap = new HashMap<>();
    ...

    @Override
    public void onChange(String key, Instances value) throws Exception {
        Loggers.SRV_LOG.info("[NACOS-RAFT] datum is changed, key: {}, value: {}", key, value);
        for (Instance instance : value.getInstanceList()) {
            if (instance == null) {
                //Reject this abnormal instance list:
                throw new RuntimeException("got null instance " + key);
            }
            if (instance.getWeight() > 10000.0D) {
                instance.setWeight(10000.0D);
            }
            if (instance.getWeight() < 0.01D && instance.getWeight() > 0.0D) {
                instance.setWeight(0.01D);
            }
        }
        updateIPs(value.getInstanceList(), KeyBuilder.matchEphemeralInstanceListKey(key));
        recalculateChecksum();
    }

    //Update instances. 这里的instances里就包含了新注册的实例对象
    public void updateIPs(Collection<Instance> instances, boolean ephemeral) {
        //clusterMap表示的是该服务的集群
        Map<String, List<Instance>> ipMap = new HashMap<>(clusterMap.size());
        for (String clusterName : clusterMap.keySet()) {
            ipMap.put(clusterName, new ArrayList<>());
        }

        //遍历全部实例对象:包括已经注册过的实例对象 和 新注册的实例对象
        //这里的作用就是对相同集群下的instance进行分类
        for (Instance instance : instances) {
            try {
                if (instance == null) {
                    Loggers.SRV_LOG.error("[NACOS-DOM] received malformed ip: null");
                    continue;
                }
                //判定客户端传过来的instance实例中,是否设置了ClusterName
                if (StringUtils.isEmpty(instance.getClusterName())) {
                    //如果否,就设置instance实例的ClusterName为DEFAULT
                    instance.setClusterName(UtilsAndCommons.DEFAULT_CLUSTER_NAME);
                }
                //判断之前是否存在对应的CLusterName,如果没有则需要创建新的Cluster对象
                if (!clusterMap.containsKey(instance.getClusterName())) {
                    Loggers.SRV_LOG.warn("cluster: {} not found, ip: {}, will create new cluster with default configuration.", instance.getClusterName(), instance.toJson());
                    //创建新的Cluster集群对象
                    Cluster cluster = new Cluster(instance.getClusterName(), this);
                    cluster.init();
                    //将新创建的Cluster对象放入到集群clusterMap中
                    getClusterMap().put(instance.getClusterName(), cluster);
                }
                //根据集群名字,从ipMap里面获取集群下的所有实例
                List<Instance> clusterIPs = ipMap.get(instance.getClusterName());
                if (clusterIPs == null) {
                    clusterIPs = new LinkedList<>();
                    ipMap.put(instance.getClusterName(), clusterIPs);
                }
                //将客户端传过来的新注册的instance实例,添加到clusterIPs,也就是ipMap中
                clusterIPs.add(instance);
            } catch (Exception e) {
                Loggers.SRV_LOG.error("[NACOS-DOM] failed to process ip: " + instance, e);
            }
        }

        //对所有的服务实例分好类之后,按照ClusterName来更新注册表
        for (Map.Entry<String, List<Instance>> entry : ipMap.entrySet()) {
            //entryIPs已经是根据ClusterName分好组的实例列表了
            List<Instance> entryIPs = entry.getValue();
            //调用Cluster.updateIps()方法,根据写时复制,对注册表中的每一个Cluster对象进行更新
            clusterMap.get(entry.getKey()).updateIps(entryIPs, ephemeral);
        }
        setLastModifiedMillis(System.currentTimeMillis());
        getPushService().serviceChanged(this);
        StringBuilder stringBuilder = new StringBuilder();
        for (Instance instance : allIPs()) {
            stringBuilder.append(instance.toIpAddr()).append("_").append(instance.isHealthy()).append(",");
        }
        Loggers.EVT_LOG.info("[IP-UPDATED] namespace: {}, service: {}, ips: {}", getNamespaceId(), getName(), stringBuilder.toString());
    }
    ...
}

public class Cluster extends com.alibaba.nacos.api.naming.pojo.Cluster implements Cloneable {
    @JsonIgnore
    private Set<Instance> persistentInstances = new HashSet<>();

    @JsonIgnore
    private Set<Instance> ephemeralInstances = new HashSet<>();

    @JsonIgnore
    private Service service;
    ...

    //Update instance list.
    public void updateIps(List<Instance> ips, boolean ephemeral) {
        //先判定是否是临时实例,然后把对应的实例数据取出来,放入到新创建的toUpdateInstances集合中
        Set<Instance> toUpdateInstances = ephemeral ? ephemeralInstances : persistentInstances;
        //将老的实例列表toUpdateInstances复制一份到oldIpMap中
        HashMap<String, Instance> oldIpMap = new HashMap<>(toUpdateInstances.size());
        for (Instance ip : toUpdateInstances) {
            oldIpMap.put(ip.getDatumKey(), ip);
        }
        ...

        //最后把传入进来的实例列表,重新初始化一个HaseSet,赋值给toUpdateInstances
        toUpdateInstances = new HashSet<>(ips);

        //判断是否是临时实例,将Cluster的persistentInstances或ephemeralInstances替换为toUpdateInstances
        if (ephemeral) {
            //直接把之前的实例列表替换成新的
            ephemeralInstances = toUpdateInstances;
        } else {
            //直接把之前的实例列表替换成新的
            persistentInstances = toUpdateInstances;
        }
    }
    ...
}

从这部分源码中就可以看出,全程都没有对之前注册表中的数据进行操作。而是先拿出来,最后直接把新的数据替换过去,这样就完成了注册表修改。从而避免了对Set的并发读写冲突。