Cursor 最强竞争对手来了,专治复杂大项目,免费一个月

13,643 阅读7分钟

Augment Agent 发布后,国内的自媒体现在清一色都是上面的画风👆

到处都是“再见 Cursor” 之类的言论👀

什么?你还不知道发生了什么?看图👇

实际上很多文章作者在此之前可能根本就没有听说过这个产品~

Augment Code 其实早就存在了,它创立于 2022 年,由两位科技巨头前员工联合创办:曾在微软担任高级软件开发工程师的 Igor Ostrovsky 以及谷歌前人工智能研究员 Guy Gur-Ari。这家公司截止目前已完成了 2.7 亿美元融资,估值已攀升至近 9.77 亿美元。

与 Cursor 相比,Augment Code 有两个明显的区别:

  1. Augment Code 直接提供了 Vim Plugin 的 AI 编码产品,除此之外,还支持 Jetbrains、VS Code、GitHub 以及 Slack,你想要的它都有。

  1. Cursor 是基于 Claude 模型开发的,而 Augment Code 一开始就自己训练模型,优势显而易见:只要模型能力有了大的突破,就一定能碾压 Cursor

4 月 3 号他们发布了 Augment Agent,专为大型代码库打造,具备 20 万 tokens 的超长上下文、持久记忆和深度工具集成。不过产品形态却不是一个全新的 IDE,而是作为 IDE 的插件。

按照惯例,评分榜是一定要刷的,按照官方说法,Augment Agent 在 SWE-bench Verified 行业基准测试中已经拿到了第一名,超过了 Claude 3.7 Sonnet 和 o1 推理模型。

先来看看它有哪些功能:

深入骨髓的“代码库理解”

它不像其他工具那样只看当前文件或者一点点上下文,而是会努力去学习和理解你的整个项目,包括代码结构、依赖关系、不同模块是怎么交互的等等。这样一来,它给出的建议、生成的代码,甚至是帮你重构,都会更有针对性,更贴合你项目的实际情况。

🧩 持久记忆

Augment Agent 会自动适应你的工作方式:

  • 学习你的编码风格
  • 记住之前的代码重构
  • 根据你的习惯和约定进行调整

这个记忆会随着时间慢慢积累,形成自己的个人风格,无需在每个会话中重新引导。

只要点击对话框这个位置,就可以看到持久化记忆内容了:

⚙️ 完整开发工作流

除了能无缝集成到 VS Code、JetBrains 这些主流 IDE 里,Augment Code 还能跟你常用的项目管理工具(比如 Jira、Linear)、文档工具(比如 Confluence、Notion)打通,让 AI 的能力更好地融入你的整个开发工作流。

而且无需切换工具,即可完成从工单到代码再到 PR 的整个流程,只需要使用以下这些指令即可:

  • @GitHub: 创建分支、提交代码、发起 PR
  • @Linear: 问题检测与解决
  • @Notion@JIRA@Confluence: 将上下文信息转化为实际代码

🐛 可视化调试

只需要拖入截图,Augment Agent 就能自动识别 UI 问题(CSS、布局、逻辑),并提供修复建议。

🛡️ 版本控制

每一步操作都会被记录,每一次编辑都可以撤销。

Augment Agent 在执行操作前会创建检查点,让你在拥有完全控制权的同时,不会降低开发效率。


总结一下,Augment Agent 的核心理念就是:要想真正帮到开发者,光会写代码还不够,必须得先深度理解你那庞大又复杂的代码库

再来看一下定价:

专业版定价 30$ 每月,还有企业版,同时也支持免费版。不过好消息是:目前可以免费无限次使用

赶紧用起来!!!

Augment Code 试用

既然 Augment 可以作为 VS Code 和 Jetbrains 的插件,而 Sealos DevBox 也是支持 VS Code 和 Jetbrains 远程开发的,嘿嘿,那我就拿 DevBox 远程开发环境来开发测试吧,即用即开,对本地环境不会有丝毫的污染。

至于其他好处嘛,看图👇

安装 Augment 插件

以 VS Code 为例,我们来安装插件:

安装完成后需要登录,登录之后就可以使用了。

创建 DevBox 开发环境

在浏览器中打开 Sealos Cloud,在控制台中找到并点击 "DevBox" 图标,进入 DevBox 界面,点击"新建项目"按钮,进入项目配置页面。

在"运行环境"配置区域:

  • 选择适合您项目的开发框架或编程语言。
  • 使用资源配置滑块,根据项目需求设置 CPU 核心数和内存大小。

DevBox 语言或框架选择

在"网络配置"区域,您需要进行以下设置:

DevBox 网络配置

  • 端口配置:     - 设置应用程序的主要访问端口。     - 如需添加更多端口,可点击"添加端口"进行配置。
  • 公网访问设置:     - 开启此选项后,外部用户可通过域名从公网访问您的应用。     - 默认关闭,根据需要开启。
  • 域名设置:     - 系统默认提供一个 Sealos 子域名。     - 如需使用自定义域名,可点击"自定义域名"并按提示操作。

确认所有配置无误后,点击"新建项目"按钮完成创建。

点击创建后,Sealos DevBox 将自动完成以下配置:

  1. 按照设定分配计算资源(CPU、内存)。
  2. 配置选定的开发环境(框架/语言环境)。
  3. 设置网络参数和域名解析。

配置完成后,就可以使用 VS Code 连接开发了。

VS Code 连接开发环境

在 DevBox 的项目列表中找到您刚刚创建的项目,在"操作"列中,点击 VS Code 图标。

接下来系统会自动在您的本地计算机上启动 VS Code,然后 VS Code 会弹出提示窗口,引导您安装 DevBox 插件:

安装完成后,VS Code 将会自动与您的 DevBox 开发环境建立远程连接。

安装 Augment 插件到远程环境

远程开发环境中无法使用本地安装的 Augment 插件,所以我们需要在远程开发环境独立安装 Augment 插件:

安装完成后就可以使用了:

问题 1:Sealos DevBox 原理

DevBox 挺有意思的,就是不知道它是怎么实现的,刚好 Sealos 是完全开源的嘛,给 Augment 扫描一下问问看👀

在 VS Code 中打开终端,先把当前项目根目录下所有文件都删了,然后再克隆 Sealos 仓库到当前目录:

rm -rf {*,.*}
git clone https://github.com/labring/sealos .

开始提问!

整体架构解释的没啥问题。

再来看看后端实现部分:

这里提到了 3 个核心的自定义资源:

  • Devbox:定义了开发环境规格
  • Runtime:定义了开发环境的运行时
  • DevBoxRelease:用于管理 DevBox 的版本发布

并且还给出了相应的核心字段和控制器实现,这不比我自己直接啃源码香?👍

不止这些,后面还介绍了前端实现等等,我就不放图了。

问题 2: Sealos DevBox 冷关机实现

接下来我又问了 Sealos DevBox 的冷关机原理:

它给我洋洋洒洒解释了一大堆,非常详细,还给出了具体的代码实现,太长了,我就截个片段吧:

我们直接看最后总结部分:

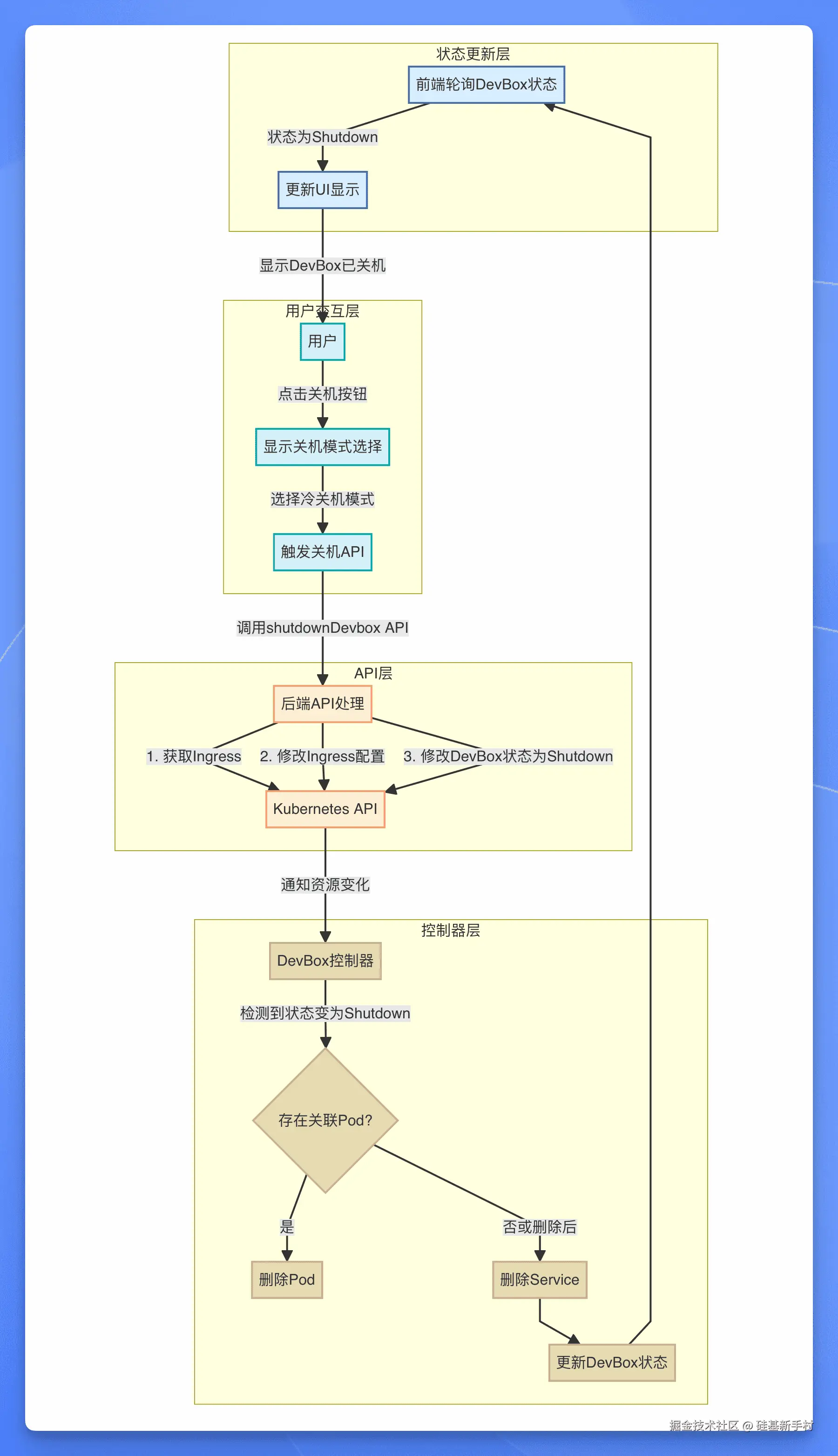
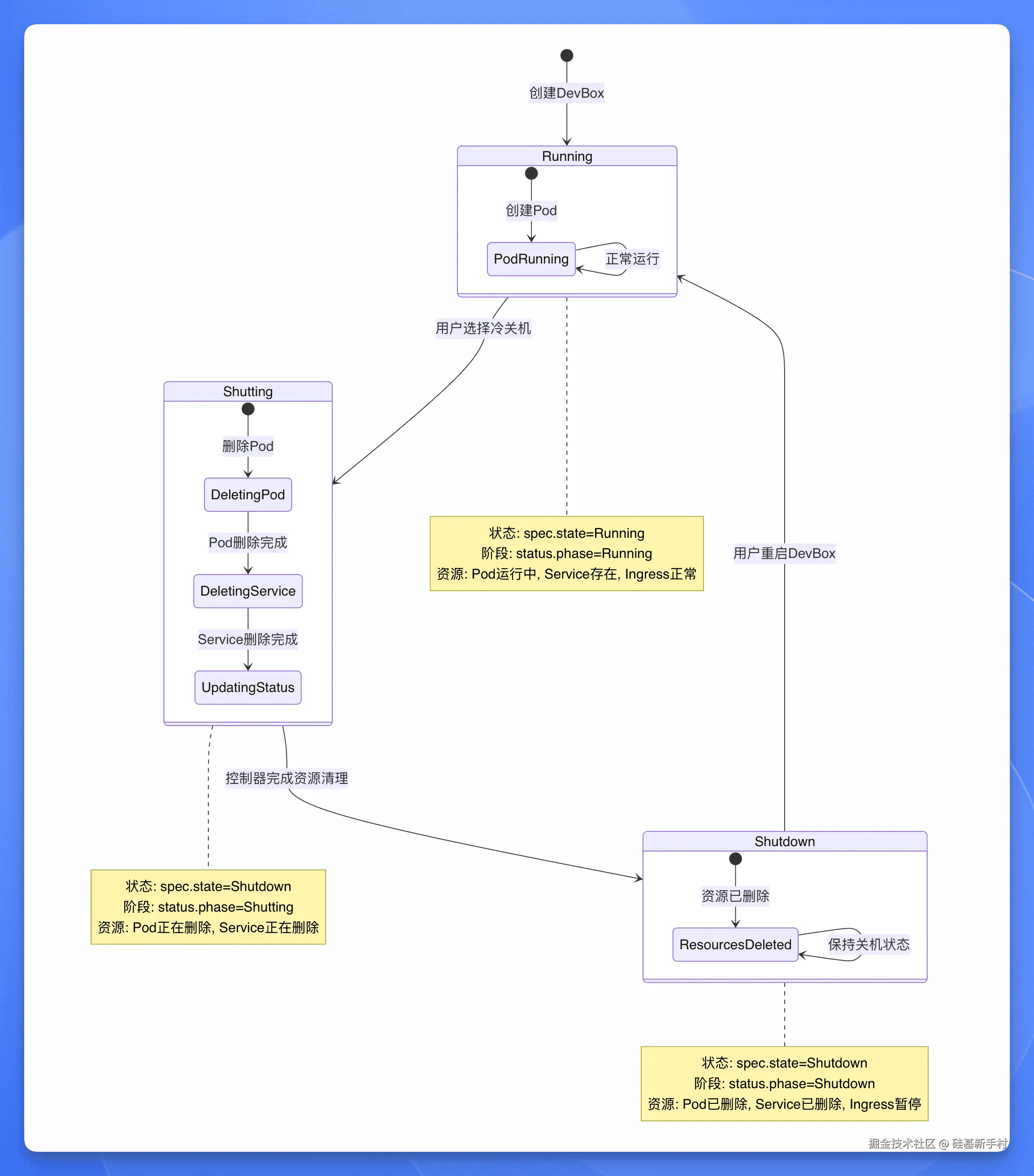
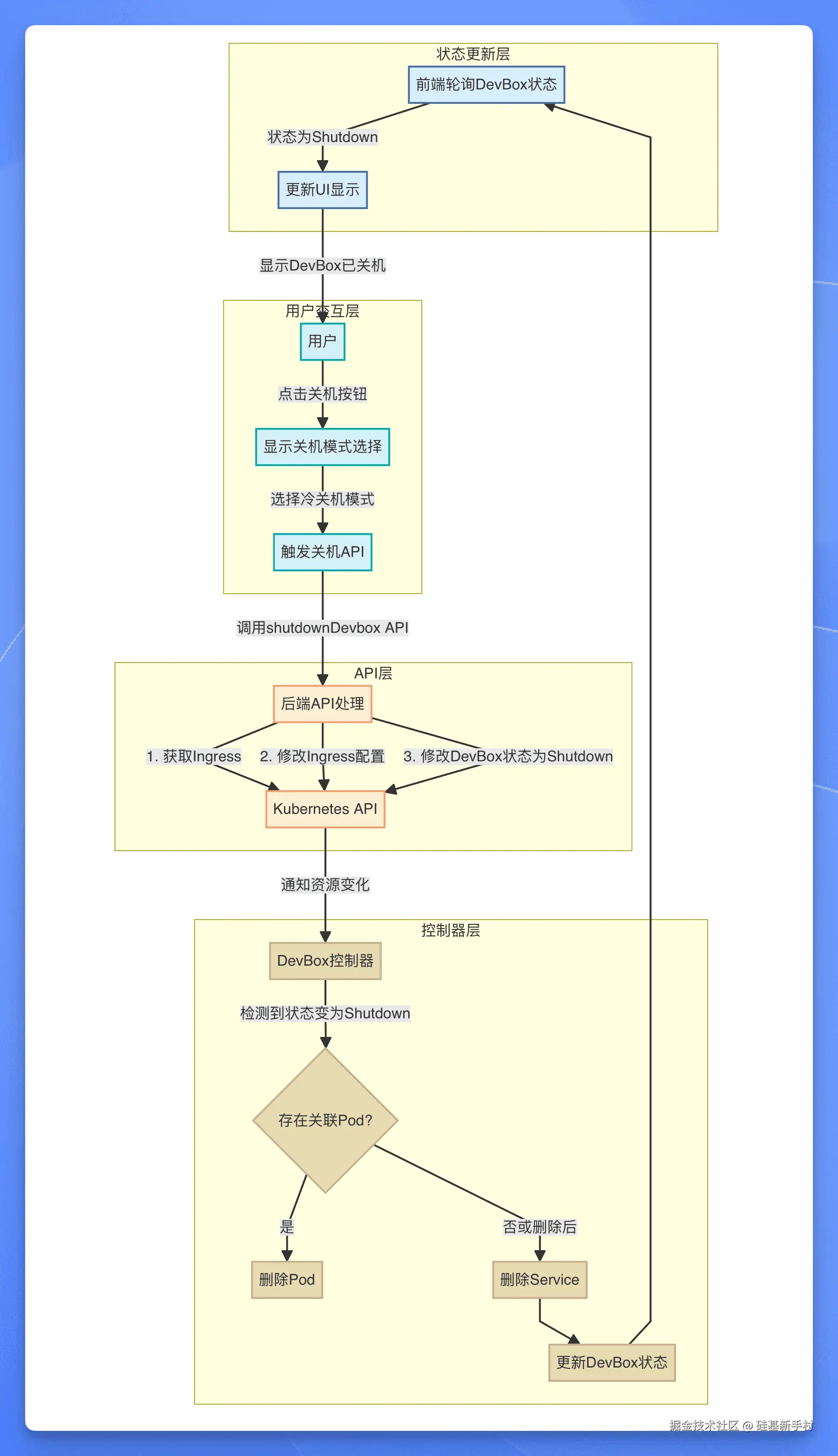
理解到位,冷关机除了会删除 Pod,还会删除对应的 Service 和 Ingress,这样关机之后就不会进行任何计费了,是不是还有同学不知道这个新操作呢?快去试试冷关机,能省一笔是一笔!

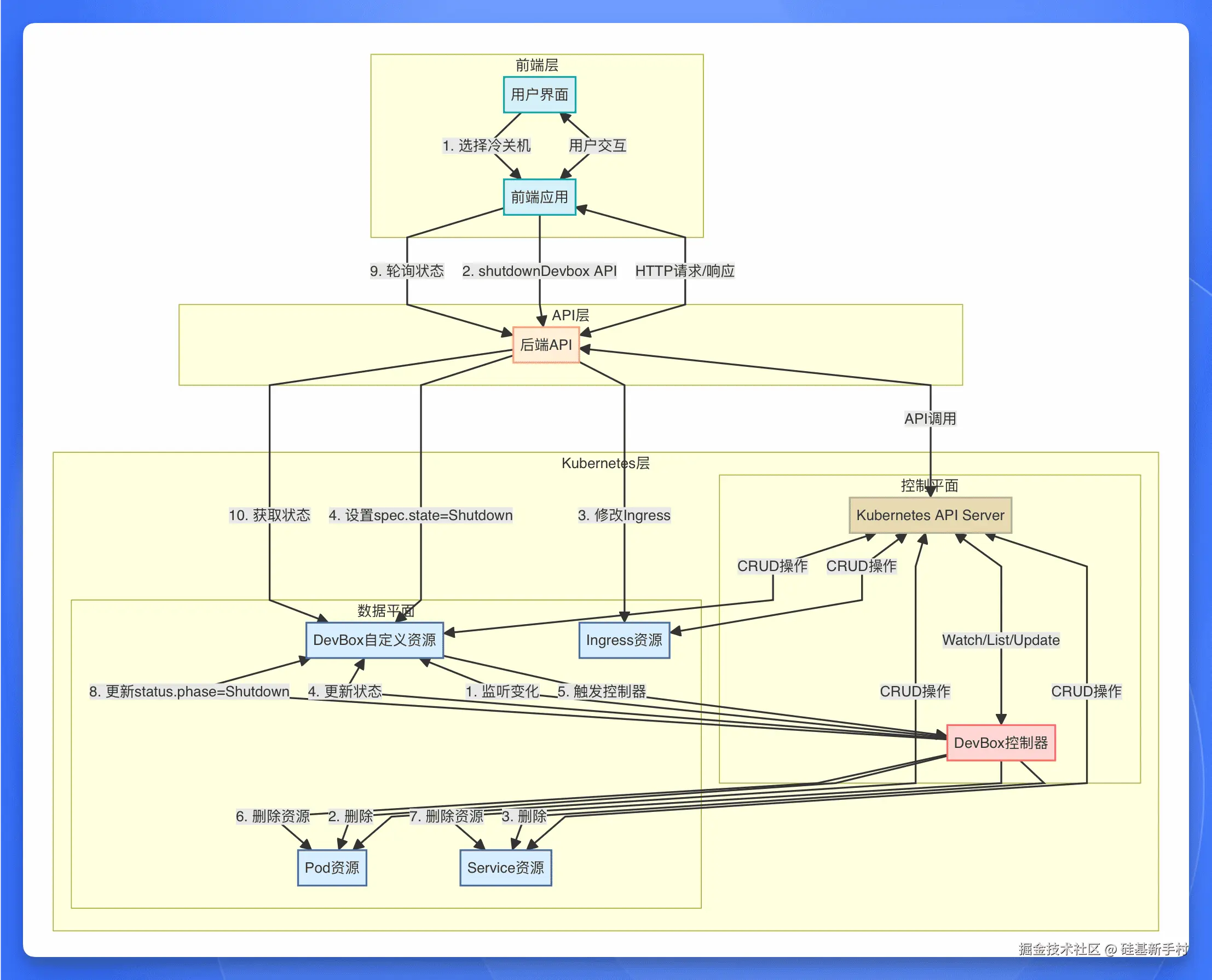
为了便于理解,我还让它给我画了冷关机的详细交互图。

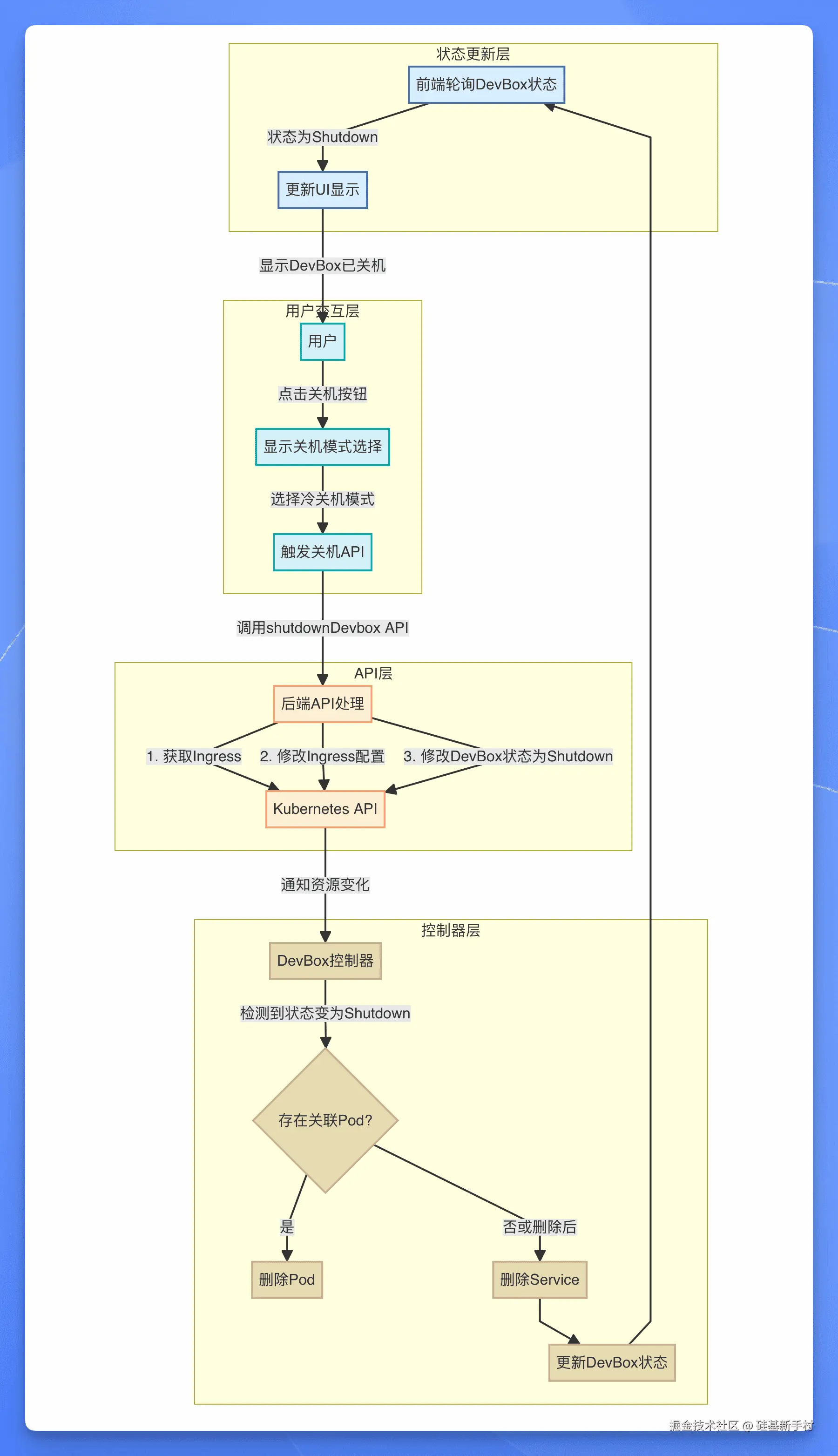
这是它给出的冷关机过程中各组件之间的时序交互图:

这是它给出的冷关机的核心流程和各个阶段:

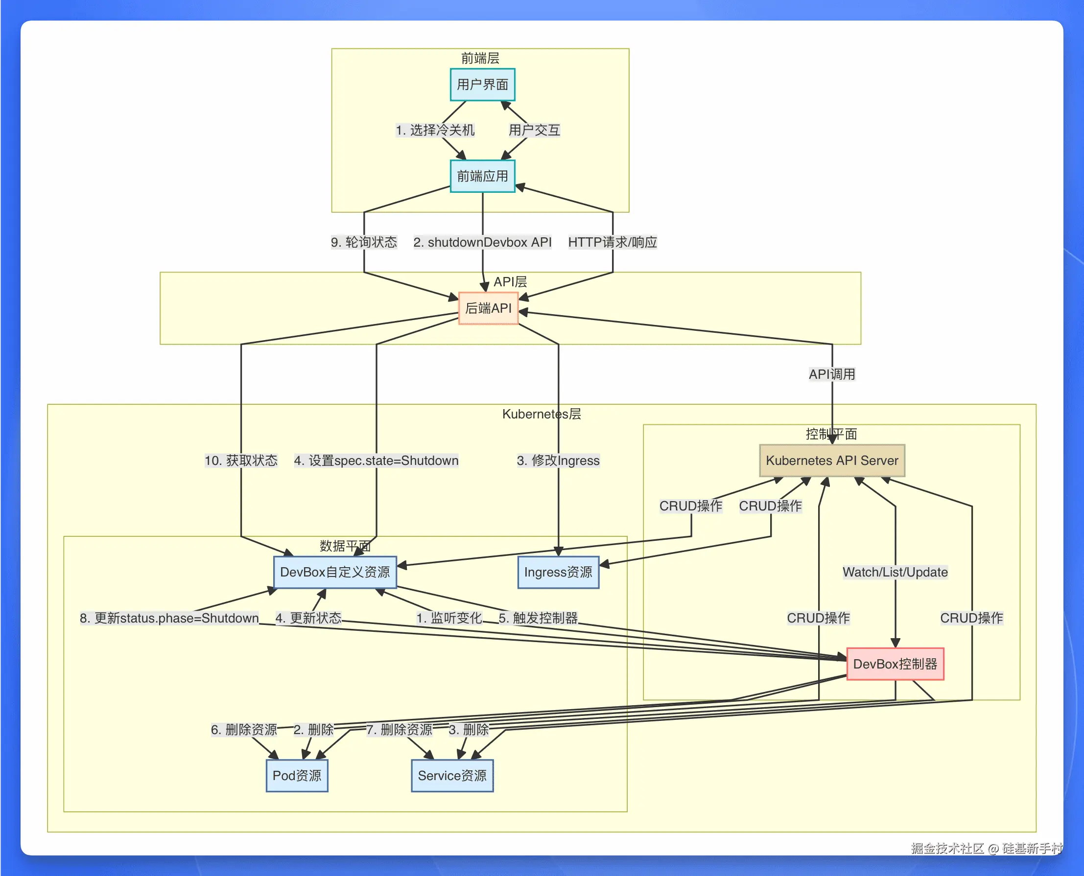
这是它给出的冷关机过程中各组件之间的数据流和交互关系:

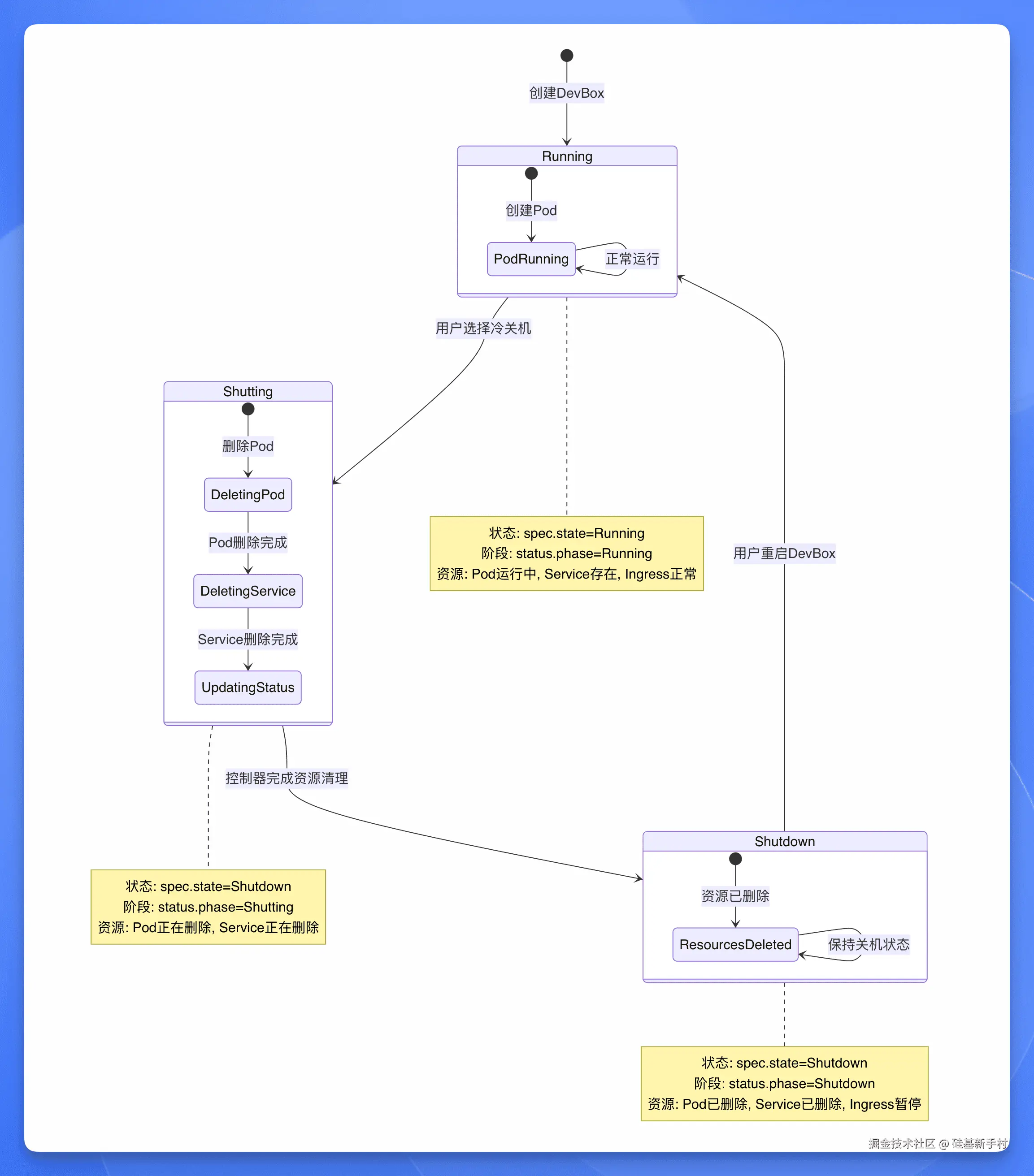
还有还有,它还给出了 DevBox 在冷关机过程中的状态转换图:

你这。。我这。。哎呀,你看你。。。

问题 3:做一个案例页面

我让它帮我给 Sealos 官网新增一个案例页面,提示词非常的朴素,没有什么花里胡哨的 prompt 技巧:

我想新增一个 Case 页面,请参考这个产品的 Case 页面给我提供一些详细的设计方案:xxxxx

它自己会主动去访问我提供的参考页面,然后开始实现我的需求。

中间的 debug 过程我就不细说了,最终的成品是这样的:

现在这个案例页面已经上线了。

顺便说一句:我根本不懂前端

(全文完)