从架构角度了解安卓APP(1):安卓核心组件的设计逻辑与演进

267 阅读9分钟

一、 Activity的设计考量:用户界面的组织与状态管理难题

Activity作为安卓应用中用户交互的单一屏幕,其设计初衷是为了提供一个清晰且独立的用户体验单元。每个Activity都承载着特定的用户任务或界面展示。然而,随着应用功能的日益复杂,单个Activity往往需要管理大量的UI元素和状态,这带来了固有的挑战。 安卓App并非孤立存在,其架构演进深深根植于系统土壤。从早期的组件设计到现代响应式编程,每一步都指向更高效、更稳定的开发模式。本文将抽丝剥茧,揭示安卓系统架构对App形态的塑造,以及为何在众多选择中,MVI(Model-View-Intent)凭借其清晰的数据流和可预测性,成为安卓开发的必然之选,是安卓生态长期演化的智慧结晶。 MVI的模块化解耦设计系统框图.png

1.1 Activity生命周期设计的根本原因:应对设备变化与用户行为

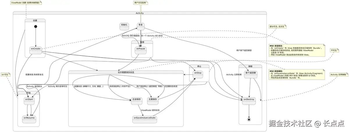
安卓设备的多样性(屏幕大小、方向、键盘状态等)以及用户交互的不可预测性(来电、后台切换、内存回收等)要求Activity具备灵活的状态管理能力。Activity的生命周期方法(onCreate(), onStart(), onResume(), onPause(), onStop(), onDestroy())正是为了应对这些变化而设计的。系统通过这些回调通知Activity状态的改变,开发者需要在这些方法中妥善保存和恢复UI状态和数据,以保证用户体验的一致性。

然而,将所有UI逻辑、状态管理、数据获取等都放在Activity中,会导致Activity代码臃肿,难以维护和测试。这正是后续架构演进需要解决的核心问题之一。

MVI架构下activity的状态保存和恢复.png

1.2 任务栈的设计哲学:用户导航与App切换的效率优化

安卓的任务栈(Task Stack)管理着用户启动的Activity的历史记录。这种后进先出(LIFO)的结构使得用户可以通过“返回”按钮轻松地导航回之前的操作。任务栈的设计目标是提供流畅的应用内导航和高效的应用切换体验。不同的启动模式(standard, singleTop, singleTask, singleInstance)则进一步控制着Activity实例在任务栈中的行为,以满足不同的应用场景需求。

从架构角度看,任务栈管理了Activity的实例和它们之间的关系,但它本身并不直接参与Activity内部的状态管理。复杂的导航逻辑和Activity间的数据传递仍然需要开发者自行处理,这在大型应用中会变得复杂。

1.3 Activity职责边界的讨论:为何不应承担过多业务逻辑?

随着应用复杂性的增加,将数据获取、业务逻辑、UI状态管理等都耦合在Activity中会带来以下问题:

可测试性差: Activity与Android框架高度耦合,难以进行单元测试。 可维护性低: 代码量庞大,逻辑混杂,修改和调试困难。 状态管理复杂: 在生命周期方法中处理各种状态转换容易出错。 代码复用性低: UI逻辑和业务逻辑紧密耦合,难以在不同Activity或Fragment中复用。 这些问题促使开发者开始探索更清晰的架构模式,将不同的职责分离到不同的组件中,例如将UI逻辑交给View,数据和状态管理交给ViewModel等。这为后续MVI等架构的出现奠定了基础。

2 Fragment的出现:解决界面灵活性与复用性的架构演进

Fragment的引入是为了解决Activity在复杂UI场景下的局限性,尤其是在平板电脑等大屏幕设备上需要更灵活的界面布局。Fragment可以被视为Activity中的一个模块化UI组件,拥有自己的生命周期和UI。

2.1 Fragment生命周期与Activity协同的必要性:更精细的界面控制

Fragment拥有独立的生命周期(onAttach(), onCreateView(), onViewCreated(), onStart(), onResume(), onPause(), onStop(), onDestroyView(), onDestroy(), onDetach()),但它仍然依附于Activity而存在。Fragment的生命周期与Activity的生命周期密切相关,但也更加精细化,允许开发者对UI组件的创建、显示、隐藏和销毁进行更细粒度的控制。

这种设计使得开发者可以将一个Activity的UI拆分成多个可独立管理的Fragment,从而实现更灵活的界面组合和管理。然而,Fragment自身也引入了状态管理和与Activity通信的复杂性,尤其是在嵌套Fragment和Fragment事务管理方面。

MVI架构下fragment的状态保存和恢复.png

2.2 模块化设计的优势:Fragment如何提升开发效率与可维护性?

Fragment的模块化特性带来了以下优势:

界面复用: 相同的Fragment可以在不同的Activity中重用。 灵活性: 可以在运行时动态地添加、移除、替换Fragment。 团队协作: 不同的团队成员可以并行开发不同的Fragment。 适配性: 可以根据不同的屏幕尺寸和方向组合不同的Fragment布局。 尽管Fragment带来了诸多便利,但其复杂的生命周期和与Activity的交互也增加了状态管理的难度,尤其是在处理UI事件和异步操作时,容易出现状态不一致的问题。

2.3 FragmentTransaction与界面状态管理

FragmentTransaction用于执行Fragment的添加、移除、替换等操作,并可以将其添加到Activity的返回栈中,实现界面的导航。然而,FragmentTransaction主要关注的是UI结构的改变,对于Fragment内部的状态管理并没有提供直接的解决方案。开发者仍然需要自行处理Fragment内部的数据和UI状态的保存和恢复。

随着UI复杂性的进一步提升,如何有效地管理Fragment以及Activity之间的状态,确保UI的一致性和可预测性,成为了架构演进的关键驱动力。

3 Service的后台运行机制:为何需要独立于UI的组件?

Service是一种可以在后台执行长时间运行操作而不提供用户界面的应用程序组件。其设计目的是为了处理那些不需要用户直接交互的任务,例如音乐播放、文件下载、网络数据同步等。

3.1 Service生命周期与应用场景的匹配:系统如何管理后台任务?

Service的生命周期(onCreate(), onStartCommand(), onBind(), onUnbind(), onDestroy())与Activity的生命周期不同,它不直接受UI可见性的影响。系统会尽量保持Service的运行,但当系统资源紧张时,后台Service仍然可能被销毁。因此,在Service中执行重要任务时,需要考虑持久化机制和任务恢复策略。

Service的存在解决了在Activity生命周期结束后仍然需要执行后台任务的需求。然而,如何安全地在Service和Activity/Fragment之间进行通信和数据同步,以及如何管理Service的状态,也成为了架构设计中需要考虑的问题。

3.2 绑定Service的设计意图:组件间的长期交互与数据共享

绑定Service(Bound Service)允许其他组件(如Activity、Fragment)通过bindService()方法与其建立连接,并通过IBinder接口进行交互。这种机制使得组件可以调用Service的方法、获取Service的数据,并监听Service的状态变化。

绑定Service的设计是为了支持组件间的长期交互和数据共享。然而,管理Service的连接状态和跨进程通信(如果Service运行在独立的进程中)也会增加一定的复杂性。

4 BroadcastReceiver的设计思想:系统级事件通知的必要性

BroadcastReceiver是一种用于接收系统或其他应用程序广播的Intent的组件。它允许应用程序响应系统级的事件(如电量不足、网络状态改变、开机完成等)或其他应用程序发送的自定义广播。

4.1 广播机制的价值:低耦合的组件间通信方式

广播机制提供了一种松耦合的组件间通信方式。广播发送者不需要知道接收者的存在,接收者只需要注册感兴趣的广播即可接收通知。这在系统级事件通知和跨App通信中非常有用。

4.2 BroadcastReceiver生命周期的短暂性:对性能的考量

BroadcastReceiver的生命周期非常短暂。一旦onReceive()方法执行完毕,BroadcastReceiver就会被销毁。因此,在onReceive()方法中不应该执行耗时的操作,否则会导致应用程序无响应(ANR)。对于耗时操作,通常会将其委托给Service或使用后台线程处理。

BroadcastReceiver的这种特性也意味着它不适合管理复杂的状态或执行复杂的业务逻辑。它更像是一个事件的通知者,需要将接收到的事件传递给其他组件进行处理。

5 ContentProvider的数据共享机制:为何需要统一的数据访问入口?

ContentProvider是一种用于在应用程序之间共享数据的组件。它通过定义一套标准的接口(基于URI)来暴露应用程序的数据,并允许其他应用程序通过ContentResolver以统一的方式访问和修改这些数据。

5.1 URI的设计原则:跨App数据访问的标准化

ContentProvider使用URI(Uniform Resource Identifier)来标识其提供的数据。这种标准化的方式使得不同的应用程序可以通过相同的机制访问不同ContentProvider提供的数据,而无需了解其底层的实现细节。

5.2 权限控制的必要性:保障数据安全与用户隐私

由于ContentProvider允许跨应用程序的数据访问,因此权限控制至关重要。ContentProvider可以通过在AndroidManifest.xml中声明权限,或者在访问时进行权限检查,来控制哪些应用程序可以访问哪些数据。

ContentProvider的设计解决了Android系统中跨应用数据共享的需求,提供了一种安全且标准化的数据访问方式。然而,对于单个App内部的数据管理和状态维护,ContentProvider并非最佳选择。