GaussDB具体实例管理基本信息--启动、停止节点

54 阅读2分钟

启动、停止节点

操作场景
  • 当用户需要对已经停止的节点进行启动时,可以启动节点。
  • 当用户需要对已经启动的节点进行停止时,可以停止节点。
约束限制

节点启动时,需要满足多数派,否则无法启动。

停止节点
  1. 登录云数据库GaussDB管理平台(TPOPS)

  2. 单击具体实例名称,进入“基本信息”界面。

  3. 在节点列表中,单击“操作 > 停止节点”。

    图1 节点列表

  4. 输入“YES”字样并勾选确认框。

  5. 单击“确定”,停止所选节点。

    “运行状态”由“正常”变为“节点停止中”,最终变为“已停止”,表示节点停止成功。停止时长由节点规模和节点角色而定。

    图2 停止节点

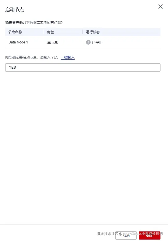
启动节点
  1. 登录云数据库GaussDB管理平台(TPOPS)

  2. 单击具体实例名称,进入“实例管理”界面。

  3. 在节点列表中,单击“操作 > 启动节点”。

    图3 节点列表

  4. 输入“YES”字样并勾选确认框。

  5. 单击“确定”,启动节点。

    “运行状态”由“已停止”变为“节点启动中”,最终变为“正常”,节点启动成功。启动时长依据节点规模和节点角色而定。

    图4 启动节点

分布式实例启动节点后,“运行状态”可能会出现短暂的“异常”,约2分钟后自动恢复“正常”。

更多详情请参考GaussDB 文档中心:doc.hcs.huawei.com/db/zh-cn/ga…