Java 开发玩转 MCP:从 Claude 自动化到 Spring AI Alibaba 生态整合

442 阅读14分钟

夏冬,Spring AI Alibaba Committer

摘要

本文以原理与示例结合的形式讲解 Java 开发者如何基于 Spring AI Alibaba 框架玩转 MCP,主要包含以下内容。

1. 一些 MCP 基础与快速体验(熟悉的读者可以跳过此部分)

2. 如何将自己开发的 Spring 应用发布为 MCP Server,验证使用 Claude 或 Spring 应用作为客户端接入自己发布的 Java MCP Server。

  • 发布 stdio 模式的 MCP Server
  • 发布 SSE 模式的 MCP Server
  • 开发另一个 Spring 应用作为 MCP Client 调用 MCP Server 服务
  • 使用 Claude 桌面应用接入我们的 Java MCP Server

3. 如何使用自己开发的 Spring 应用调用 MCP Server,包括调用自己发布的 Java MCP Server,也包括市面上其他通用 MCP Server。

  • 配置并调用 stdio 模式的 MCP Server
  • 配置并调用 SSE 模式的 MCP Server
  1. 如何在 Spring AI Alibaba OpemManus 实现中使用 MCP 服务。

  2. 关于存量应用如何一行代码不动就可以被当作 MCP 服务被智能体调用,请关注后续文章解决方案。

Spring AI Alibaba 开源项目地址:
github.com/alibaba/spr…

本文外网博客地址:
java2ai.com

本示例源码地址:
github.com/springaiali…

模型上下文协议(Model Context Protocol)入门

2024 年 11 月,Anthropic 公司搞了个挺有意思的新玩意 - Model Context Protocol(模型上下文协议)简称为 MCP 协议。简单来说,它就是给 AI 和各类工具数据之间搭了个标准化的”桥梁”,让开发者不用再为对接问题头疼了。

大模型应用可以使用别人分享的 MCP 服务来完成各种各样的工作内容,你可以从这些地方获取 MCP 服务:

  • awesome-mcp-servers
  • mcp.so

MCP 协议在实际的应用场景上非常广泛,列举一些比较常见的应用场景:

  • 使用百度/高德地图分析旅线计算时间
  • 接 Puppeteer 自动操作网页
  • 使用 Github/Gitlab 让大模型接管代码仓库
  • 使用数据库组件完成对 Mysql、ES、Redis 等数据库的操作
  • 使用搜索组件扩展大模型的数据搜索能力

1.1 在 Claude Desktop 中体验 MCP

接下来我们使用 Claude 快速接入 Github 服务(提前申请 token),编辑一下 Claude Desktop 的配置文件:

macOS:

~/Library/Application Support/Claude/claude_desktop_config.json

Windows:

%APPDATA%\Claude\claude_desktop_config.json

添加如下内容,注意把<YOUR_TOKEN>替换成你自己申请的 token:

{
  "mcpServers": {
    "github": {
      "command": "npx",
      "args": [
        "-y",
        "@modelcontextprotocol/server-github"
      ],
      "env": {
        "GITHUB_PERSONAL_ACCESS_TOKEN": "`"
      }
    }
  }

重启 Claude 之后,可以看到已经加载了 MCP 对应的工具:

图片

点开之后可以看到具体的工具内容:

图片

此时我们就可以享受 Github 服务提供的操作仓库的能力:

图片

从图上可以看到,通过创建仓库 test-mcp 这样的提示词,Claude 的大模型自行判断需要使用 mcp 中提供的 create_repository 能力,从而完成了仓库的创建,接下来我们打开 Github 也确实发现了这个已经创建的仓库。

图片

通过这种方式,大模型就可以利用 MCP 接入各式各样的能力,完成各种更为复杂的工作。

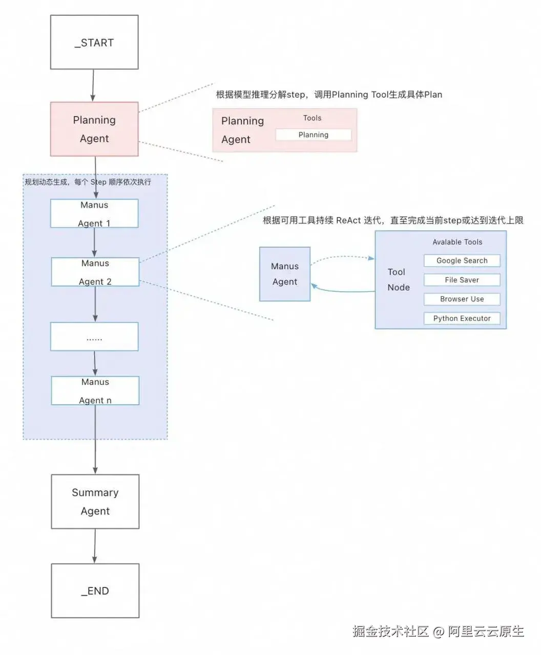
1.2 MCP 的架构

MCP 主要分为 MCP 服务和 MCP 客户端:

  • 客户端:一般指的是大模型应用,比如 Claude、通过 Spring AI Alibaba、Langchain 等框架开发的 AI 应用
  • 服务端:连接各种数据源的服务和工具

整体架构如下:

图片

整体的工作流程是这样的:AI 应用中集成 MCP 客户端,通过 MCP 协议向 MCP 服务端发起请求,MCP 服务端可以连接本地/远程的数据源,或者通过 API 访问其他服务,从而完成数据的获取,返回给 AI 应用去使用。

在 Spring AI 中使用 Mcp Server

2.1 Spring AI MCP 的介绍

Spring AI MCP 为模型上下文协议提供 Java 和 Spring 框架集成。它使 Spring AI 应用程序能够通过标准化的接口与不同的数据源和工具进行交互,支持同步和异步通信模式。整体架构如下:

图片

Spring AI MCP 采用模块化架构,包括以下组件:

  • Spring AI 应用程序:使用 Spring AI 框架构建想要通过 MCP 访问数据的生成式 AI 应用程序

  • Spring MCP 客户端:MCP 协议的 Spring AI 实现,与服务器保持 1:1 连接

通过 Spring AI MCP,可以快速搭建 MCP 客户端和服务端程序。

2.2 使用 Spring AI MCP 快速搭建 MCP Server

Spring AI 提供了两种机制快速搭建 MCP Server,通过这两种方式开发者可以快速向 AI 应用开放自身的能力,这两种机制如下:

  • 基于 stdio 的进程间通信传输,以独立的进程运行在 AI 应用本地,适用于比较轻量级的工具。
  • 基于 SSE(Server-Sent Events) 进行远程服务访问,需要将服务单独部署,客户端通过服务端的 URL 进行远程访问,适用于比较重量级的工具。

接下来逐一介绍一下这两种方式的实现,示例代码可以通过如下链接获取:

github.com/springaiali…

2.2.1 基于 stdio 的 MCP 服务端实现

基于 stdio 的 MCP 服务端通过标准输入输出流与客户端通信,适用于作为子进程被客户端启动和管理的场景。

添加依赖

首先,在项目中添加 Spring AI MCP Server Starter 依赖:

<dependency>
   <groupId>org.springframework.ai</groupId>
   <artifactId>spring-ai-mcp-server-spring-boot-starter</artifactId>
</dependency>
配置 MCP 服务端

在 application.yml 中配置 MCP 服务端,这次要实现的是一个天气服务:

spring:
  main:
    web-application-type: none  # 必须禁用web应用类型
    banner-mode: off           # 禁用banner
  ai:
    mcp:
      server:
        stdio: true            # 启用stdio模式
        name: my-weather-server # 服务器名称
        version: 0.0.1         # 服务器版本
实现 MCP 工具

使用@Tool 注解标记方法,使其可以被 MCP 客户端发现和调用,通过@ToolParameter 注解工具的具体参数:

@Service
public class OpenMeteoService {

    private final WebClient webClient;

    public OpenMeteoService(WebClient.Builder webClientBuilder) {
        this.webClient = webClientBuilder
                .baseUrl("https://api.open-meteo.com/v1")
                .build();
    }

    @Tool(description = "根据经纬度获取天气预报")
    public String getWeatherForecastByLocation(
            @ToolParameter(description = "纬度,例如:39.9042") String latitude,
            @ToolParameter(description = "经度,例如:116.4074") String longitude) {

        try {
            String response = webClient.get()
                    .uri(uriBuilder -> uriBuilder
                            .path("/forecast")
                            .queryParam("latitude", latitude)
                            .queryParam("longitude", longitude)
                            .queryParam("current", "temperature_2m,wind_speed_10m")
                            .queryParam("timezone", "auto")
                            .build())
                    .retrieve()
                    .bodyToMono(String.class)
                    .block();

            // 解析响应并返回格式化的天气信息
            // 这里简化处理,实际应用中应该解析JSON
            return "当前位置(纬度:" + latitude + ",经度:" + longitude + ")的天气信息:\n" + response;
        } catch (Exception e) {
            return "获取天气信息失败:" + e.getMessage();
        }
    }

    @Tool(description = "根据经纬度获取空气质量信息")
    public String getAirQuality(
            @ToolParameter(description = "纬度,例如:39.9042") String latitude,
            @ToolParameter(description = "经度,例如:116.4074") String longitude) {

        // 模拟数据,实际应用中应调用真实API
        return "当前位置(纬度:" + latitude + ",经度:" + longitude + ")的空气质量:\n" +
                "- PM2.5: 15 μg/m³ (优)\n" +
                "- PM10: 28 μg/m³ (良)\n" +
                "- 空气质量指数(AQI): 42 (优)\n" +
                "- 主要污染物: 无";
    }
}

这里使用了 OpenMeteo, OpenMeteo 是一个开源的天气 API,为非商业用途提供免费访问,无需 API 密钥。

注册 MCP 工具

在应用程序入口类中注册工具:

@SpringBootApplication
public class McpServerApplication {

    public static void main(String[] args) {
        SpringApplication.run(McpServerApplication.class, args);
    }

    @Bean
    public ToolCallbackProvider weatherTools(OpenMeteoService openMeteoService) {
        return MethodToolCallbackProvider.builder()
                .toolObjects(openMeteoService)
                .build();
    }
}
运行服务端

在控制台中执行如下命令,编译并打包应用:

Terminal window

mvn clean package -DskipTests

2.2.2 基于 SSE 的 MCP 服务端实现

基于 SSE 的 MCP 服务端通过 HTTP 协议与客户端通信,适用于作为独立服务部署的场景,可以被多个客户端远程调用,具体做法与 stdio 非常类似。

添加依赖

首先,在您的项目中添加依赖:

<dependency>
   <groupId>org.springframework.ai</groupId>
   <artifactId>spring-ai-mcp-server-webflux-spring-boot-starter</artifactId>
</dependency>
配置 MCP 服务端

在 application.yml 中配置 MCP 服务端:

server:
  port: 8080  # 服务器端口配置

spring:
  ai:
    mcp:
      server:
        name: my-weather-server    # MCP服务器名称
        version: 0.0.1            # 服务器版本号
实现 MCP 工具

与基于 stdio 的实现完全相同:

@Service
public class OpenMeteoService {

    private final WebClient webClient;

    public OpenMeteoService(WebClient.Builder webClientBuilder) {
        this.webClient = webClientBuilder
                .baseUrl("https://api.open-meteo.com/v1")
                .build();
    }

    @Tool(description = "根据经纬度获取天气预报")
    public String getWeatherForecastByLocation(
            @ToolParameter(description = "纬度,例如:39.9042") String latitude,
            @ToolParameter(description = "经度,例如:116.4074") String longitude) {

        try {
            String response = webClient.get()
                    .uri(uriBuilder -> uriBuilder
                            .path("/forecast")
                            .queryParam("latitude", latitude)
                            .queryParam("longitude", longitude)
                            .queryParam("current", "temperature_2m,wind_speed_10m")
                            .queryParam("timezone", "auto")
                            .build())
                    .retrieve()
                    .bodyToMono(String.class)
                    .block();

            // 解析响应并返回格式化的天气信息
            return "当前位置(纬度:" + latitude + ",经度:" + longitude + ")的天气信息:\n" + response;
        } catch (Exception e) {
            return "获取天气信息失败:" + e.getMessage();
        }
    }

    @Tool(description = "根据经纬度获取空气质量信息")
    public String getAirQuality(
            @ToolParameter(description = "纬度,例如:39.9042") String latitude,
            @ToolParameter(description = "经度,例如:116.4074") String longitude) {

        // 模拟数据,实际应用中应调用真实API
        return "当前位置(纬度:" + latitude + ",经度:" + longitude + ")的空气质量:\n" +
                "- PM2.5: 15 μg/m³ (优)\n" +
                "- PM10: 28 μg/m³ (良)\n" +
                "- 空气质量指数(AQI): 42 (优)\n" +
                "- 主要污染物: 无";
    }
}
注册 MCP 工具

在应用程序入口类中注册工具:

@SpringBootApplication
public class McpServerApplication {

    public static void main(String[] args) {
        SpringApplication.run(McpServerApplication.class, args);
    }

    @Bean
    public ToolCallbackProvider weatherTools(OpenMeteoService openMeteoService) {
        return MethodToolCallbackProvider.builder()
                .toolObjects(openMeteoService)
                .build();
    }

    @Bean
    public WebClient.Builder webClientBuilder() {
        return WebClient.builder();
    }
}
运行服务端

在控制台中输入命令,运行服务端:

Terminal window

mvn spring-boot:run

服务端将在 http://localhost:8080 启动。

2.3 在 Claude 中测试 mcp 服务

在上一小节中我们编写完了 MCP 服务,这些服务到底是否能正常运行呢?在 Claude Desktop 中可以测试一下。

修改配置文件,添加 weather 的配置,一定要注意 jar 包的路径必须是全路径:

{
    "mcpServers": {
        "github": {
            "command": "npx",
            "args": [
                "-y",
                "@modelcontextprotocol/server-github"
            ],
            "env": {
                "GITHUB_PERSONAL_ACCESS_TOKEN": your token
            }
        },
        "weather": {
            "command": "java",
            "args": [
                "-Dspring.ai.mcp.server.stdio=true",
                "-Dspring.main.web-application-type=none",
                "-Dlogging.pattern.console=",
                "-jar",
                "<修改为stdio编译之后的jar包全路径>"
            ],
            "env": {}
        }
    }
}

重启 Claude 之后看到,我们编写的两个 Tool 已经被加载进来了:

图片

输入提示词,查询今天北京的空气质量:

图片

Claude 触发了我们自己编写的天气服务,展示了完整的数据:

图片

上面使用了 stdio 的方式在 Claude Desktop 中使用我们自己编写的 MCP 服务,但是很可惜 Claude Desktop 不支持直接通过 SSE 模式访问,必须使用 mcp-proxy 作为中介,所以这里我们不再演示 Claude Desktop 接入 SSE 模式的 MCP 服务。

在 Spring AI Alibaba 中集成 Mcp Client

对于客户端,Spring AI 同样提供了 stdio 和 SSE 两种机制快速集成 MCP Server,分别对应到 MCP Server 的 stdio 和 SSE 两种模式,参考代码如下:

github.com/springaiali…

3.1 基于 stdio 的 MCP 客户端实现

基于 stdio 的实现是最常见的 MCP 客户端实现方式,它通过标准输入输出流与 MCP 服务器进行通信。这种方式适用于使用了 stdio 方式本地部署的 MCP 服务器,可以直接在同一台机器上启动 MCP 服务器进程。

添加依赖

首先,在项目中添加 Spring AI MCP starter 依赖:

<dependency>
    <groupId>org.springframework.ai</groupId>
    <artifactId>spring-ai-mcp-client-spring-boot-starter</artifactId>
</dependency>
<!-- 添加Spring AI MCP starter依赖 -->
<dependency>
   <groupId>org.springframework.ai</groupId>
   <artifactId>spring-ai-mcp-client-spring-boot-starter</artifactId>
</dependency>
配置 MCP 服务器

在 application.yml 中配置 MCP 服务器:

spring:
  ai:
    dashscope:
      # 配置通义千问API密钥
      api-key: ${DASH_SCOPE_API_KEY}
    mcp:
      client:
        stdio:
          # 指定MCP服务器配置文件路径(推荐)
          servers-configuration: classpath:/mcp-servers-config.json
          # 直接配置示例,和上边的配制二选一
          # connections:
          #   server1:
          #     command: java
          #     args:
          #       - -jar
          #       - /path/to/your/mcp-server.jar

这个配置文件设置了 MCP 客户端的基本配置,包括 API 密钥和服务器配置文件的位置。你也可以选择直接在配置文件中定义服务器配置,但是还是建议使用 json 文件管理 mcp 配置。在 resources 目录下创建 mcp-servers-config.json 配置文件:

{
    "mcpServers": {
        // 定义名为"weather"的MCP服务器
        "weather": {
            // 指定启动命令为java
            "command": "java",
            // 定义启动参数
            "args": [
                "-Dspring.ai.mcp.server.stdio=true",
                "-Dspring.main.web-application-type=none",
                "-jar",
                "<修改为stdio编译之后的jar包全路径>"
            ],
            // 环境变量配置(可选)
            "env": {}
        }
    }
}

这个 JSON 配置文件定义了 MCP 服务器的详细配置,包括如何启动服务器进程、需要传递的参数以及环境变量设置,还是要注意引用的 jar 包必须是全路径的。

编写一个启动类进行测试:

java
@SpringBootApplication
public class Application {

    public static void main(String[] args) {
        // 启动Spring Boot应用
        SpringApplication.run(Application.class, args);
    }

    @Bean
    public CommandLineRunner predefinedQuestions(
            ChatClient.Builder chatClientBuilder,
            ToolCallbackProvider tools,
            ConfigurableApplicationContext context) {
        return args -> {
            // 构建ChatClient并注入MCP工具
            var chatClient = chatClientBuilder
                    .defaultTools(tools)
                    .build();

            // 定义用户输入
            String userInput = "北京的天气如何?";
            // 打印问题
            System.out.println("\n>>> QUESTION: " + userInput);
            // 调用LLM并打印响应
            System.out.println("\n>>> ASSISTANT: " +
                chatClient.prompt(userInput).call().content());

            // 关闭应用上下文
            context.close();
        };
    }
}

这段代码展示了如何在 Spring Boot 应用中使用 MCP 客户端。它创建了一个命令行运行器,构建了 ChatClient 并注入了 MCP 工具,然后使用这个客户端发送查询并获取响应。在 Spring AI Alibaba 中使用 Mcp 工具非常简单,只需要把 ToolCallbackProvider 放到 chatClientBuilder 的 defaultTools 方法中,就可以自动的适配。

通过命令启动程序进行测试:

Terminal window

mvn spring-boot:run

启动之后显示结果为,从日志可以看到我们自己编写的 mcp server 被调用了,返回了数据:

>>> QUESTION: 北京的天气如何?
2025-03-31T17:56:17.931+08:00 DEBUG 23455 --- [mcp] [pool-1-thread-1] io.modelcontextprotocol.spec.McpSchema   : Received JSON message: {"jsonrpc":"2.0","id":"60209de5-3","result":{"content":[{"type":"text","text":"\"当前天气:\\n温度: 18.6°C (体感温度: 15.1°C)\\n天气: 多云\\n风向: 南风 (4.7 km/h)\\n湿度: 18%\\n降水量: 0.0 毫米\\n\\n未来天气预报:\\n2025-03-31 (周一):\\n温度: 2.4°C ~ 19.5°C\\n天气: 多云\\n风向: 南风 (8.4 km/h)\\n降水量: 0.0 毫米\\n\\n2025-04-01 (周二):\\n温度: 7.6°C ~ 20.6°C\\n天气: 多云\\n风向: 西北风 (19.1 km/h)\\n降水量: 0.0 毫米\\n\\n2025-04-02 (周三):\\n温度: 6.9°C ~ 18.4°C\\n天气: 晴朗\\n风向: 西北风 (12.8 km/h)\\n降水量: 0.0 毫米\\n\\n2025-04-03 (周四):\\n温度: 7.0°C ~ 19.8°C\\n天气: 多云\\n风向: 南风 (16.3 km/h)\\n降水量: 0.0 毫米\\n\\n2025-04-04 (周五):\\n温度: 7.5°C ~ 21.6°C\\n天气: 多云\\n风向: 西北风 (19.6 km/h)\\n降水量: 0.0 毫米\\n\\n2025-04-05 (周六):\\n温度: 5.6°C ~ 20.7°C\\n天气: 多云\\n风向: 西风 (16.5 km/h)\\n降水量: 0.0 毫米\\n\\n2025-04-06 (周日):\\n温度: 8.4°C ~ 22.3°C\\n天气: 晴朗\\n风向: 南风 (9.4 km/h)\\n降水量: 0.0 毫米\\n\\n\""}],"isError":false}}
2025-03-31T17:56:17.932+08:00 DEBUG 23455 --- [mcp] [pool-1-thread-1] i.m.spec.McpClientSession                : Received Response: JSONRPCResponse[jsonrpc=2.0, id=60209de5-3, result={content=[{type=text, text="当前天气:\n温度: 18.6°C (体感温度: 15.1°C)\n天气: 多云\n风向: 南风 (4.7 km/h)\n湿度: 18%\n降水量: 0.0 毫米\n\n未来天气预报:\n2025-03-31 (周一):\n温度: 2.4°C ~ 19.5°C\n天气: 多云\n风向: 南风 (8.4 km/h)\n降水量: 0.0 毫米\n\n2025-04-01 (周二):\n温度: 7.6°C ~ 20.6°C\n天气: 多云\n风向: 西北风 (19.1 km/h)\n降水量: 0.0 毫米\n\n2025-04-02 (周三):\n温度: 6.9°C ~ 18.4°C\n天气: 晴朗\n风向: 西北风 (12.8 km/h)\n降水量: 0.0 毫米\n\n2025-04-03 (周四):\n温度: 7.0°C ~ 19.8°C\n天气: 多云\n风向: 南风 (16.3 km/h)\n降水量: 0.0 毫米\n\n2025-04-04 (周五):\n温度: 7.5°C ~ 21.6°C\n天气: 多云\n风向: 西北风 (19.6 km/h)\n降水量: 0.0 毫米\n\n2025-04-05 (周六):\n温度: 5.6°C ~ 20.7°C\n天气: 多云\n风向: 西风 (16.5 km/h)\n降水量: 0.0 毫米\n\n2025-04-06 (周日):\n温度: 8.4°C ~ 22.3°C\n天气: 晴朗\n风向: 南风 (9.4 km/h)\n降水量: 0.0 毫米\n\n"}], isError=false}, error=null]

3.2 基于 SSE 的 MCP 客户端实现

除了基于 stdio 的实现外,Spring AI Alibaba 还提供了基于 Server-Sent Events (SSE)的 MCP 客户端实现。这种方式适用于远程部署的 MCP 服务器,可以通过 HTTP 协议与 MCP 服务器进行通信。

添加依赖

首先,在您的项目中添加 Spring AI MCP starter 依赖:

<dependency>
   <groupId>org.springframework.ai</groupId>
   <artifactId>spring-ai-mcp-client-webflux-spring-boot-starter</artifactId>
</dependency>
配置 MCP 服务器

在 application.yml 中配置 MCP 服务器,这里需要指定 SSE 启动的服务地址,之前我们在 8080 端口上启动了对应的服务:

spring:
  ai:
    dashscope:
      api-key: ${DASH_SCOPE_API_KEY}
    mcp:
      client:
        sse:
          connections:
            server1:
              url: http://localhost:8080  #服务地址
使用 MCP 客户端

使用方式与基于 stdio 的实现相同,只需注入 ToolCallbackProvider 和 ChatClient.Builder

@SpringBootApplication
public class Application {

    public static void main(String[] args) {
        SpringApplication.run(Application.class, args);
    }

    @Bean
    public CommandLineRunner predefinedQuestions(ChatClient.Builder chatClientBuilder,
                                                ToolCallbackProvider tools,
                                                ConfigurableApplicationContext context) {
        return args -> {
            // 构建ChatClient并注入MCP工具
            var chatClient = chatClientBuilder
                    .defaultTools(tools)
                    .build();

            // 使用ChatClient与LLM交互
            String userInput = "北京的天气如何?";
            System.out.println("\n>>> QUESTION: " + userInput);
            System.out.println("\n>>> ASSISTANT: " + chatClient.prompt(userInput).call().content());

            context.close();
        };
    }
}

通过命令启动程序进行测试:

Terminal window

mvn spring-boot:run

启动之后会有报错:

Caused by: java.lang.IllegalStateException: Multiple tools with the same name (spring-ai-mcp-client-getWeatherForecastByLocation, spring-ai-mcp-client-getAirQuality)
        at org.springframework.ai.mcp.SyncMcpToolCallbackProvider.validateToolCallbacks(SyncMcpToolCallbackProvider.java:126) ~[spring-ai-mcp-1.0.0-20250325.064812-147.jar:1.0.0-SNAPSHOT]
        at org.springframework.ai.mcp.SyncMcpToolCallbackProvider.getToolCallbacks(SyncMcpToolCallbackProvider.java:110) ~[spring-ai-mcp-1.0.0-20250325.064812-147.jar:1.0.0-SNAPSHOT]
        at org.springframework.ai.autoconfigure.mcp.client.McpClientAutoConfiguration.toolCallbacksDeprecated(McpClientAutoConfiguration.java:196) ~[spring-ai-mcp-client-spring-boot-autoconfigure-1.0.0-M6.jar:1.0.0-M6]
        at java.base/jdk.internal.reflect.DirectMethodHandleAccessor.invoke(DirectMethodHandleAccessor.java:103) ~[na:na]
        at java.base/java.lang.reflect.Method.invoke(Method.java:580) ~[na:na]
        at org.springframework.beans.factory.support.SimpleInstantiationStrategy.lambda$instantiate$0(SimpleInstantiationStrategy.java:171) ~[spring-beans-6.2.0.jar:6.2.0]
        ... 23 common frames omitted

从日志上分析,是因为注册了相同的服务名 spring-ai-mcp-client-getWeatherForecastByLocation 和 spring-ai-mcp-client-getAirQuality,但是从代码上分析,这两个服务我们都只注册了一次,那为什么会报错呢?

其实这是 Spring AI 目前的一个 BUG,Spring AI 提供了两个自动配置类去生成客户端工具处理 MCP 服务中 Tool 的获取,分别是 SseHttpClientTransportAutoConfiguration 和 SseWebFluxTransportAutoConfiguration。这两个自动配置类提供了同步和异步两种方式,本身应该是互斥的,但是 Spring AI 对于互斥的处理上出了问题,导致两个自动配置类都会加载。

SseWebFluxTransportAutoConfiguration 的加载:

图片

SseHttpClientTransportAutoConfiguration 的加载:

图片

两个自动配置类加载之后,就会向提供 SSE 服务的 MCP 服务申请 Tool,这样就导致同样的 Tool 被申请了两次,自然就会重复了。解决方案也非常简单,在启动类上排除 SseHttpClientTransportAutoConfiguration 实现就可以了。

@SpringBootApplication(exclude = {
        org.springframework.ai.autoconfigure.mcp.client.SseHttpClientTransportAutoConfiguration.class
})
public class Application {
...

再次通过命令启动程序进行测试:

Terminal window

mvn spring-boot:run

这一次就输出了正确的结果:

图片

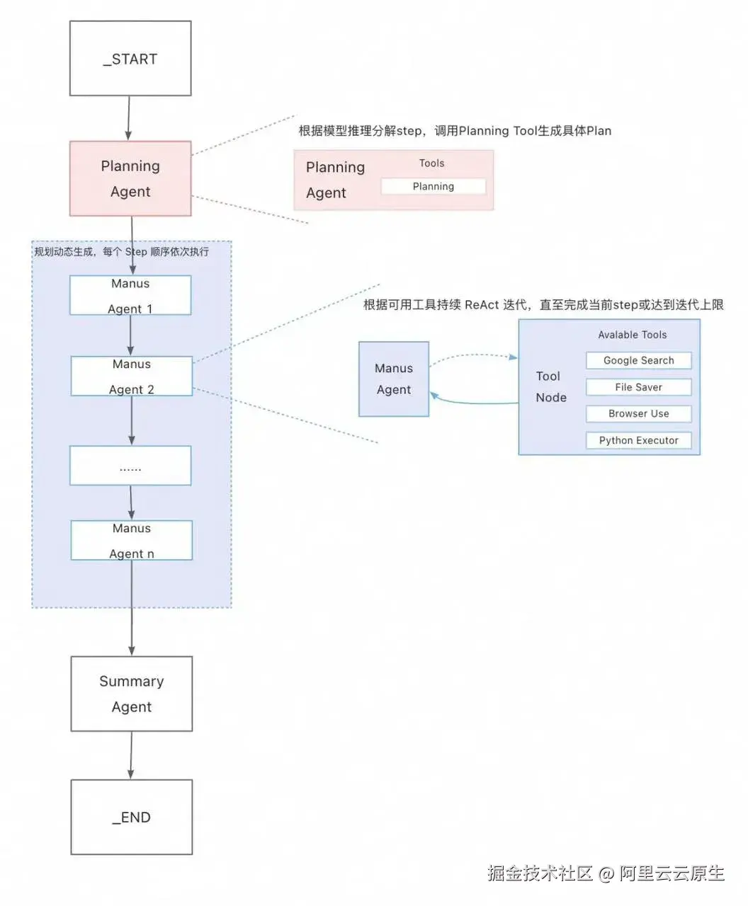
在 Spring AI Alibaba 的 Open Manus 中体验 MCP

Spring AI Alibaba 中提供了 Open Manus 的实现,整体架构如下:

图片

在执行阶段,会调用各种 Tool 来完成任务,如果我们能使用 MCP 增加 Tool 的能力,那势必能 Open Manus 如虎添翼,接下来我们就来看一下 Open Manus 中是如何去使用 MCP 的。

源代码如下:github.com/alibaba/spr…

添加依赖

首先,在项目中添加 Spring AI MCP starter 依赖:

<dependency>
    <groupId>org.springframework.ai</groupId>
    <artifactId>spring-ai-mcp-client-spring-boot-starter</artifactId>
    <version>${spring-ai.version}</version>
</dependency>
配置 MCP 服务器

在 application.yml 中已经配置了 MCP 服务器,设置客户端请求服务端的超时时间为 1 分钟:

图片

添加 mcp-servers-config.json,在 json 中配置了百度地图。百度地图核心 API 现已全面兼容 MCP 协议,是国内首家兼容 MCP 协议的地图服务商。百度地图已经完成了 8 个核心 API 接口和 MCP 协议的对接, 涵盖逆地理编码、地点检索、路线规划等。

使用百度地图的 MCP,需要申请 ak:lbsyun.baidu.com/apiconsole/…

{
    "mcpServers": {
        "baidu-map": {
            "command": "npx",
            "args": [
                "-y",
                "@baidumap/mcp-server-baidu-map"
            ],
            "env": {
                "BAIDU_MAP_API_KEY": "your_baidu_AK"
            }
        }
    }
}

将其中 BAIDU_MAP_API_KEY 修改为申请的 ak。

使用 MCP 工具

修改 LlmService 的构造方法源码,在构造时直接通过 Spring 容器获取 ToolCallbackProvider 并加入到 ChatClient.builder 中:

public LlmService(ChatModel chatModel, ToolCallbackProvider toolCallbackProvider) {
    this.chatModel = chatModel;

    this.planningChatClient = ChatClient.builder(chatModel)
       .defaultSystem(PLANNING_SYSTEM_PROMPT)
       .defaultAdvisors(new MessageChatMemoryAdvisor(planningMemory))
       .defaultAdvisors(new SimpleLoggerAdvisor())
       .defaultTools(ToolBuilder.getPlanningAgentToolCallbacks())
       .defaultTools(toolCallbackProvider)
       .build();

    this.chatClient = ChatClient.builder(chatModel)
       .defaultSystem(MANUS_SYSTEM_PROMPT)
       .defaultAdvisors(new MessageChatMemoryAdvisor(memory))
       .defaultAdvisors(new SimpleLoggerAdvisor())
       .defaultTools(ToolBuilder.getManusAgentToolCalls())
       .defaultTools(toolCallbackProvider)
       .defaultOptions(OpenAiChatOptions.builder().internalToolExecutionEnabled(false).build())
       .build();

    this.finalizeChatClient = ChatClient.builder(chatModel)
       .defaultSystem(FINALIZE_SYSTEM_PROMPT)
       .defaultAdvisors(new MessageChatMemoryAdvisor(finalizeMemory))
       .defaultAdvisors(new SimpleLoggerAdvisor())
       .build();
}

通过 defaultTools 将 mcp 服务提供的 tool 交给 ChatClient 处理。

测试效果

启动 OpenManus,执行提示词:规划下从上海到北京的路线。但是如果这样写,可能会触发 google search,我们可以优化下提示词主动选择百度地图。

使用百度地图规划从北京市到上海市的路线

执行程序之后可以看到规划之后的计划:

Steps:
0. [ ] [MANUS] 使用百度地图的地理编码服务获取北京市和上海市的经纬度坐标
1. [ ] [MANUS] 使用百度地图的路线规划服务计算从北京市到上海市的驾车路线
2. [ ] [MANUS] 分析并提供最终的路线信息,包括距离、预计耗时等

很显然,这一次 OpenManus 选择了我们集成的百度地图 mcp server,我们来看一下结果。

获取到了北京市和上海市的经纬度坐标:

Here is a summary of what we accomplished in this step:
- For Beijing, we received the coordinates: Longitude (lng): 116.4133836971231, Latitude (lat): 39.910924547299565.
- For Shanghai, we received the coordinates: Longitude (lng): 121.48053886017651, Latitude (lat): 31.235929042252014.

计算从北京市到上海市的驾车路线:

Distance: The total distance of the route is 1,223,200 meters (approximately 1,223 kilometers).
Duration: The estimated travel time is 50,592 seconds (approximately 14 hours and 3 minutes).

结果: 

总距离:约 1223 公里

预计耗时:约 12 小时 45 分钟

主要途径:京沪高速公路(G2)

总结

作为 AI 开发领域的革命性突破,Model Context Protocol(MCP)重新定义了智能体与工具生态的交互范式。通过标准化协议打通地图服务、代码仓库、数据库等核心工具链,MCP 不仅解决了传统 AI 开发中跨平台对接的碎片化难题,更以”开箱即用”的轻量化集成模式,让开发者能够快速构建具备多模态能力的智能应用。

未来,随着更多工具接入 MCP 生态,开发者只需专注于业务逻辑创新,而复杂的工具链整合将真正成为”看不见的底层能力”——这或许正是 AI 普惠化进程中,最具实际意义的技术跃迁。

Spring AI 中的 MCP 支持可以让 Java 开发者轻松的将自己的应用发布为 MCP Server 或者是作为消费者去集成任意的 MCP Server 实现。

扫描下方微信群二维码或添加钉钉群,获取更多Spring AI Alibaba一手更新。

Spring AI Alibaba 社区 3 群(钉钉群),群号:61290041831

Spring AI Alibaba 开源项目地址:

github.com/alibaba/spr…

Spring AI Alibaba 官网地址:

java2ai.com/

本示例源码地址:

github.com/springaiali…