如何开发一个企业级的 LLMOps(智能体) 平台?

592 阅读15分钟

本文来详细介绍下如何开发一个企业级的 LLMOPS 平台。基于此,后半部分会介绍下我的「云原生 AI 实战营」知识星球的课程项目:EasyAI 的架构和实现。

概念解析: LLMOPS、MLOPS、智能体平台

LLMOPS 和智能体平台的定义:

  • 智能体平台: 大语言模型(LLM) 应用开发平台,开发者可以快速搭建生产级的生成式 AI 应用;

  • LLMOPS : LLMOps(Large Language Model Operations)是一个涵盖了大型语言模型(如GPT系列)开发、部署、维护和优化的一整套实践和流程。类似于 MLOPS,但专门针对 LLM。LLMOPS 专注于 LLM 的整个声明周期操作和管理,包括:数据管理、模型微调、模型部署、模型评估、模型监控、模型维护等;

  • MLOPS: 机器学习运维(MLOps)是一组工作流实践,旨在简化机器学习(ML)模型的部署和维护过程。它在软件工程的DevOps实践基础上,专注于机器学习模型的整个生命周期管理。

Coze、FastGPT、Dify 平台的定位:

  • Coze:

  • Dify:

  • FastGPT:

智能体平台、LLMOPS、MLOPS 关系:

在各类跟 AI 相关的技术平台中,你一定经常会听到智能体平台、LLMOPS、MLOPS,你是否知道这 3 个概念之间的区别和联系呢?

下图是 3 个概念之间的区别和联系:

MLOPS 是机器学习运维,用来训练通用的模型。LLMOPS 属于 MLOPS 中的一部分,主要用来解决 LLM 的生命周期管理。通过 LLMOPS,企业可以很容易的训练出 需要的LLM,提供给智能体平台集成。

智能体平台可以集成 LLM 作为其核心组件(例如,用 LLM 驱动智能代理的决策逻辑),而 LLMOps 则为这种集成提供模型运维支持(如部署、监控和优化 LLM)。

智能体应用开发的 4 个层级

在各类跟智能体相关的技术文章或课程中,也经常会介绍如何开发一个智能体。那么智能体开发有哪些方式,这些方式的优缺点又是什么?根据技术栈深度、定制化能力,我将智能体开发分为 4 个等级:L1、L2、L3、L4。等级越高需要的技术能力越高、可定制化程度也越高,也越能满足企业的真实智能化需求。

  • L1:直接基于 Dify、Coze 等智能体平台,通过前端页面,创建一个智能体应用。
    • 优点:简单、便捷。
    • 缺点:可控性最差。
  • L2:直接调用 LLM 提供的 API (SDK)开发智能体应用;
    • 优点:相较于 L1,具备一定的定制能力;
    • 缺点:有一定工作量,实现的智能体应用能力有限;
  • L3:基于自研的智能体平台创建智能体应用。
    • 优点:可控性强,功能相对完善;
    • 缺点:开发工作量大、缺乏数据处理、模型微调等能力。
  • L4:最高接的智能体应用开发方式。
    • 优点:完全可控、可以实现功能非常强大的智能体应用;
    • 缺点:开发工作量相较于 L1、L2、L3 都大。

上面介绍了智能体应用开发的 4 个层级,LLMOPS 平台,也就是 EasyAI 项目,处在 L4 层级,功能完全可定制,能够满足企业业务的定制化场景需求。

行业内有哪些优秀的智能体平台?

在开发 EasyAI 项目的过程中,也调研了很多国内外优秀的智能体平台。这里也简单介绍下。调研的智能体平台分为:

  • 国外智能体平台调研;
  • 国内智能体平台调研。

国外智能体平台调研

国外智能体平台比较多,比较受欢迎的有:Vertex AI 、n8n、Crew AI、Flowise、Lindy、Camel、FastGPT。

Vertex AI 是谷歌云的 MLOPS 平台,功能比较丰富。其他,n8n、Camel、FastGPT 也功能相对丰富些。其他智能体平台都比较偏 Workflow。

结论:智能体平台功能调研,感觉完全可以参考国内的。功能上来说,智能体平台都很重视 Workflow 能力,可以说 Workflow 能力是智能体平台排名第二的核心能力。

国内智能体平台调研

国内的智能体平台也不少,当时调研了 Dify、Coze、BetterYeah、阿里百炼、腾讯元器、文心智能体平台等。发现智能体平台做的好的是 Dify、Coze、阿里百炼、BetterYeah。Dify、Coze、BetterYeah 相较于完整的 LLMOPS 平台功能来说,少了模型微调、模型部署部分的能力。阿里百炼是支持模型微调的,属于功能较为完备的 LLMOPS 平台。

LLMOPS 平台功能有哪些?

经过上面的智能体平台调研,我将 LLMOPS 平台的功能汇总在以下一张图中:

EasyAI 项目实现了 LLMOPS 平台的所有功能。至少目前,架构设计上已经给上述各功能留下了扩展接口。

智能体平台语言选择

在开发智能体平台时,首先需要选择一个编程语言。智能体平台属于承载了 AI 能力的应用层项目。所以,从语言选择上,可以选择适合应用层软件开发的语言,例如:Go、Python、Java。具体选择何种语言,可以根据团队的实际语言技术栈进行选择:

  • Python:生态强大,但 Python 语言相较于 Go 语言,Go 语言更适合应用层项目的开发;
  • Go:生态偏弱,但 Go 语言级特性,但很适合开发 LLMOPS 平台;

编程语言如何选择?我个人感觉可以根据团队技术栈来选择:

  • 如果团队的主流开发语言是 Go,可以选择 Go;
  • 如果团队的主流开发语言时 Python,可以选择 Python。

提示:很多时候 Java 和 Go 属于二选一的一种,单从语言层面,个人倾向于 Go。因为 Go 更加简单高效,适合应用层软件开发语言。所以,上述选择时,我只列举了 Go。

相比于生态,一个团队引入一个新的开发语言,维护成本会更高,原因如下:

  • LLMOPS 平台属于一个中大型项目,需要投入很多开发人力,如果团队主流语言是 A,又要在 B 语言上投入不小的开发人力,会导致团队需要同时维护 A、B 2 门语言;
  • LLMOPS 中用到的生态,主要是 SDK,这部分 SDK 在一定程度上可以起到提效作用,但其实开发成本并不高。Go 中当前也有 langchan-go、eino 这类框架可用;

就我个人而言:我会选择 Go,因为我想尽量保持团队的主流开发语言是 Go,降低整个团队的成本。

开发 LLMOPS 平台的一些核心关注点

根据我的开发经验,在开发 LLMOPS 时,一开始应该关注一些核心的技术实现:

  • 生态: 需要关注相关的生态,例如 Python 的 langchain、langgraph、mcp;Go 的 langchango、eino 等。
  • 方案的彻底性: 产品功能逐步迭代,但是方案要做彻底,要有前瞻性,不要仅盯着需求去做。
  • 项目代码质量: 代码质量不高,后面会严重降低产品迭代速度。修复 Bug、改造已有逻辑、重构、重复件实现代码等;
  • 工作流实现: 数据处理工作流、任务处理工作流、智能体工作流等
  • 架构设计:
    • 应用软件架构;
    • Agent 应用架构。
  • 扩展性: 能够灵活的扩展工作流、插件、工作流节点、LLM、知识库文档来源、数据集数据来源、数据处理算子等;
  • 异步任务: LLMOPS 平台开发过程中会涉及到很多异步任务处理,所以需要设计一个通用、可扩展的异步任务处理框架;
  • 资源限流: LLM 属于有限资源,Token 限制、请求量限制、超时处理等。需要有一个通用、可扩展的资源限流机制。

上述关注点,如果一开始没有考虑好,项目后期会很难快速迭代。

EasyAI 项目介绍

本小节,我来想详细介绍下「云原生 AI 实战营」知识星球的企业级 LLMOPS 平台项目的架构和实现。目前该项目作为星球的独有项目,并配套有高质量的体系课。

EasyAI 项目同时使用了命令式编程和声明式编程。其中核心功能实现均使用了声明式编程。

所以,在开发 EasyAI 项目之前,需要先学会 Kubernetes 编程。星球目前正在更新 Kuberentes 编程相关的体系课:

「Kubernetes 源码剖析与实战课」「Kubernetes 开发实战课」。学完之后,可以无缝切入 LLMOPS 平台的开发。

如果你想学习如何开发一个功能完备的企业级 LLMOPS 平台(技术 + 具体项目实现),欢迎加入我的「云原生 AI 实战营」知识星球。

EasyAI 项目介绍

EasyAI 一句话介绍::简化 LLM 接入,助力业务 AI 化。

EasyAI 介绍:EasyAI 是一个 LLM 连接器,旨在通过简化接入和使用过程,降低业务团队与 AI 技术之间的门槛,从而加速 AI 赋能业务的进程。

EasyAI LLMOPS 平台功能

EasyAI 包括了 LLMOPS 平台的几乎所有核心功能,具体如下:

EasyAI 后端架构

EasyAI 后端根据场景同时使用了声明式编程范式和命令式编程范式。其中,eai-gateway 采用了命令式编程。eay-apiserver + eay-controller-manager 采用了声明式编程。所有的请求,都通过 tyk-brother 企业级网关统一接入。所有的流量都会请求到 eai-gateway 组件中。eai-gateway 组件会将声明式 API 接口,原样转发给 eay-apiserver 组件。命令式 API 接口则在 eai-gateway 组件中进行处理。

组件介绍:

  • 客户端:EasyAI 几乎支持所有的客户端类型。例如:
    • eaictl:命令行客户端;
    • SDK:支持 Go SDK;
    • 前端:支持前端访问;
    • API:支持 API 调用;
  • tyk-brother:企业级的 API 网关,实现以下核心功能:
    • 认证、鉴权;
      • 认证采用基于 Dex 的 OIDC 认证;
    • API 接口限流、熔断、降级;
    • API 调用观测;
    • 支持 HTTP、RPC 双协议;
    • 支持服务注册;
    • ...
  • eai-gateway:统一业务接入层。实现以下资源的 CURD:
    • 数据的 CURD:
      • 数据文件;
      • 模型文件;
      • 知识库文档;
    • 会话;
    • 智能体;
    • 提示词;
  • eai-apiserver:声明式 API 服务器。支持各类 K8S 资源;
  • eai-controller-mananger:K8S 资源的控制器。声明式方式调谐 K8S 资源状态;
  • eai-nightwatch:统一、标准的异步任务执行引擎。(功能对比 K8S 的 Job、CronJob,但比 K8S 的 job controller、cronjob controller 更加轻量、易用)
  • eai-ratelimit:资源限流服务,支持各类自定义资源的限流。支持插件化添加各类限流策略;
  • eai-agent:智能体平台,将由 EasyAI 调试好的 Agent 发布到智能体平台,供用户使用;
  • EasyML:标准的机器学习平台,支持 LLM 生产的全流程,例如:数据处理、特征提取、模型训练、模型部署、模型推理、模型观测、GPU 资源调度等;
  • OneX 声明式应用基座:基于声明式编程的任务处理,例如:模型对比、效果对比等。

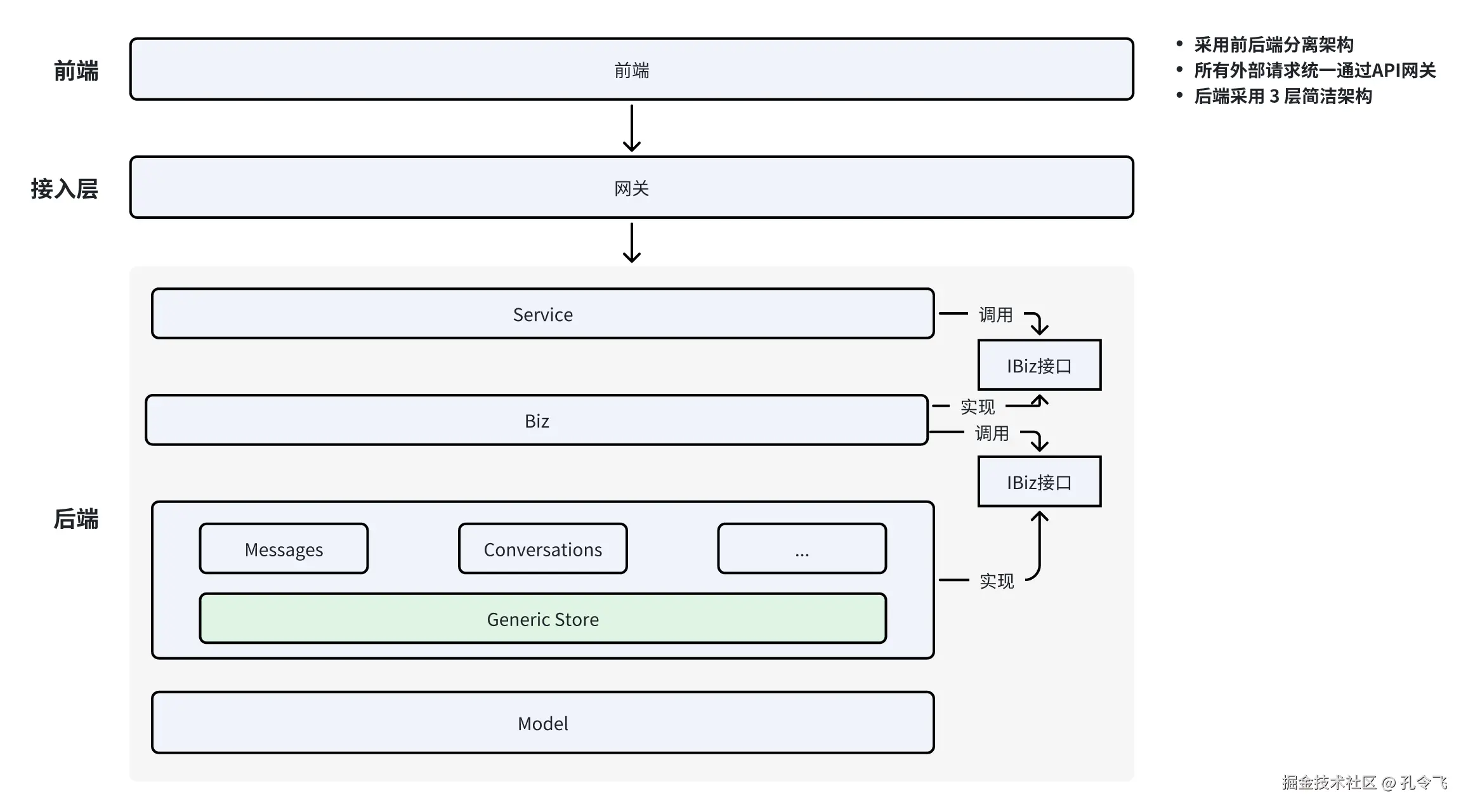
EasyAI 应用软件架构

EasyAI 采用 OneX 技术栈的软件架构(云原生 AI 实战营中的其他 Web 类型项目也都采用了以下 3 层简洁架构):

整个软件架构一共分为以下三层:

  • Handler 层: 负责 API 接口请求的参数解析、参数校验、业务逻辑处理分发、参数返回逻辑。在 Handler 层中,还有 Default 和 Validation 模块,分别用来给请求参数设置默认值,并校验请求参数的合法性;
  • Biz 层: 包括了具体的业务逻辑实现。Biz 层根据 REST 资源类型分为不同的模块,内部可模块间交叉调用。在 Biz 层还有 Conversion 模块,用来进行结构体类型转换;
  • Store 层: 数据访问层(包括访问数据库或第三方微服务),用来跟数据库/微服务交互执行数据的 CURD 操作。该层做了进一步的抽象,抽象出了通用的 Store 层,Generic Store 之上 REST 资源的数据存储操作,均可继承 Generic Store 的方法实现,而不需要自行再实现一套。

上图所示的简洁架构,还具有以下特点:

  • 简洁架构提供了清晰的分层结构,各层功能明确,职责分明;
  • 通过接口解耦每一层,从而实现代码的可测性、独立性和扩展性;
  • 代码依赖由上向下(图中的有向箭头表示依赖规则),单向单层依赖,提供了清晰的依赖关系,使代码易于理解和维护。

EasyAI Agent 应用架构

**提示:**这里的应用架构指的是,平台中智能体应用类型的架构设计,而非软件架构设计。

LLMOPS 平台的应用架构,直接影响了平台中应用的种类、扩展难度和扩展速度。所以,在一开始,就应该设计好一个可维护、易扩展的应用架构。

EasyAI 项目采用的应用架构如下:

在 EasyAI 项目中,应用架构的基石是工作流。基于工作流组合 EasyAI 平台的各个原子能力,对上提供各种类型的智能体应用。

EasyAI 部署方式

EasyAI 支持 3 种部署方式,完全满足企业的各种部署场景:

  • 裸机部署:直接将 EasyAI 部署在虚拟机/物理机上(不依赖 Kubernetes 集群);
  • 云原生部署:使用 Helm 工具一键将 EasyAI 部署在 Kubernetes 集群中(依赖 Kubernetes 集群);
  • 声明式应用基座:使用 Helm 工具,一键将 EasyAI 部署在声明式应用基座中(不依赖 Kubernetes 集群)。

EasyAI 数据设计

EasyAI 平台中集成了完整的模型训练能力。模型训练、知识库、数据处理等都需要对数据进行各类操作。在真实的企业场景中,不同业务有不同的数据来源需求,数据处理需求。所以,需要设计一个可扩展、可复用的数据模型。平台中,所有跟数据相关的功能,都使用相同的数据模型,以此降低平台的数据维护复杂度、提高数据引用的效率。

EasyAI 平台数据模型如下所示:

EasyAI Kubernetes 资源

以下是 EasyAI 项目中包含的 Kubernetes 资源比如:

  • agents:智能体;
  • prompts:提示词;
  • applications:应用(工作流);
  • llms:大模型;
  • datasets:数据集;
  • datasources:数据源;
  • versioneddatasets:版本化数据集;
  • embedders:向量大模型;
  • knowledgebases:知识库(RAG);
  • models:模型;
  • vectorstores:向量数据库;
  • ...

云原生开发业务会带来什么样的火花?

  • 标准化: 所有的 API 接口均符合标准的 REST 规范。包括请求路径、请求方法、请求消息体、请求返回等。均跟 Kuberentes 的标准 API 完全一致。标准化可以带来很多好处,例如:
    • 代码实现框架化;
    • 开发方式工具化;
    • 提高代码生成率;
    • 功能插件化。
  • 代码复用性: 只需要添加 CRD 资源即可,路由构建、数据存储、查询条件等功能,均复用 Kuberentes 的通用组件库能力;
  • 扩展性: Kuberentes 能够被企业大量使用的核心原因之一是其具有非常高的扩展性。采用 K8S 开发方式,应用自带高扩展性,而且扩展非常容易。EasyAI 项目的扩展点如下:
    • 模型:可通过创建不同的 LLM 资源扩展需要的模型;
    • Embedding 模型:可通过创建不同的 Embedding 模型;
    • 向量数据库扩展:可扩展不同的向量数据库;
    • 数据源扩展:可通过创建不同的 datasource 扩展数据源。比如支持 minio、postgresql 等;
    • 知识库扩展:可以自由组合以下扩展类别.
      • 知识库文档来源扩展;
      • 重排序策略扩展;
      • 数据来源;
      • 向量数据库;
      • 向量模型;
    • 聚合扩展:
      • LLM 聚合器可以聚合不同类型的 Agent、RAG、Prompt;
      • RAG 聚合器可以聚合不同的知识库、重排策略;
  • 高效运维: eaictl 命令,带给你跟 Kuberentes kubectl 完全一致的运维体验。eaictl 其实就是 kubectl 命令,只不过连接的是 eai-apiserver;
  • 业务愈能力: 借助于声明式编程范式,业务天然自带自愈能力。

上述这些新的功能特性给业务带来的最终价值为:

  • 提高项目迭代速度:通过提高代码开发效率、降低代码维护成本来提高项目迭代速度;
  • 提高项目稳定性:通过清晰的代码架构、构建方式等提高项目稳定性;

提示:声明式编程适用于一些是要维持状态的任务场景。例如:根据资源属性,计算资源状态的场景。具体例如:模型对比、模型训练。

  • 知识星球:云原生AI实战营。10+ 高质量体系课( Go、云原生、AI Infra)、15+ 实战项目,P8 技术专家助你提高技术天花板,冲击百万年薪!
  • 公众号:令飞编程,分享 Go、云原生、AI Infra 相关技术。回复「资料」免费下载 Go、云原生、AI 等学习资料;
  • 哔哩哔哩:令飞编程 ,分享技术、职场、面经等,并有免费直播课「云原生AI高新就业课」,大厂级项目实战到大厂面试通关;