进阶学习 Javascript ? 来看看这篇系统复习笔记 [ 引用类型进阶篇 ]

181 阅读22分钟

Javascript 引用类型进阶知识


image.png

对象构造函数

构造函数定义

常规的 {...} 语法允许创建一个对象。但是我们经常需要创建很多类似的对象,这可以使用构造函数和 "new" 操作符来实现。

构造函数在技术上是常规函数,但它存在两个约定:

  1. 它们的命名以大写字母开头。
  2. 它们只能由 "new" 操作符来执行。

当使用 new 调用函数时,会发生以下步骤:

  1. 创建空对象:创建一个新的空对象 {}
  2. 设置原型:将新对象的 [[Prototype]] 指向构造函数的 prototype 属性
  3. 绑定 this:将 this 指向新创建的对象
  4. 执行函数:执行构造函数内部的代码(通常添加属性到 this,也可用函数表达式的方式将方法添加到 this
  5. 返回对象:如果函数没有显式返回对象,则自动返回 this
function User(name) {
  // this = {}; (隐式)
  // this.__proto__ = User.prototype; (隐式)
  
  this.name = name;
  this.isAdmin = false;
  this.sayHi = function() {
    alert( "My name is: " + this.name );
  };
  
  // return this; (隐式)
}

const user = new User("Jack");
console.log(user.name);    // "Jack"
console.log(user.isAdmin); // false

构造函数的返回值

构造函数返回值有特殊规则:

返回值类型结果
无返回值返回 this(新创建的对象)
返回对象返回该对象(替代 this
返回原始数据类型忽略,仍返回 this

构造函数的更多特性

  1. 省略括号:如果没有参数,我们可以省略 new 后的括号

    let user = new User; // <-- 没有参数
    // 等同于
    let user = new User();
    
    
  2. new.target 属性:用于检测函数是否通过 new 调用:

    function User() {
      if (!new.target) {
        throw new Error("必须使用 new 调用构造函数");
      }
      this.name = "默认用户";
    }
    
    // User(); // 报错:必须使用 new 调用构造函数
    new User(); // 正确
    
    • 可以在此处使构造函数无论是否使用 new 都能工作:

      function User(name) {
        if (!new.target) {
          return new User(name);
        }
        this.name = name;
      }
      
      
  3. new function() { … } 表达式:封装一个立即调用的构造函数,用于创建一次性复杂对象,即每次调用都会产生一个立即销毁的对象。

    const user = new function() {
      this.name = "John";
      this.getName = function() {
        return this.name; // 可自行改为更复杂的逻辑实现
      };
    };
    console.log(user.getName());
    

构造函数与普通函数的区别

根据 ECM-262 构造函数的定义,可以得到以下信息:

  1. 一个函数对象是一个支持[[Call]]内部方法的对象,即普通函数调用 (func())。
  2. 一个构造函数是一个支持[[Construct]]内部方法的对象,即通过 new 调用 (new func())。
  3. 实现了[[Construct]]内部方法的对象一定支持[[Call]]内部方法,那么每个构造函数都是函数对象。

可知,关键在于是否实现了[[Construct]]内部方法。

对象属性配置

对象属性除了值(value)外,还有三个特殊特性(attributes),称为"标志":

  1. writable - 如果为 true,属性值可修改,否则只读。
  2. enumerable - 如果为 true,属性会在循环中列出,否则不列出。
  3. configurable - 如果为 true,属性可删除且特性可修改。若改为 false后操作不可逆,属性不可被删除,属性修饰符都不能被修改(wirtable 、enumerable、configurable 都不再可被修改),但属性值仍然可以被修改。

默认情况下,用普通方式创建的属性这三个标志都为 true

获取属性标志

  1. 获取单个属性Object.getOwnPropertyDescriptor(obj, propertyName) 方法允许查询有关属性的完整信息。

    let user = {
      name: "John"
    };
    
    let descriptor = Object.getOwnPropertyDescriptor(user, 'name');
    
    alert( JSON.stringify(descriptor, null, 2 ) );
    /* 属性描述符:
    {
      "value": "John",
      "writable": true,
      "enumerable": true,
      "configurable": true
    }
    */
    
    
  2. 获取所有属性描述符Object.getOwnPropertyDescriptors(obj) 方法一次获取所有属性描述符。

    • Object.getOwnPropertyDescriptors 返回包含 symbol 类型的和不可枚举的属性在内的 所有 属性描述符。
    const object1 = {
      property1: 42,
      property2: 44,
    };
    
    const descriptors1 = Object.getOwnPropertyDescriptors(object1);
    
    console.log( JSON.stringify(descriptors1, null, 2 ) );
    /* 属性描述符:
    {
      "property1": {
        "value": 42,
        "writable": true,
        "enumerable": true,
        "configurable": true
      },
      "property2": {
        "value": 44,
        "writable": true,
        "enumerable": true,
        "configurable": true
      }
    }
    */
    

修改属性标志

  1. 单个属性标注修改:使用 Object.defineProperty(obj, propertyName, descriptor)

    • objpropertyName :要应用描述符的对象、属性。

    • descriptor:要应用的属性描述符对象。

    1. 如果属性不存在defineProperty 会使用给定的值和标志创建属性;在这种情况下,如果没有提供标志,则会假定它是 false

      // 创建了一个属性 name,该属性的所有标志都为 false:
      let user = {};
      
      Object.defineProperty(user, "name", {
        value: "John"
      });
      
      let descriptor = Object.getOwnPropertyDescriptor(user, 'name');
      
      alert( JSON.stringify(descriptor, null, 2 ) );
      /*{
        "value": "John",
        "writable": false,
        "enumerable": false,
        "configurable": false
      }*/
      
    2. 设置只读属性writable 设置为 false

      • 若设置后仍进行修改操作,只在严格模式下会出现 Errors。在非严格模式下,违反标志的行为(flag-violating action)会被默默忽略。
      let user = {
        name: "John"
      };
      
      Object.defineProperty(user, "name", {
        writable: false
      });
      
      user.name = "Pete"; // Error: Cannot assign to read only property 'name'
      
      
    3. 设置不可枚举属性enumerable 设置为 false

      • 通常该标志用于一些内建方法,如 toString。设置该属性后,这些内建方法不会显示在 for..in 中。
      let user = {
        name: "John",
        toString() {
          return this.name;
        }
      };
      
      Object.defineProperty(user, "toString", {
        enumerable: false
      });
      
      // 现在我们的 toString 消失了:
      for (let key in user) alert(key); // name
      
      
    4. 设置不可配置属性configurable 设置为 false,注意此操作不可逆。

      • 该标志有时会预设在内建对象和属性中。不可配置的属性不能被删除,它的特性不能被修改,我们无法通过 defineProperty 再把它改回来。但是仍然允许更改对象的值。
      let user = {
        name: "John"
      };
      
      Object.defineProperty(user, "name", {
        configurable: false
      });
      
      // 下面的所有操作都不起作用:
      delete user.name;
      Object.defineProperty(user, "name", { value: "Pete" });
      

      注意:对于不可配置的属性,有一个例外。我们可以将 writable: true 更改为 false,从而防止其值被修改(以添加另一层保护)。但无法反向行之。

      对象内的常量:通过设置不可配置与只读属性,可以在对象内得到一个“永不可改”的常量,类似于 const

  2. 批量属性标注修改:使用 Object.defineProperties(obj, descriptors)

    let user = {
      name: "John",
      surname: "Smith"
    };
    
    Object.defineProperties(user, {
      name: { value: "John", writable: false },
      surname: { value: "Smith", writable: false },
      // ...
    });
    

对象限制方法

Object 提供了一些静态方法,可以快捷给对象添加限制

  1. Object.preventExtensions(obj) - 禁止添加新属性
  2. Object.seal(obj) - 禁止添加/删除属性,设置所有属性 configurable: false
  3. Object.freeze(obj) - 禁止添加/删除/修改属性,设置所有属性 configurable: false, writable: false

对应的检测方法

  1. Object.isExtensible(obj)
  2. Object.isSealed(obj)
  3. Object.isFrozen(obj)

访问器(getter/setter)的描述符

  • get —— 一个没有参数的函数,在读取属性时工作,
  • set —— 带有一个参数的函数,当属性被设置时调用,
  • enumerable —— 与数据属性的相同,
  • configurable —— 与数据属性的相同。

没有 valuewritable

要使用 defineProperty 创建一个 fullName 访问器,我们可以使用 getset 来传递描述符:

let user = {
  name: "John",
  surname: "Smith"
};

Object.defineProperty(user, 'fullName', {
  get() {
    return `${this.name} ${this.surname}`;
  },
  set(value) {
    [this.name, this.surname] = value.split(" ");
  }
});

alert(user.fullName); // John Smith

for(let key in user) alert(key); // name, surname

注意:一个属性要么是访问器(具有 get/set 方法),要么是数据属性(具有 value),但不能两者都是。

构造函数内设置属性修饰符

在构造函数内调用 Object.defineProperty(this, ...)即可配置属性修饰符,注意第一个参数设置为 this。

function User(name, birthday) {
  this.name = name;
  this.birthday = birthday;

  // 年龄是根据当前日期和生日计算得出的
  Object.defineProperty(this, "age", {
    get() {
      let todayYear = new Date().getFullYear();
      return todayYear - this.birthday.getFullYear();
    }
  });
}

let john = new User("John", new Date(1992, 6, 1));

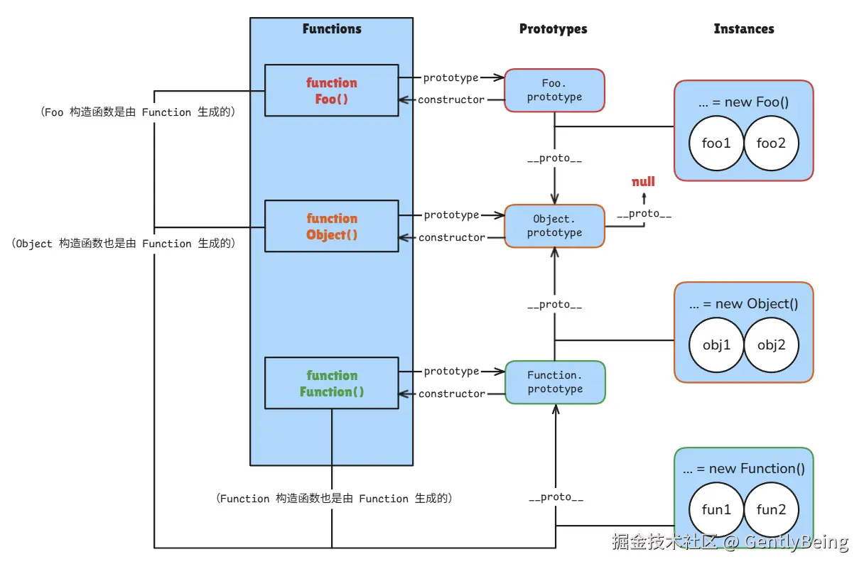
原型与继承

对原型的理解

每个 JavaScript 对象都有一个隐的内部属性 [[Prototype]],这是规范中的正式命名。这个隐藏属性 [[Prototype]]被称为“原型”。

prototype

在 JavaScript 中是使用构造函数来新建一个对象的,每一个构造函数的内部都有一个[[Prototype]]属性,它的属性值是一个对象,这个对象包含了可以由该构造函数的所有实例共享的属性和方法,并存有继承的原型。

浏览器中能通过在构造函数上用点符号访问到该属性,如:Func.prototype

尝试打印 Array.prototype ,结果如下:

{
  concat: concat(),
  keys : keys(),
  // ... 其余 Array 自带的方法
  constructor: Array()  // 构造器
  [[Prototype]]: Object // 原型
}
proto

当使用构造函数新建一个对象后,在这个对象的内部将包含一个对应的隐藏属性指向构造函数的[[Prototype]]属性。

浏览器中实现了 __proto__ 属性来记录对象的原型,但该方法已经被认为已经过时且不推荐使用,出于历史原因而能继续使用。

两者的区别__proto__是挂在每一个通过构造函数生成的对象里,而prototype是挂在函数上,而且 prototype 中通常也含有一个 __proto__

实例对象、构造函数与原型对象组成三角关系。

image.png

设置 [[Prototype]] 的方式
  1. 历史方法

    • 使用特殊的名字 __proto__,可以通过点符号访问该对象,或设置

      let animal = {
        eats: true
      };
      let rabbit = {
        jumps: true
      };
      rabbit.__proto__ = animal; // (*)
      
      let animal = {
          eats: true
      };
      let rabbit = {
          jumps: true
          __proto__ : animal; // (*)
      };
      
  2. 现代的获取/设置原型的方法

    • Object.getPrototypeOf(obj) —— 返回对象 obj[[Prototype]]

    • Object.setPrototypeOf(obj, proto) —— 将对象 obj[[Prototype]] 设置为 proto

    • Object.create(proto, [descriptors]) —— 利用给定的 proto 作为 [[Prototype]] 和可选的属性描述来创建一个空对象。

      let animal = {
        eats: true
      };
      
      // 创建一个以 animal 为原型的新对象
      let rabbit = Object.create(animal); // 与 {__proto__: animal} 相同
      
      alert(rabbit.eats); // true
      
      alert(Object.getPrototypeOf(rabbit) === animal); // true
      
      Object.setPrototypeOf(rabbit, {}); // 将 rabbit 的原型修改为 {}
      

      我们可以使用 Object.create 来实现比复制 for..in 循环中的属性更强大的对象克隆方式:

      let clone = Object.create(
        Object.getPrototypeOf(obj),
        Object.getOwnPropertyDescriptors(obj)
      );
      
      

请注意,__proto__ 与内部的 [[Prototype]] 不一样__proto__[[Prototype]] 的 getter/setter。

对原型链的理解

当访问一个对象的属性时,如果这个对象内部不存在这个属性,那么它就会去它的原型对象里找这个属性,这个原型对象又会有自己的原型,于是就这样一直找下去,也就是原型链的概念。

image.png

image.png

原型链的尽头是Object.prototype,在 Object.prototype 上方的链中没有更多的 [[Prototype]]

alert(Object.prototype.__proto__); // null

Object.prototype包含方法toString()等方法,这就是新建的对象都能使用 toString() 等方法的原因。

JavaScript 对象是通过引用来传递的,创建的每个新对象实体中并没有一份属于自己的原型副本。当修改原型时,与之相关的对象也会继承这一改变。

举例说明

let animal = {
 eats: true
 walk() {
     alert("Animal walk");
 }
};

let rabbit = {
  jumps: true,
  __proto__: animal,
};

let longEar = {
earLength: 10,
__proto__: rabbit,
};

// 现在这两个属性我们都能在 rabbit 中找到:
alert( longEar.eats ); // true
alert( longEar.jumps ); // true
longEar.walk(); // Animal walk

alert 试图读取 longEar.eats (**) 时,因为它不存在于 longEar 中,所以 JavaScript 会顺着 [[Prototype]] 引用,先在rabbit,没找到则又在animal 中查找(自下而上)。

重写属性与方法

写入/删除操作总是作用于操作发生的对象本身,不会影响原型。

方法中的 this 始终指向调用该方法的对象,无论方法是在对象本身还是原型中定义的。方法是共享的,但对象状态不是。

let animal = {
  walk: true,
  isWalk() {
    console.log(this.walk ? "walk" : "stay");
  }
};

let rabbit = Object.create(animal);

rabbit.isWalk = function() {
  console.log(this.walk ? "rabbit walk" : "rabbit stay");
};

rabbit.isWalk(); // "rabbit walk"
animal.isWalk(); // "walk"

rabbit.walk = false;
rabbit.isWalk(); // "rabbit stay"

访问器(accessor)属性是一个例外,因为赋值(assignment)操作是由 setter 函数处理的。因此,写入此类属性实际上与调用函数相同。

let user = {
  name: "John",
  surname: "Smith",

  set fullName(value) {
    [this.name, this.surname] = value.split(" ");
  },

  get fullName() {
    return `${this.name} ${this.surname}`;
  }
};

let admin = {
  __proto__: user,
  isAdmin: true
};

alert(admin.fullName); // John Smith

admin.fullName = "Alice Cooper";

alert(admin.fullName); // Alice Cooper,admin 的内容被修改了
alert(user.fullName);  // John Smith,user 的内容被保护了
for…in 循环

for...in 循环会遍历对象自身及其原型链中的所有可枚举属性:

let animal = {
  eats: true
};

let rabbit = Object.create(animal, {
  jumps: {
    value: true,
    enumerable: true
  }
});

for (let prop in rabbit) {
  console.log(prop); // jumps, eats
}

使用 hasOwnProperty 可以区分自有属性和继承属性:

for (let prop in rabbit) {
  if (rabbit.hasOwnProperty(prop)) {
    console.log(`Own: ${prop}`); // Own: jumps
  } else {
    console.log(`Inherited: ${prop}`); // Inherited: eats
  }
}

方法 hasOwnPropertyObject.prototype.hasOwnProperty 提供的,但是它没有像其他属性那样出现在 for..in 循环中,因为它是它是不可枚举的,具有 enumerable:false 标志。

Func.prototype 的理解

prototype.constructor 属性是一个容易被忽视但非常重要的设计。

其主要作用是让对象能够知道自己是哪个构造函数创建的,从而维持构造函数与实例之间的关系链。

prototype 的修改

如开头所诉,函数有一个特殊的 prototype 属性,当使用 new 操作符调用函数时,新对象的 [[Prototype]] 会被设置为该函数的 prototype 属性。

可以如下操作,修改 Rabbit 的 prototype 属性,使得新对象的原型变为 animal。

let animal = {
  eats: true
};

function Rabbit(name) {
  this.name = name;
}

Rabbit.prototype = animal;

let whiteRabbit = new Rabbit("White Rabbit"); // rabbit.__proto__ = animal
console.log(whiteRabbit.eats); // true

但若如上直接替换整个 prototype,会导致原 prototype 带有的构造器(constructor)信息丢失,容易出错。

因此,为了确保正确的 "constructor",我们可以选择添加/删除属性到默认 "prototype",而不是将其整个覆盖:

Rabbit.prototype.eats = true;

或者,也可以手动重新创建 constructor 属性:

Rabbit.prototype = {
  eats: true,
  constructor: Rabbit
};
prototype 的构造器属性

每个函数都有 "prototype" 属性,即使我们没有提供它。默认的 "prototype" 是一个只有属性 constructor 的对象,属性 constructor 指向函数自身。

// 默认: Rabbit.prototype = { constructor: Rabbit }
function Rabbit() {}
Rabbit.prototype.constructor == Rabbit; // true

let rabbit = new Rabbit(); // 继承自 {constructor: Rabbit}
rabbit.constructor == Rabbit; // true (from prototype)

同时,构造函数支持动态引用:

let rabbit2 = new rabbit.constructor(); // 从上例中的 rabbit 直接获取构造器制作新对象。

基本数据类型

基本数据类型并不是对象。但是如果我们试图访问它们的属性,那么临时包装器对象将会通过内建的构造器 StringNumberBoolean 被创建。它们提供给我们操作字符串、数字和布尔值的方法然后消失。

这些对象的方法也驻留在它们的 prototype 中,可以通过 String.prototypeNumber.prototypeBoolean.prototype 进行获取。

特殊值 nullundefined 没有对象包装器,所以它们没有方法和属性。并且它们也没有相应的原型。

更改原生原型

原生的原型是可以被修改的。

例如,我们向 String.prototype 中添加一个方法,这个方法将对所有的字符串都是可用的:

String.prototype.show = function() {
  alert(this);
};

"BOOM!".show(); // BOOM!

在开发的过程中,我们可能会想要一些新的内建方法,并且想把它们添加到原生原型中。但这通常是一个很不好的想法。

原型是全局的,所以很容易造成冲突。如果有两个库都添加了 String.prototype.show 方法,那么其中的一个方法将被另一个覆盖。

在现代编程中,只有一种情况下允许修改原生原型,那就是 Polyfilling。

Polyfilling 是一个术语,表示某个方法在 JavaScript 规范中已存在,但是特定的 JavaScript 引擎尚不支持该方法,那么我们可以通过手动实现它,并用以填充内建原型。

从原型中借用

一些原生原型的方法通常会被借用。方法借用很灵活,它允许在需要时混合来自不同对象的方法。

例如,如果我们要创建类数组对象,则可能需要向其中复制一些 Array 方法。

let obj = {
  0: "Hello",
  1: "world!",
  length: 2,
};

obj.join = Array.prototype.join;

alert( obj.join(',') ); // Hello,world!

上面这段代码有效,是因为内建的方法 join 的内部算法只关心正确的索引和 length 属性。它不会检查这个对象是否是真正的数组。许多内建方法就是这样。

另一种方式是通过将 obj.__proto__ 设置为 Array.prototype,这样 Array 中的所有方法都自动地可以在 obj 中使用了。

但是如果 obj 已经从另一个对象进行了继承,那么这种方法就不可行了(译注:因为这样会覆盖掉已有的继承。此处 obj 其实已经从 Object 进行了继承,但是 Array 也继承自 Object,所以此处的方法借用不会影响 obj 对原有继承的继承,因为 obj 通过原型链依旧继承了 Object)。

理解图

最后附上我画的原型理解图。如果你能看懂这幅图,则已经算是掌握了原型链的概念。

image.png

解构赋值

解构赋值(Destructuring Assignment)是 ES6 引入的一种强大语法,它允许我们从数组或对象中提取数据,并赋值给变量。这种语法让代码更简洁、更易读,特别是在处理复杂数据结构时。

数组解构

  1. 基本用法:用以下形式使得拆解信息更加简洁易读。

    let arr = ["John", "Smith"];
    let [firstName, surname] = arr;
    
    console.log(firstName); // "John"
    console.log(surname);  // "Smith"
    
    // 等价于
    let firstName = arr[0];
    let surname = arr[1];
    
    
  2. 跳过元素:通过添加额外的逗号来丢弃数组中不想要的元素

    // 不需要第二个元素和第三个之后的元素
    let [firstName, , title] = ["1", "2", "3", "4"];
    console.log(title); // "3"
    
    
  3. 与 split 函数结合:从字符串中分割出想要的信息

    let user = {};
    [user.name, user.surname] = "John Smith".split(' ');
    
    alert(user.name); // John
    alert(user.surname); // Smith
    
    
  4. 等号右侧可以是任何可迭代对象:通过迭代右侧的值来完成工作的,这是一种用于对在 = 右侧的值上调用 for..of 并进行赋值的操作的语法糖

    let [a, b, c] = "abc"; // ["a", "b", "c"]
    let [one, two, three] = new Set([1, 2, 3]);
    
    
  5. 与 .entries() 方法进行循环操作:遍历一个对象的“键—值”对

    let user = {
      name: "John",
      age: 30
    };
    
    for (let [key, value] of Object.entries(user)) {
      alert(`${key}:${value}`); // name:John, age:30
    }
    
    
  6. 交换变量:创建一个由两个变量组成的临时数组,并且立即以颠倒的顺序对其进行了解构赋值

    let guest = "Jane";
    let admin = "Pete";
    
    [guest, admin] = [admin, guest];
    
    alert(`${guest}${admin}`); // Pete Jane
    
    
  7. 剩余模式:若数组比左边的列表长,那么其余项会被省略。若想收集其余项 ,可用 "..." 加一个参数以获取其余数组项

    let [name1, name2, ...rest] = ["1", "2", "3", "4"];
    
    // rest 是包含从第三项开始的其余数组项的数组
    alert(rest); // ['3', '4']
    
    
  8. 默认值:如果数组比左边的变量列表短,那缺少对应值的变量都会被赋为 undefined。可以使用 = 来提供一个默认值给未赋值的变量。

    let [name = "Guest", surname = "Anonymous"] = ["Julius"];
    
    alert(name);    // Julius(来自数组的值)
    alert(surname); // Anonymous(默认值被使用)
    

对象解构

  1. 基本用法:与数组解构类似

    let options = {
      width: 100,
      height: 200
    };
    
    let {width, height} = options;
    
    
  2. 属性重命名:等号左侧的模式(pattern)可以指定属性和变量之间的映射关系

    let options = {
      title: "Menu",
      width: 100,
      height: 200
    };
    
    // { 原属性名: 新变量名 }
    let {width: w, height: h, title} = options;
    
    console.log(title); // "Menu"
    console.log(w);     // 100
    console.log(h);     // 200
    
    
  3. 剩余模式:与数组解构类似

    let options = {
      title: "Menu",
      height: 200,
      width: 100
    };
    
    let {title, ...rest} = options;
    
    console.log(rest); // {height: 200, width: 100}
    
    
  4. 默认值:与数组解构类似

    let options = {
      title: "Menu"
    };
    
    let {width = 100, height = 200, title} = options;
    
    console.log(width);  // 100
    console.log(height); // 200
    console.log(title);  // "Menu"
    

嵌套解构

如果一个对象或数组嵌套了其他的对象和数组,我们可以在等号左侧使用更复杂的模式(pattern)来提取更深层的数据。

let options = {
  size: {
    width: 100,
    height: 200
  },
  items: ["Cake", "Donut"],
  extra: true
};

let {
  size: {
    width,
    height
  },
  items: [item1, item2],
  title = "Menu", // 默认值
  ...rest // 剩余模式
} = options;

console.log(title);  // "Menu"
console.log(width);  // 100
console.log(height); // 200
console.log(item1);  // "Cake"
console.log(item2);  // "Donut"
console.log(rest);   // {extra: true}

智能函数参数

有时,一个函数有很多参数,其中大部分的参数都是可选的。参数非常多的时候,传入参数的可读性会变得很差。

在实际开发中,记忆如此多的参数的位置是一个很大的负担。

我们可以用一个对象来传递所有参数,而函数负责把这个对象解构成各个参数。

function showMenu({
  title = "Untitled",
  width: w = 100,
  height: h = 200,
  items: [item1, item2]
}) {
  console.log(`${title} ${w}x${h}`);
  console.log(item1, item2);
}

showMenu({
  title: "My Menu",
  items: ["Item1", "Item2"]
});

类型检测

自动获取类型

  1. typeof 运算符 (基本类型适用)

    typeof 是最基础的类型检测方法,返回一个表示数据类型的字符串。

    typeof 2;               // "number"
    typeof true;            // "boolean"
    typeof 'str';           // "string"
    typeof [];              // "object"    
    typeof function(){};    // "function"
    typeof {};              // "object"
    typeof undefined;       // "undefined"
    typeof null;            // "object"
    
    • 对于基本类型(除 null 外)能正确判断
    • 引用类型中,数组和对象都返回 "object"
    • 函数返回 "function"
    • null 被错误判断为 "object"(这是历史遗留问题)

    适用场景:快速判断基本数据类型,特别是检查变量是否未定义(undefined)

  2. Object.prototype.toString.call() 方法 (最准确且方便的方法)

    这是最准确的数据类型检测方法,能准确判断所有数据类型,调用 Object 的原型方法 toString

    const toString = Object.prototype.toString;
    
    toString.call(2);          // "[object Number]"  (自动装箱)
    toString.call(true);       // "[object Boolean]"
    toString.call('str');      // "[object String]"
    toString.call([]);         // "[object Array]"
    toString.call(function(){}); // "[object Function]"
    toString.call({});         // "[object Object]"
    toString.call(undefined);  // "[object Undefined]"
    toString.call(null);       // "[object Null]"
    

    适用场景:需要精确判断数据类型的所有情况

    为什么直接调用 obj.toString() 不行?因为 Array、Function 等类型作为 Object 的实例,都重写了 toString 方法,只有通过 call 调用 Object 的原型方法,才能获得准确的类型信息。

    [1, 2, 3].toString();       // "1,2,3"
    function fn() {}.toString(); // "function fn() {}"
    
  3. constructor 属性nullundefined 不适用 )

    通过访问对象的 constructor 属性可以判断其构造函数。

    (2).constructor === Number;     // true  (自动装箱)
    (true).constructor === Boolean; // true
    ('str').constructor === String; // true
    ([]).constructor === Array;     // true
    (function() {}).constructor === Function; // true
    ({}).constructor === Object;    // true
    
    • 对基本类型和引用类型都有效。
    • 但当原型被修改时会出现问题。
    • null 和 undefined 没有对应构造函数,所以不适用。

    适用场景:在确保原型未被修改的情况下判断对象类型。

  4. proto 属性检测(不推荐)

    __proto__ 是访问对象内部 [[Prototype]] 的非标准方式,虽然被大多数浏览器实现,但并非 ECMAScript 标准。

    // 基本类型(不可用)
    (2).__proto__ === Number.prototype;        // true(自动装箱)
    true.__proto__ === Boolean.prototype;      // true
    'str'.__proto__ === String.prototype;      // true
    // 引用类型
    [].__proto__ === Array.prototype;          // true
    ({}).__proto__ === Object.prototype;       // true
    (function(){}).__proto__ === Function.prototype; // true
    // 特殊值
    (undefined).__proto__;                     // TypeError
    (null).__proto__;                          // TypeError
    

精确判断类型

  1. instanceof 运算符 (基本类型不适用)

    instanceof 用于检测构造函数的 prototype 属性是否出现在对象的原型链上。

    2 instanceof Number;              // false  (非自动装箱)
    true instanceof Boolean;          // false 
    'str' instanceof String;          // false 
    [] instanceof Array;              // true
    function(){} instanceof Function; // true
    {} instanceof Object;             // true
    
    • 只能正确判断引用数据类型
    • 对基本数据类型无效(会返回 false)
    • 检查的是原型链,因此所有对象最终都会是 Object 的实例

    适用场景:判断对象是否属于某个特定类型或其子类型

  2. isPrototypeOf 方法检测 (需手动装箱)

    检测整个原型链而不仅是直接原型,检查对象是否存在于目标对象的原型链上,是标准 ECMAScript 方法。

    // 基本类型(需显式装箱)
    Number.prototype.isPrototypeOf(2);         // false
    Number.prototype.isPrototypeOf(new Number(2)); // true
    Boolean.prototype.isPrototypeOf(true);     // false
    String.prototype.isPrototypeOf('str');     // false
    // 引用类型
    Array.prototype.isPrototypeOf([]);        // true
    Object.prototype.isPrototypeOf({});       // true
    Function.prototype.isPrototypeOf(function(){}); // true
    Date.prototype.isPrototypeOf(new Date());  // true
    RegExp.prototype.isPrototypeOf(/regex/);   // true
    // 特殊值
    Object.prototype.isPrototypeOf(undefined); // false
    Object.prototype.isPrototypeOf(null);      // false
    
  3. Object.getPrototypeOf (无法获取 nullundefined 的原型)

    Object.getPrototypeOf() 是 ES5 引入的标准方法,用于获取指定对象的原型(即内部 [[Prototype]] 属性的值)。

    // 基本类型(自动装箱)
    Object.getPrototypeOf(2) === Number.prototype;         // true
    Object.getPrototypeOf(true) === Boolean.prototype;     // true
    Object.getPrototypeOf('str') === String.prototype;     // true
    // 引用类型
    Object.getPrototypeOf([]) === Array.prototype;         // true
    Object.getPrototypeOf({}) === Object.prototype;        // true
    Object.getPrototypeOf(function(){}) === Function.prototype; // true
    // 特殊值
    Object.getPrototypeOf(null);      // TypeError
    Object.getPrototypeOf(undefined); // TypeError
    
  4. Array.isArray() 数组检测的专门方法

    Array.isArray([]);      // true
    

对象克隆

  1. 浅拷贝 (Shallow Copy):浅拷贝只复制对象的第一层属性,如果属性值是引用类型,则复制的是引用而非实际对象。

    1. Object.assign()

      const original = { a: 1, b: { c: 2 } };
      const copy = Object.assign({}, original);
      
    2. 扩展运算符 (ES6)

      const original = { a: 1, b: { c: 2 } };
      const copy = { ...original };
      
    3. Array.prototype.slice():仅支持数组

      const originalArr = [1, 2, { a: 3 }];
      const copyArr = originalArr.slice();
      
    4. **Array.from() **:仅支持数组

      const copyArr = Array.from(originalArr);
      
    5. 基础版手动实现:仅支持对象或数组

      function shallowCopy(obj) {
        const result = Array.isArray(obj) ? [] : {};
        for (let key in obj) {
          if (obj.hasOwnProperty(key)) {
            result[key] = obj[key];
          }
        }
        return result;
      }
      
  2. 深拷贝(Deep Copy):深拷贝会递归复制对象的所有层级,创建完全独立的副本。

    1. JSON 库拷贝:便捷实现深拷贝,但不能复制函数、RegExp、Date等特殊对象,会忽略Symbol键,循环引用会报错。

      const original = { a: 1, b: { c: 2 } };
      const copy = JSON.parse(JSON.stringify(original));
      
    2. 第三方库,如 lodash_.cloneDeep()

      const _ = require('lodash');
      const copy = _.cloneDeep(original);
      
    3. 基础递归实现:此版本只能处理 Object 对象,不能处理循环引用,丢失了属性名为Symbol类型的属性,丢失了不可枚举的属性。

      function deepClone(target) {
          if (typeof target === 'object' && target) {
              let cloneObj = {}
              for (const key in target) {
                  const val = target[key]
                  if (typeof val === 'object' && val) {
                      cloneObj[key] = deepClone(val) // 是对象就再次调用该函数递归
                  } else {
                      cloneObj[key] = val // 基本类型的话直接复制值
                  }
              }
              return cloneObj
          } else {
              return target;
          }
      }
      const clonedObj = deepClone(obj)
      
    4. 改进版完整实现

      • 通过使用WeakMap来跟踪已经拷贝过的对象,可以避免无限递归的问题。
      • DateRegExpMapSet 等引用类型考虑。
      • 使用 Reflect读取 Symbol类型 与 非枚举类型 的属性。
      • 保留 getter/setter
      • 保留属性配置
      • 保持原型链
      function deepClone(obj, hash = new WeakMap()) {
        // 处理基本类型和null/undefined
        if (obj === null || typeof obj !== 'object') return obj;
        
        // 处理特殊对象
        if (obj instanceof Date) return new Date(obj);
        if (obj instanceof RegExp) return new RegExp(obj);
        if (obj instanceof Map) return new Map(Array.from(obj, ([k, v]) => [deepClone(k), deepClone(v)]));
        if (obj instanceof Set) return new Set(Array.from(obj, v => deepClone(v)));
        
        // 处理循环引用
        if (hash.has(obj)) return hash.get(obj);
        
        // 保持原型链
        const clone = new obj.constructor();
        hash.set(obj, clone);
        
        // 获取所有属性键(包括Symbol和非枚举属性)
        const allKeys = Reflect.ownKeys(obj);
        
        for (const key of allKeys) {
          // 获取属性描述符
          const descriptor = Object.getOwnPropertyDescriptor(obj, key);
          
          if (descriptor) {
            // 处理访问器属性(getter/setter)
            if (descriptor.get || descriptor.set) {
              Object.defineProperty(clone, key, {
                enumerable: descriptor.enumerable,
                configurable: descriptor.configurable,
                get: descriptor.get,
                set: descriptor.set
              });
            } 
            // 处理数据属性
            else {
              Object.defineProperty(clone, key, {
                value: deepClone(obj[key], hash),
                enumerable: descriptor.enumerable,
                writable: descriptor.writable,
                configurable: descriptor.configurable
              });
            }
          }
        }
        
        return clone;
      }