剖析 React Commit 阶段:详解工作流程与三大核心模块

167 阅读7分钟

面试题:commit 阶段的工作流程是怎样的?此阶段可以分为哪些模块?每个模块在做什么?

整个 React 的工作流程可以分为两大阶段:

  • Render 阶段

    • Schedule
    • Reconcile
  • Commit 阶段

注意,Render 阶段的行为是在内存中运行的,这意味着可能被打断,也可以被打断,而 commit 阶段则是一旦开始就会同步执行直到完成。

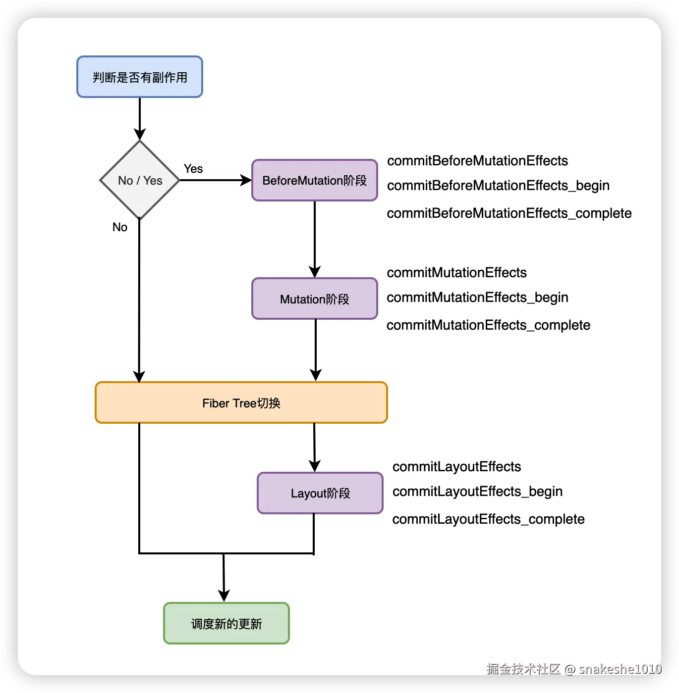
commit 阶段整体可以分为 3 个子阶段:

  • BeforeMutation 阶段
  • Mutation 阶段
  • Layout 阶段

整体流程图如下:

image-20230302170326029

每个阶段,又分为三个子阶段:

  • commitXXXEffects
  • commitXXXEffects_begin
  • commitXXXEffects_complete

所分成的这三个子阶段,是有一些共同的事情要做的

commitXXXEffects

该函数是每个子阶段的入口函数,finishedWork 会作为 firstChild 参数传入进去,相关代码如下:

function commitXXXEffects(root, firstChild){
  nextEffect = firstChild;
  // 省略标记全局变量
  commitXXXEffects_begin();
  // 省略重置全局变量
}

因此在该函数中,主要的工作就是将 firstChild 赋值给全局变量 nextEffect,然后执行 commitXXXEffects_begin

commitXXXEffects_begin

向下遍历 FiberNode。遍历的时候会遍历直到第一个满足如下条件之一的 FiberNode:

  • 当前的 FiberNode 的子 FiberNode 不包含该子阶段对应的 flags
  • 当前的 FiberNode 不存在子 FiberNode

接下来会对目标 FiberNode 执行 commitXXXEffects_complete 方法,commitXXXEffects_begin 相关代码如下:

function commitXXXEffects_begin(){
  while(nextEffect !== null) {
    let fiber = nextEffect;
    let child = fiber.child;
    
    // 省略该子阶段的一些特有操作
    
    if(fiber.subtreeFlags !== NoFlags && child !== null){
      // 继续向下遍历
      nextEffect = child;
    } else {
      commitXXXEffects_complete();
    }
  }
}

commitXXXEffects_complete

该方法主要就是针对 flags 做具体的操作了,主要包含以下三个步骤:

  • 对当前 FiberNode 执行 flags 对应的操作,也就是执行 commitXXXEffectsOnFiber
  • 如果当前 FiberNode 存在兄弟 FiberNode,则对兄弟 FiberNode 执行 commitXXXEffects_begin
  • 如果不存在兄弟 FiberNode,则对父 FiberNode 执行 commitXXXEffects_complete

相关代码如下:

function commitXXXEffects_complete(root){
  while(nextEffect !== null){
    let fiber = nextEffect;
    
    try{
      commitXXXEffectsOnFiber(fiber, root);
    } catch(error){
      // 错误处理
    }
    
    let sibling = fiber.sibling;
    
    if(sibling !== null){
      // ...
      nextEffect = sibling;
      return
    }
    
    nextEffect = fiber.return;
  }
}

总结一下,每个子阶段都会以 DFS 的原则来进行遍历,最终会在 commitXXXEffectsOnFiber 中针对不同的 flags 做出不同的处理。

BeforeMutation 阶段

BeforeMutation 阶段的主要工作发生在 commitBeforeMutationEffects_complete 中的 commitBeforeMutationEffectsOnFiber 方法,相关代码如下:

function commitBeforeMutationEffectsOnFiber(finishedWork){
  const current = finishedWork.alternate;
  const flags = finishedWork.falgs;
  
  //...
  // Snapshot 表示 ClassComponent 存在更新,且定义了 getSnapsshotBeforeUpdate 方法
  if(flags & Snapshot !== NoFlags) {
    switch(finishedWork.tag){
      case ClassComponent: {
        if(current !== null){
          const prevProps = current.memoizedProps;
          const prevState = current.memoizedState;
          const instance = finishedWork.stateNode;
          
          // 执行 getSnapsshotBeforeUpdate
          const snapshot = instance.getSnapsshotBeforeUpdate(
            finishedWork.elementType === finishedWork.type ? 
            prevProps : resolveDefaultProps(finishedWork.type, prevProps),
            prevState
          )
        }
        break;
      }
      case HostRoot: {
        // 清空 HostRoot 挂载的内容,方便 Mutation 阶段渲染
        if(supportsMutation){
          const root = finishedWork.stateNode;
          clearCOntainer(root.containerInfo);
        }
        break;
      }
    }
  }
}

上面代码的整个过程中,主要是处理如下两种类型的 FiberNode:

  • ClassComponent:执行 getSnapsshotBeforeUpdate 方法
  • HostRoot:清空 HostRoot 挂载的内容,方便 Mutation 阶段进行渲染

Mutation 阶段

对于 HostComponent,Mutation 阶段的主要工作就是对 DOM 元素及进行增、删、改

删除 DOM 元素

删除 DOM 元素相关代码如下:

function commitMutationEffects_begin(root){
  while(nextEffect !== null){
    const fiber = nextEffect;
    // 删除 DOM 元素
    const deletions = fiber.deletions;
    
    if(deletions !== null){
      for(let i=0;i<deletions.length;i++){
        const childToDelete = deletions[i];
        try{
          commitDeletion(root, childToDelete, fiber);
        } catch(error){
          // 省略错误处理
        }
      }
    }
    
    const child = fiber.child;
    if((fiber.subtreeFlags & MutationMask) !== NoFlags && child !== null){
      nextEffect = child;
    } else {
      commitMutationEffects_complete(root);
    }
  }
}

删除 DOM 元素的操作发生在 commitMutationEffects_begin 方法中,首先会拿到 deletions 数组,之后遍历该数组进行删除操作,对应删除 DOM 元素的方法为 commitDeletion。

commitDeletion 方法内部的完整逻辑实际上是比较复杂的,原因是因为在删除一个 DOM 元素的时候,不是说删除就直接删除,还需要考虑以下的一些因素:

  • 其子树中所有组件的 unmount 逻辑
  • 其子树中所有 ref 属性的卸载操作
  • 其子树中所有 Effect 相关 Hook 的 destory 回调的执行

假设有如下的代码:

<div>
    <SomeClassComponent/>
  <div ref={divRef}>
    <SomeFunctionComponent/>
  </div>
</div>

当你删除最外层的 div 这个 DOM 元素时,需要考虑:

  • 执行 SomeClassComponent 类组件对应的 componentWillUnmount 方法
  • 执行 SomeFunctionComponent 函数组件中的 useEffect、useLayoutEffect 这些 hook 中的 destory 方法
  • divRef 的卸载操作

整个删除操作是以 DFS 的顺序,遍历子树的每个 FiberNode,执行对应的操作。

插入、移动 DOM 元素

上面的删除操作是在 commitMutationEffects_begin 方法里面执行的,而插入和移动 DOM 元素则是在 commitMutationEffects_complete 方法里面的 commitMutationEffectsOnFiber 方法里面执行的,相关代码如下:

function commitMutationEffectsOnFiber(finishedWork, root){
  const flags = finishedWork.flags;
​
  // ...
  
  const primaryFlags = flags & (Placement | Update | Hydrating);
  
  outer: switch(primaryFlags){
    case Placement:{
      // 执行 Placement 对应操作
      commitPlacement(finishedWork);
      // 执行完 Placement 对应操作后,移除 Placement flag
      finishedWork.falgs &= ~Placement;
      break;
    }
    case PlacementAndUpdate:{
      // 执行 Placement 对应操作
      commitPlacement(finishedWork);
      // 执行完 Placement 对应操作后,移除 Placement flag
      finishedWork.falgs &= ~Placement;
      
      // 执行 Update 对应操作
      const current = finishedWork.alternate;
      commitWork(current, finishedWork);
      break;
    }
      
    // ...
  }
  
​
}

可以看出, Placement flag 对应的操作方法为 commitPlacement,代码如下:

function commitPlacement(finishedWork){
  // 获取 Host 类型的祖先 FiberNode
  const parentFiber = getHostParentFiber(finishedWork);
  
  // 省略根据 parentFiber 获取对应 DOM 元素的逻辑
  
  let parent;
  
  // 目标 DOM 元素会插入至 before 左边
  const before = getHostSibling(finishedWork);
  
  // 省略分支逻辑
  // 执行插入或移动操作
  insertOrAppendPlacementNode(finishedWork, before, parent);
}

整个 commitPlacement 方法的执行流程可以分为三个步骤:

  • 从当前 FiberNode 向上遍历,获取第一个类型为 HostComponent、HostRoot、HostPortal 三者之一的祖先 FiberNode,其对应的 DOM 元素是执行 DOM 操作的目标元素的父级 DOM 元素
  • 获取用于执行 parentNode.insertBefore(child, before) 方法的 “before 对应的 DOM 元素”
  • 执行 parentNode.insertBefore 方法(存在 before)或者 parentNode.appendChild 方法(不存在 before)

对于“还没有插入的DOM元素”(对应的就是 mount 场景),insertBefore 会将目标 DOM 元素插入到 before 之前,appendChild 会将目标DOM元素作为父DOM元素的最后一个子元素插入

对于“UI中已经存在的 DOM 元素”(对应 update 场景),insertBefore 会将目标 DOM 元素移动到 before 之前,appendChild 会将目标 DOM 元素移动到同级最后。

因此这也是为什么在 React 中,插入和移动所对应的 flag 都是 Placement flag 的原因。(可能面试的时候会被问到)

更新 DOM 元素

更新 DOM 元素,一个最主要的工作就是更新对应的属性,执行的方法为 commitWork,相关代码如下:

function commitWork(current, finishedWork){
  switch(finishedWork.tag){
    // 省略其他类型处理逻辑
    case HostComponent:{
      const instance = finishedWork.stateNode;
      if(instance != null){
        const newProps = finishedWork.memoizedProps;
        const oldProps = current !== null ? current.memoizedProps : newProps;
        const type = finishedWork.type;
        
        const updatePayload = finishedWork.updateQueue;
        finishedWork.updateQueue = null;
        if(updatePayload !== null){
          // 存在变化的属性
          commitUpdate(instance, updatePayload, type, oldProps, newProps, finishedWork);
        }
      }
      return;
    }
  }
}

之前有讲过,变化的属性会以 key、value 相邻的形式保存在 FiberNode.updateQueue ,最终在 FiberNode.updateQueue 里面所保存的要变化的属性就会在一个名为 updateDOMProperties 方法被遍历然后进行处理,这里的处理主要是处理如下的四种数据:

  • style 属性变化
  • innerHTML
  • 直接文本节点变化
  • 其他元素属性

相关代码如下:

function updateDOMProperties(domElement, updatePayload, wasCustomComponentTag, isCustomComponentTag){
  for(let i=0;i< updatePayload.length; i+=2){
    const propKey = updatePayload[i];
    const propValue = updatePayload[i+1];
    if(propKey === STYLE){
      // 处理 style
      setValueForStyle(domElement, propValue);
    } else if(propKey === DANGEROUSLY_SET_INNER_HTML){
      // 处理 innerHTML
      setInnerHTML(domElement, propValue);
    } else if(propsKey === CHILDREN){
      // 处理直接的文本节点
      setTextContent(domElement, propValue);
    } else {
      // 处理其他元素
      setValueForProperty(domElement, propKey, propValue, isCustomComponentTag);
    }
  }
}

当 Mutation 阶段的主要工作完成后,在进入 Layout 阶段之前,会执行如下的代码来完成 FiberTree 的切换:

root.current = finishedWork;

Layout 阶段

有关 DOM 元素的操作,在 Mutation 阶段已经结束了。

在 Layout 阶段,主要的工作集中在 commitLayoutEffectsOnFiber 方法中,在该方法内部,会针对不同类型的 FiberNode 执行不同的操作:

  • 对于 ClassComponent:该阶段会执行 componentDidMount/Update 方法
  • 对于 FunctionComponent:该阶段会执行 useLayoutEffect 的回调函数

真题解答

题目:commit 阶段的工作流程是怎样的?此阶段可以分为哪些模块?每个模块在做什么?

参考答案:

整个 commit 可以分为三个子阶段

  • BeforeMutation 阶段
  • Mutation 阶段
  • Layout 阶段

每个子阶段又可以分为 commitXXXEffects、commitXXXEffects_beigin 和 commitXXXEffects_complete

其中 commitXXXEffects_beigin 主要是在做遍历节点的操作,commitXXXEffects_complete 主要是在处理副作用

BeforeMutation 阶段整个过程主要处理如下两种类型的 FiberNode:

  • ClassComponent,执行 getSnapsshotBeforeUpdate 方法
  • HostRoot,清空 HostRoot 挂载的内容,方便 Mutation 阶段渲染

对于 HostComponent,Mutation 阶段的工作主要是进行 DOM 元素的增、删、改。当 Mutation 阶段的主要工作完成后,在进入 Layout 阶段之前,会执行如下的代码完成 Fiber Tree 的切换。

Layout 阶段会对遍历到的每个 FiberNode 执行 commitLayoutEffectOnFiber,根据 FiberNode 的不同,执行不同的操作,例如:

  • 对于 ClassComponent,该阶段执行 componentDidMount/Update 方法
  • 对于 FunctionComponent,该阶段执行 useLayoutEffect callback 方法