开源在线考试系统-调问开源表单(DWSurvey)

190 阅读4分钟

看到调问已经开始扩展在线考试的场景,试了一下,发现在线考试的基本能力都已经支持了。主要是考试中的各种计分功能,包括对每道题的选项设置分值计算、考试时间限制等,和官方了解了一下,考试中的其他各项能力也在逐步完善,有需求可以随时提给他们,力求打造一个以基础问卷能力为基础的高效、灵活、公平的考试新平台。

 

从功能上看,调问开源表单的考试场景丰富功能,全面覆盖考试流程

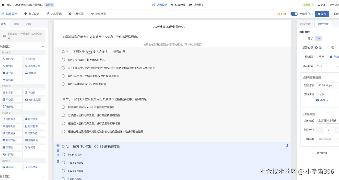
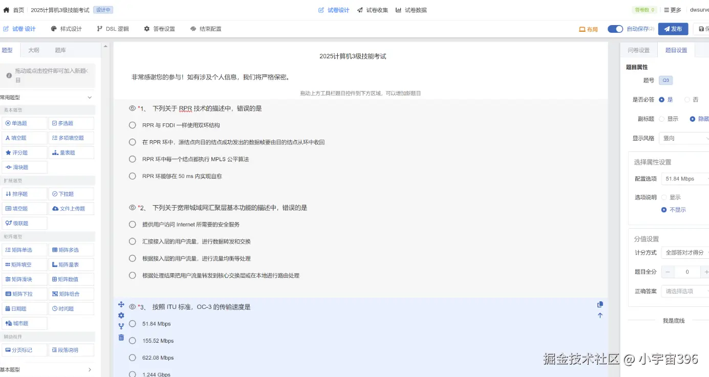
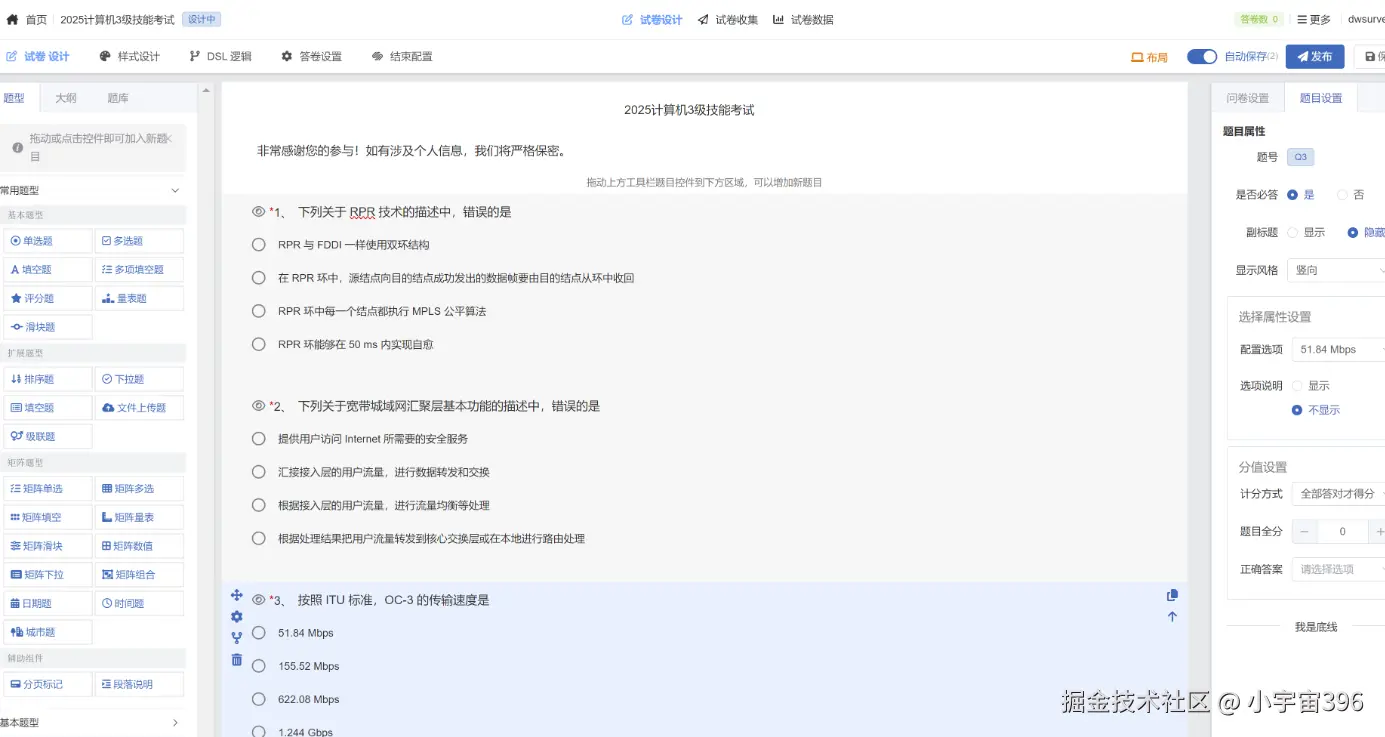
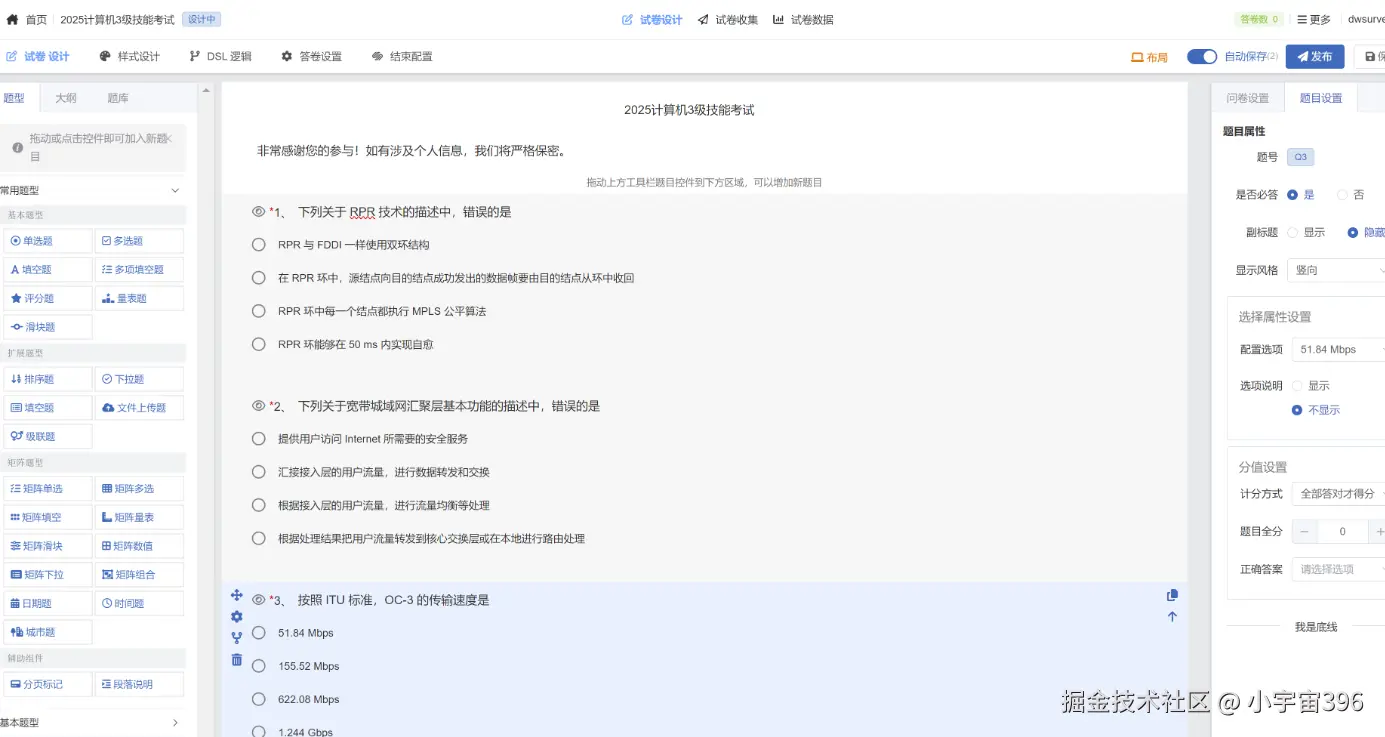
1. 灵活组卷:支持多种题型录入,包括单选题、多选题、判断题、填空题、简答题等,满足不同知识考查需求。拥有强大的题库管理功能,可按知识点、难度等维度对题目分类存储,方便快速组卷。支持随机抽题组卷,能在短时间内生成多套不同试卷,有效防止作弊。

2. 智能考试:提供多样化的考试设置,如考试时间限制、答题倒计时、防作弊设置等。考试过程中,系统自动计时,时间结束自动交卷;具备实时保存答题记录功能,避免因意外导致数据丢失。运用先进的防作弊技术,如切屏监控、摄像头抓拍、题目乱序等,确保考试公平公正。

3. 自动阅卷:客观题答案录入系统后,交卷瞬间即可完成批改,系统自动判分,高效准确,大大节省人力和时间成本。主观题部分,支持教师在线批改,可在试卷上进行标注、打分、添加评语,操作便捷,且所有批改记录可追溯。

4. 成绩分析:系统自动生成详细的成绩报表,涵盖考生成绩、排名、答题正确率、各题型得分情况等多维度数据。通过直观的图表展示,如柱状图、折线图、饼状图等,让教师和管理者能快速了解考生整体水平、知识掌握薄弱点,为教学改进和培训优化提供有力依据 。

 

从技术上看,调问开源表单的开源属性自然不用质疑,主要包含这些优势:

1. 开源特性:基于[具体开源技术框架]开发,代码完全开源,用户可根据自身需求自由定制和扩展功能。拥有活跃的开源社区,开发者们不断贡献代码、修复漏洞、更新功能,保障系统持续迭代优化,用户可免费获取最新版本,降低使用成本。

2. 兼容性强:支持多种操作系统,如Windows、Linux、MacOS等,同时兼容主流浏览器,如Chrome、Firefox、Edge等,考生和教师无需担心设备和浏览器限制,随时随地都能便捷使用。可与学校或企业现有的信息管理系统,如教务系统、OA系统等无缝对接,实现数据共享和业务流程整合。

3. 安全可靠:采用多层安全防护机制,包括数据加密传输、用户身份认证、访问权限控制等,保障考试数据和考生信息安全。对系统进行了严格的压力测试,具备高并发处理能力,可稳定承载大规模考试,即使在考试高峰期也能确保系统流畅运行,不卡顿、不掉线。

 

从场景上看,调问开源表单,应用场景广泛,满足多元需求:

在学校教育中,可用于日常测验、期中考试、期末考试等,帮助教师减轻教学负担,提高教学效率;助力学校进行教学质量评估,为教学决策提供数据支持。企业培训场景下,适用于新员工入职考试、岗位技能考核、员工晋升测评等,帮助企业快速检验培训效果,选拔人才,提升员工整体素质。对于各类在线教育平台,能实现课程结业考试、证书认证考试等功能,增强平台服务能力,提升用户学习体验和平台竞争力。

 

源码地址在:gitee.com/wkeyuan/DWS…

调问开源的官网地址:diaowen.net

image.png

image.png

image.png

image.png