微服务负载均衡器Ribbon实战

239 阅读9分钟

1.负载均衡介绍

负载均衡(Load Balance),其含义就是指将负载(工作任务)进行平衡、分摊到多个操作单元上进行运行,例如FTP服务器、Web服务器、企业核心应用服务器和其它主要任务服务器等,从而协同完成工作任务。

思考: 如果有多个provider实例,consumer应该如何调用呢?

目前主流的负载均衡方案分为以下两种:

  • 集中式负载均衡,在消费者和服务提供方中间使用独立的代理方式进行负载,有硬件的(比如 F5),也有软件的(比如 Nginx)。
  • 客户端根据自己的请求情况做负载均衡,Ribbon 就属于客户端自己做负载均衡。

1.1 客户端的负载均衡

例如spring cloud中的ribbon,客户端会有一个服务器地址列表,在发送请求前通过负载均衡算法选择一个服务器,然后进行访问,这是客户端负载均衡;即在客户端就进行负载均衡算法分配。

image.png

1.2 服务端的负载均衡

例如Nginx,通过Nginx进行负载均衡,先发送请求,然后通过负载均衡算法,在多个服务器之间选择一个进行访问;即在服务器端再进行负载均衡算法分配。

image.png

1.3 常见负载均衡算法

  • 随机,通过随机选择服务进行执行,一般这种方式使用较少;
  • 轮训,负载均衡默认实现方式,请求来之后排队处理;
  • 加权轮训,通过对服务器性能的分型,给高配置,低负载的服务器分配更高的权重,均衡各个服务器的压力;
  • 地址hash,通过客户端请求的地址的hash值取模映射进行服务器调度。
  • 最小连接数,即使请求均衡了,压力不一定会均衡,最小连接数法就是根据服务器的情况,比如请求积压数等参数,将请求分配到当前压力最小的服务器上。

2. 什么是Ribbon

Spring Cloud Ribbon是基于Netflix Ribbon 实现的一套客户端的负载均衡工具,Ribbon客户端组件提供一系列的完善的配置,如超时,重试等。通过Load Balancer获取到服务提供的所有机器实例,Ribbon会自动基于某种规则(轮询,随机)去调用这些服务。Ribbon也可以实现我们自己的负载均衡算法。

2.1 Spring Cloud Alibaba整合Ribbon快速开始

  1. 引入ribbon依赖
<!--添加ribbon的依赖-->
<dependency>
    <groupId>org.springframework.cloud</groupId>
    <artifactId>spring-cloud-starter-netflix-ribbon</artifactId>

nacos-discovery依赖了ribbon,可以不用再引入ribbon依赖

image.png

  1. RestTemplate 添加@LoadBalanced注解,让RestTemplate在请求时拥有客户端负载均衡的能力
@Configuration
public class RestConfig {
    @Bean
    @LoadBalanced //开启负载均衡
    public RestTemplate restTemplate() {
        return new RestTemplate();
    }
  1. 测试,使用微服务名发起调用
@Autowired
private RestTemplate restTemplate;

@RequestMapping(value = "/findOrderByUserId/{id}")
public R  findOrderByUserId(@PathVariable("id") Integer id) {
    // ribbon实现,restTemplate需要添加@LoadBalanced注解
    String url = "http://mall-order/order/findOrderByUserId/"+id;
    R result = restTemplate.getForObject(url,R.class);

   return result;
}

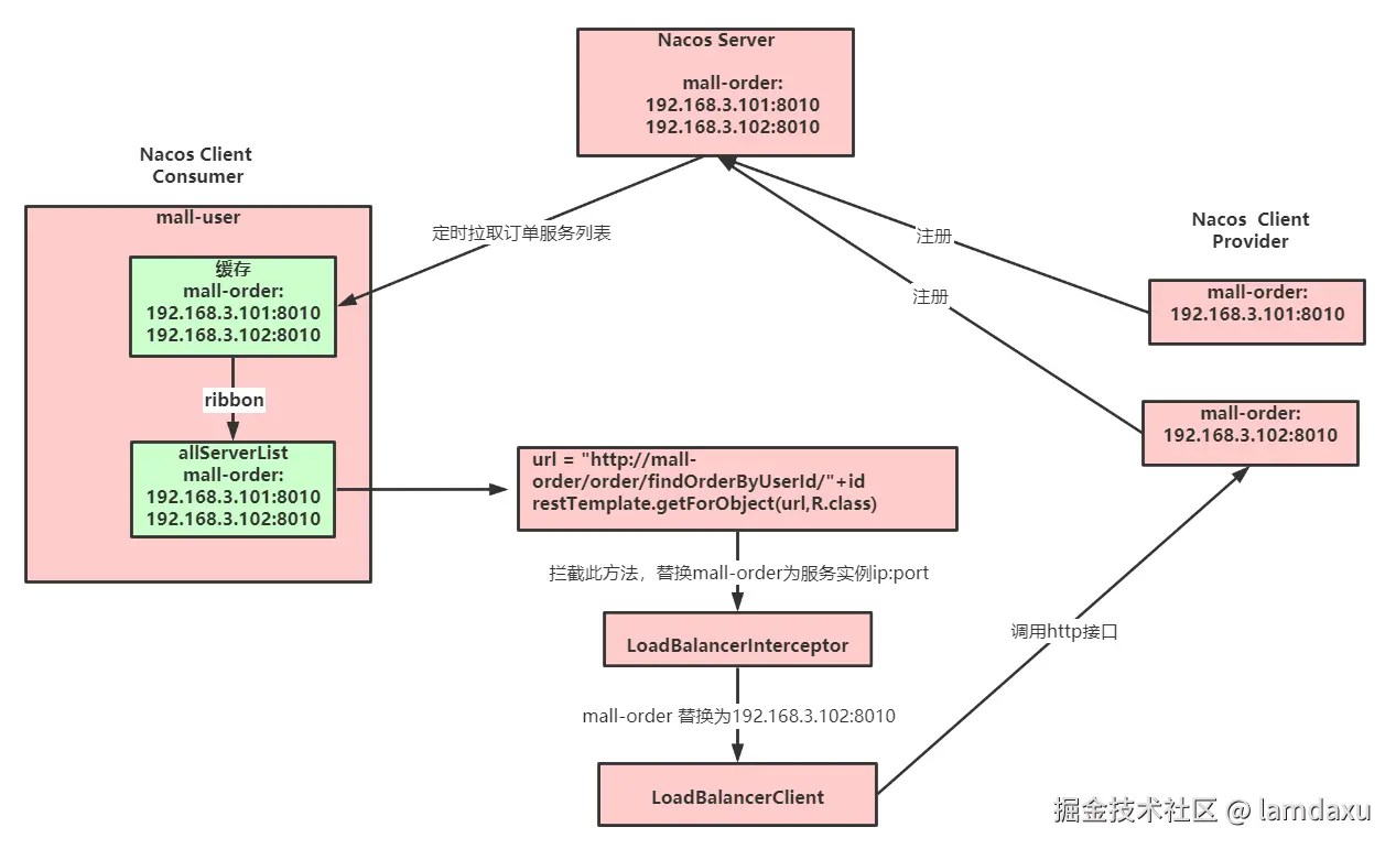
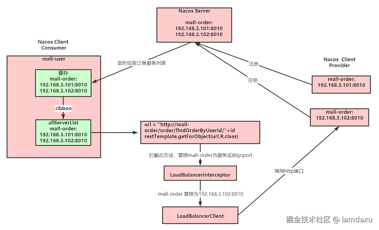
2.2 Ribbon内核原理

image.png

2.2.1 模拟ribbon实现

@Autowired
private RestTemplate restTemplate;

@RequestMapping(value = "/findOrderByUserId/{id}")
public R  findOrderByUserId(@PathVariable("id") Integer id) {
   //模拟ribbon实现
    String url = getUri("mall-order")+"/order/findOrderByUserId/"+id;
    R result = restTemplate.getForObject(url,R.class);
    return result;
}

@Autowired
private DiscoveryClient discoveryClient;
public String getUri(String serviceName) {
    List<ServiceInstance> serviceInstances = discoveryClient.getInstances(serviceName);
    if (serviceInstances == null || serviceInstances.isEmpty()) {
        return null;
    }
    int serviceSize = serviceInstances.size();
    //轮询
    int indexServer = incrementAndGetModulo(serviceSize);
    return serviceInstances.get(indexServer).getUri().toString();
}
private AtomicInteger nextIndex = new AtomicInteger(0);
private int incrementAndGetModulo(int modulo) {
    for (;;) {
        int current = nextIndex.get();
        int next = (current + 1) % modulo;
        if (nextIndex.compareAndSet(current, next) && current < modulo){
            return current;
        }
    }
}

2.2.2 @LoadBalanced 注解原理

参考源码: LoadBalancerAutoConfiguration。

@LoadBalanced使用了@Qualifier,spring中@Qualifier用于筛选限定注入Bean。@LoadBalanced利用@Qualifier作为restTemplates注入的筛选条件,筛选出具有负载均衡标识的RestTemplate。 image.png

被@LoadBalanced注解的restTemplate会被定制,添加LoadBalancerInterceptor拦截器。

image.png 注意: SmartInitializingSingleton是在所有的bean都实例化完成之后才会调用的,所以在bean的实例化期间使用@LoadBalanced修饰的restTemplate是不具备负载均衡作用的。

如果不使用@LoadBalanced注解,也可以通过添加LoadBalancerInterceptor拦截器让restTemplate起到负载均衡器的作用。

@Bean
public RestTemplate restTemplate(LoadBalancerInterceptor loadBalancerInterceptor) {
    RestTemplate restTemplate = new RestTemplate();
    //注入loadBalancerInterceptor拦截器
    restTemplate.setInterceptors(Arrays.asList(loadBalancerInterceptor));
    return restTemplate;
}

2.3 Ribbon扩展功能

2.3.1 Ribbon相关接口

参考: org.springframework.cloud.netflix.ribbon.RibbonClientConfiguration IClientConfig:Ribbon的客户端配置,默认采用DefaultClientConfigImpl实现。

IRule:Ribbon的负载均衡策略,默认采用ZoneAvoidanceRule实现,该策略能够在多区域环境下选出最佳区域的实例进行访问。

IPing:Ribbon的实例检查策略,默认采用DummyPing实现,该检查策略是一个特殊的实现,实际上它并不会检查实例是否可用,而是始终返回true,默认认为所有服务实例都是可用的。

ServerList:服务实例清单的维护机制,默认采用ConfigurationBasedServerList实现。

ServerListFilter:服务实例清单过滤机制,默认采ZonePreferenceServerListFilter,该策略能够优先过滤出与请求方处于同区域的服务实例。

ILoadBalancer:负载均衡器,默认采用ZoneAwareLoadBalancer实现,它具备了区域感知的能力。

2.3.2 Ribbon负载均衡策略

image.png 1.RandomRule: 随机选择一个Server。

2.RetryRule: 对选定的负载均衡策略机上重试机制,在一个配置时间段内当选择Server不成功,则一直尝试使用subRule的方式选择一个可用的server。

3.RoundRobinRule: 轮询选择, 轮询index,选择index对应位置的Server。

4.AvailabilityFilteringRule: 过滤掉一直连接失败的被标记为circuit tripped的后端Server,并过滤掉那些高并发的后端Server或者使用一个AvailabilityPredicate来包含过滤server的逻辑,其实就是检查status里记录的各个Server的运行状态。

5.BestAvailableRule: 选择一个最小的并发请求的Server,逐个考察Server,如果Server被tripped了,则跳过。

6.WeightedResponseTimeRule: 根据响应时间加权,响应时间越长,权重越小,被选中的可能性越低。

7.ZoneAvoidanceRule: 默认的负载均衡策略,即复合判断Server所在区域的性能和Server的可用性选择Server,在没有区域的环境下,类似于轮询

8.NacosRule: 优先调用同一集群的实例,基于随机权重

2.3.3 修改默认负载均衡策略

全局配置:调用的微服务,一律使用指定的负载均衡策略

@Configuration
public class RibbonConfig {

    /**
     * 全局配置
     * 指定负载均衡策略
     * @return
     */
    @Bean
    public IRule ribbonRule() {
        // 指定使用Nacos提供的负载均衡策略(优先调用同一集群的实例,基于随机权重)
        return new NacosRule();
    }

局部配置:调用指定微服务时,使用对应的负载均衡策略

修改application.yml

# 被调用的微服务名
mall-order:
  ribbon:
    # 指定使用Nacos提供的负载均衡策略(优先调用同一集群的实例,基于随机&权重)
    NFLoadBalancerRuleClassName: com.alibaba.cloud.nacos.ribbon.NacosRule

2.3.4 自定义负载均衡策略

通过实现 IRule 接口可以自定义负载策略,主要的选择服务逻辑在 choose 方法中。

1)实现基于Nacos权重的负载均衡策略

@Slf4j
public class NacosRandomWithWeightRule extends AbstractLoadBalancerRule {

    @Autowired
    private NacosDiscoveryProperties nacosDiscoveryProperties;

    @Override
    public Server choose(Object key) {
        DynamicServerListLoadBalancer loadBalancer = (DynamicServerListLoadBalancer) getLoadBalancer();
        String serviceName = loadBalancer.getName();
        NamingService namingService = nacosDiscoveryProperties.namingServiceInstance();
        try {
            //nacos基于权重的算法
            Instance instance = namingService.selectOneHealthyInstance(serviceName);
            return new NacosServer(instance);
        } catch (NacosException e) {
            log.error("获取服务实例异常:{}", e.getMessage());
            e.printStackTrace();
        }
        return null;
    }
    @Override
    public void initWithNiwsConfig(IClientConfig clientConfig) {

    }
  1. 配置自定义的策略

2.1)全局配置

@Bean
public IRule ribbonRule() {
    return new NacosRandomWithWeightRule();
}

2.2)局部配置: 修改application.yml

# 被调用的微服务名
mall-order:
  ribbon:
    # 自定义的负载均衡策略(基于随机&权重)
    NFLoadBalancerRuleClassName: com.tuling.mall.ribbondemo.rule.NacosRandomWithWeightRule

2.3.5 饥饿加载

在进行服务调用的时候,如果网络情况不好,第一次调用会超时。Ribbon默认懒加载,意味着只有在发起调用的时候才会创建客户端。

image.png 开启饥饿加载,解决第一次调用慢的问题

ribbon:
  eager-load:
    enabled: true
    clients: mall-order

参数说明:

  • ribbon.eager-load.enabled:开启ribbon的饥饿加载模式
  • ribbon.eager-load.clients:指定需要饥饿加载的服务名,也就是你需要调用的服务,如果有多个服务,则用逗号隔开

3. 什么是LoadBalancer

Spring Cloud LoadBalancer是Spring Cloud官方自己提供的客户端负载均衡器, 用来替代Ribbon。

Spring官方提供了两种客户端都可以使用loadbalancer: RestTemplate

RestTemplate是Spring提供的用于访问Rest服务的客户端,RestTemplate提供了多种便捷访问远程Http服务的方法,能够大大提高客户端的编写效率。默认情况下,RestTemplate默认依赖jdk的HTTP连接工具。

WebClient

WebClient是从Spring WebFlux 5.0版本开始提供的一个非阻塞的基于响应式编程的进行Http请求的客户端工具。它的响应式编程的基于Reactor的。WebClient中提供了标准Http请求方式对应的get、post、put、delete等方法,可以用来发起相应的请求。

3.1 RestTemplate整合LoadBalancer

1)引入依赖

<!-- LoadBalancer -->
<dependency>
    <groupId>org.springframework.cloud</groupId>
    <artifactId>spring-cloud-starter-loadbalancer</artifactId>
</dependency>

<!-- 提供了RestTemplate支持 -->
<dependency>
    <groupId>org.springframework.boot</groupId>
    <artifactId>spring-boot-starter-web</artifactId>
</dependency>

<!-- nacos服务注册与发现  移除ribbon支持-->
<dependency>
    <groupId>com.alibaba.cloud</groupId>
    <artifactId>spring-cloud-starter-alibaba-nacos-discovery</artifactId>
    <exclusions>
        <exclusion>
            <groupId>org.springframework.cloud</groupId>
            <artifactId>spring-cloud-starter-netflix-ribbon</artifactId>
        </exclusion>
    </exclusions>
</dependency>

注意: nacos-discovery中引入了ribbon,需要移除ribbon的包

如果不移除,也可以在yml中配置不使用ribbon。默认情况下,如果同时拥有RibbonLoadBalancerClient和BlockingLoadBalancerClient,为了保持向后兼容性,将使用RibbonLoadBalancerClient。要覆盖它,可以设置spring.cloud.loadbalancer.ribbon.enabled属性为false。

spring:
  application:
    name: mall-user-loadbalancer-demo
  cloud:
    nacos:
      discovery:
        server-addr: 127.0.0.1:8848
    # 不使用ribbon,使用loadbalancer
    loadbalancer:
      ribbon:
        enabled: false

image.png

2)使用@LoadBalanced注解修饰RestTemplate,开启客户端负载均衡功能

@Configuration
public class RestConfig {
    @Bean
    @LoadBalanced
    public RestTemplate restTemplate() {
        return new RestTemplate();
    }
}
  1. 使用
@RestController
@RequestMapping("/user")
public class UserController {

    @Autowired
    private RestTemplate restTemplate;

    @RequestMapping(value = "/findOrderByUserId/{id}")
    public R findOrderByUserId(@PathVariable("id") Integer id) {
        String url = "http://mall-order/order/findOrderByUserId/"+id;
        R result = restTemplate.getForObject(url,R.class);
        return result;
    }
}

3.2 WebClient整合LoadBalancer

1)引入依赖

<!-- LoadBalancer -->
<dependency>
    <groupId>org.springframework.cloud</groupId>
    <artifactId>spring-cloud-starter-loadbalancer</artifactId>
</dependency>

<!-- webflux -->
<dependency>
    <groupId>org.springframework.boot</groupId>
    <artifactId>spring-boot-starter-webflux</artifactId>
</dependency>

<!-- nacos服务注册与发现 -->
<dependency>
    <groupId>com.alibaba.cloud</groupId>
    <artifactId>spring-cloud-starter-alibaba-nacos-discovery</artifactId>
    <exclusions>
        <exclusion>
            <groupId>org.springframework.cloud</groupId>
            <artifactId>spring-cloud-starter-netflix-ribbon</artifactId>
        </exclusion>
    </exclusions>
</dependency>
  1. 配置WebClient作为负载均衡器的client
@Configuration
public class WebClientConfig {

    @LoadBalanced
    @Bean
    WebClient.Builder webClientBuilder() {
        return WebClient.builder();
    }
    
    @Bean
    WebClient webClient() {
      return webClientBuilder().build();
    }
}
  1. 使用
@Autowired
private WebClient webClient;

@RequestMapping(value = "/findOrderByUserId2/{id}")
public Mono<R> findOrderByUserIdWithWebClient(@PathVariable("id") Integer id) {

    String url = "http://mall-order/order/findOrderByUserId/"+id;
    //基于WebClient
    Mono<R> result = webClient.get().uri(url)
            .retrieve().bodyToMono(R.class);
    return result;
}

原理: 底层会使用ReactiveLoadBalancer

image.png

引入webFlux

@Autowired
private ReactorLoadBalancerExchangeFilterFunction lbFunction;

@RequestMapping(value = "/findOrderByUserId3/{id}")
public Mono<R> findOrderByUserIdWithWebFlux(@PathVariable("id") Integer id) {

    String url = "http://mall-order/order/findOrderByUserId/"+id;
    //基于WebClient+webFlux
    Mono<R> result = WebClient.builder()
            .filter(lbFunction)
            .build()
            .get()
            .uri(url)
            .retrieve()
            .bodyToMono(R.class);
    return result;
}