工作九年程序员的三月小结

1,166 阅读5分钟

大家好,我是拭心。

三月一转眼过去,这一个月发生了挺多事,今天记录一下。

工作相关

三月我的工作上非常充实,经常搞到九点十点😂,有这几件事值得记录:

  1. 合同续签
  2. AI 项目
  3. Cursor

首先是合同续签

五月份三年合同到期,虽然大概率没问题,但今年这个形势还是担心有黑天鹅事件,还好结果 OK。之所以继续留着,主要有这几个原因:

  1. 正在做的项目有挑战有价值,很感兴趣
  2. 领导同事关系融洽,人际关系简单,没有额外心力损耗
  3. 市场不乐观,往年这个时候猎头很多消息,今年很少

然后聊聊正在做的项目:AI 生产内容

三月份开始这个项目,主要是通过 AI 自动化生产商业财经和科技相关的热点内容,踩了比较多的坑,到三月底总算有点阶段性的结果。有这些收获和感悟:

  1. AI 技术的深度应用,将对整个内容生态上下游产生深远的影响,从创作到分发,再到消费、种草、广告,以及会员的深度运营,都将发生革命性的变化。学习,拥抱。
  2. 内容生产自动化,主要打通这些环节:话题、文稿、TTS。话题通过从可靠信源爬取,文稿改写需要有足够的内容审美,TTS MiniMax 遥遥领先。
  3. AI 内容,解读的时候要围绕自己,不能站在媒体评价对整个社会的影响(需要资质)
  4. 对前端/客户端开发来说,Dify/Coze 这类工具一定要掌握好,这是补上技术短板的快车道,大概率也是未来的编程方式

image.png

再讲讲 Cursor。

image.png

最早接触 Cursor 在 2023 年 3月,当时它的功能还比较简陋,编辑的时候需要框选代码,但仍给我带来很大的震撼。到去年底今年初,Cursor 彻底爆发,公司统一采购后,它完全成了我的工作 IDE。使用它写了非常多前后端、RN、脚本,指哪儿打哪儿的感觉,真香。

image.png (内部统计数据,一不小心生成的代码量排第二,可见有多爱用)

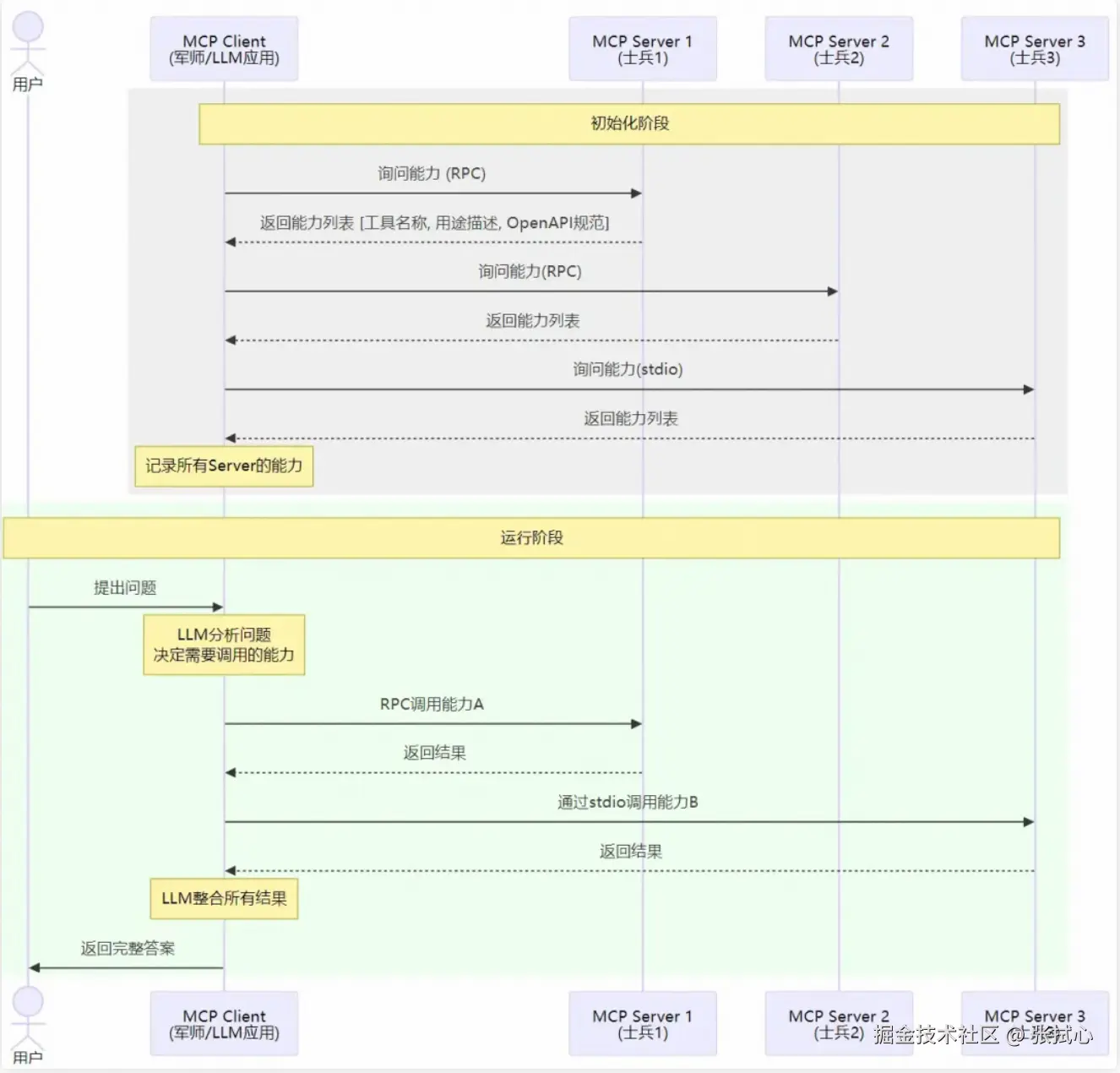
为了拓展 Cursor 的能力边界,学习了一些 MCP 相关,简单的说: MCP 就是我们使用 Cursor 的过程中,允许大模型调用自己开发的工具包。目前我们项目里的主要场景是提供内部文档和 API,让 Cursor 使用 API 时优先用二方库,还是挺方便的。

image.png

生活相关

三月份我的周末基本没闲着,主要在处理这些事:

  1. 柿子手术
  2. 租房、搬家
  3. 装修

柿子手术

image.png

有一天老婆突然发现,我家猫柿子的头上有块地方好久没长出毛,去检查得知得了:肥大细胞瘤。这是一种猫很容易得的病,分表皮和内脏型,只要没有扩散到内脏,切除后就没什么生命危险。于是做了手术和病理检查,一看费用几千块,去医院动物比人费钱😭。还好我买了宠物医保,报销了两千。

租房搬家

都说上海房租降了,我租的时候感觉不是很明显,外环内中环外七十平还是要四千多😂。租房细节记录到了这里,每次搬家都是一场恶战,希望下次搬家就是拆迁。

image.png

值得一提的是,家里装了史密斯净水器,搬家的时候搬家师傅研究了俩小时都没拆下来,最后我终于搞明白怎么拆,录下来到抖音发了个视频,断断续续收到了点赞和收藏,很开心,以后要多录一些。

装修

三月份装修正式启动。虽然找了全包,但全屋定制、窗户、地暖什么的还需要自己搞定,周末跑了好多家对比,终于定了下来。品牌、价格和结果落地后分享出来。

装修真是个细活,头一次弄的人会走很多弯路。为什么没有一个网站/APP可以统一讲解各个阶段的知识和高性价比品牌型号呢?感觉是一个机会。

总结

好了,以上就是我的三月小结。

在写下这篇文章时,我感到既然焦虑又兴奋。

焦虑的是我已经三十二岁,工作九年,赖以为生的技能,在 AI 的热潮下,似乎没有以前那么有竞争力;兴奋的是,我才三十二岁,不再需要学完 ToDoList 上的编程技能就可以开发更好的软件。

此时此刻,归藏大佬的这段话非常适合结尾:

当我们站在技术演进的长河中回望,总能发现一个不变的规律:所有领域的终极发展方向都是"由繁入简"。

从命令行到图形界面,从手工编码到可视化开发,再到如今的自然语言驱动——技术的真正成熟不是通过增加复杂性,而是通过消解复杂性来实现的。

那些我曾引以为傲的复杂工作流程——精心调教的提示词、层层叠加的插件、环环相扣的模型链——如今都被一个简单对话界面所取代。

从产品思维角度看,这代表了人机交互的本质转变:从"人适应工具""工具理解人"。

对创意行业的专业人士而言,这是一个既充满机遇又充满挑战的时刻。

image.png

推荐阅读:

有个望夫成龙的老婆是什么体验?

2023 总结:我在上海做程序员的第八年

前段时间面试了一些人,有这些槽点跟大家说说

简历共赏|一位不愿透露姓名的技术专家

六年安卓开发的技术回顾和展望

两位阿里 P10 的成长经历,让我学到这几点