我曾经被腾讯云一条龙服务过

173 阅读3分钟

缘起:当程序员遇到云开发平台

(凌晨两点,显示器蓝光映着我日渐稀疏的头顶)第18个版本需求文档在屏幕上闪烁,甲方最新批注刺痛双眼:"首页氛围不够国际范儿、团队介绍缺乏温度、技术优势展示不够直观..." 就在准备祭出"咖啡续命大法"时,腾讯云开发平台的金色弹窗突然跃入眼帘——"您订购的代码外卖已送达,请签收五星好评!"

第一步:智能蓝图构建

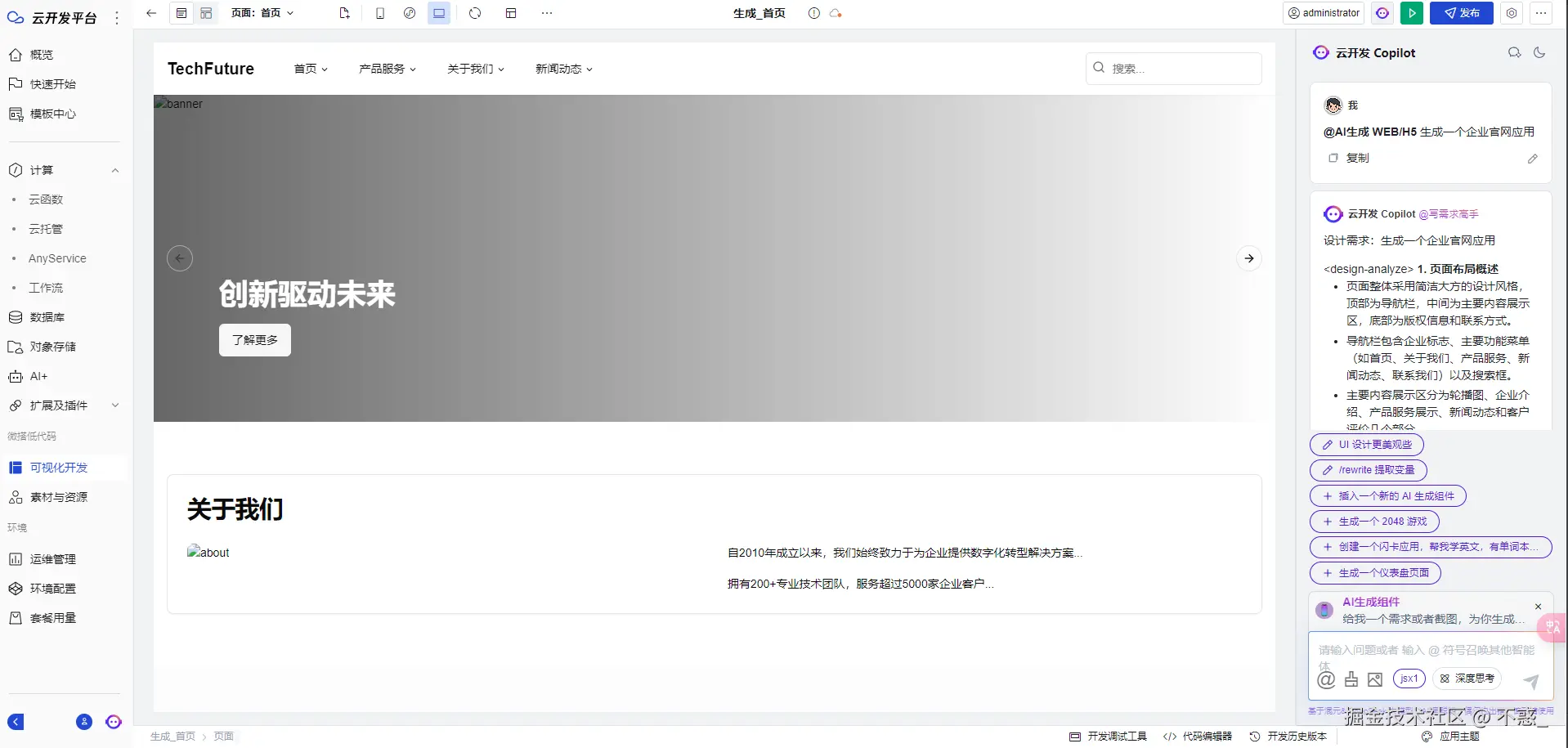
登录云开发平台的刹那,在助理Copilot已捧着需求簿等候多时。选择 Web/H5;输入"自己的业务需求"的瞬间,混元大模型开始迸发智慧火花。这不像传统IDE的冰冷编译,更像在元宇宙空间与顶尖架构师展开脑暴会议。

然后就会自动生成一个企业网站了。

创建应用

第二步:可视化魔法编织

当基础框架生成完毕,开发者面临两种选择:

1. 代码模式(JSX组件)

这是通过JSX组件的方式生成企业网站,需要通过编辑JSX 代码或者转换为可视化编辑来修改布局和样式。适合有一定代码功底的开发者。

2. 模板可视化模式(乐高式搭建)

一键切换可视化编辑器,像拼装乐高般拖动模块。我们通过模板的方式,来实现企业网站。在右上角,点击新建页面。

找到门户首页的模板,选择模板,点击新建。

这样的可以生成一个新的模板了。

第三步:AI内容填充

调用"元宝"生成企业专属内容:接下来,我们根据用户的需求,来构建网站的内,通常情况,用户也不会知道门户都有哪些内容需要展示,如果不知道门户该展示哪些内容?请教神奇的"元宝" ,它会根据企业性质智能推荐页面结构和内容。

点击布局设计

修改导航栏:根据元宝生成的内容,首先我们先对导航栏进行修改,点击“布局设计”,调整栏目顺序。

首屏大图

更换背景图,自动生成品牌宣传语。

生成首屏大图的内容简介

核心内容编辑

接下来,我们按照让元宝编写网站内容, 然后逐一的完善门户信息、导航、团队介绍、业务卡片、图文列表、联系我们等模块。

最后一个完整的企业门户网站就生成了,这周再也不用担心996了。

最后一步:发布,走向世界!

点击右上角的“发布”按钮,确认生成网站。

等待片刻,发布成功!

复制链接,发给老板查看——几分钟后,老板的消息弹了出来: "这...这是找外包团队连夜做的?"

"不,是云开发平台送的『数字服务』。"我笑着展示后台数据看板, "而且它连GA埋点和热力分析图都做好了。"

老板:"做得不错,今年年底给你涨工资!"

我放下手中的咖啡,满意地伸了个懒腰。窗外阳光正好,我默默删掉了购物车里防脱洗发水的待付款订单。

这周,终于不用担心 996 了! 🎉