如何在Mac中直接右键在Cursor打开项目

600 阅读2分钟

最近也是被leader疯狂安利Cursor,最初只是点好奇,但是看到后面有同事直接把Figma给到Cursor并使用antd的组件把页面实现的时候,这一刻真的看到了立于在头顶的那把剑...

然后就开始上手使用了,目前还没有深度使用,但是它的tab自动代码推导和ai进行自然语言对话编程真的很强大!!! 举个小栗子🌰,叫Cursor在代码中实现一个数字转数字字符串千分位的工具函数,不仅实现连注释都写好,然后你点击使用不使用就OK了 image.png

你还可以,叫他把单元测试代码也写好,你自己看下有没有要补充的逻辑点就行,Cursor直接把帮你把单元测试的文件建好,还有编写逻辑和需要安装哪些依赖都帮你安排的明明白白的,你只需要点点点就OK了。这还只是个小栗子🌰,自然语言编程的时代真的到来了,技术不再是壁垒⚠️⚠️⚠️ image.png

但是也有点Mac中想要单个打开每个项目,还是有点麻烦。进入正题。Mac不能直接右键直接打开选中项目,这是Mac没有默认支持,我们可以这样实现。
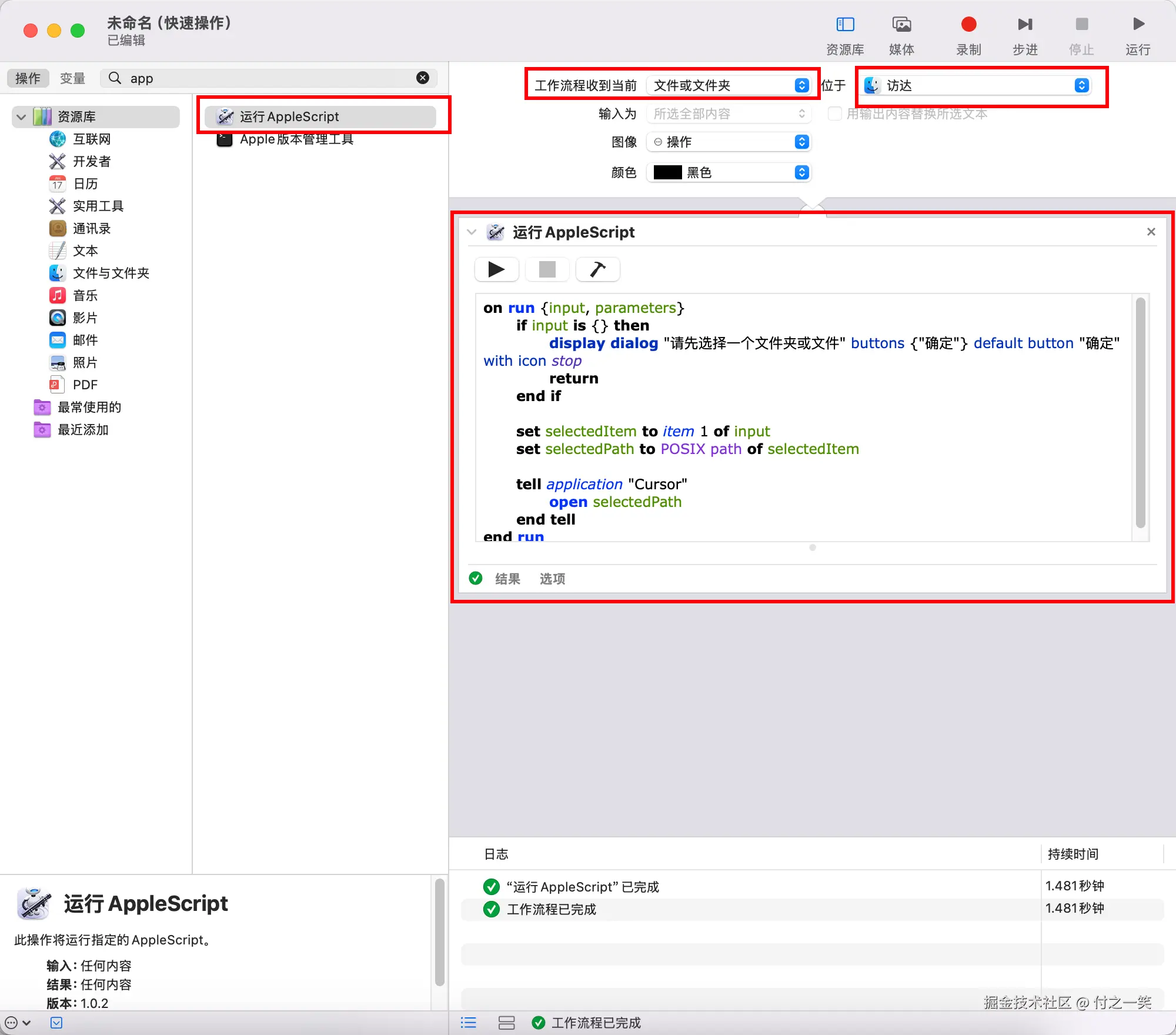
1.打开自动操作 image.png 2.选择快速操作 image.png 3.搜索AppleScript,拖到右侧输入代码,流程选择【文件或文件夹】,位于选择【访达】 image.png

on run {input, parameters}
	if input is {} then
		display dialog "请先选择一个文件夹或文件" buttons {"确定"} default button "确定" with icon stop
		return
	end if
	
	set selectedItem to item 1 of input
	set selectedPath to POSIX path of selectedItem
	
	tell application "Cursor"
		open selectedPath
	end tell
end run

4.保存命名下就OK了👍🏻 image.png 5.然后就可以在右键的快速操作中使用Cursor打开对应的项目了 image.png