一个基于next实现的基础索引页

190 阅读6分钟

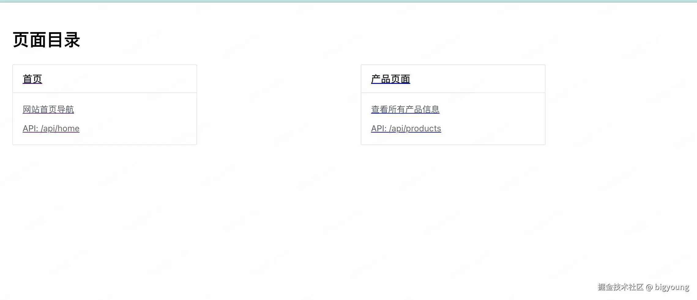
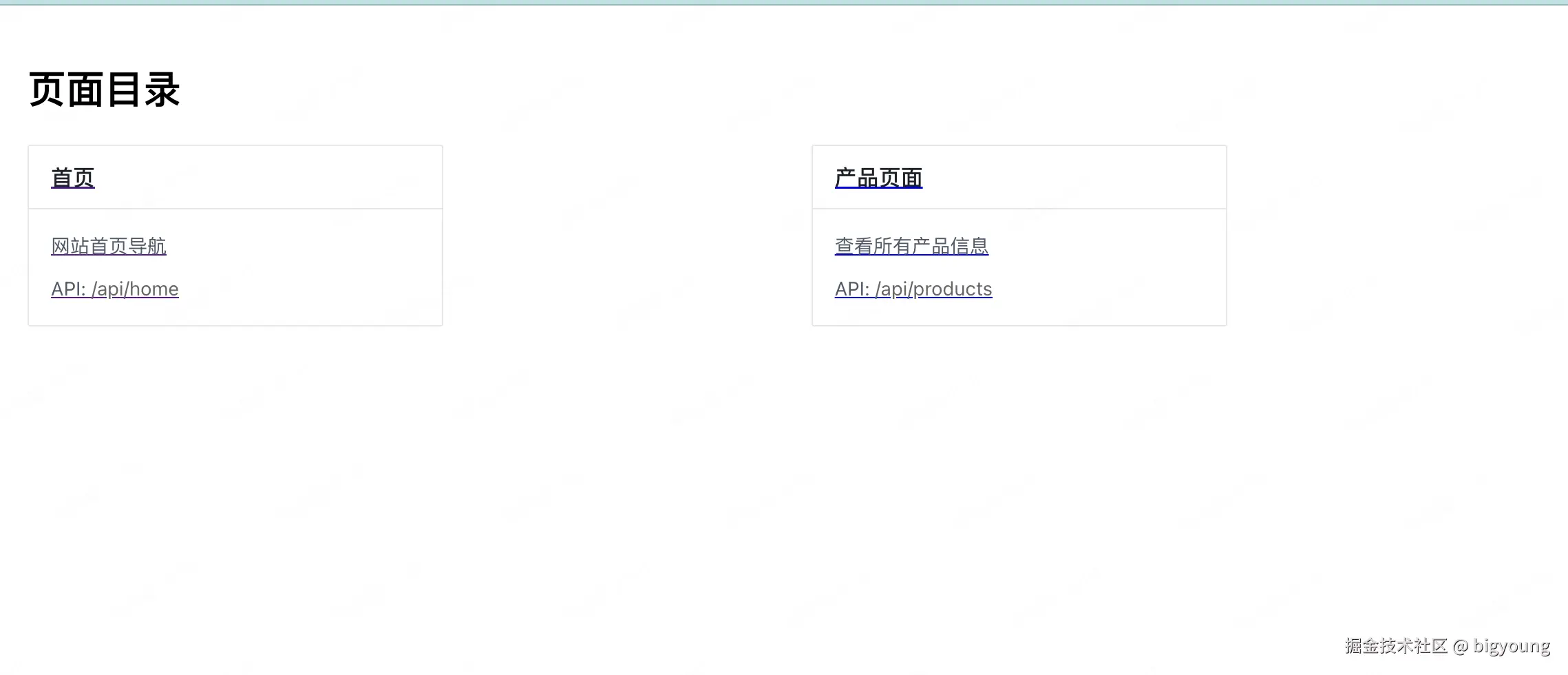
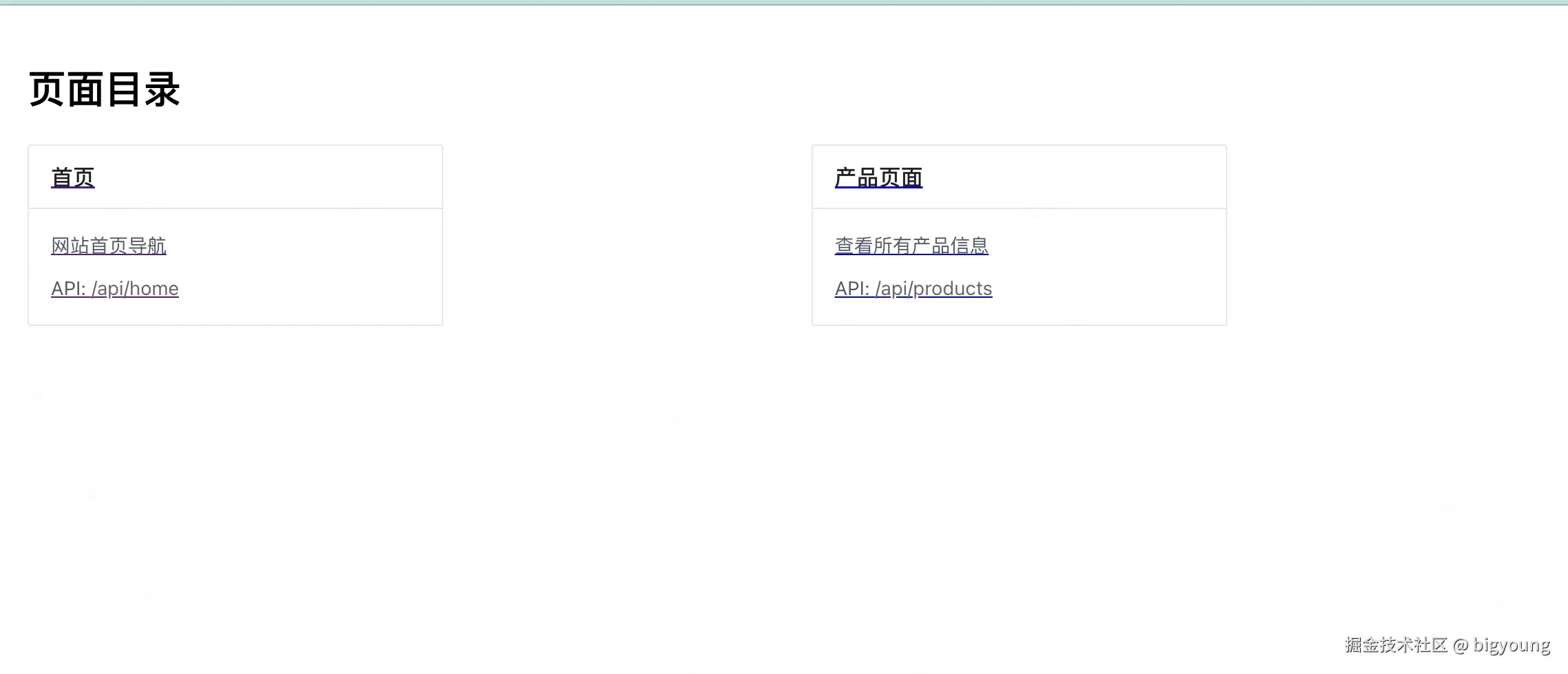
由于自己开发的小工具越来越多,需要一个首页作为索引,以下是一个基于 React、Next.js、Arco Design 和 TypeScript 的目录页工程示例。这个示例将实现卡片形式的链接索引,并支持配置请求链接和卡片内容。 如下图:

image.png 以下是完整的工程结构和代码:

  1. 首先创建项目结构:
directory-page/
├── components/
│   ├── CardItem.tsx
│   └── CardList.tsx
├── pages/
│   ├── index.tsx
│   └── _app.tsx
├── types/
│   └── card.ts
├── config/
│   └── cardConfig.ts
├── styles/
│   └── globals.css
├── package.json
└── tsconfig.json

2. 配置 package.json:

{
  "name": "directory-page",
  "version": "0.1.0",
  "private": true,
  "scripts": {
    "dev": "next dev",
    "build": "next build",
    "start": "next start",
    "lint": "next lint"
  },
  "dependencies": {
    "@arco-design/web-react": "^2.46.0",
    "next": "14.1.0",
    "react": "18.2.0",
    "react-dom": "18.2.0"
  },
  "devDependencies": {
    "@types/node": "20.11.0",
    "@types/react": "18.2.0",
    "@types/react-dom": "18.2.0",
    "typescript": "5.3.3"
  }
}
  1. 类型定义 (types/card.ts):
export interface CardItem {
  id: string;
  title: string;
  description: string;
  url: string;
  apiUrl?: string; // 可选的API请求地址
  icon?: string;   // 可选的图标
}
  1. 卡片配置 (config/cardConfig.ts):
import { CardItem } from '../types/card';

export const cardConfig: CardItem[] = [
  {
    id: '1',
    title: '首页',
    description: '网站首页导航',
    url: '/',
    apiUrl: '/api/home',
    icon: 'home',
  },
  {
    id: '2',
    title: '产品页面',
    description: '查看所有产品信息',
    url: '/products',
    apiUrl: '/api/products',
    icon: 'appstore',
  },
  // 可以继续添加更多卡片配置
];
  1. 卡片组件 (components/CardItem.tsx):
import { Card } from '@arco-design/web-react';
import { IconProps } from '@arco-design/web-react/icon';
import Link from 'next/link';
import { CardItem } from '../types/card';

interface CardItemProps {
  item: CardItem;
}

const CardItem: React.FC<CardItemProps> = ({ item }) => {
  return (
    <Link href={item.url}>
      <Card
        hoverable
        style={{ width: 300, margin: '0 20px 20px 0' }}
        title={item.title}
      >
        <Card.Meta description={item.description} />
        {item.apiUrl && (
          <div style={{ marginTop: 10 }}>
            API: <span style={{ color: '#666' }}>{item.apiUrl}</span>
          </div>
        )}
      </Card>
    </Link>
  );
};

export default CardItem;
  1. 卡片列表组件 (components/CardList.tsx):
import { Grid } from '@arco-design/web-react';
import CardItem from './CardItem';
import { CardItem as CardItemType } from '../types/card';

interface CardListProps {
  items: CardItemType[];
}

const Row = Grid.Row;
const Col = Grid.Col;

const CardList: React.FC<CardListProps> = ({ items }) => {
  return (
    <Row gutter={[20, 20]}>
      {items.map((item) => (
        <Col key={item.id} span={8}>
          <CardItem item={item} />
        </Col>
      ))}
    </Row>
  );
};

export default CardList;
  1. 主页面 (pages/index.tsx):
import { ConfigProvider } from '@arco-design/web-react';
import CardList from '../components/CardList';
import { cardConfig } from '../config/cardConfig';

export default function Home() {
  return (
    <ConfigProvider>
      <div style={{ padding: '20px' }}>
        <h1 style={{ marginBottom: '20px' }}>页面目录</h1>
        <CardList items={cardConfig} />
      </div>
    </ConfigProvider>
  );
}
  1. App组件 (pages/_app.tsx):
import '@arco-design/web-react/dist/css/arco.css';
import '../styles/globals.css';
import type { AppProps } from 'next/app';

function MyApp({ Component, pageProps }: AppProps) {
  return <Component {...pageProps} />;
}

export default MyApp;
  1. 全局样式 (styles/globals.css):
body {
  margin: 0;
  padding: 0;
  font-family: -apple-system, BlinkMacSystemFont, 'Segoe UI', Roboto, Oxygen,
    Ubuntu, Cantarell, 'Fira Sans', 'Droid Sans', 'Helvetica Neue', sans-serif;
}
  1. TypeScript 配置 (tsconfig.json):
{
  "compilerOptions": {
    "target": "es5",
    "lib": ["dom", "dom.iterable", "esnext"],
    "allowJs": true,
    "skipLibCheck": true,
    "strict": true,
    "forceConsistentCasingInFileNames": true,
    "noEmit": true,
    "esModuleInterop": true,
    "module": "esnext",
    "moduleResolution": "node",
    "resolveJsonModule": true,
    "isolatedModules": true,
    "jsx": "preserve",
    "incremental": true,
    "baseUrl": "."
  },
  "include": ["next-env.d.ts", "**/*.ts", "**/*.tsx"],
  "exclude": ["node_modules"]
}

使用方法:

  1. 运行 npm install 安装依赖
  2. 运行 npm run dev 启动开发服务器
  3. config/cardConfig.ts 中配置卡片内容,包括:
    • title: 卡片标题
    • description: 卡片描述
    • url: 跳转链接
    • apiUrl: 可选的API地址
    • icon: 可选的图标名称

功能特点:

  • 使用 Arco Design 的 Card 组件实现卡片样式
  • 支持响应式布局(通过 Grid 系统)
  • 可配置化卡片内容(在 cardConfig.ts 中修改)
  • TypeScript 类型安全
  • Next.js 路由支持
  • Hover 效果的卡片交互

在生产环境下部署和运行


1. 构建生产版本

在部署到生产环境之前,需要将项目构建为优化的静态文件和服务器端代码。

操作步骤:

  1. 确保依赖已安装

    npm install
    
  2. 构建项目: 运行以下命令,Next.js 会生成优化的生产构建文件,通常输出到 .next 目录:

    npm run build
    
    • 这会编译 TypeScript 代码、优化静态资源并生成服务器端渲染所需的代码。
    • 如果有错误(如类型检查失败),会在这一步暴露出来。
  3. 检查构建结果

    • 构建完成后,查看控制台输出,确保没有错误。
    • .next 目录会包含生产环境所需的所有文件。

2. 部署方式

Next.js 支持多种部署方式,根据你的需求选择合适的方案:

方式 1:部署到 Vercel(推荐)

Vercel 是 Next.js 的官方推荐部署平台,部署简单且支持自动扩展。

  1. 安装 Vercel CLI(可选)

    npm install -g vercel
    
  2. 部署项目: 在项目根目录运行:

    vercel
    
    • 第一次部署需要登录并配置项目。
    • Vercel 会自动检测 Next.js 项目,执行 npm run build,并部署。
  3. 运行

    • 部署完成后,Vercel 会提供一个 URL(如 https://your-project.vercel.app),无需手动运行服务器。
    • 支持自动 HTTPS、域名绑定和环境变量配置。

方式 2:部署到自定义服务器(如 Node.js 服务器)

如果你想自己管理服务器,可以使用 Node.js 运行 Next.js 项目。

  1. 准备服务器

    • 确保服务器已安装 Node.js(推荐 v18.x.x)。
    • 将项目文件上传到服务器(包括 package.jsonnode_modules.next 目录)。
  2. 启动项目: 在项目根目录运行:

    npm run start
    
    • 默认监听 3000 端口。
    • 如果需要自定义端口,可以通过环境变量设置:
      PORT=8080 npm run start
      
  3. 配置反向代理(可选)

    • 使用 Nginx 或 Apache 将请求代理到 Next.js 服务。

    • 示例 Nginx 配置: server { listen 80; server_name your-domain.com;

          location / {
              proxy_pass http://localhost:3000;
              proxy_set_header Host $host;
              proxy_set_header X-Real-IP $remote_addr;
          }
      }
      

方式 3:静态部署(仅限静态站点)

如果你的项目只使用静态页面(没有服务器端渲染或 API 路由),可以导出为静态文件。

  1. 修改 next.config.js(如果没有就创建一个):

    module.exports = {
      output: 'export',
    };
    
  2. 导出静态文件

    npm run build
    
  3. 部署

    • 将生成的 out 目录上传到任何静态文件托管服务(如 Netlify、GitHub Pages、AWS S3)。
    • 无需运行服务器,直接访问静态文件即可。

3. 运行生产环境的最佳实践

为了确保生产环境的稳定性和性能,建议遵循以下实践:

配置环境变量

  • .env.production 文件中配置生产环境变量,例如: NEXT_PUBLIC_API_URL=api.yourdomain.com PORT=8080
  • Next.js 会自动加载这些变量。
  • 对于 Vercel,可以在平台界面上设置环境变量。

使用 PM2 管理进程(自定义服务器)

如果使用 Node.js 服务器,推荐使用 PM2 来管理进程:

  1. 安装 PM2:
    npm install -g pm2
    
  2. 启动应用:
    pm2 start npm --name "next-app" -- run start
    
  3. 设置开机自启:
    pm2 startup
    pm2 save
    

日志和监控

  • 配置日志输出到文件或监控服务(如 Sentry)。
  • 使用 console.log 或自定义日志工具记录关键信息。

HTTPS 和域名

  • 在生产环境中始终使用 HTTPS。
  • 通过 Nginx、Cloudflare 或 Vercel 配置 SSL 证书。

4. 示例:部署到 Ubuntu 服务器

假设你有一个 Ubuntu 服务器,以下是完整步骤:

  1. 安装 Node.js

    curl -fsSL https://deb.nodesource.com/setup_18.x | sudo -E bash -
    sudo apt-get install -y nodejs
    
  2. 传输项目文件: 使用 SCP 或 Git:

    scp -r ./your-project user@server-ip:/path/to/deploy
    
  3. 安装依赖并构建

    cd /path/to/deploy
    npm install
    npm run build
    
  4. 安装并配置 Nginx

    sudo apt-get install nginx
    sudo nano /etc/nginx/sites-available/next-app
    

    添加配置: server { listen 80; server_name your-domain.com;

        location / {
            proxy_pass http://localhost:3000;
            proxy_set_header Host $host;
        }
    }
    

    启用配置:

    sudo ln -s /etc/nginx/sites-available/next-app /etc/nginx/sites-enabled
    sudo systemctl restart nginx
    
  5. 启动 Next.js

    npm install -g pm2
    pm2 start npm --name "next-app" -- run start
    
  6. 访问: 通过浏览器访问 http://your-domain.com


5. 常见问题

  • 内存不足:增加服务器内存或配置 swap 空间。
  • 端口被占用:检查并释放端口,或修改 PORT 环境变量。
  • 构建失败:检查依赖版本兼容性,确保 Node.js 版本正确。

根据具体需求(简单部署选 Vercel,自定义选 Node.js 服务器),选择适合的方式即可。