把脑洞变成高清大片!Flux.1文生图神器+cpolar安装指南

392 阅读8分钟

pexels-pavel-danilyuk-8000540.jpg

软件核心解析

"文生图界的拼多多——免费开源!Midjourney V6平替体验,Stable Diffusion原班人马打造。搭配ComfyUI像搭乐高积木般调参数,小白也能出大片!"

场景化案例与用户痛点解决

  • 设计师小王的烦恼:"甲方说要'赛博朋克风+熊猫穿西装',我手绘三天不如Flux.1三秒!" 问题:传统设计耗时长、灵感难落地; 解决方案:输入关键词直接生成高清图,修改参数比改PPT还简单。
  • 自媒体博主莉莉的逆袭:"粉丝催封面图到凌晨?用Flux.1+ComfyUI调个风格,点赞涨了3倍!" 痛点:配图质量差导致流量低; 爽点:一键生成带滤镜的电影感大片,成本0元!
  • 游戏开发者老张的秘密武器:"团队分多地协作?Flux.1生成场景素材+cpolar远程访问,进度条直接拉满!" 卡点:局域网工具无法远程协作; 破局:通过cpolar穿透技术实现全球实时调图。

pexels-karolina-grabowska-4977411.jpg

Flux.1的出色功能——文生图界的性价比之王

  • "开挂版Midjourney V6":免费用顶尖模型,性能打平付费工具;
  • "傻瓜式创作":拖拽节点调参数(ComfyUI界面直呼人性化);
  • "远程协作神器":cpolar穿透后,咖啡厅/机场连WiFi就能改图。

cpolar内网穿透技术赋能5大便利

  1. 远程访问自由 "咖啡厅连WiFi也能调参数,甲方临时改需求不用回公司"
  2. 团队协作无界 "跨国团队共享Flux.1节点,实时在线拖拽修改零延迟"
  3. 加密安全通道 "数据传输自带'数字金钟罩',外人看不到你的本地服务内容"
  4. 1分钟闪电部署 "三步生成外网链接,比煮泡面还快的内网穿透体验"
  5. 多设备无缝切换 "手机/电脑/PAD随时访问,就像给本地工具加了'数字分身'"

showcase.jpg

前面的是前菜

下面的才是真正的大餐

让我们一起开始Flux.1+cpolar的安装之旅

1. 本地部署ComfyUI

本篇文章测试环境:Win11专业版,8GB显存

本篇文章提到的模型可网盘自取:pan.baidu.com/s/1edy3haeJ… 提取码:avvd

进入到官方Github中,下载最新版ComfyUI

ComfyUI Github:GitHub - comfyanonymous/ComfyUI: The most powerful and modular diffusion model GUI, api and backend with a graph/nodes interface.

image.png

找到免安装版本

image.png

解压保存到本地打开,进入到根目录下,有 run_cpurun_nvidia_gpu 第一个是通过CPU进行解码的,第二个是通过Nvidia显卡进行解码的,速度会更快

23694ceffdf320173d0f96fcb10f5b8.png

双击打开这两个其中哪个脚本都可以,运行脚本

e700764d9b1568352ac9a732e87ebf4.png

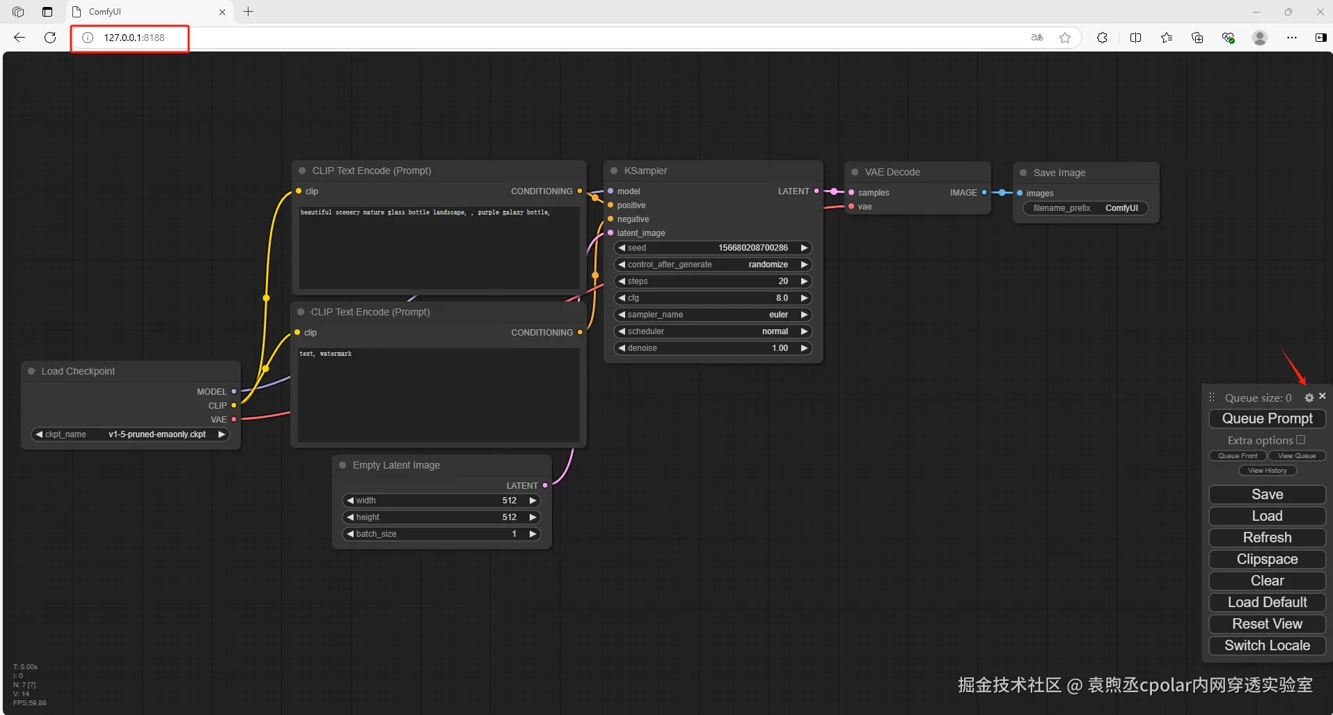
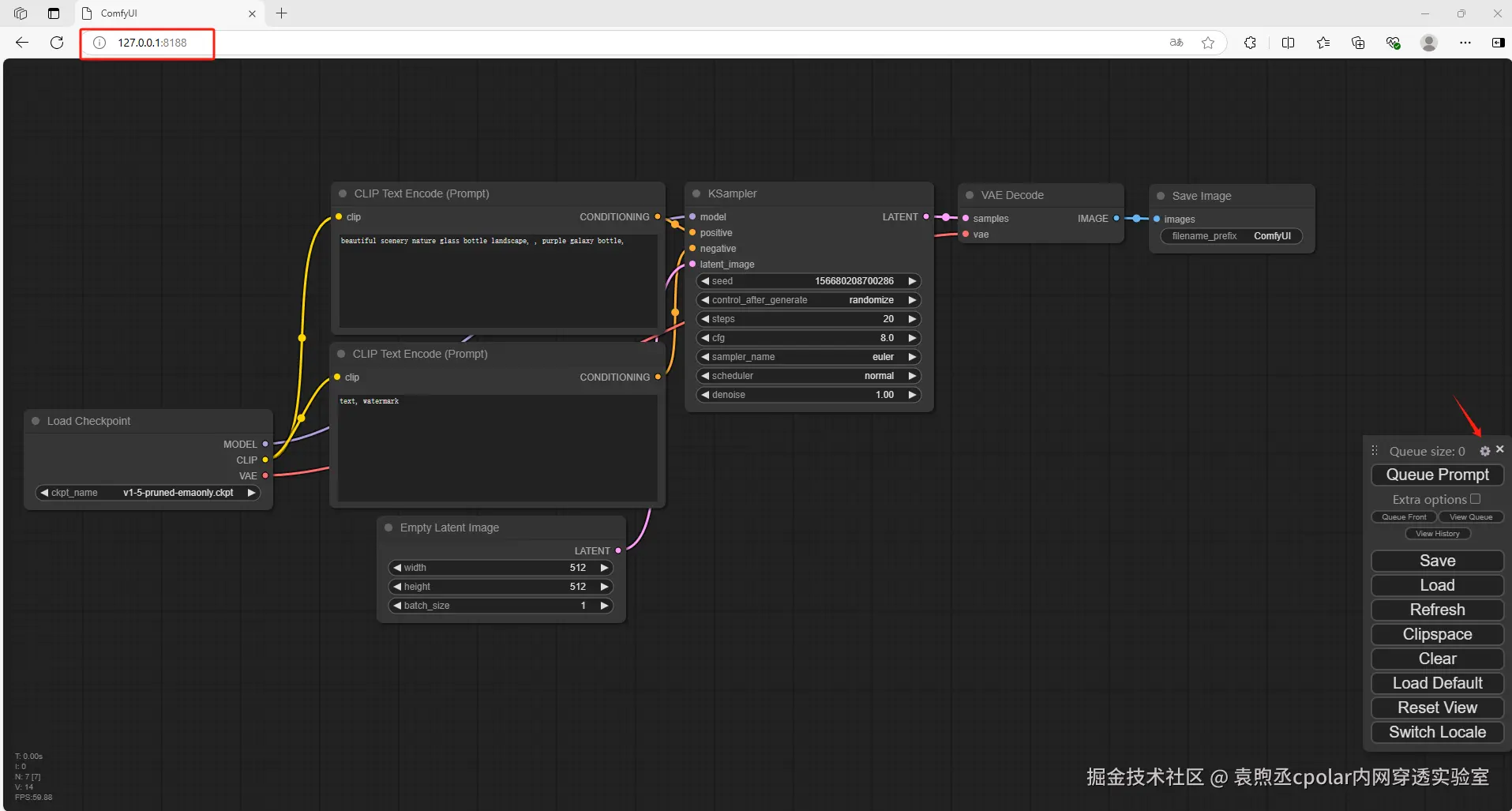
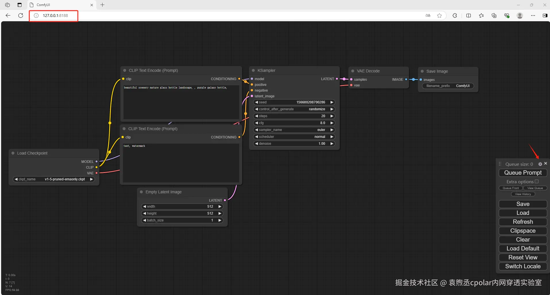
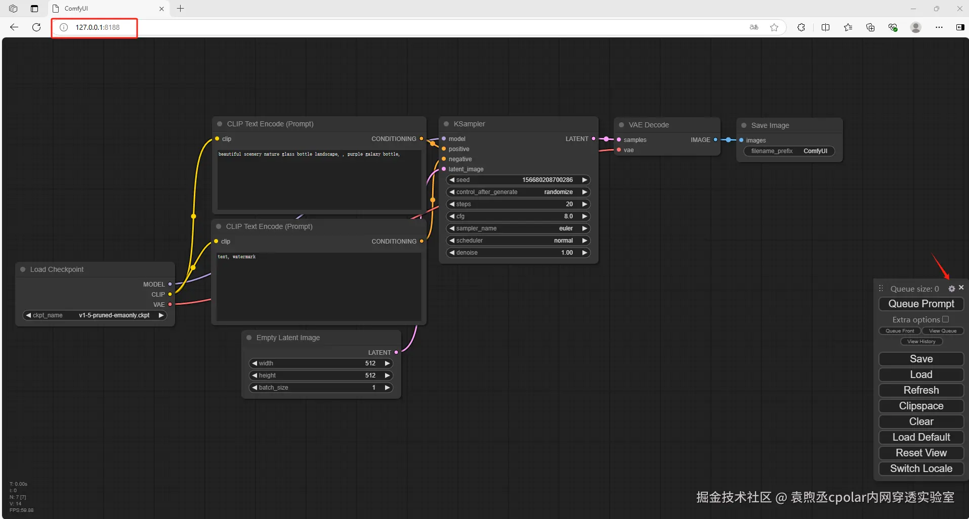
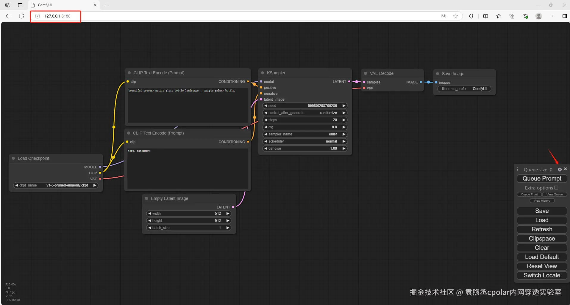
打开一个新的浏览器输入 http://127.0.0.1:8188

可以看到进入到了ComfyUI当中,但是默认情况下是英文,需要设置成中文

659ff4e9543527493c7a67aff8ba4d8.png

下载中文语言包,点击链接:GitHub - AIGODLIKE/AIGODLIKE-ComfyUI-Translation: A plugin for multilingual translation of ComfyUI,This plugin implements translation of resident menu bar/search bar/right-click context menu/node, etc

下载压缩包并解压到本地

image.png

解压后,进入到根目录,把这个文件放到ComfyUI \ custom_nodes 目录中

image.png

da672591178014cd8a912801b5d7ec2.png

回到 Comfy UI 中,点击设置,选择语言为中文

659ff4e9543527493c7a67aff8ba4d8.png

b5c785585100e85db39ad30fddd5ad6.png

c59239c39be378ed7686acd06c854c7.png

2. 下载 Flux.1 模型

FLUX 模型有四个可选,FLUX.1 [dev] 、FLUX.1 [dev] fp8、FLUX.1 [schnell]、FLUX.1 [schnell] fp8;

  1. FLUX.1 [dev] :官方版本满配版,最低显存要求24G;下载地址: huggingface.co/black-fores…
  2. FLUX.1 [dev] fp8:大佬优化 [dev] 后版本,建议选择此版本,最低 12G 显存可跑;下载地址: huggingface.co/Kijai/flux-…
  3. FLUX.1 [schnell]:4步蒸馏模型,大多数显卡可跑。 下载地址: hf-mirror.com/black-fores…
  4. FLUX.1 [schnell] fp8:优化 版本,适应更低的显卡配置。下载地址: huggingface.co/Kijai/flux-…

这里下载第3种,4步蒸馏模型,大多数显卡可跑。

image.png 无论下载上面的哪个模型,都存放在这个:ComfyUI/models/unet/ 目录下

5236229bf283cdc6e1ad1475ef7ac58.png

3. 下载CLIP模型

点击地址下载CLIP: huggingface.co/comfyanonym…

下载 t5xxl_fp16.safetensors 或 t5xxl_fp8_e4m3fn.safetensors (建议选择fp8 版本,如果你显存超过 32G 可选择 fp16 版本)

bc719957182cd282d7eb6aa6a282c2b.png

放入到ComfyUI/models/clip/ 目录中

image.png

4. 下载 VAE 模型

下载地址:huggingface.co/black-fores…

解压下载VAE模型

image.png

下载到本地后,存放至ComfyUI/models/vae/ 目录

image.png

最后回到 ComfyUI 目录,启动运行脚本

image.png

重新进入到浏览器当中 http://127.0.0.1:8188

cac0bd75b2449e164c73557076c52e8.png

5. 演示文生图

接下来需要调用模型

点击链接:Flux Examples | ComfyUI_examples (comfyanonymous.github.io)

可以看到有Flux Dev版本和Flux Schnell版本,这里和开头一样,我使用的是Flux Schnell版本

image.png

把图片保存到本地

回到 ComfyUI 当中,把图片直接拖入进去,可以看到自动加载模型

75c350698eda2771bf29c33be9a9708.png

在CLIP文本编码器当中,修改提示词(输入翻译后的英文),点击右侧添加提示词队列

如果出现报错,需要把左侧的加载器修改为fp8

image.png

77f244d3ea7cf43b0f1f8b5b249931c.png

可以看到右侧已经生成了新的图片,我们在本地成功部署了ComfyUI并搭建了 Flux.1 大模型,如果想团队协作多人使用,或者在异地其他设备使用的话就需要结合Cpolar内网穿透实现公网访问,免去了复杂得本地部署过程,只需要一个公网地址直接就可以进入到ComfyUI中来使用 Flux.1文生图。

接下来教大家如何安装Cpolar并且将 Flux.1 实现公网使用。

6. 公网使用 Flux.1 大模型

下面我们Windows安装Cpolar内网穿透工具,通过Cpolar 转发本地端口映射的http公网地址,我们可以很容易实现远程访问,而无需自己注册域名购买云服务器.下面是安装cpolar步骤

cpolar官网地址: www.cpolar.com

点击进入cpolar官网,点击免费使用注册一个账号,并下载最新版本的Cpolar。

img

登录成功后,点击下载Cpolar到本地并安装(一路默认安装即可)本教程选择下载Windows版本。

image-20240319175308664

Cpolar安装成功后,在浏览器上访问http://localhost:9200,使用cpolar账号登录,登录后即可看到Cpolar web 配置界面,结下来在web 管理界面配置即可。

img

6.1 创建远程连接公网地址

登录cpolar web UI管理界面后,点击左侧仪表盘的隧道管理——创建隧道:

  • 隧道名称:可自定义,本例使用了: comfyui注意不要与已有的隧道名称重复

  • 协议:http

  • 本地地址:8188

  • 域名类型:随机域名

  • 地区:选择China Top

  • 高级:Http Auth:user:123(本例中用户名user 密码123)

点击保存

a0d48c019aced2bafd9a8f3dbaef29b.png

创建成功后,打开左侧在线隧道列表,可以看到刚刚通过创建隧道生成了两个公网地址,接下来就可以在其他电脑(异地)上,使用任意一个地址在浏览器中访问即可。

32bf5ef69347ecf3acd5baa727664ae.png

如下图所示,输入设置的用户名及密码(也可以不设置高级,就无需用户名密码直接登入,安全起见,建议配置高级)

751d9c9fc4b1fee45b8e8edd7049597.png 可以看到成功实现使用公网地址异地远程访问本地部署的Flux.1大模型!

a37ed823ff9d8d3fe716bc10a7a8e5d.png

小结

为了方便演示,我们在上边的操作过程中使用了cpolar生成的HTTP公网地址隧道,其公网地址是随机生成的。

这种随机地址的优势在于建立速度快,可以立即使用,然而,它的缺点是网址是随机生成,这个地址在24小时内会发生随机变化,更适合于临时使用。

如果有长期远程访问本地 Flux.1 或者其他本地部署的服务的需求,但又不想每天重新配置公网地址,还想地址好看又好记,那我推荐大家选择使用固定的二级子域名方式来远程访问,带宽会更快,使用cpolar在其他用途还可以保留多个子域名,支持多个cpolar在线进程。(根据cpolar套餐而定)

7. 固定远程访问公网地址

由于以上使用cpolar所创建的隧道使用的是随机公网地址,24小时内会随机变化,不利于长期远程访问。因此我们可以为其配置二级子域名,该地址为固定地址,不会随机变化【ps:cpolar.cn已备案】

注意需要将cpolar套餐升级至基础套餐或以上,且每个套餐对应的带宽不一样。【cpolar.cn已备案】

登录cpolar官网,点击左侧的预留,选择保留二级子域名,地区选择china vip top,然后设置一个二级子域名名称,填写备注信息,点击保留。

58ba30216fa6400b776e2fc7d4a0ee7.png 保留成功后复制保留的二级子域名地址:

2ea6e20297141826df67d449ce9ba8b.png

登录cpolar web UI管理界面,点击左侧仪表盘的隧道管理——隧道列表,找到所要配置的隧道,点击右侧的编辑

4ffa78d1a0e6c06981c3b4d39227f11.png

修改隧道信息,将保留成功的二级子域名配置到隧道中

  • 域名类型:选择二级子域名

  • Sub Domain:填写保留成功的二级子域名

  • 地区: China VIP

点击更新

e629458d1edd77af3c1eca7b5354964.png

更新完成后,打开在线隧道列表,此时可以看到随机的公网地址已经发生变化,地址名称也变成了保留和固定的二级子域名名称。

752df408cad0a111e063cdc9765e0ac.png

最后,我们使用固定的公网地址访问 ComfyUI 可以看到访问成功,一个永久不会变化的远程访问方式即设置好了,

af60145a0495b17c9bf0d5af6d293bc.png

接下来就可以随时随地进行异地公网来使用 Flux.1大模型,把固定的公网地址分享给身边的人,方便团队协作,同时也大大提高了工作效率!自己用的话,无需云服务器,还可以实现异地其他设备登录!以上就是如何在本地部署ComfyUI并搭建 Flux.1文生图神器。

"如果你是需要低成本、高效率的文生图工具,Flux.1+cpolar就是你的'数字画笔+全球传送门'!免费开源不卡顿,远程协作零门槛——这波稳了!"