02软件设计原则

206 阅读14分钟

在软件开发中,为了提高软件系统的可维护性和可复用性,增加软件的可扩展性和灵活性,程序员要尽量根据6条原则来开发程序,从而提高软件开发效率、节约软件开发成本和维护成本。

1、开闭原则

对扩展开放,对修改关闭。在程序需要进行拓展的时候,不能去修改原有的代码,实现一个热插拔的效果。简言之,是为了使程序的扩展性好,易于维护和升级。

想要达到这样的效果,我们需要使用接口和抽象类。

因为抽象灵活性好,适应性广,只要抽象的合理,可以基本保持软件架构的稳定。而软件中易变的细节可以从抽象派生来的实现类来进行扩展,当软件需要发生变化时,只需要根据需求重新派生一个实现类来扩展就可以了。

下面以 搜狗输入法 的皮肤为例介绍开闭原则的应用。

【例】搜狗输入法 的皮肤设计。

分析:搜狗输入法 的皮肤是输入法背景图片、窗口颜色和声音等元素的组合。用户可以根据自己的喜爱更换自己的输入法的皮肤,也可以从网上下载新的皮肤。这些皮肤有共同的特点,可以为其定义一个抽象类(AbstractSkin),而每个具体的皮肤(DefaultSpecificSkin和HeimaSpecificSkin)是其子类。用户窗体可以根据需要选择或者增加新的主题,而不需要修改原代码,所以它是满足开闭原则的。

image.png

代码展示

package com.itheima.principles.demo1;

/**
 * @version v1.0
 * @ClassName: AbstractSkin
 * @Description: 抽象皮肤类
 * @Author: xuzhi
 */
public abstract class AbstractSkin {

    //显示的方法
    public abstract void display();
}
package com.itheima.principles.demo1;

/**
 * @version v1.0
 * @ClassName: DefaultSkin
 * @Description: 默认皮肤类
 * @Author: xuzhi
 */
public class DefaultSkin extends AbstractSkin {

    public void display() {
        System.out.println("默认皮肤");
    }
}

package com.itheima.principles.demo1;

/**
 * @version v1.0
 * @ClassName: HeimaSkin
 * @Description: xuzhi皮肤
 * @Author: xuzhi
 */
public class HeimaSkin extends AbstractSkin {

    public void display() {
        System.out.println("黑马皮肤");
    }
}

package com.itheima.principles.demo1;

/**
 * @version v1.0
 * @ClassName: SougouInput
 * @Description: 搜狗输入法
 * @Author: xuzhi
 */
public class SougouInput {

    private AbstractSkin skin;

    public void setSkin(AbstractSkin skin) {
        this.skin = skin;
    }

    public void display() {
        skin.display();
    }
}
package com.itheima.principles.demo1;

/**
 * @version v1.0
 * @ClassName: Client
 * @Description: TODO(一句话描述该类的功能)
 * @Author: xuzhi
 */
public class Client {
    public static void main(String[] args) {
        //1,创建搜狗输入法对象
        SougouInput input = new SougouInput();
        //2,创建皮肤对象
        //DefaultSkin skin = new DefaultSkin();
        HeimaSkin skin = new HeimaSkin();
        //3,将皮肤设置到输入法中
        input.setSkin(skin);

        //4,显示皮肤
        input.display();
    }
}

image.png

2、里氏代换原则

里氏代换原则是面向对象设计的基本原则之一。

里氏代换原则:任何基类可以出现的地方,子类一定可以出现。通俗理解:子类可以扩展父类的功能,但不能改变父类原有的功能。换句话说,子类继承父类时,除添加新的方法完成新增功能外,尽量不要重写父类的方法。

如果通过重写父类的方法来完成新的功能,这样写起来虽然简单,但是整个继承体系的可复用性会比较差,特别是运用多态比较频繁时,程序运行出错的概率会非常大。 下面看一个里氏替换原则中经典的一个例子

【例】正方形不是长方形。 在数学领域里,正方形毫无疑问是长方形,它是一个长宽相等的长方形。所以,我们开发的一个与几何图形相关的软件系统,就可以顺理成章的让正方形继承自长方形。

image.png

代码展示

长方形类(Rectangle):

public class Rectangle {
    private double length;
    private double width;

    public double getLength() {
        return length;
    }

    public void setLength(double length) {
        this.length = length;
    }

    public double getWidth() {
        return width;
    }

    public void setWidth(double width) {
        this.width = width;
    }
}

正方形(Square):

由于正方形的长和宽相同,所以在方法setLength和setWidth中,对长度和宽度都需要赋相同值。

public class Square extends Rectangle {
    
    public void setWidth(double width) {
        super.setLength(width);
        super.setWidth(width);
    }

    public void setLength(double length) {
        super.setLength(length);
        super.setWidth(length);
    }
}

类RectangleDemo是我们的软件系统中的一个组件,它有一个resize方法依赖基类Rectangle,resize方法是RectandleDemo类中的一个方法,用来实现宽度逐渐增长的效果。

public class RectangleDemo {
    
    public static void resize(Rectangle rectangle) {
        while (rectangle.getWidth() <= rectangle.getLength()) {
            rectangle.setWidth(rectangle.getWidth() + 1);
        }
    }

    //打印长方形的长和宽
    public static void printLengthAndWidth(Rectangle rectangle) {
        System.out.println(rectangle.getLength());
        System.out.println(rectangle.getWidth());
    }

    public static void main(String[] args) {
        Rectangle rectangle = new Rectangle();
        rectangle.setLength(20);
        rectangle.setWidth(10);
        resize(rectangle);
        printLengthAndWidth(rectangle);

        System.out.println("============");

        Rectangle rectangle1 = new Square();
        rectangle1.setLength(10);
        resize(rectangle1);
        printLengthAndWidth(rectangle1);
    }
}

image.png

我们运行一下这段代码就会发现

1.假如我们把一个普通长方形作为参数传入resize方法,就会看到长方形宽度逐渐增长的效果,当宽度大于长度,代码就会停止,这种行为的结果符合我们的预期;

2.假如我们再把一个正方形作为参数传入resize方法后,就会看到正方形的宽度和长度都在不断增长,代码会一直运行下去,直至系统产生溢出错误。

3.所以,普通的长方形是适合这段代码的,正方形不适合。我们得出结论:在resize方法中,Rectangle类型的参数是不能被Square类型的参数所代替,如果进行了替换就得不到预期结果。因此,Square类和Rectangle类之间的继承关系违反了里氏代换原则,它们之间的继承关系不成立,正方形不是长方形。

如何改进呢?此时我们需要重新设计他们之间的关系。抽象出来一个四边形接口(Quadrilateral),让Rectangle类和Square类实现Quadrilateral接口

image.png

package com.itheima.principles.demo2.after;

/**
 * @version v1.0
 * @ClassName: Quadrilateral
 * @Description: 四边形接口
 * @Author: xuzhi
 */
public interface Quadrilateral {

    //获取长
    double getLength();

    //获取宽
    double getWidth();
}
package com.itheima.principles.demo2.after;

/**
 * @version v1.0
 * @ClassName: Rectangle
 * @Description: 长方形类
 * @Author: xuzhi
 */
public class Rectangle implements Quadrilateral {

    private double length;
    private double width;

    public void setLength(double length) {
        this.length = length;
    }

    public void setWidth(double width) {
        this.width = width;
    }

    public double getLength() {
        return length;
    }

    public double getWidth() {
        return width;
    }
}
package com.itheima.principles.demo2.after;

/**
 * @version v1.0
 * @ClassName: Square
 * @Description: 正方形
 * @Author: xuzhi
 */
public class Square implements Quadrilateral {

    private double side;

    public double getSide() {
        return side;
    }

    public void setSide(double side) {
        this.side = side;
    }

    public double getLength() {
        return side;
    }

    public double getWidth() {
        return side;
    }
}
package com.itheima.principles.demo2.after;

/**
 * @version v1.0
 * @ClassName: RectangleDemo
 * @Description: TODO(一句话描述该类的功能)
 * @Author: xuzhi
 */
public class RectangleDemo {
    public static void main(String[] args) {
        //创建长方形对象
        Rectangle r = new Rectangle();
        r.setLength(20);
        r.setWidth(10);
        //调用方法进行扩宽操作
        resize(r);

        printLengthAndWidth(r);
    }

    //扩宽的方法
    public static void resize(Rectangle rectangle) {
        //判断宽如果比长小,进行扩宽的操作
        while(rectangle.getWidth() <= rectangle.getLength()) {
            rectangle.setWidth(rectangle.getWidth() + 1);
        }
    }

    //打印长和宽
    public static void printLengthAndWidth(Quadrilateral quadrilateral) {
        System.out.println(quadrilateral.getLength());
        System.out.println(quadrilateral.getWidth());
    }
}

image.png

长方形类和正方形类之间没有了继承关系。resize方法只能扩增长方形类。 里氏替换原则-after

3、 依赖倒转原则

高层模块不应该依赖低层模块,两者都应该依赖其抽象;抽象不应该依赖细节,细节应该依赖抽象。简单的说就是要求对抽象进行编程,不要对实现进行编程,这样就降低了客户与实现模块间的耦合。

下面看一个例子来理解依赖倒转原则

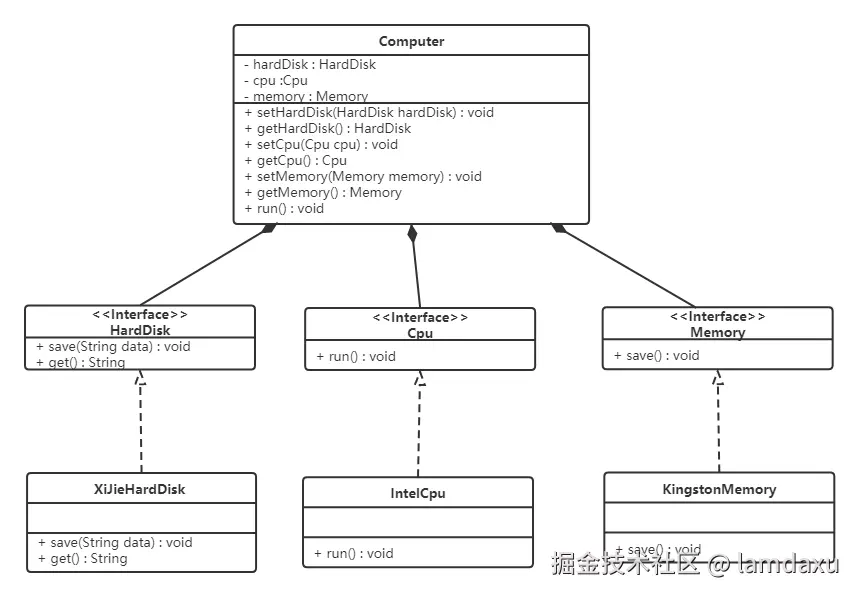
【例】组装电脑 现要组装一台电脑,需要配件cpu,硬盘,内存条。只有这些配置都有了,计算机才能正常的运行。选择cpu有很多选择,如Intel,AMD等,硬盘可以选择希捷,西数等,内存条可以选择金士顿,海盗船等。

image.png

希捷硬盘类(XiJieHardDisk):

public class XiJieHardDisk  {

    public void save(String data) {
        System.out.println("使用希捷硬盘存储数据" + data);
    }

    public String get() {
        System.out.println("使用希捷希捷硬盘取数据");
        return "数据";
    }
}

Intel处理器(IntelCpu):

public class IntelCpu  {

    public void run() {
        System.out.println("使用Intel处理器");
    }
}

金士顿内存条(KingstonMemory):

public class KingstonMemory {

    public void save() {
        System.out.println("使用金士顿作为内存条");
    }
}

电脑(Computer):

public class Computer {

    private XiJieHardDisk hardDisk;
    private IntelCpu cpu;
    private KingstonMemory memory;

    public IntelCpu getCpu() {
        return cpu;
    }

    public void setCpu(IntelCpu cpu) {
        this.cpu = cpu;
    }

    public KingstonMemory getMemory() {
        return memory;
    }

    public void setMemory(KingstonMemory memory) {
        this.memory = memory;
    }

    public XiJieHardDisk getHardDisk() {
        return hardDisk;
    }

    public void setHardDisk(XiJieHardDisk hardDisk) {
        this.hardDisk = hardDisk;
    }

    public void run() {
        System.out.println("计算机工作");
        cpu.run();
        memory.save();
        String data = hardDisk.get();
        System.out.println("从硬盘中获取的数据为:" + data);
    }
}

测试类(TestComputer): 测试类用来组装电脑。

public class TestComputer {
    public static void main(String[] args) {
        Computer computer = new Computer();
        computer.setHardDisk(new XiJieHardDisk());
        computer.setCpu(new IntelCpu());
        computer.setMemory(new KingstonMemory());

        computer.run();
    }
}

image.png

上面代码可以看到已经组装了一台电脑,但是似乎组装的电脑的cpu只能是Intel的,内存条只能是金士顿的,硬盘只能是希捷的,这对用户肯定是不友好的,用户有了机箱肯定是想按照自己的喜好,选择自己喜欢的配件。

根据依赖倒转原则进行改进: 代码我们只需要修改Computer类,让Computer类依赖抽象(各个配件的接口),而不是依赖于各个组件具体的实现类。

image.png

package com.itheima.principles.demo3.after;

/**
 * @version v1.0
 * @ClassName: Cpu
 * @Description: cpu接口
 * @Author: xuzhi
 */
public interface Cpu {
    //运行cpu
    public void run();
}
package com.itheima.principles.demo3.after;

/**
 * @version v1.0
 * @ClassName: HardDisk
 * @Description: 硬盘接口
 * @Author: xuzhi
 */
public interface HardDisk {

    //存储数据
    public void save(String data);

    //获取数据
    public String get();
}
package com.itheima.principles.demo3.after;

/**
 * @version v1.0
 * @ClassName: Memory
 * @Description: 内存条接口
 * @Author: xuzhi
 */
public interface Memory {

    public void save();
}
package com.itheima.principles.demo3.after;

/**
 * @version v1.0
 * @ClassName: IntelCpu
 * @Description: Intel cpu
 * @Author: xuzhi
 */
public class IntelCpu implements Cpu {

    public void run() {
        System.out.println("使用Intel处理器");
    }
}
package com.itheima.principles.demo3.after;

/**
 * @version v1.0
 * @ClassName: KingstonMemory
 * @Description: 金士顿内存条类
 * @Author: xuzhi
 */
public class KingstonMemory implements Memory {

    public void save() {
        System.out.println("使用金士顿内存条");
    }
}
package com.itheima.principles.demo3.after;

/**
 * @version v1.0
 * @ClassName: XiJieHardDisk
 * @Description: 希捷硬盘
 * @Author: xuzhi
 */
public class XiJieHardDisk implements HardDisk {

    //存储数据的方法
    public void save(String data) {
        System.out.println("使用希捷硬盘存储数据为:" + data);
    }

    //获取数据的方法
    public String get() {
        System.out.println("使用希捷希捷硬盘取数据");
        return "数据";
    }
}
package com.itheima.principles.demo3.after;

/**
 * @version v1.0
 * @ClassName: Computer
 * @Description: TODO(一句话描述该类的功能)
 * @Author: xuzhi
 */
public class Computer {

    private HardDisk hardDisk;
    private Cpu cpu;
    private Memory memory;

    public HardDisk getHardDisk() {
        return hardDisk;
    }

    public void setHardDisk(HardDisk hardDisk) {
        this.hardDisk = hardDisk;
    }

    public Cpu getCpu() {
        return cpu;
    }

    public void setCpu(Cpu cpu) {
        this.cpu = cpu;
    }

    public Memory getMemory() {
        return memory;
    }

    public void setMemory(Memory memory) {
        this.memory = memory;
    }

    //运行计算机
    public void run() {
        System.out.println("运行计算机");
        String data = hardDisk.get();
        System.out.println("从硬盘上获取的数据是:" + data);
        cpu.run();
        memory.save();
    }
}
package com.itheima.principles.demo3.after;

/**
 * @version v1.0
 * @ClassName: ComputerDemo
 * @Description: TODO(一句话描述该类的功能)
 * @Author: xuzhi
 */
public class ComputerDemo {
    public static void main(String[] args) {

        //创建计算机的组件对象
        HardDisk hardDisk = new XiJieHardDisk();
        Cpu cpu = new IntelCpu();
        Memory memory = new KingstonMemory();

        //创建计算机对象
        Computer c = new Computer();
        //组装计算机
        c.setCpu(cpu);
        c.setHardDisk(hardDisk);
        c.setMemory(memory);

        //运行计算机
        c.run();
    }
}

image.png

4、 接口隔离原则

客户端不应该被迫依赖于它不使用的方法;一个类对另一个类的依赖应该建立在最小的接口上。

下面看一个例子来理解接口隔离原则

【例】安全门案例

我们需要创建一个黑马品牌的安全门,该安全门具有防火、防水、防盗的功能。可以将防火,防水,防盗功能提取成一个接口,形成一套规范。类图如下:

image.png

package com.itheima.principles.demo4.before;

/**
 * @version v1.0
 * @ClassName: SafetyDoor
 * @Description: 安全门接口
 * @Author: xuzhi
 */
public interface SafetyDoor {

    //防盗
    void antiTheft();

    //防火
    void fireProof();

    //防水
    void waterProof();
}
package com.itheima.principles.demo4.before;

/**
 * @version v1.0
 * @ClassName: HeimaSafetyDoor
 * @Description: 黑马品牌的安全门
 * @Author: xuzhi
 */
public class HeimaSafetyDoor implements SafetyDoor {
    public void antiTheft() {
        System.out.println("防盗");
    }

    public void fireProof() {
        System.out.println("防火");
    }

    public void waterProof() {
        System.out.println("防水");
    }
}
package com.itheima.principles.demo4.before;

/**
 * @version v1.0
 * @ClassName: Client
 * @Description: TODO(一句话描述该类的功能)
 * @Author: xuzhi
 */
public class Client {
    public static void main(String[] args) {
        HeimaSafetyDoor door = new HeimaSafetyDoor();
        door.antiTheft();
        door.fireProof();
        door.waterProof();
    }
}

image.png

上面的设计我们发现了它存在的问题,黑马品牌的安全门具有防盗,防水,防火的功能。现在如果我们还需要再创建一个传智品牌的安全门,而该安全门只具有防盗、防水功能呢?很显然如果实现SafetyDoor接口就违背了接口隔离原则,那么我们如何进行修改呢?看如下类图:

image.png

package com.itheima.principles.demo4.after;

/**
 * @version v1.0
 * @ClassName: AntiTheft
 * @Description: 防盗接口
 * @Author: xuzhi
 */
public interface AntiTheft {
    void antiTheft();
}
package com.itheima.principles.demo4.after;

/**
 * @version v1.0
 * @ClassName: Fireproof
 * @Description: 防火接口
 * @Author: xuzhi
 */
public interface Fireproof {
    void fireproof();
}
package com.itheima.principles.demo4.after;

/**
 * @version v1.0
 * @ClassName: Waterproof
 * @Description: 防水接口
 * @Author: xuzhi
 */
public interface Waterproof {
    void waterproof();
}
package com.itheima.principles.demo4.after;

/**
 * @version v1.0
 * @ClassName: HeiMaSafetyDoor
 * @Description: TODO(一句话描述该类的功能)
 * @Author: xuzhi
 */
public class HeiMaSafetyDoor implements AntiTheft,Fireproof,Waterproof {
    public void antiTheft() {
        System.out.println("防盗");
    }

    public void fireproof() {
        System.out.println("防火");
    }

    public void waterproof() {
        System.out.println("防水");
    }
}
package com.itheima.principles.demo4.after;

/**
 * @version v1.0
 * @ClassName: ItcastSafetyDoor
 * @Description: 传智安全门
 * @Author: xuzhi
 */
public class ItcastSafetyDoor implements AntiTheft,Fireproof {
    public void antiTheft() {
        System.out.println("防盗");
    }

    public void fireproof() {
        System.out.println("防火");
    }
}
package com.itheima.principles.demo4.after;

import com.itheima.principles.demo4.before.HeimaSafetyDoor;

/**
 * @version v1.0
 * @ClassName: Client
 * @Description: TODO(一句话描述该类的功能)
 * @Author: xuzhi
 */
public class Client {
    public static void main(String[] args) {
        //创建黑马安全门对象
        HeimaSafetyDoor door = new HeimaSafetyDoor();
        //调用功能
        door.antiTheft();
        door.fireProof();
        door.waterProof();

        System.out.println("============");
        //创建传智安全门对象
        ItcastSafetyDoor door1 = new ItcastSafetyDoor();
        //调用功能
        door1.antiTheft();
        door1.fireproof();
    }
}

image.png

5、迪米特法则(外包/中介原则)

迪米特法则又叫最少知识原则。

只和你的直接朋友交谈,不跟“陌生人”说话(Talk only to your immediate friends and not to strangers)。

其含义是:如果两个软件实体无须直接通信,那么就不应当发生直接的相互调用,可以通过第三方转发该调用。其目的是降低类之间的耦合度,提高模块的相对独立性。 迪米特法则中的“朋友”是指:当前对象本身、当前对象的成员对象、当前对象所创建的对象、当前对象的方法参数等,这些对象同当前对象存在关联、聚合或组合关系,可以直接访问这些对象的方法。

下面看一个例子来理解迪米特法则

【例】明星与经纪人的关系实例

明星由于全身心投入艺术,所以许多日常事务由经纪人负责处理,如和粉丝的见面会,和媒体公司的业务洽淡等。这里的经纪人是明星的朋友,而粉丝和媒体公司是陌生人,所以适合使用迪米特法则。

image.png

package com.itheima.principles.demo5;

/**
 * @version v1.0
 * @ClassName: Star
 * @Description: 明星类
 * @Author: xuzhi
 */
public class Star {
    private String name;

    public Star(String name) {
        this.name = name;
    }

    public String getName() {
        return name;
    }
}
package com.itheima.principles.demo5;

/**
 * @version v1.0
 * @ClassName: Fans
 * @Description: 粉丝类
 * @Author: xuzhi
 */
public class Fans {

    private String name;

    public String getName() {
        return name;
    }

    public Fans(String name) {
        this.name = name;
    }
}
package com.itheima.principles.demo5;

/**
 * @version v1.0
 * @ClassName: Company
 * @Description: 媒体公司类
 * @Author: xuzhi
 */
public class Company {
    private String name;

    public String getName() {
        return name;
    }

    public Company(String name) {
        this.name = name;
    }
}
package com.itheima.principles.demo5;

/**
 * @version v1.0
 * @ClassName: Agent
 * @Description: 经纪人类
 * @Author: xuzhi
 */
public class Agent {

    private Star star;
    private Fans fans;
    private Company company;

    public void setStar(Star star) {
        this.star = star;
    }

    public void setFans(Fans fans) {
        this.fans = fans;
    }

    public void setCompany(Company company) {
        this.company = company;
    }

    //和粉丝见面的方法
    public void meeting() {
        System.out.println(star.getName() + "和粉丝" + fans.getName() + "见面");
    }

    //和媒体公司洽谈的方法
    public void business() {
        System.out.println(star.getName() + "和" + company.getName() + "洽谈");
    }
}

package com.itheima.principles.demo5;

/**
 * @version v1.0
 * @ClassName: Client
 * @Description: TODO(一句话描述该类的功能)
 * @Author: xuzhi
 */
public class Client {
    public static void main(String[] args) {
        //创建经纪人类
        Agent agent = new Agent();
        //创建明星对象
        Star star = new Star("林青霞");
        agent.setStar(star);
        //创建粉丝对象
        Fans fans = new Fans("李四");
        agent.setFans(fans);
        //创建媒体公司对象
        Company company = new Company("黑马媒体公司");
        agent.setCompany(company);

        agent.meeting();//和粉丝见面
        agent.business();//和媒体公司洽谈业务
    }
}

image.png

6、合成复用原则

合成复用原则是指:尽量先使用组合或者聚合等关联关系来实现,其次才考虑使用继承关系来实现。

通常类的复用分为继承复用和合成复用两种。

继承复用虽然有简单和易实现的优点,但它也存在以下缺点:

1.继承复用破坏了类的封装性。因为继承会将父类的实现细节暴露给子类,父类对子类是透明的,所以这种复用又称为“白箱”复用。

2.子类与父类的耦合度高。父类的实现的任何改变都会导致子类的实现发生变化,这不利于类的扩展与维护。

3.它限制了复用的灵活性。从父类继承而来的实现是静态的,在编译时已经定义,所以在运行时不可能发生变化。

采用组合或聚合复用时,可以将已有对象纳入新对象中,使之成为新对象的一部分,新对象可以调用已有对象的功能,它有以下优点:

1.它维持了类的封装性。因为成分对象的内部细节是新对象看不见的,所以这种复用又称为“黑箱”复用。

2.对象间的耦合度低。可以在类的成员位置声明抽象。

3.复用的灵活性高。这种复用可以在运行时动态进行,新对象可以动态地引用与成分对象类型相同的对象。

下面看一个例子来理解合成复用原则

【例】汽车分类管理程序 汽车按“动力源”划分可分为汽油汽车、电动汽车等;按“颜色”划分可分为白色汽车、黑色汽车和红色汽车等。如果同时考虑这两种分类,其组合就很多。类图如下:

image.png

从上面类图我们可以看到使用继承复用产生了很多子类,如果现在又有新的动力源或者新的颜色的话,就需要再定义新的类。我们试着将继承复用改为聚合复用看一下。

image.png