Manus 火到国外?网友实测惊呆!00 后博士生 0 天复刻霸榜开源第一

757 阅读12分钟

【新智元导读】Manus 居然成功火到国外了,内销转出口了?今天开始,在 X 和 Reddit 上的外国网友中,Manus 的讨论声量开始变大了!拿到邀请码的歪果网友实测后赞叹:Manus 太好用了。而各种开源复现项目也如雨后春笋一般冒出,人气持续爆棚。

非常意外的,Manus 本尊和它的开源复现在国外开始火了!

首先,越来越多的外国网友开始注意到了 Manus,并且大赞它是「全球首个类似 AGI 的全自主 AI 智能体」,已经快要摘下人工智能的圣杯 AGI 了。

所以,中国的 AI 产品这是成功「内销转出口」了?

另外,OpenManus 和 OWL 等项目,更是在国外获得一众开发者的赞赏。

其中,OWL 更是以 58.18 的成绩,拿下了 GAIA 基准的开源第一!

左右滑动查看

现在的开发者社区中,Manus 的开源替代方案已经如雨后春笋般冒出,除了 star 数很高、人气暴涨的 OpenManus 和 OWL 之外,还出现了 autoMate、Deep Research、Open Deep Research 等平替。

上下滑动查看

亲身体验过的开发者对此这样评价:大部分开源平替都是偏向 Deep Research,但 Manus 一句话就出代码和原型的能力,确实没有那么容易达到。

被质疑没有任何技术创新,只是套壳套得好的 Manus,竟然开始在海外掀起声浪,莫非的确有击穿海内外普通用户心理的独特之处?

让我们来仔细看看。

歪果仁惊叹:Manus 也太好用了吧

此前,Manus 之所以被诟病为营销成分居多,就是因为跟 ChatGPT、DeepSeek 的爆红途径截然相反——在国内自媒体掀起声浪的时候,海外开发者社区和技术网站上一片寂静。

但就在今天,显然 Manus 已经渐有了走出国门的趋势,在海外大 V 和网友们那里传播开了!

在 Reddit 上的 singularity 社区,网友们开始热烈讨论起了 Manus,并且拉踩了一把月费 20000 刀的 OpenAI 智能体。

TheRundownAI 创始人 Rowan Cheung,就给海外网友们介绍了这款「在中国疯狂病毒式传播」的 AI 智能体。

甚至他给出了这样的评价——「中国的高光时刻到来了」!并且认为只需一段时间,Manus 就会进入美国市场。

事件起因,是 TheRundownAI 上有一些用户热烈讨论 Manus,于是 Rowan Cheung 在官方通讯中进行了报道。

不久后,他就收到了 Manus 联创发来的邀请码,并展开了亲测。

首先,他让 Manus 创建了一份关于自己的传记,并且基于这份传记部署了一个网站。

Rowan Cheung 表示,看到 Manus 在自己的社交渠道浏览文章、部署网站,简直「疯狂的令人深刻」。

最终,Manus 的信息一直截止到今天的更新,并且完全准确!

然后,他决定测试一些更实用的的东西,比如旧金山最受欢迎的租房地点,需要满足低犯罪率、大量 AI 活动、高密度的充满抱负的年轻企业家。

Manus 给出了一份详细完整的报告,包含了 4 个非常准确的选择。

最后,他测试了一下 Manus 在执行非常长的研究任务时的表现。

为此,他要求 Manus 创建一门关于 AI 内容创作的完整课程。

整个过程中,Manus 耗费了 2 个小时,但制作出的课程令人印象深刻,包括工具、用例,甚至还有提示示例。

总之,看起来 Rowan Cheung 对 Manus 的表现十分满意。

已经拿到邀请码实测过的歪果网友表示,自己非常喜欢 Manus,唯一的缺点就是慢。

目前,还无法看出海外社区的这波讨论是自来水,还是一种很新形式的 PR。

对于 Manus 的走红,不少业内人士的评价都是:并没有工程难度和实现难度,练剑少年可以批发,不久后将满大街都是「屠龙剑」。

为了更好的理解 Manus 的原理,接下来就让我们跟着 OpenManus 项目的一作梁新兵,来分析一下它的算法实现。

作为一个多智能体系统,Manus 首先会使用 PlanningTool 做规划,形成一个包含多个任务的线性结构的计划,然后顺序执行每一个任务并动态分配给相应的 Agent。在执行每个任务时,Agent 会以 ReAct 循环的形式调用工具来完成每一个任务。

**1. 规划能力:**Manus 将 PlanningTool 规划工具引入多智能体框架。

这一趴十分重要。举例来说,Claude 3.7 Sonnet 将 SWEBench 上的解决率从之前的 49% 提升到了 70%。其中,一部分提升来源于模型本身,而另一部分就来源于规划了。

**2. 工具使用能力(猜测):**Manus 应该是 Claude 加上其他一些经过后训练的模型。并通过在工程上的优化,来增强它在不同场景下的工具使用能力。

总之,Manus 在工程上的实现还是非常出色的,但技术层面上似乎并没有护城河。

00 后博士生 0 天复刻,霸榜开源第一

正如上文提到的,来自 CAMEL AI 的开源项目 OWL(Optimized Workforce Learning),在 GAIA 认证榜单中一举斩获了开源第一的优异成绩。超过了 Hugging Face Open DeepResearch 的 55.15%。

以下视频来源于CAMEL AI 视频详情

据团队介绍,其实在 3 月 3 日的时候,就已经取得了 GAIA 上开源最好的性能。

目前,由于时间的原因,项目还不是满血版。但在一波迭代之后,还是有信心刷爆 Manus 的!

项目地址:github.com/camel-ai/ow…

根据网友 AIGCLINK 的分析,OWL 把 Manus 的核心工作流拆成了 6 步:

  1. 启动一个 Ubuntu 容器(Agent 远程工位就位)
  2. 知识召回(把之前学过的内容捡起来用)
  3. 连接数据源(数据库、网盘、云存储全覆盖)
  4. 把数据挂载到 Ubuntu(Agent 的搬砖时刻)
  5. 自动生成 todo.md/(规划任务 + 写待办清单)
  6. Ubuntu 工具链 + 外接工具组合拳,执行全流程任务

所有 Manus 里智能体用到的操作,OWL 也会配齐。

核心机制 Workforce

OWL 的核心是一个多个 AI 智能体协同工作解决任务的系统,目前还在调试中,其完整版将是一个可优化的、可递归的、动态多智能体合作机制。

通过使用 Workforce,用户可以快速设置具有自定义配置的多 AI 智能体任务解决系统。

下图展示了一个简单示例的工作流程:

· 架构

Workforce 遵循层级架构。一个 Workforce 可以由多个工作节点组成,每个工作节点将包含一个或多个 AI 智能体作为工作者。

其中,工作节点由 Workforce 内的协调者 AI 智能体管理,协调者 AI 智能体将根据工作节点的描述及其工具集向工作节点分配任务。

除了协调者 AI 智能体外,Workforce 内部还有一个任务规划者 AI 智能体。任务规划者 AI 智能体负责分解和组合任务,使 Workforce 能够逐步解决任务。

· 通信机制

Workforce 内部的通信基于任务传递通道。

在初始化后,就会创建一个由所有节点共享的通道。任务将被发布到这个通道中,每个工作节点会监听该通道,接受从通道中分配给它的任务并解决。

当任务被解决后,工作节点会将结果发布回通道,结果将作为其他任务的「依赖项」存在于通道中,并由所有工作节点共享。

通过这种机制,Workforce 能够以协作和高效的方式解决任务。

· 故障处理

Workforce 设有故障处理机制。当任务失败时,协调者 AI 智能体将采取行动来修复它。这些行动可以是将任务分解为更小的任务并重新分配,或者创建一个能够完成该任务的新工作者。

目前,协调者会根据任务已被分解的次数来做出决策。如果任务已经被分解超过一定次数,协调者将采取创建新工作者的行动;如果没有,协调者将简单地采取分解行动。

有一些任务可能无法由 AI 智能体解决。在这种情况下,为了防止 Workforce 陷入无限的 AI 智能体创建循环,如果一个任务已经失败了一定次数(默认为 3 次),Workforce 将被暂停。

曾提出首个 ChatGPT 多智能体框架

团队表示,距离自己提出全球首个 ChatGPT Multi-agent 框架思想,已经将近两年了。

看到 Monica 团队把 Multi-agent 技术落地成产品非常惊喜。Manus 系统设计其实非常巧妙,特别通过文件系统来实现 Context 管理和持久化、使用 Ubuntu 虚拟机的命令行来实现灵活的工具使用,是非常值得学习的工程思路。

对此,团队正在开源复现中。

除了 Web 和命令行的操控之外,团队今后还将实现电脑、手机、机器人、车载等各种跨平台的操控。到了那时,才是真正的赛博 workforce!

原因是,OS 端 Agent 有一个巨大的优势——比较容易拿到可验证的奖励信号。也就是说,未来可以通过强化学习训得飞起。

也许在一年内,我们就会看到 DeepSeek R1 Zero 这样的「啊哈时刻」出现在 OS / Web Agent 领域。

团队介绍

OWL 项目第一作者胡梦康,是香港大学攻读博士学位,师从罗平教授。他在 ICLR、COLING 和 KDD 等顶会发表了多篇一作论文,在 AI 研究的前沿战场稳扎稳打。如果 AI 研究是一场解谜游戏,那胡梦康无疑是那个总能找到最优解的玩家。

OWL 项目共同第一作者周宇航,虽然还在哈工大读大四,但已在 AI 研究的道路上跑出了自己的加速度。在校期间专业排名第一,曾获国家奖学金、省三好学生等多项荣誉,保研至复旦大学攻读硕士学位。

CAMEL-AI.org 社区的创始人李国豪,在带领社区寻找智能体的 Scaling Laws,他是人工智能研究员和开源贡献者,致力于构建能够感知、学习、沟通、推理和行动的智能体。

他的主要研究兴趣包括自主智能体、图形机器学习、计算机视觉和具身人工智能。他在国际顶级会议和期刊上发表了相关论文,如 ICML、NeurIPS、ICLR、ICCV、CVPR、RSS、3DV 和 TPAMI。

李国豪曾在英国牛津大学与 Philip Torr 教授合作担任博士后研究员。他在沙特阿拉伯的阿卜杜拉国王科技大学(KAUST)获得计算机科学博士学位,导师为 Bernard Ghanem 教授。

在攻读博士学位期间,他创立了 DeepGCNs.org,致力于研究 GNNs 的 Scaling Laws,他有幸在英特尔 ISL 与 Vladlen Koltun 博士和 Matthias Müller 博士合作,担任研究实习生,并访问了 ETH 苏黎世的计算机视觉实验室(CVL)作为访问研究员。

此外,他还作为早期成员在硅谷创业公司 Kumo AI 和 PyG.org 与斯坦福 Jure Leskovec 教授和 Matthias Fey 博士进行合作研究。

Wendong Fan, Qianshuo Ye, Zeyu Zhang, Xukun Liu, Zhaoxuan Jin 对该项目亦有贡献。

这个团队,不仅有理论的深度,还有趣的灵魂, AI 研究的世界里,一起探索最前沿的智能边界。

开源复现 Manus 项目,人气爆棚

同样,OpenManus 也是当前人气最高的复现项目之一——只用了一天时间便斩获了 13k+ stars。

它由来自 MetaGPT 团队的梁新兵、向劲宇、于兆洋、张佳钇这四位 00 后,用 3 个小时打造,故事线上要素拉满。

项目地址:github.com/mannaandpoe…

MetaGPT 团队的 OpenManus 火到什么程度呢,连冒充的账户都冒出来了,逼得项目作者赶紧上线辟谣。

OpenManus 的工作流如下:

首先,OpenManus 在接收到用户需求后,会使用 PlanningTool 形成一个包含多个任务的线性结构的计划,写入至一个 plan 的 markdowns 文件中去。

然后,OpenManus 会去查看这个 Plan,并从中依次取出每个任务。

在执行任务时,OpenManus 会将该任务分配给最适合处理该任务的 Agent,它们分别装备了不同的工具集,在处理不同任务时,有不同的优势。

需要注意的是,Agent 分配是在执行每个任务时临时被分配的。这种动态分配的方式让系统更灵活,能够根据任务的具体需求和上下文选择最合适的 Agent。

目前,团队使用正则匹配对 Agent 进行任务的分配,如果没匹配到,则使用默认配置的 Agent 去执行任务。

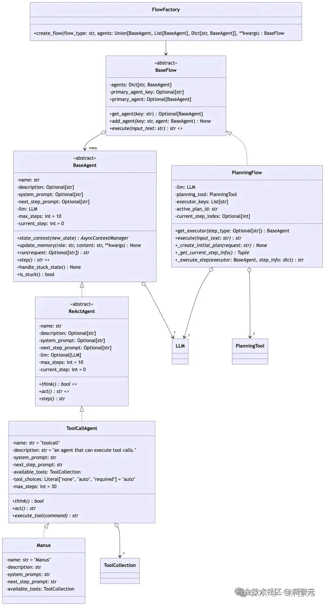
以下是由 LLM 为 OpenManus 生成的类图和流程图:

类图

流程图

对此,开发者的真实体感是:虽然只是普通的 ReAct 模式的 Agent,但是因为代码写得太好了,非常值得学习。

这也说明了,哪怕是 LLM 时代,Cursor 等依然非常好用,好的工程能力实在太重要了。

参考资料:

x.com/rowancheung…

www.zhihu.com/question/14…

www.zhihu.com/question/14…

www.zhihu.com/question/14…