10分钟打造个人专属知识库,在线离线双版本灵活切换,可支持满血版DeepSeek(附Deepseek学习资料)

292 阅读3分钟

前些年个人没有太多写笔记的习惯,原因只有一个,写多了自己都会忘记写过啥,遇到问题的时候还不如直接搜索来得快。不过现在随着AI的发展,这已经不是什么问题了。

使用DeepSeek搭建一套专属个人的在线&离线的随身知识库,好处多多,好玩多多。

优势:

  • 知识库内容可以自行投喂
  • 生成内容更贴合自己需要
  • 离线数据安全可靠

Deepseek学习资料领取方式见文末~

Snipaste_2025-03-08_21-11-34.png

一、使用工具

  • 在线版:

    • Cherry Studio
    • DeepSeek模型
    • BGE-M3模型
  • 离线版:

    • Cherry Studio
    • Ollama
    • Deepseek模型
    • BGE-M3模型

二、在线知识库搭建

1、Cherry Stuido安装

前往官网下载安装程序进行安装,官网地址:cherry-ai.com/

image.png

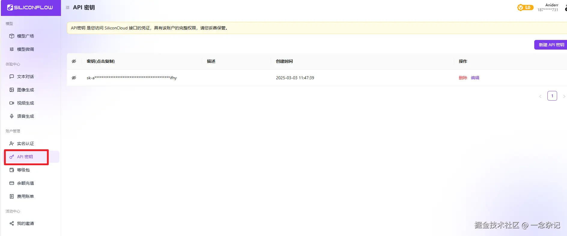
2、注册硅基流动

在官网注册登录后,可以获取到你的专属API KEY,官网地址:cloud.siliconflow.cn/models

image2.png

3、配置Cherry Studio

将第二步生成的api key配置到cherry studio中,并且添加对应的模型程序,支持后续的聊天以及知识库使用。

image3.png

4、默认AI助手配置

如果你有设置多个助手,可以通过以下步骤进行配置默认助手。这里也是可以指定你在线知识库或者离线知识库作为默认助手的地方。

image4.png

5、使用助手

配置好助手后,在Cherry Studio主页,可以选择你的助手,进行聊天了,同样支持深度思考、模型选择、知识库选择、上传附件等等。

image5.png

6、配置知识库

在Cherry Studio主页左侧,进入知识库设置界面,可以将你要投喂的内容传递给助手进行学习训练。

image6.png

可以设置一下知识库的文档分段数量,数量越多可带的内容就越多。

image7.png

7、使用知识库

配置好知识库之后,只需要在会话窗口选择对应的知识库就可以使用知识库了。

image8.png

三、离线知识库搭建

离线知识库主要还是利用本地私有化部署的DeepSeek实现,具体本地DeepSeek私有化部署可以查看我之前的文章: juejin.cn/post/746885…

目前的主要区别有两点:

  • 不使用Dify,使用Cherry Studio
  • 新增BGE-M3模型使用

1、Bge-M3模型安装

使用以下命令在本地安装Bge-M3模型:

ollama pull bge-m3

2、Cherry Studio使用本地DeepSeek

使用本地DeepSeek我是通过本地的Ollama服务进行的,因此在模型服务中不再选择硅基流动了,而是选择Ollama,在Ollama的API地址中输入本地的ollama服务地址,不要使用默认的localhost,这一点我在DeepSeek本地私有化部署文章中也有提到原因。

image9.png

至此离线版的知识库差异化配置就结束了,其余知识库配置、使用等方式和在线版没有区别。而至于能使用多大的模型,就取决于个人设备情况了。我的电脑整体来看7b响应速度波动就比较大了。

image10.png

四、说在后面

不论你是使用在线的,还是离线的模式进行搭建,个人认为知识库的搭建是非常有必要的,毕竟工作生活过程中我们有太多的知识和经验是值得我们去记录的,而AI知识库的诞生无疑是对我们知识的另一种存储、整理,使我们能够更加高效的利用这些知识,所以宝子们,你确定不冲一冲~

⏬ DeepS学习资料领取方式

本文首发于个公众号【一念杂记】,资料领取:mp.weixin.qq.com/s/JTGLfrdRK…

各位平时都是怎么记录、整理笔记的呢?欢迎留言交流~