浅析VoIP原理

279 阅读15分钟

P2P技术的发展,产生了各种网络共享下载的应用,如Napster、Gnutella;音视频编码算法的进步、硬件性能的提升以及移动互联网的发展,在我们身边诞生出形形色色的网络应用,如网络电话、网络会议、网络直播等,同时也带来了各种商业上的成功。

  • Skype 2003年诞生的一款即时通信应用软件,可通过互联网进行语音和视频通话,2011年微软85亿美元收购。
  • FaceTime 2010年苹果公司的一种视频通话应用软件,采用多种开放协议,ACC与H.264的音视频编码。
  • WebRTC 2011年Google发起的开源实时通讯解决方案,支持浏览器集成。

作为互联网从业的研发人员,我们有必要了解一下,这一切是怎么发生的,其内部是如何实现的。

网络

因为互联网的快速发展,联网设备数量远超设计者的最初设想,整个IPv4的地址范围不够用,因此引入了NAT技术。NAT(Net Address Translate)网络地址转换,简单来说就是在路由层记录私有网络和公有网络的IP映射关系,并进行IP数据包的修改,实现了公网IP复用的技术。

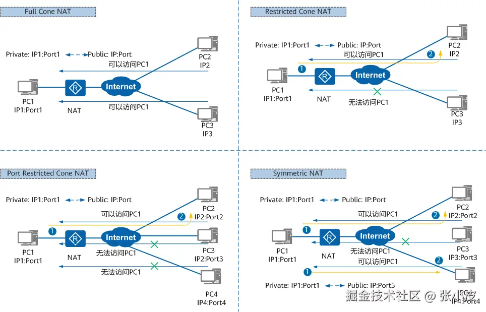
根据路由器对私网IP端口到公网IP端口的映射方式,RFC3489中将NAT分为四种类型

  • Full Cone NAT(全锥型),同一内部IP端口发出的请求,被映射到相同的外部IP端口;任何外部主机通过向映射的地址发送报文,实现与内部主机通信。
  • Restricted Cone NAT(受限锥型),发出同上;当且仅当内部主机之前向公网主机发送过报文,公网主机才能与其通信。
  • Port Restricted Cone NAT(端口受限锥型)发出同上;限制条件包括端口。
  • Symmetric NAT(对称型)所有内部IP端口向特定目的IP端口发出的请求,都被映射成同一个IP和端口。只有接收到数据的公网主机才能反向与内部主机通信。

类型检测

要检测当前主机所在的NAT类型,需要在云端部署一个服务,包含两个IP和端口

  • 客户端向服务器发送请求,服务器将观察到的地址响应给客户端
  • 如果响应中的地址与发送地址一致,说明客户端在公网,没有NAT。

  • 客户端向服务端第二个IP地址再发送一个请求
  • 如果两次响应中的公网地址不一致,说明是对称型

  • 客户端向服务器第一个IP地址发送请求,服务端用另一个IP地址返回
  • 如果可以收到,说明是全锥型

  • 客户端向服务器再发送一个请求,服务器用同一IP的第二个端口响应
  • 如果可以收到,说明是受限锥型;否则为端口受限锥型。

NAT穿透

NAT技术解决了IPv4不够用的问题,同时也导致TCP/IP通信困难,外部主机无法主动与内部主机通信,所有服务不得不采用C/S架构,导致高额的带宽成本。为了节约网络带宽成本,将客户端也作为资源提供方减少对服务的访问,因此产生了P2P技术。即Peer-to-Peer,点对点技术,其中最关键的技术之一,就是NAT设备穿透,俗称打洞。

反向链接

通信双方只有一个节点位于NAT中

  • A请求B时,可以直接发起
  • B请求A时,通过S转发给A一个连接请求,A再发起请求

简单场景

双方位于同一个NAT设备之后

  • A与B分别与S建立连接,S记录下双方的内网信息,以及自己观察到的公网信息;
  • A向S发起连接B的请求;S分别向双方发送对方的公网和内网地址;
  • A和B收到信息后,同时向对方发起连接;推荐优先使用内网地址,直接通过交换机通信,速度快。也可以使用公网地址,需要网关支持Hairpin技术。

普遍场景

双方位于不同的NAT设备之后

  • A与B分别与S建立连接,S记录下双方的内网信息,以及自己观察到的公网信息;
  • A向S发起连接B的请求;S分别向双方发送对方的公网和内网地址;
  • A和B的同时使用对方的公网地址发送数据包

双方为锥型

  • A向B发送打洞包建立映射
  • B向A发送打洞包建立映射
  • 打洞成功

对称型和普通锥形(全锥型、受限锥型)

  • A使用PA2向B发送打洞包,建立映射
  • B使用PB1向PA1发送打洞包,建立映射
  • B通过PB1收到A的打洞包,根据对方的NAT类型,后续使用PA2与A连接
  • 打洞成功

对称型和端口受限型

  • 流程同上
  • 由于端口受限,B无法在PB1上接收PA2发来的打洞包
  • 打洞失败

双方都是对称型

  • 场景更严格,原理同上,无法打洞
1. Full Cone
2. Restricted Cone
3. Port Restricted Cone
4. Symmetric

若两端的NAT类型序号之和<=6,可以穿透;否则不可穿透。

典型场景

双方位于多层NAT设备之后,上层设备由网络提供商(ISP)提供,下层是家用路由器。

这里,只有服务器S和NAT C拥有真正的公网地址,而NAT A和B的公网地址实际为ISP设定的“伪公网”地址。由于S无法观察到这些“伪公网”地址,所以A和B无法通过NAT A直接与NAT B连接,即使通过特殊手段可以拿到也不建议使用,因为极易造成地址域重复冲突。A和B只能通过NAT C进行打洞转发。

STUN服务

  • RFC3489 - Simple Traversal of UDP Through NAT
  • RFC5389 / RFC8489 / RFC5780 - Session Traversal Utilities for NAT

上述NAT穿透的S就是STUN服务,它允许客户端发现与公网之间的NAT类型,以及NAT给其分配的公网地址和端口,默认端口为3478。

测试一下

$ stunclient stun1.l.google.com
Binding test: success
Local address: 10.4.39.11:59092
Mapped address: 139.177.225.224:59092

TURN服务

RFC5766 - Traversal Using Relays around NAT:STUN的中继扩展

通过STUN服务,A和B可以发现对方,但因为NAT类型或防火墙的原因不一定能够连接成功,这时就需要引入TURN服务。在云端假设一台中继服务,它负责双方数据的转发。当他们进入到同一个房间之后,TURN就会对房间里的所有人进行转发。

  • 反射地址 Server-Reflexive Transport Address,即NAT分配的公网地址
  • 中继地址 Relayed Transport Address,即TURN服务为客户端分配的代理地址

分配事务

客户端向中继服务发送一个Allocate请求,服务器为客户端分配一个公网的中继地址。 客户端定时向服务发送Refresh请求,用于保活。

  TURN                                 TURN           Peer          Peer
  client                               server          A             B
    |-- Allocate request --------------->|             |             |
    |                                    |             |             |
    |<--------------- Allocate failure --|             |             |
    |                 (401 Unauthorized) |             |             |
    |                                    |             |             |
    |-- Allocate request --------------->|             |             |
    |                                    |             |             |
    |<---------- Allocate success resp --|             |             |
    |            (192.0.2.15:50000)      |             |             |
    //                                   //            //            //
    |                                    |             |             |
    |-- Refresh request ---------------->|             |             |
    |                                    |             |             |
    |<----------- Refresh success resp --|             |             |
    |                                    |             |             |

发送数据

开启中继地址后,客户端首先完成鉴权,检查是否有发送权限,之后就可以发送数据了。 客户端使用Send信令发送数据到服务端,服务端接收解包后,将内容数据转发给对端。Send数据包包含

  • XOR-PEER-ADDRESS 对端地址(对方的公网地址)
  • DATA 内容数据

为了避免攻击,使用Send/Data发送数据前需要完成许可验证,否则数据包将被丢弃

  TURN                                 TURN           Peer          Peer
  client                               server          A             B
    |                                    |             |             |
    |-- CreatePermission req (Peer A) -->|             |             |
    |<-- CreatePermission success resp --|             |             |
    |                                    |             |             |
    |--- Send ind (Peer A)-------------->|             |             |
    |                                    |=== data ===>|             |
    |                                    |             |             |
    |                                    |<== data ====|             |
    |<-------------- Data ind (Peer A) --|             |             |
    |                                    |             |             |
    |                                    |             |             |
    |--- Send ind (Peer B)-------------->|             |             |
    |                                    | dropped     |             |
    |                                    |             |             |
    |                                    |<== data ==================|
    |                            dropped |             |             |
    |                                    |             |             |

当传输数据量非常大时(比如流媒体)每个数据包都包含30多个字节头对带宽影响很大。这是可以通过ChannelBind命令创建一个Channel,之后使用一个仅包含Channel Id的4字节头部。信道号可用范围为0x4000-0x7FFF,一共可以有16838个。

  TURN                                 TURN           Peer          Peer
  client                               server          A             B
    |                                    |             |             |
    |-- ChannelBind req ---------------->|             |             |
    | (Peer A to 0x4001)                 |             |             |
    |                                    |             |             |
    |<---------- ChannelBind succ resp --|             |             |
    |                                    |             |             |
    |-- [0x4001] data ------------------>|             |             |
    |                                    |=== data ===>|             |
    |                                    |             |             |
    |                                    |<== data ====|             |
    |<------------------ [0x4001] data --|             |             |
    |                                    |             |             |
    |--- Send ind (Peer A)-------------->|             |             |
    |                                    |=== data ===>|             |
    |                                    |             |             |
    |                                    |<== data ====|             |
    |<------------------ [0x4001] data --|             |             |
    |                                    |             |             |

ICE框架

Interactive Connectivity Establishment 互动式连接建立,它不是一种协议,而是一个框架,整合了STUN和TURN,使各种穿透技术实现统一。通过收集所有通路,将所有的连接可能性都罗列出来,根据优先级算法排序后找到一条最优路径。

  • 通过STUN绑定,客户端拿到它的地址信息
  • 通过TURN服务Allocate一个中继地址,用于接收数据
  • 发起方通过信令主机将自己的媒体、网络等基本信息使用SDP(会话描述协议)发送给被调用方
  • 被调用方接收到连接请求后回应一个Answer请求,完成数据交换
  • 通过ICE框架,首先尝试P2P连接,一个端口或者某个网卡不通时,选其他的。如果都通,选择性能最好的。
  • 如果P2P不通则使用TURN中转,并且支持多节点选择,若上海的节点不通,就用东京的节点。

ICE Candidate定义一个可用地址,包括协议、IP、端口和类型,双方各取一个Candidate形成通路。类型有

  • 主机候选者 Host Candidate 本地主机的IP和端口
  • 反射候选者 Reflexive Candidate 通过向STUN服务请求NAT映射之后的公网IP地址和端口(非伪公网)
  • 中继候选者 Relay Candidate 通过向TURN服务发送Allocate请求,分配的中继IP地址和端口

可以通过 Trickle ICE测试

SDP描述

Session Description Protocol 会话描述协议,不是传输协议,只是一种格式定义;用于通信双方交换信息,包括会话描述、时间信息、多媒体信息等,如:

v=0                                                        // 版本
o=jdoe 2890844526 2890842807 IN IP4 203.0.113.141          // Owner标识
s=                                                         // 会话名
c=IN IP4 192.0.2.3                                         // 连接信息
t=0 0                                                      // 信息信息
a=ice-options:ice2                                         // 附加属性
a=ice-pacing:50
a=ice-pwd:asd88fgpdd777uzjYhagZg
a=ice-ufrag:8hhY
m=audio 45664 RTP/AVP 0                                    // 多媒体信息
b=RS:0                                                     // 带宽信息
b=RR:0
a=rtpmap:0 PCMU/8000                                       // 编码方式
a=candidate:1 1 UDP 2130706431 203.0.113.141 8998 typ host
a=candidate:2 1 UDP 1694498815 192.0.2.3 45664 typ srflx raddr
203.0.113.141 rport 8998

其中最后两条提供了Candidate的候选通路

  • 第一个是UDP类型,类型是host
  • 第二个是UDP类型,类型是穿越NAT的映射地址

这里面没有relay类型的地址,说明不需要中继传输。可能在同一个局域网中,或者穿越NAT使用P2P连通。

SIP信令

Session Initiation Protocol 会话初始协议,是一个应用层协议,用于建立、更改和终止多媒体会话,是通信的基础。

  • 用户代理 UA, User Agent 即SIP终端,包含客户端(UAC,User Agent Client)和服务端(UAS,User Agent Server)两种类型。
  • 注册服务器(Registrar Server)接收用户注册,注册内容存放在位置服务器,供后续查询。
  • 位置服务器(Location Server)为代理服务器和重定向服务器提供UA信息。
  • 代理服务器 Proxy Server 用于传递主角方(Caller)发送的会话请求到被叫方(Callee)
  • 重定向服务器 Redirect Server 用于指示客户端连接新的地址,新地址可能是被叫方的UA地址,也可以是另一个代理服务地址。

注册

    Bob                        SIP Server
     |                               |
     |          REGISTER F1          |
     |------------------------------>|
     |      401 Unauthorized F2      |
     |<------------------------------|
     |          REGISTER F3          |
     |------------------------------>|
     |            200 OK F4          |
     |<------------------------------|

   REGISTER sips:ss2.biloxi.example.com SIP/2.0
   Via: SIP/2.0/TLS client.biloxi.example.com:5061;branch=z9hG4bKnashds7
   Max-Forwards: 70
   From: Bob <sips:bob@biloxi.example.com>;tag=a73kszlfl
   To: Bob <sips:bob@biloxi.example.com>
   Call-ID: 1j9FpLxk3uxtm8tn@biloxi.example.com
   CSeq: 1 REGISTER
   Contact: <sips:bob@client.biloxi.example.com>
   Content-Length: 0
  • Via 由服务器生成,用于记录请求路径,可以使响应找到回路
  • Max-Forwards 消息最大转发次数,每转发一次减1,为0时响应483(Too Many Hops response)
  • From 请求发送方标识
  • To 请求接收方标识,因为这里是注册请求,所以与From一致
  • Call-ID 标识一个特定的会话或注册消息,随机生成,全球唯一
  • Cseq 请求序列号,区分同一会话中的不同请求
  • Contact 用户代理UA的通信地址

呼叫

以最基本的会话流程为例

 Alice                 Proxy                 Bob
    |   F1 INVITE        |                    |    // Alice向代理发起会话请求
    |------------------->|      F2 INVITE     |    // Proxy查找到Bob的地址并转发呼叫
    |   F3 100 Trying    |------------------->|    // Proxy向Alice响应,避免重复呼叫
    |<-------------------|   F4 180 Ringing   |    // Bob响铃响应
    |   F5 180 Ringing   |<-------------------|
    |<-------------------|                    |
    |                    |    F6 200 OK       |    // Bob接起电话
    |    F7 200 OK       |<-------------------|
    |<-------------------|                    |
    |                 F8  ACK                 |    // Alice回应OK,会话建立
    |---------------------------------------->|
    |      Both Way RTP Media Established     |    // 双方开始数据传输
    |<=======================================>|
    |                 F9  BYE                 |    // Alice方挂断会话
    |---------------------------------------->|
    |               F10 200 OK                |    // Bob收到并响应,会话结束
    |<----------------------------------------|
F1 INVITE Alice -> Proxy

INVITE sip:bob@biloxi.example.com SIP/2.0
Via: SIP/2.0/UDP client.atlanta.example.com:5060;branch=z9hG4bK74bf9
Max-Forwards: 70
From: Alice <sip:alice@atlanta.example.com>;tag=9fxced76sl
To: Bob <sip:bob@biloxi.example.com>
Call-ID: 2xTb9vxSit55XU7p8@atlanta.example.com
CSeq: 1 INVITE
Contact: <sip:alice@client.atlanta.example.com>
Content-Type: application/sdp
Content-Length: 151

v=0
o=alice 2890844526 2890844526 IN IP4 client.atlanta.example.com
s=-
c=IN IP4 192.0.2.101
t=0 0
m=audio 49172 RTP/AVP 0
a=rtpmap:0 PCMU/8000
F4 180 Ringing Bob -> Proxy

SIP/2.0 180 Ringing
Via: SIP/2.0/UDP ss2.biloxi.example.com:5060;branch=z9hG4bK2d4790.1;received=192.0.2.222
Via: SIP/2.0/UDP client.atlanta.example.com:5060;branch=z9hG4bK74bf9;received=192.0.2.101
From: Alice <sip:alice@atlanta.example.com>;tag=9fxced76sl
To: Bob <sip:bob@biloxi.example.com>;tag=314159
Call-ID: 2xTb9vxSit55XU7p8@atlanta.example.com
CSeq: 1 INVITE
Contact: <sip:bob@client.biloxi.example.com>
Content-Length: 0

信令通过两个Via找到回路

F6 200 OK Bob -> Proxy

SIP/2.0 200 OK
Via: SIP/2.0/UDP ss2.biloxi.example.com:5060;branch=z9hG4bK2d4790.1;received=192.0.2.222
Via: SIP/2.0/UDP client.atlanta.example.com:5060;branch=z9hG4bK74bf9;received=192.0.2.101
From: Alice <sip:alice@atlanta.example.com>;tag=9fxced76sl
To: Bob <sip:bob@biloxi.example.com>;tag=314159
Call-ID: 2xTb9vxSit55XU7p8@atlanta.example.com
CSeq: 1 INVITE
Contact: <sip:bob@client.biloxi.example.com>
Content-Type: application/sdp
Content-Length: 147

v=0
o=bob 2890844527 2890844527 IN IP4 client.biloxi.example.com
s=-
c=IN IP4 192.0.2.201
t=0 0
m=audio 3456 RTP/AVP 0
a=rtpmap:0 PCMU/8000

同一个Call-ID会话中的第二个请求,序号CSeq增加

F9 BYE Alice -> Bob

BYE sip:bob@client.chicago.example.com SIP/2.0
Via: SIP/2.0/UDP client.atlanta.example.com:5060;branch=z9hG4bK74bo4
Max-Forwards: 70
From: Alice <sip:alice@atlanta.example.com>;tag=9fxced76sl
To: Bob <sip:bob@biloxi.example.com>;tag=314159
Call-ID: 2xTb9vxSit55XU7p8@atlanta.example.com
CSeq: 2 BYE
Content-Length: 0

PBX

通过上述的P2P打洞技术,实现了客户端之间的数据包传输;通过SIP指令和SDP,实现了会话的管理。实际场景中,将这些技术统一构建为IP PBX服务(Private Branch Exchange)即网络电话交换机。IP PBX不仅可以通过网络连接企业内部电话,还可以通过PSTN(Public Switched Telephone Network)公共交换电话网连接传统电话。

FreeSwitch 是一个开源、免费、跨平台、支持多协议的电话软交换平台,最初由Asterisk项目的的开发者Anthony Minessal创建。

  • 采用模块化设计,允许用户根据需要,定制化解决方案
  • 支持灵活的脚本定制,如Lua、Javascript、Python,方便与各种系统集成
  • 支持多种协议,可以与各种开源的PBX系统集成,如sipXecs、Call Weaver、Asterisk等

使其成为构建语音、视频和消息应用的理想选择,广泛应用于电话系统、呼叫中心、会议系统等。由于采用高性能的C语言开发,许多ISP和运营商把它作为关键软交换设备处理成千万上万路的并发通话,广泛应用于金融、电力、石油、煤炭等领域的呼叫中心、企业通信以及应急指挥调度平台等。在移动互联、物联网、大数据、云计算盛行的时代,许多创业者也把它用于通信领域的云平台。

用portsip测试一下(1000-1019 可用,密码4321,华为云,1个月有效)

1740833976286.png

  9664 保持音乐
  9195 回音测试,延迟5秒
  9182 彩铃(应答前)
  9178/9179 收发传真
  5000 交互式语音应答(IVR)
  4000 语音信箱
  3300-3399 电话会议,48kHz
  3200-3299 电话会议,32kHz
  3100-3199 电话会议,16kHz
  3000-3099 电话会议,8kHz
  2000-2002 呼叫组

参考