首页
沸点
课程
数据标注
HOT
AI Coding
更多
直播
活动
APP
插件
直播
活动
APP
插件
搜索历史
清空
创作者中心
写文章
发沸点
写笔记
写代码
草稿箱
创作灵感
查看更多
登录
注册
高项-项目资源管理
haf
2025-02-26
43
阅读1分钟
管理基础
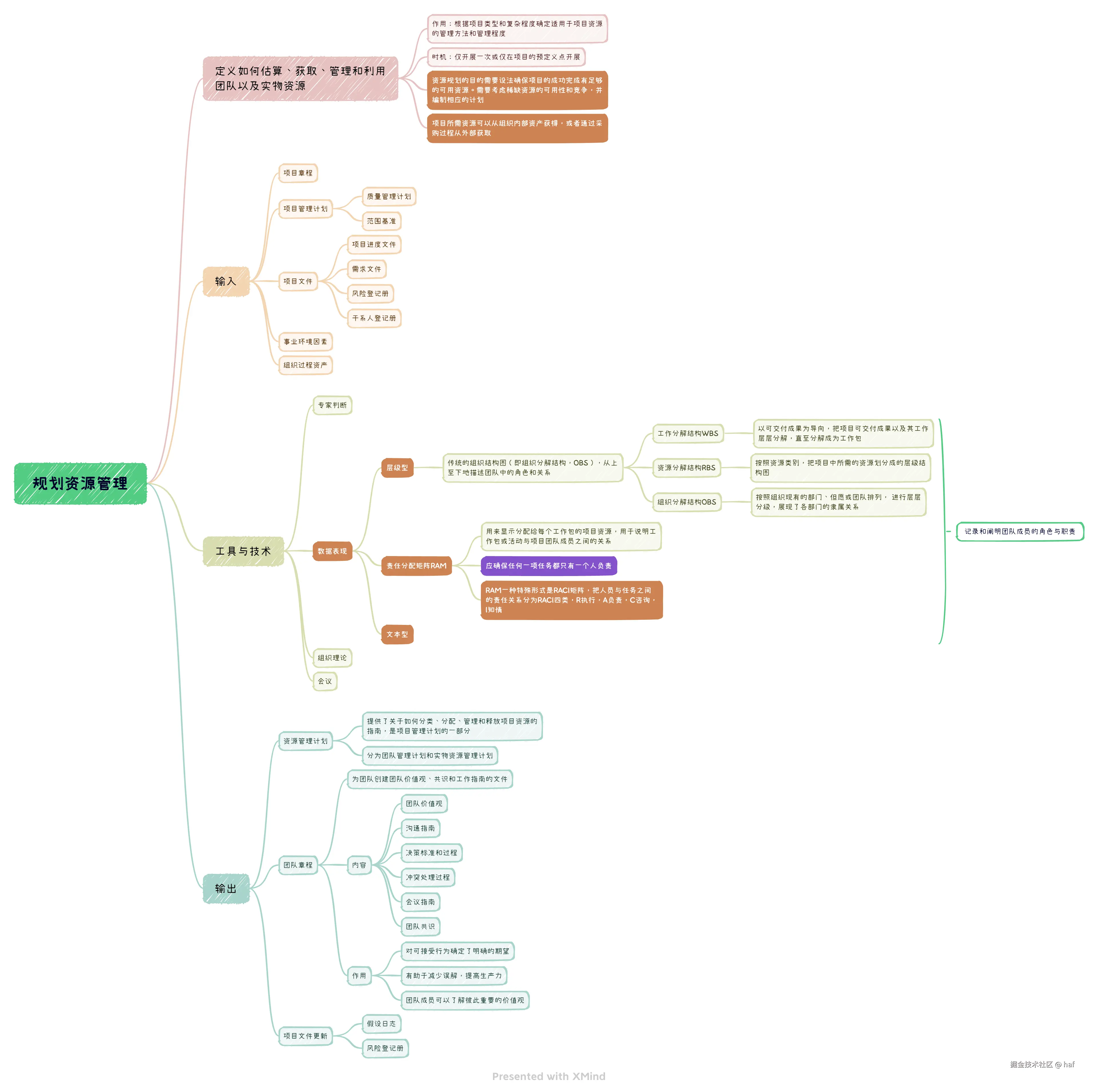
规划资源管理
估算活动资源
获取资源
建设团队
管理团队
控制资源
haf
19
文章
2.7k
阅读
2
粉丝
目录
收起
管理基础
规划资源管理
估算活动资源
获取资源
建设团队
管理团队
控制资源