Blender小案例 -- EEVEE透光效果

319 阅读1分钟

EEVEE 渲染器模式

以聚光灯形式说明,树影斑驳的投影效果

成品展示

效果图-成品.png

操作步骤

  • 新建一个聚光灯,并设置光的颜色

  • 新建一个圆环,移动到聚光灯中下位置,填充成平面

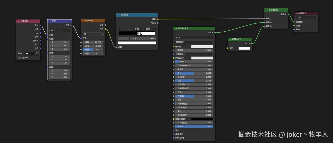
  • 打开着色器面板,给圆面添加材质属性,如下图:

    材质节点属性.png

  • 此时效果还没有达到,如图所示:

    效果图-不透明.png

  • 需要找到右侧材质属性面板中的 设置--->阴影模式,将 不透明 改成 Alpha Hashed 即可

    材质属性修改.png