低效请求封装 OUT!无感刷新与状态数据一体化带你弯道超车【9-请求篇】

553 阅读9分钟

环境配置

不同环境,开发环境(dev)、生产环境(pro),每个环境对应的请求基本地址都是不同的,当然还很其他参数也需要配置

这里我们先通过配置环境,来动态修改请求基地址,其他部分会在后续章节进行补充~

我们先在项目根目录下创建 .env、.env.development、.env.production 三个文件

image-20250108162354562.png

  • .env 存放 .env.development、.env.production 公共的配置,这个文件暂时先不写
  • .env.development 开发环境配置
  • .env.production 生产环境配置
// .env.development
VITE_SERVER_BASEURL = 'http://192.168.0.1:3000'
// .env.production
VITE_SERVER_BASEURL = 'https://api-pro.uni-plus.com'	

把这个 .env、.env.development、.env.production 折叠一下更好看一点,配置一下 .vscode/settings.json

{
  "explorer.fileNesting.enabled": true, // 开启文件嵌套
  "explorer.fileNesting.expand": false, // 默认折叠
  "explorer.fileNesting.patterns": {
     ".env": ".env.*"
  }
}

image-20250108173444509.png

要获取,不同环境下的配置,在 vite 下也很简单,可以通过这个语法

import.meta.env.VITE_SERVER_BASEURL

为什么封装?

分类

为什么我们需要进行封装,到底要解决什么问题?

可以把这些问题归为三类

  • 请求函数封装

  • 请求发起前

  • 请求完成后(请求失败,也是完成请求)

请求前

请求前我们需要解决这个几个问题

  • 要不同环境下动态改变 BaseUrl 也就请求基地址
  • 每次请求,有权限需求的请求需要带 token
  • query 参数封装(因为,uniapp 中的 uni.request 没法直接带 query

请求后

  • 状态码全局判断
  • 登录校验(无感刷新、失效重登)

请求函数封装

先看下请求函数 uni.request

uni.request({
    url, // 请求链接
    header, // 请求头
    timeout, // 超时时间
    method, // 请求方式 get、post ...
    dataType, // 如果设为 json,会对返回的数据进行一次 JSON.parse
    responseType, // 设置响应的数据类型
    data, // body 中的数据
    success: (res) => {
       console.log(res.data);
    }
})

每次都这么写,好麻烦啊,而且要是请求有前后关系,那还得嵌套,容易造成回调地狱问题

我们模仿 axios 请求方式封装一下 uni.request

建立 src/http/httpClient.ts 文件,封装 uni.request

image-20250116161551603.png

// httpClient.ts
import { CustomRequestOptions } from '@/interceptors/requestInterceptor'
type CustomRequestOptionsOmit = Omit<CustomRequestOptions, 'url' | 'method'>

export default class ApiClient {
  private static http<T>(options: Omit<CustomRequestOptions, 'isBaseUrl'>) {
      return new Promise<ResData<T>>((resolve, reject) => {
      uni.request({
        ...options,
        success: (res: any) => {
          resolve(res.data as ResData<T>)
        },
        fail: err => {
          reject(err)
        }
      })
    })
  }
  // GET
  public static get(url: string, options?: CustomRequestOptionsOmit) {
    return this.http({
      url,
      method: 'GET',
      ...options
    })
  }
  // POST
  public static post(url: string, options?: CustomRequestOptionsOmit) {
    return this.http({
      url,
      method: 'POST',
      ...options
    })
  }
  // PUT
  public static put(url: string, options?: CustomRequestOptionsOmit) {
    return this.http({
      url,
      method: 'PUT',
      ...options
    })
  }
  // DELETE
  public static delete(url: string, options?: CustomRequestOptionsOmit) {
    return this.http({
      url,
      method: 'DELETE',
      ...options
    })
  }
}

封装一个 http 函数,将 uni.request 用一个 Promise 包裹返回

这样就可以使用 Promise 的链式调用

为了更方便的使用请求,类似于 axios.get().then()

四个常见的请求函数 get、post、put、delete 里面直接调用 http 函数,并且设置 method

我们使用 ApiClient.get() 就能和 axios.get() 一样了

image-20250116162833469.png

以后我们的请求都写在 api 这个文件夹下

导入的时候,将 ApiClient 重命名为 http,写起来比较简单易懂

// testApi.ts
import http from '@/http/httpClient'

/** GET 请求测试 */
export const getTestApi = query => {
  return http.get('/getTest', { query })
}

/** POST 请求测试 */
export const postTestApi = (data, query) => {
  return http.post('/postTest', { data, query })
}
<!-- pages/queryDemo/queryTestDemo.ts -->
<route type="home" lang="json">
{
  "style": {
    "navigationBarTitleText": "请求测试页面",
    "navigationBarTextStyle": "black",
    "navigationBarBackgroundColor": "#ffffff",
    "backgroundColor": "#ffffff"
  }
}
</route>

<template>
  <div>
    <button @click="getTest">GET 请求</button>
    <button @click="postTest">POST 请求</button>
  </div>
</template>

<script setup lang="ts">
import { getTestApi, postTestApi } from '@/api/testApi'

// GET 请求
const getTest = async () => {
  const res = await getTestApi({ name: 'uni-plus' })
  console.log(res)
}

// POST 请求
const postTest = () => {
  const requestTask = postTestApi({ name: 'uni-plus' }, { id: '123456' })
  requestTask.then(res => {
    console.log(res)
  }).catch(err => {
    console.log(err)
  })
}
</script>

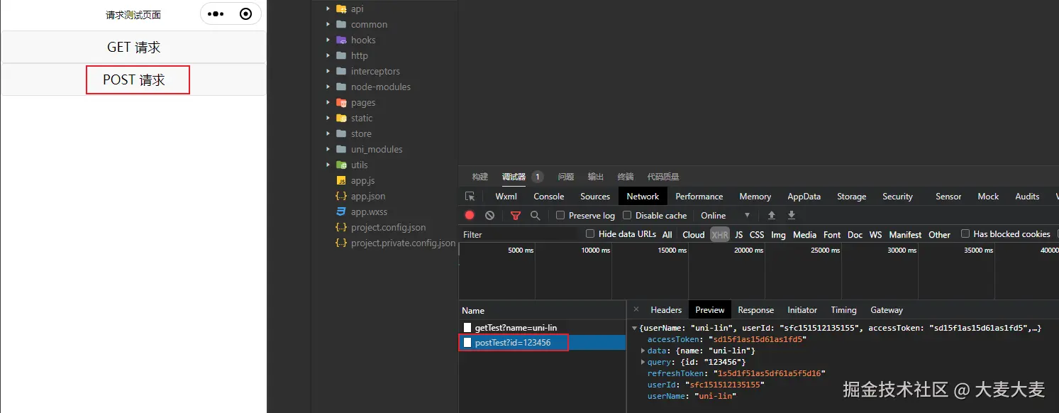
我们运行下,看下效果

image-20250117154321211.png

image-20250117154340733.png

有时候,我们在跳转页面,需要取消请求

uni.request 就有自带的取消请求方法 abort()

var requestTask = uni.request({
	url: 'https://www.example.com/request', //仅为示例,并非真实接口地址。
	complete: ()=> {}
});
requestTask.abort();

如果希望返回一个 requestTask 对象,需要至少传入 success / fail / complete 参数中的一个

而我们要怎么把 abort() 方法封装进 Promise 中呢?

可以这样写吗?

private static http<T>(options: Omit<CustomRequestOptions, 'isBaseUrl'>) {
    let requestTask
    const promise = new Promise<ResData<T>>((resolve, reject) => {
    uni.request({
      ...options,
      success: (res: any) => {
        resolve(res.data as ResData<T>)
      },
      fail: err => {
        reject(err)
      }
    })
    promise.abort = requestTask.abort()
  })
}

如果是 js 那是可以,但是如果你是 ts 就出现 promise 没有 abort 的类型的问题

如果我们要加入这个类型,就要做额外的类型定义,太麻烦了

Pomise 我们只需要 then、catch、finally 这几个方法,那么我们可以这样写

image-20250117161215652.png

promise.then.bind(promise) 执行返回的 then 函数时,绑定的上下文是 promise 而不是返回的对象

promise.catch.bind(promise)、promise.finally.bind(promise)也是一样,这样返回对象的 then、catch、finally 方法就和 promise 一样

...promise 是为了补全 primise 原有的一些属性,这样就不会取消类型缺失的问题

最后,再加入我们自定义的 abort 取消请求函数就可以了~

我们来测试一下

<route type="home" lang="json">
{
  "style": {
    "navigationBarTitleText": "请求测试页面",
    "navigationBarTextStyle": "black",
    "navigationBarBackgroundColor": "#ffffff",
    "backgroundColor": "#ffffff"
  }
}
</route>

<template>
  <div>
    <button @click="getTest">GET 请求</button>
    <button @click="postTest">POST 请求</button>
    <button @click="cancelRequest">取消 请求</button>
  </div>
</template>

<script setup lang="ts">
import { getTestApi, postTestApi } from '@/api/testApi'

// GET 请求
const getTest = async () => {
  const res = await getTestApi({ name: 'uni-plus' })
  console.log(res)
}

// POST 请求
let requestTask = null
const postTest = () => {
  requestTask = postTestApi({ name: 'uni-plus' }, { id: '123456' })
  requestTask.then(res => {
    console.log(res)
  }).catch(err => {
    console.log(err)
  })
}

// 取消 请求
const cancelRequest = () => {
  // 取消请求
  requestTask.abort()
}
</script>

image-20250117163107811.png

请求前,我们需要使用慢速3G,让接口慢一点到达,这样我们点击取消请求才有效果

动画.gif

可以看到,我们点击了 post 请求后,进入 pending 状态,然后我们点击取消请求,就变成 canceled 状态

至此我们请求接口的封装,就完成了~

请求前的封装

既然是请求封装,先看下请求函数 uni.request

uni.request({
    url, // 请求链接
    header, // 请求头
    timeout, // 超时时间
    method, // 请求方式 get、post ...
    dataType, // 如果设为 json,会对返回的数据进行一次 JSON.parse
    responseType, // 设置响应的数据类型
    data, // body 中的数据
    // ...
});

也就是说,我们要发起请求,需要为 uni.request 填入很多必要参数

我们不可能在每个请求里都填写一遍,这样太麻烦了

我们需要使用一个办法,在每个请求前,就把这些必要的参数填进去

对此我们采用拦截器的方式,对请求参数进行拦截并处理

uniapp 已经给我们提供拦截器

创建 src/interceptors/requestInterceptor.ts

// requestInterceptor.ts
import { qs } from '@/utils'
import { useUserStore } from '@/store'

export type CustomRequestOptions = UniApp.RequestOptions & {
  query?: Record<string, any>
  /** 出错时是否隐藏错误提示 */
  hideErrorToast?: boolean
  isBaseUrl?: boolean
}

const timeout = 30000 // 请求超时时间
const baseUrl = import.meta.env.VITE_SERVER_BASEURL as string // 请求基础路径

// 拦截器配置
const httpInterceptor = {
  // 请求前的拦截
  invoke(options: CustomRequestOptions) {
    // 1. 设置请求路径
    options.url = (options.isBaseUrl === false ? '' : baseUrl) + options.url
    // 2. query 参数处理
    if (options.query) {
      // qs.stringify() 方法将一个 JavaScript 对象或数组转换为一个查询字符串
      // 比如: { name: 'tom', age: 18 } 转换成 name=tom&age=18
      const query = qs.stringify(options.query)
      options.url += options.url.includes('?') ? '&' : '?' + query
    }
    // 3. 请求超时时间设置
    options.timeout = timeout
    // 4. 定义请求返回数据的格式(设为 json,会尝试对返回的数据做一次 JSON.parse)
    ;(options.dataType = 'json'),
      // #ifndef MP-WEIXIN
      (options.responseType = 'json'),
      // #endif
      // 5. 添加请求头标识,可以告诉后台是小程序端发起的请求
      (options.header = {
        ...options.header,
        'Content-Type': 'application/json; charset=utf-8'
        // platform: 'mini-program', 比如 platform 字段可以告诉后台是小程序端发起的请求
      })
    // 6. 添加 token 请求头标识
    const store = useUserStore()
    const { accessToken } = store.userInfo || {}
    if (accessToken) {
      options.header.Authorization = `Bearer ${accessToken}`
    }
    return options
  }
}

export const requestInterceptor = {
  install() {
    // 拦截 request 请求
    uni.addInterceptor('request', httpInterceptor)
  }
}

现在我们来对上面的文件进行讲解下

image-20250116155220662.png

  • timeout 超时时间
  • baseUrl 基础路径

uni.addInterceptor('request', httpInterceptor)

其中 request 为被拦截函数的名字,上面的将拦截 uni.request()

httpInterceptor 为拦截函数

请求前的拦截需要把 url、header、timeout... 的相关参数都默认填上

而这些操作,都在 invoke 中进行

// 请求前的拦截
invoke(options: CustomRequestOptions) {
    // 1. 设置请求路径
    options.url = (options.isBaseUrl === false ? '' : baseUrl) + options.url
    // 2. query 参数处理
    if (options.query) {
      // qs.stringify() 方法将一个 JavaScript 对象或数组转换为一个查询字符串
      // 比如: { name: 'tom', age: 18 } 转换成 name=tom&age=18
      const query = qs.stringify(options.query)
      options.url += options.url.includes('?') ? '&' : '?' + query
    }
    // 3. 请求超时时间设置
    options.timeout = timeout;
    // 4. 定义请求返回数据的格式(设为 json,会尝试对返回的数据做一次 JSON.parse)
    options.dataType = 'json';
    // #ifndef MP-WEIXIN
    options.responseType = 'json';
    // #endif
    // 5. 添加请求头标识,可以告诉后台是小程序端发起的请求
    options.header = {
      ...options.header,
      'Content-Type': 'application/json; charset=utf-8'
      // platform: 'mini-program', 比如 platform 字段可以告诉后台是小程序端发起的请求
    }
    // 6. 添加 token 请求头标识
    const store = useUserStore()
    const { accessToken } = store.userInfo || {}
    if (accessToken) {
      options.header.Authorization = `Bearer ${accessToken}`
    }
    return options
 }

因为 uni.request 没有 query 参数,所以到需要对传进来的 query 参数做一下处理

query 参数拼接到请求链接上,从而让 uni.request能带query` 参数

export const requestInterceptor = {
  install() {
    // 拦截 request 请求
    uni.addInterceptor('request', httpInterceptor)
  }
}

为了拦截器统一导出,我们在 interceptors 下建立 index.ts

所有,拦截器由 index.ts 统一导出

image-20250116160104992.png

requestInterceptor 导出之后,我们需要在 main.ts 引用,这样拦截器才能生效

// main.ts
import { createSSRApp } from 'vue'
import { requestInterceptor } from './interceptors'
import App from './App.vue'

export function createApp() {
  const app = createSSRApp(App)
  app.use(requestInterceptor)
  return {
    app
  }
}

请求后的封装

因为,现在市面上比较常规的请求返回参数来判断状态的有两种方式

  • 一种是通过 statusCode 进行判断
  • 另一种是直接返回 statusCode: 200,通过 data 中的 code 来进行判断

image-20250117181946252.png

对此,请求后的封装也考虑了这两种方式,并做了处理

image-20250117182209866.png

而且,请求对状态码的判断,除了 statusCode: 200、code: 0 返回正确结果

其他都做为异常处理,当前部分只做 401 登录失效以及未登录的处理,后续可以根据需要,增加自己业务所需的异常处理

接下去的部分就是 token 失效做无感刷新处理

token 无感刷新

原理:

token 失效时,把失效的请求放入请求队列

然后拿 刷新token 去换新的 token

最后把请求队列的请求重新请求一遍

实现:

import { refreshTokenApi } from '@/api/loginApi'
import { CustomRequestOptions } from '@/interceptors/request'
import { useUserStore } from '@/store'

type CustomRequestOptionsOmit = Omit<CustomRequestOptions, 'url' | 'method'>

let refreshing = false // 防止重复刷新 token 标示
let taskQueue = [] // 刷新 token 请求队列

export default class ApiClient {
  private static http<T>(options: Omit<CustomRequestOptions, 'isBaseUrl'>) {
    let requestTask
    const promise = new Promise<ResData<T>>((resolve, reject) => {
      requestTask = uni.request({
        ...options,
        success: async (res: any) => {
          /* -------- 请求成功 ----------- */
          if ((res.statusCode >= 200 && res.statusCode < 300) || res.data.code === 0) {
            return resolve(res.data as ResData<T>)
          }

          /* -------- 无感刷新 token ----------- */
          const store = useUserStore()
          const { refreshToken } = store.userInfo || {}
          // token 失效的,且有刷新 token 的,才放到请求队列里
          if ((res.data.code == 401 || res.statusCode == 401) && refreshToken != '') {
            taskQueue.push(() => {
              resolve(this.http(options))
            })
          }
          if ((res.data.code == 401 || res.statusCode == 401) && refreshToken != '' && !refreshing) {
            refreshing = true
            // 发起刷新 token 请求
            const refreshTokenRes: any = await refreshTokenApi()
            refreshing = false
            // 刷新 token 成功,将任务队列的所有任务重新请求
            if (refreshTokenRes?.data.code == 200) {
              taskQueue.forEach(event => {
                event()
              })
            } else {
              // 刷新 token 失败,跳转到登录页
              uni.showToast({
                title: '登录已过期,请重新登录',
                icon: 'none',
                time: 2500
              })
              // setTimeout(() => {
              //   // 清除 用户信息(包括 token)
              //   store.clearUserInfo()
              //   // 跳转到登录页
              //   uni.navigateTo({ url: '/pages/login/login' })
              // }, 2500)
            }
            // 不管刷新 token 成功与否,都清空任务队列
            taskQueue = []
          }

          /* -------- 剩余情况都默认请求异常 ----------- */
          uni.showToast({
            title: res.data.msg || res.data.message || '请求异常',
            icon: 'none'
          })
          reject(res)
        },
        fail: err => {
          if (err.errMsg === 'request:fail abort') {
            console.log(`请求 ${options.url} 被取消`)
          } else {
            reject(err)
          }
        }
      })
    })
    return {
      ...promise, // 补全 Promise 的类型
      then: promise.then.bind(promise),
      catch: promise.catch.bind(promise),
      finally: promise.finally.bind(promise),
      [Symbol.iterator]: promise[Symbol.iterator],
      abort: () => {
        // 取消请求
        requestTask.abort()
      }
    }
  }
}

tokenrefreshToken 都是放在 store 中,需要通过 useUserStore() 拿到 refreshToken

然后把请求为 token 失效的请求都放入 taskQueue 中,然后执行 refreshTokenApi 刷新 token

为了保证 refreshTokenApi 只执行一次,使用 refreshing 做了请求锁

最后 taskQueue.forEach 把请求队列的请求重新请求一遍,执行完成后清空 taskQueue

如果 token 失效,refreshToken 也失效,那就返回登陆页,重新登录

测试

动画-1737515298335-3.gif

一开始请求登录了,然后获取 userInfo,这个是需要 token 的,清除 token 再请求

三个 userInfo 都报 401token 失效,把 3 个 userInfo 请求放入请求队列,使用 refresh 接口刷新 token

重新执行请求队列,可以看到 refresh 请求后面的 3个 userInfo 请求成功了

封装请求分页 hooks

src/hooks/useRequest.ts

image-20250122112054135.png

import { UnwrapRef, Ref } from 'vue'

type RequestOptions = {
  /** 是否立即执行 */
  immediate?: boolean
}

/**
 * useRequest 是请求的再次封装,类似于 react-query 中的 userQuery
 * 核心使用场景,就前端而言,分页查询用的比较多,其他嘛用得还是比较少
 * @param queryFn 一个执行异步请求的函数,返回一个包含响应数据的 Promise
 * @param queryKey 请求的唯一标识,用于监听参数变化,重新发起请求
 * @param options 包含请求选项的对象 {immediate}。
 * @param options.immediate 是否立即执行请求,默认为false。
 * @returns 返回一个对象{loading, error, data, run},包含请求的加载状态、错误信息、响应数据和手动触发请求的函数。
 */
export default function useRequest<T>({
  queryKey,
  options = { immediate: false },
  queryFn
}: {
  queryKey: Ref<T>[]
  options: RequestOptions
  queryFn: () => Promise<ResData<T>>
}) {
  const loading = ref(false)
  const error = ref(false)
  const data = ref() // 不做类型定义,让 ts 默认推导
  const run = async () => {
    loading.value = true
    return queryFn()
      .then(res => {
        data.value = res.data as UnwrapRef<T>
        error.value = false
        return data.value
      })
      .catch(err => {
        error.value = err
        throw err
      })
      .finally(() => {
        loading.value = false
      })
  }
  // 监听 queryKey 变化,重新发起请求
  watch([...queryKey], () => {
    run()
  })
  options.immediate && run()
  return { loading, error, data, run }
}

vue3hooks 封装 与 utils 工具函数封装插件就在于 函数中有没有 ref、reactive 这些响应式数据

还有就是返回,返回响应式数据或者函数

我们的 hooks 封装也是这样,我们需要返回

  • loading 加载
  • error 错误
  • data 数据
  • run 请求函数

核心就是 run 函数,根据请求返回 设置 loading、error、data

接下就配置项 options.immediate 主要是用于判断第一次执行这个 hooks 是否执行请求

queryKey 用于监听数据变化,比如 page:1 变成 page: 2 了,那个我们就自动执行请求,这也是我们封装这个 hooks 的意义所在

只要 page 或者某个参数改变,页面数据就会自动变化

也许,你还不大清除,我们来使用下就明白了

创建 useRequestDemo.vue 用于测试 useRequest 这个 hooks

image-20250122114154146.png

// src/pages/queryDemo/useRequestDemo.vue
<route type="home" lang="json">
{
  "style": {
    "navigationBarTitleText": "useRequest使用示例",
    "navigationBarTextStyle": "black",
    "navigationBarBackgroundColor": "#ffffff",
    "backgroundColor": "#ffffff"
  }
}
</route>

<template>
  <button @click="prevPage">上一页</button>
  <button @click="nextPage">下一页</button>
  <button @click="getList">重新获取列表</button>
  <div v-if="loading">加载中...</div>
  <div v-else>
    <div class="w-100vw font-size-36rpx m-y-20rpx">当前页码:{{ page }}</div>
    <ul>
      <li v-for="item in data" :key="item.id" class="mb-10rpx">
        {{ item.title }}
      </li>
    </ul>
  </div>
  <div v-if="error">请求失败: {{ error }}</div>
</template>

<script setup lang="ts">
import { getUserListApi } from '@/api/testApi'
import useRequest from '@/hooks/useRequest'

// useRequest 的使用
const page = ref(1)
const { loading, error, data, run } = useRequest({
  queryKey: [page],
  queryFn: () => getUserListApi({ page: page.value, limit: 10 }),
  options: { immediate: true }
})

// 上一页
const prevPage = () => {
  page.value = Math.max(page.value - 1, 1)
}

// 下一页
const nextPage = () => {
  page.value = page.value + 1
}

// 重新获取列表数据
const getList = () => {
  run()
}
</script>

useRequest 的使用很简单,注意 queryKey 需要传 ref 定义的数据,请求函数需要以箭头函数的形式赋给 queryFn

改变 page,queryFn 就会再次请求,data 数据也会更新

import { getUserListApi } from '@/api/testApi'
import useRequest from '@/hooks/useRequest'

const page = ref(1)
const { loading, error, data, run } = useRequest({
  queryKey: [page],
  queryFn: () => getUserListApi({ _page: page.value, _limit: 10 }),
  options: { immediate: true }
})

// 上一页
const prevPage = () => {
  page.value = Math.max(page.value - 1, 1)
}

// 下一页
const nextPage = () => {
  page.value = page.value + 1
}

使用的话,直接拿 data 展示即可

<div v-else>
   <div class="w-100vw font-size-36rpx m-y-20rpx">当前页码:{{ page }}</div>
   <ul>
     <li v-for="item in data" :key="item.id" class="mb-10rpx">
       {{ item.title }}
     </li>
   </ul>
</div>

看看效果

动画-1737528601546-8.gif

要是,我还要处理 data 中的数据要怎么做呢?可以使用 computed 进行处理

我们在每个字段末尾添加一段文字 (这是额外添加的内容~)

// data 数据处理
const filterData = computed(() => {
  return data.value?.map((item: any) => {
    return {
      ...item,
      title: item.title + '(这是额外添加的内容~)'
    }
  })
})
<div v-else>
    <div class="w-100vw font-size-36rpx m-y-20rpx">当前页码:{{ page }}</div>
    <ul>
      <li v-for="item in filterData" :key="item.id" class="mb-10rpx">
        {{ item.title }}
     </li>
   </ul>
</div>

看下效果,可以看到,每次更新的数据都是我们处理过的

动画-1737529268914-10.gif

分页组件 z-paging

你要是还要实现更复杂的功能,可以使用插件 z-paging

pnpm add z-paging -D

创建 zPagingDemo.vue

image-20250122151045424.png

<!-- src/pages/queryDemo/zPagingDemo.vue -->
<route type="home" lang="json">
{
  "style": {
    "navigationBarTitleText": "z-paging 使用示例",
    "navigationBarTextStyle": "black",
    "navigationBarBackgroundColor": "#ffffff",
    "backgroundColor": "#ffffff"
  }
}
</route>

<template>
  <z-paging ref="paging" v-model="dataList" @query="queryList">
    <div>
      <ul>
        <li v-for="item in dataList" :key="item.id">
          {{ item.title }}
        </li>
      </ul>
    </div>
    <!-- 页面内容 -->
  </z-paging>
</template>

<script setup lang="ts">
import { getUserListApi } from '@/api/testApi'

const paging = ref(null)
const dataList = ref([])

const queryList = (pageNo, pageSize) => {
  // 这里的pageNo和pageSize会自动计算好,直接传给服务器即可
  // 这里的请求只是演示,请替换成自己的项目的网络请求,并在网络请求回调中通过paging.value.complete(请求回来的数组)将请求结果传给z-paging
  getUserListApi({ page: pageNo, limit: pageSize })
    .then(res => {
      // 请勿在网络请求回调中给dataList赋值!!只需要调用complete就可以了
      // 如果你需要处理 res.data 的数据,请在 complete 之前处理
      paging.value.complete(res.data)
    })
    .catch(res => {
      // 如果请求失败写paging.value.complete(false),会自动展示错误页面
      // 注意,每次都需要在catch中写这句话很麻烦,z-paging提供了方案可以全局统一处理
      // 在底层的网络请求抛出异常时,写uni.$emit('z-paging-error-emit');即可
      paging.value.complete(false)
    })
}

onMounted(() => {
  queryList(1, 10)
})
</script>

使用起来也很简单哈

<z-paging>@query 绑定的函数会返回 page、pageSize,把参数传给请求

通过 paging.value.complete 将数据保存在 dataList

我们就可以在 <z-paging> 的拿 dataList 进行渲染了

我们来看下效果

动画-1737530651979-12.gif

我们使用这个插件实现了最简单上拉加载,下来刷新功能,当然这个插件的功能不止于此,你可以看下 z-paging文档 进行扩展

await-to-js

const awaitToJs = async () => {
  try {
    const res = await awaitToJsTestApi({ name: 'uni-plus' })
    // ...
  } catch (err) {
    console.log(err)
    // ...
  }
}

相信很多同学在写 async await 请求的时候,也是通过 try catch 进行错误处理的

这样写是没有问题,但感觉不大好看,能不能把 try catch 转为 if else 进行判断呢?我们来试一下

image-20250122154106978.png

// src/api/testApi.ts
export const awaitToJsTestApi = query => {
  return (
    http
      .post('/postTest', { query }) // 返回正常
      // .post('/error', { query }) // 返回错误
      .then(
        data => [data, null],
        e => [null, e]
      )
  )
}

testApi.ts 中我们增加一个请求函数 awaitToJsTestApi

这个请求函数最大不同就是,把 then 里面的返回的数据,给封装成功数组结构

const awaitToJs = async () => {
  const [data, err] = await awaitToJsTestApi({ name: 'uni-plus' })
  if (data) {
    console.log(data)
  }
  if (err) {
    console.log(err)
  }
}

调用的时候,就可以通过数组拿到数据和错误,从而将 try catch 错误判断转为 if else 判断

当然啦,这是最简单的封装,完整的封装可以看 await-to-js 源码也不多,感兴趣的同学可以研究一下

专栏更新

这是我编写的专栏 零基础入门《前端工程化》到年薪百万【9-请求篇】

这个专栏主要教你如何,从零开始编写一个 uniapp 开发模板,并且搭配对应的模板下载脚手架~

这个 uniapp 开发模板,包含了,代码规范配置、VScode插件、Layout、国际化、请求封装、权限控制、AI辅助等一些系列功能

每一个部分都会写一篇文章,这些系列的文章都会归入 零基础入门《前端工程化》到年薪百万 这个专栏中

一个超超超好用的 uniapp 开发框架【uni-plus】