DeepSeek & VSCode & Cline实现AI编程

461 阅读3分钟

一、前言

最近,DeepSeek 在全球范围内爆火,成为人们热议的焦点。众多用户通过 DeepSeek 网页版、手机 APP,或是将 DeepSeek API Key 集成到插件、第三方应用中来体验其功能。

如何使用 VSCode 的 Cline 插件模块接入 DeepSeek API,实现本地调用 DeepSeek 功能





二、为什么选择硅基流动API(deepseek) + VSCode + cline?

1)从本地部署和官网使用的体验效果来看,存在一下几个问题:

1、使用deepseek官网时,会时不时存在:服务繁忙,请稍后重试





2、使用VSCode + cline + deepseek官网(api)

界面会一直显示 “API Request…” 但却始终没有响应;还有时会提示 “Error Unexpected API Response: The language model did not provide any assistant messages. This may indicate an issue with the API or the model's output.” 。

3、本地和官网deepSeek输出不够流畅;

4、我希望代码能自动化编程cline替换Cursor‌);

‌Cursor‌:它提供了一个有限的免费计划,并通过Pro计划收费,每月20美元,提供更多的API请求次数。

‌Cline‌:Cline是一个开源的VS Code插件,允许开发者自定义和选择各种LLM进行编程任务。它采用树状解析器技术,以代币表示代码库,结构化处理代码。



基于以上问题和诉求,解决方案:

「硅基流动 x 华为云」通过双方联合创新,在自研推理加速引擎加持下,硅基流动团队基于华为云昇腾云服务部署的「DeepSeek」模型可获得持平全球高端 GPU 部署模型的效果。

使用硅基流动的deepseek-ai/DeepSeek-R1 671B满血模型,结合vsCode+cline来实现自动化编程强大功能



优点:

极速部署: 无需复杂配置,5分钟即可完成部署。

操作简便: VSCode提供直观的图形化界面,操作更便捷。

功能强大: 硅基流动API提供稳定高效的算力支持,释放DeepSeek全部潜能。

免费: cline插件本身免费,收费的是模型,但是我们可以使用免费的模型,哈哈哈。





三、部署流程

1、准备工作

1.1、账号注册

硅基流动API官网: siliconflow.cn/zh-cn/ 中点击顶部引导或者Login按钮完成注册。







1.2、安装 VSCode

首先,确保你的计算机已安装 ****Visual Studio Code (VSCode)





1.3、安装完成后,打开 VSCode,并在 扩展(Extensions)面板中搜索并安装Chinese & Cline 插件。









2、在 Cline 中配置 DeepSeek API

2.1、API Key获取





2.2、 配置 API 请求实现调用



2.3、API Provider

选择 OpenAI Compatible

2.4、BaseURL

api.siliconflow.cn

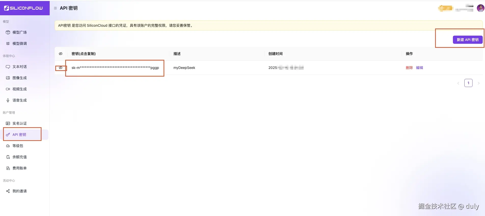
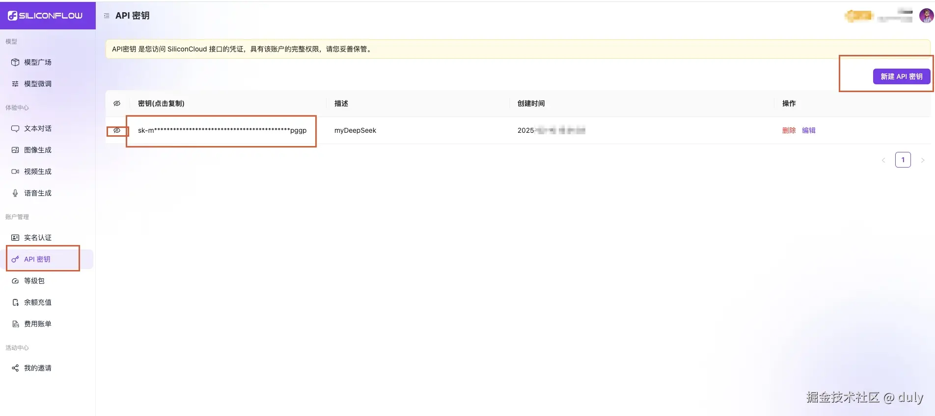
2.5、API Key获取

点击账户管理下的API秘钥后,新建API秘钥。完成后点击秘钥即可完成复制。





2.6、ModelID

写 deepseek-ai/DeepSeek-R1-Distill-Llama-8B(这个模型ID是在网站上获取的 这个是免费的就先用用)











完成后右上角done 结束配置!



3、使用效果





四、新用户有兜底费用

4.1、新用户注册

新用户注册即赠14元余额(约1000次对话)。

4.2、充值