ElasticSearch索引优化:让你的搜索引擎比相亲对象更懂你

130 阅读5分钟

ElasticSearch索引优化:让你的搜索引擎比相亲对象更懂你

在这里插入图片描述 各位铁子们,上回咱们聊了ElasticSearch优化的招式,今天咱们来扒一扒内功心法!这就像追姑娘——光会送花不行,得知道姑娘为什么生气(性能问题)才是关键!


一、索引设计:从毛坯房到精装修

1.1 分片规划:快递仓库管理哲学

分片本质:每个分片都是独立的Lucene索引,相当于快递分仓

黄金公式: 单个分片大小 ≈ 你的数据量 / (节点数 × 50GB)

PUT /my_index
{
  "settings": {
    "number_of_shards": 5,    // 根据公式计算
    "number_of_replicas": 1   // 备胎用得好,查询没烦恼
  }
}

为什么50GB是黄金尺寸

  • Lucene的段合并(Segment Merge)在30-50GB效率最高
  • 单个分片超过50GB就像快递仓库爆仓,找包裹要翻遍整个仓库(查询慢)
  • 分片数超过节点数 × 5,容易引发"分片漂移"(集群不稳定) 外链图片转存失败,源站可能有防盗链机制,建议将图片保存下来直接上传

1.2 映射设计:数据库的服装搭配指南

倒排索引的秘密

  • 每个字段都会生成倒排索引,就像给每个关键词做通讯录
  • text类型字段会被分词,"陈伟霆"可能被拆成"陈"、"伟"、"霆"
  • keyword类型像封印的符咒,保持原样才能精准匹配

字段数量:控制住你寄几!超过1000个字段就像衣柜塞满没穿过的衣服

动态映射的坑

关掉!除非你想收获一堆"text"类型的手机号

"生日": "1995-01-01" ➔ 被识别成text类型  
查询时:"1995"能搜到,"01-01"搜不到(像用拼音搜汉字)  

二、硬件配置:引擎盖下的秘密

基础三件套
硬件推荐配置类比说明
CPU16核起步多线程处理就像会劈叉的章鱼
内存32G+,JVM不超32G内存溢出?当场表演社会性死亡
磁盘SSD!SSD!SSD!HDD的查询速度像老太太过马路

2.1 JVM内存的死亡禁区

为什么JVM不能超过32G

  • Java的指针压缩技术(Compressed OOPs)在32G内自动生效
  • 超过32G时,对象指针从4字节变成8字节,相当于内存利用率下降40%
  • GC暂停时间指数级增长,分分钟让你体验"世界停止"的快乐

2.2 SSD的降维打击

磁盘IO原理

操作HDDSSD
随机读机械臂寻道直接闪现
写入放大1:1最高20:1
(SSD的随机读取速度是HDD的100倍,但频繁写入会折寿)

2.3 集群部署防坑指南

# 重要参数设置(elasticsearch.yml)
bootstrap.memory_lock: true  # 禁止内存交换
indices.query.bool.max_clause_count: 10240  # 提升复杂查询能力

三、实战优化:原理级骚操作

3.1 写入加速:快递流水线的艺术

  • Bulk写入:别一条条insert,要像食堂大妈打菜一样一勺一盆
  • Refresh间隔:调大到30s,数据不是新鲜出炉的才好吃吗?
  • 副本先关后开:写入时关副本,写完再开,真香!

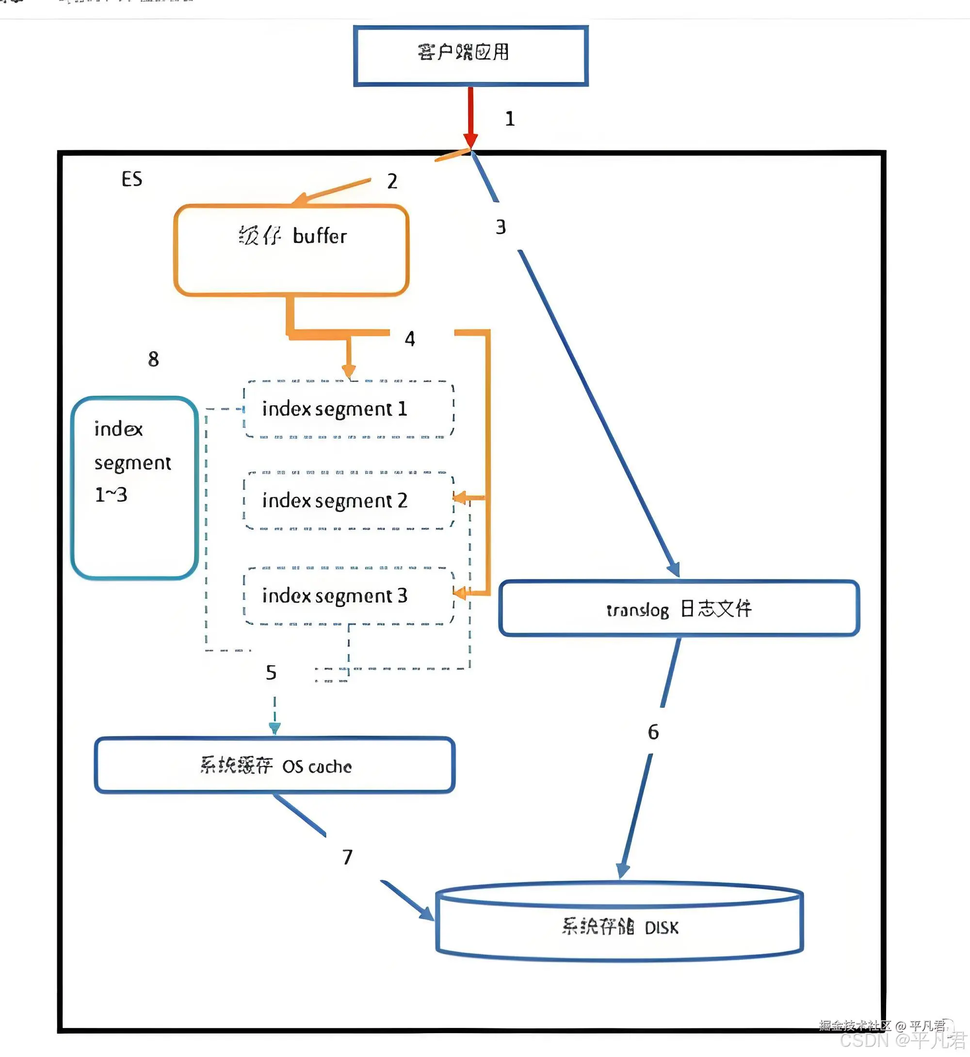
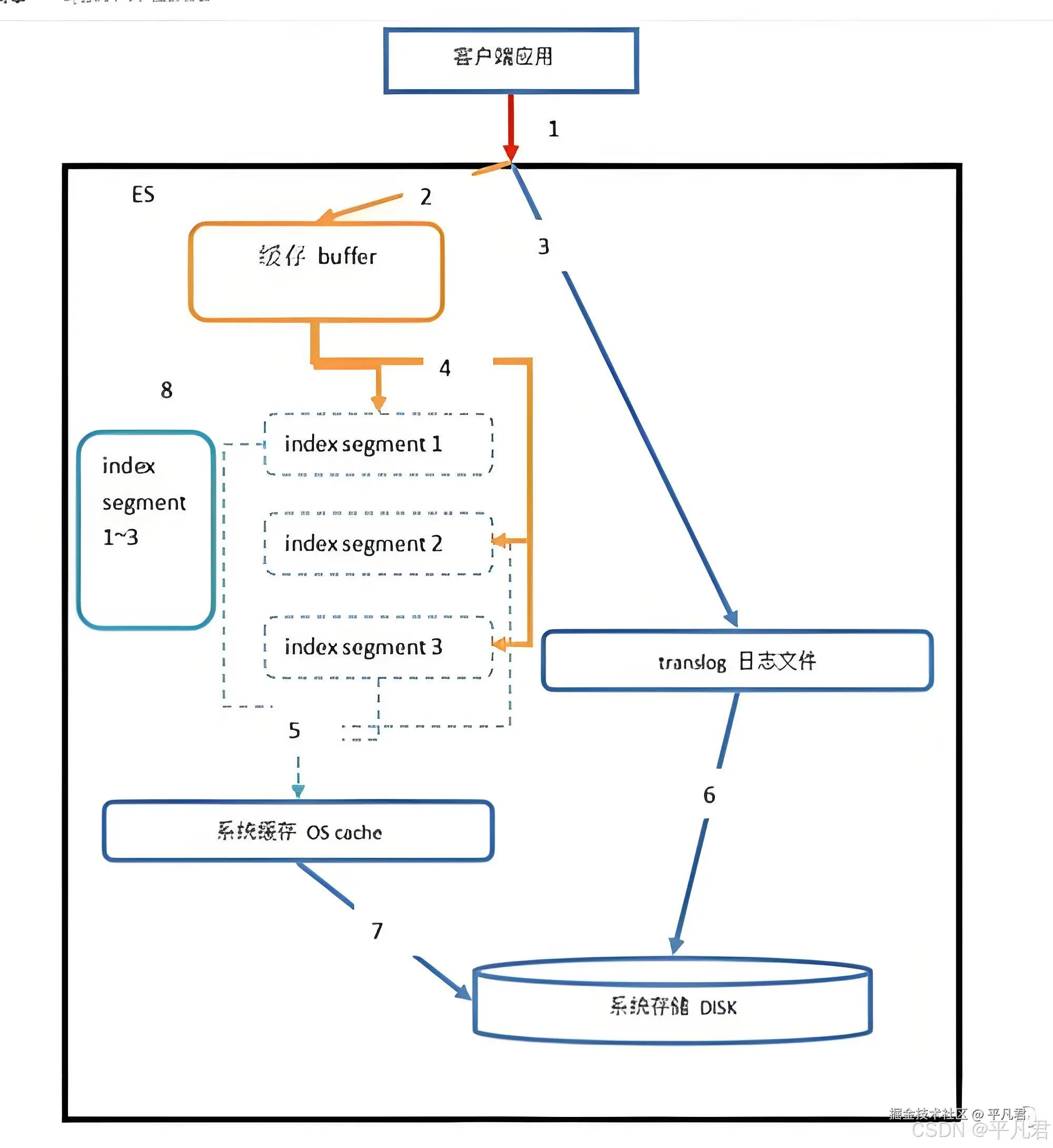
Lucene写入流程

  1. 数据先写内存Buffer(像快递分拣区)
  2. 生成Segment文件(打包好的快递盒)
  3. 定期Merge(合并快递盒减少数量)

Refresh参数黑科技

  • Refresh=1s时:每秒生成一个新Segment(快递盒堆成山)
  • Refresh=30s时:合并发货,减少快递员跑腿次数 在这里插入图片描述

3.2 查询优化:快递检索玄学

{
  "query": {
    "bool": {
      "filter": [  // 先过滤再查询,像用漏勺捞汤圆
        {"range": {"create_time": {"gte": "now-7d"}}}
      ]
    }
  },
  "size": 0,       // 不要数据只要统计
  "track_total_hits": false  // 十亿级数据别统计总数
}

Filter与Query的区别

  • Filter:不计算相关性分数,结果缓存(快递单号查物流)
  • Query:计算_score,无法缓存(模糊搜索"大概蓝色的盒子")

深度分页的死亡陷阱

"from": 10000, "size": 10  // 需要遍历10010条记录(像翻仓库找快递)
推荐方案:search_after(记住上次找到的包裹位置)

3.3 冷热数据分离:前任数据处理法

生命周期管理(ILM)配置示例

{
  "policy": {
    "phases": {
      "hot": {
        "actions": {
          "rollover": {"max_size": "50gb"}  // 热数据最多胖到50kg
        }
      },
      "warm": {
        "min_age": "7d",
        "actions": {
          "allocate": {"require": {"data": "warm"}}  // 7天后发配冷宫
        }
      }
    }
  }
}  

ILM核心原理

热节点(SSD):承担写入和频繁查询 → 像微信聊天列表  
温节点(HDD):存储近期数据 → 像朋友圈三天可见  
冷节点(机械盘):归档数据 → 像前任聊天记录备份  

四、日常维护:ES的养生之道

  1. 定期体检_cat/indices?v看看哪个索引在偷偷发胖
  2. 碎片整理POST /_forcemerge?max_num_segments=1 定期大扫除
  3. 监控报警:装上Prometheus+Granfana,比女朋友查岗还及时

4.1 段合并的智慧

POST /_forcemerge?max_num_segments=1  # 把碎片文件合并成单个文件

原理相当于整理快递单:

  • 100个快递单(小文件)找起来要翻100次
  • 合并成1个清单(大文件)一次查完

4.2 缓存机制:ES的记忆面包

缓存类型作用失效条件
Query Cache缓存filter结果索引更新时
Field Data缓存聚合字段内存不足时
Request Cache缓存整个查询结果数据变更时

(设置index.queries.cache.enabled: true开启缓存)


结语:与ES的相处之道

记住这三个宇宙真理:

  1. 数据建模比调参重要 → 追姑娘要先了解喜好
  2. 监控比直觉可靠 → 女朋友生气要看脸色而不是猜
  3. 压测比祈祷有用 → 婚前试同居比算八字实在

最后送上《ES优化心经》:

分片设计按需来,映射类型不能歪 JVM内存32G顶,查询多用filter 写入批量别单条,冷热分离是真爱


作者:一个用头发换经验的ES调优侠 声明:本文原理若有不准确,欢迎带刀来战 互动话题:你的ES曾经因为什么奇葩原因崩过?说出来让大家开心一下!

本文章多个平台同时发布,请勿转载!!!