手把手教你5分钟暴力破解DeepSeek R1卡顿问题!

1,130 阅读2分钟

保姆级实操!用白嫖方案解决DeepSeek"服务器繁忙"卡成狗的问题

大家好,我是工会代表。

最近圈里都在刷屏"国产之光DeepSeek",但用过的小伙伴都知道——这货是真!的!卡!动不动就给你弹"服务器繁忙,请稍后再试",简直能把人逼疯。

官方网页版和App的响应速度...这么说吧,10条回复里有8条能卡成PPT。作为日聊200+条的重度用户,我差点被这延迟整出高血压。

有小伙伴要问了:DeepSeek这么牛逼的大模型,体验咋这么拉胯?

大实话时间:DeepSeek团队主攻AGI,人家精力全砸在模型研发上。要指望他们优化C端服务?就跟让马斯克去开滴滴一样——专业不对口!

一、暴力破解方案选择

重点来了!DeepSeek R1是开源的,这就意味着...

两大破局姿势:

  1. 本地部署(土豪专属)
  2. 第三方云服务(真香选择)

先说本地部署:模型参数671B,显存需求直接飙到1000G+!就算你搞来8张A100显卡,电费都能让你怀疑人生。至于简化版1.5b模型?性能和原版比就像五菱宏光vs超跑。

所以今天重点安利白嫖组合拳:硅基流动+Chatbox AI(亲测响应速度<3秒)

二、手把手教学时间

Step1:注册硅基流动(薅羊毛环节)

访问硅基流动官网,用手机号注册时记得填我邀请码 XvkoM1qA(白嫖14元额度,双赢!)

image.png

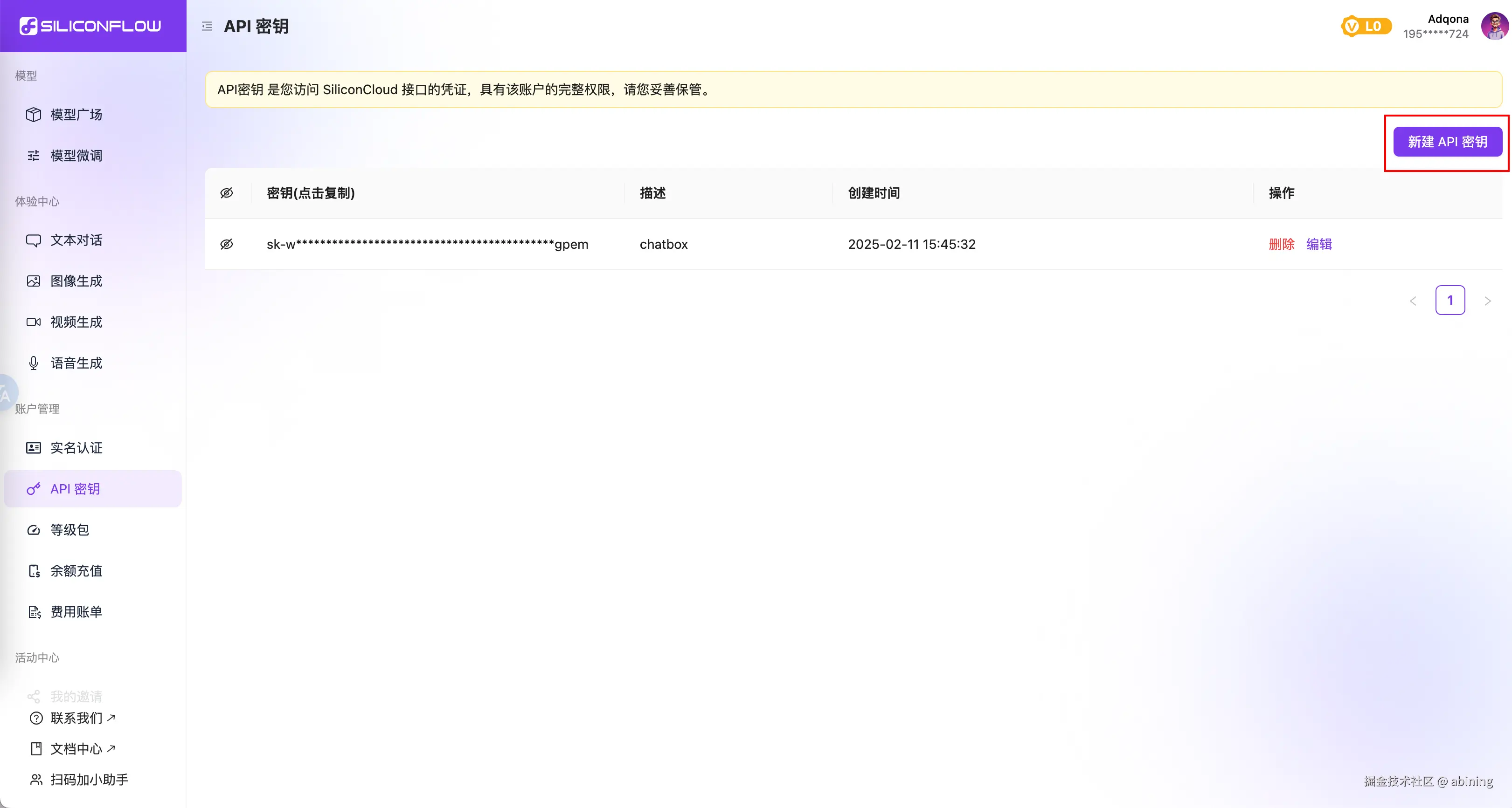
注册后直奔【API密钥】页面,点击新建密钥:

复制生成的密钥(别外泄!)

Step2:配置Chatbox AI(灵魂注入)

Chatbox官网下载客户端,安装时选"使用自己的API Key":

在设置里找到SiliconFlow API选项,粘贴刚复制的密钥,选择DeepSeek R1模型:

Step3:速度测试(见证奇迹)

输入"介绍一下你自己",感受丝滑响应:

对比官方网页版,这速度简直就像5G秒杀2G!

三、备选方案(摸鱼指南)

如果不想折腾,这些平台已内置DeepSeek R1: