前言
公众号每月定期推广和分享的C#/.NET/.NET Core优秀项目和框架(每周至少会推荐两个优秀的项目和框架当然节假日除外),公众号推文中有项目和框架的详细介绍、功能特点、使用方式以及部分功能截图等(打不开或者打开GitHub很慢的同学可以优先查看公众号推文,文末一定会附带项目和框架源码地址)。注意:排名不分先后,都是十分优秀的开源项目和框架,每周定期更新分享(欢迎关注公众号:追逐时光者,第一时间获取每周精选分享资讯🔔)。
- 💡简报Gitee开源地址:gitee.com/ysgdaydayup…
- 🔔简报GitHub开源地址:github.com/YSGStudyHar…
CleanArchitecture
- 项目简介: CleanArchitecture是一个适用于 .NET 的开源整洁架构项目模板,此模板的目标是利用 Clean Architecture 和 ASP.NET Core 的强大功能,为企业应用程序开发提供一种简单而有效的方法。使用此模板,您可以毫不费力地使用 ASP.NET Core 和 Angular 或 React 创建单页应用程序 (SPA),同时遵守 Clean Architecture 的原则。入门非常简单,只需安装 .NET 模板。
- 项目源码地址: github.com/jasontaylor…
- 项目详细介绍: mp.weixin.qq.com/s/QABnv-F-C…
XBLMS
- 项目简介: XBLMS是一款基于 .NET8 + Vue 开源、免费(AGPL-3.0开源协议)、跨平台的企业级在线考试系统,系统支持多种数据库系统,包括人大金仓、达梦、OceanBase、MySql、SqlServer、PostgreSql、SQLite等。
- 项目源码地址: gitee.com/xblms/xblme…
- 项目详细介绍: mp.weixin.qq.com/s/Cn3Tw7wCA…
Swashbuckle.AspNetCore
- 项目简介: Swashbuckle.AspNetCore 是一个流行的 .NET 库,它使得在 ASP.NET Core 项目中自动生成 Swagger 文档变得简单。Swagger 是一个规范和完整的框架,用于生成、描述、调用和可视化 RESTful 风格的Web服务。
- 项目源码地址: github.com/domaindrive…
- 项目详细介绍: mp.weixin.qq.com/s/pzQDvbaMV…
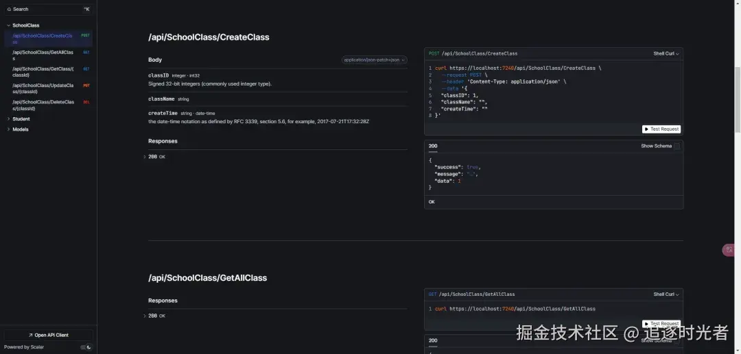
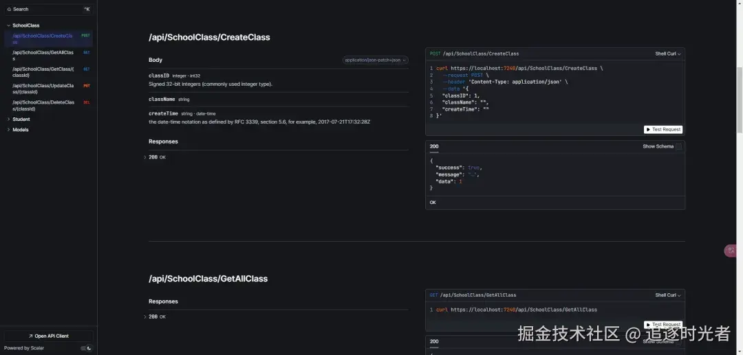
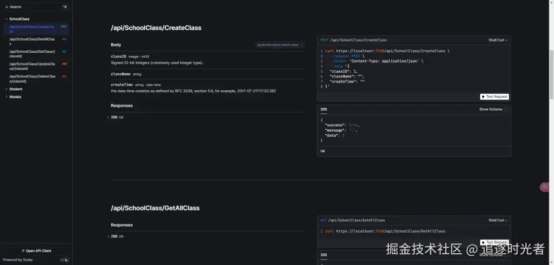
Scalar
- 项目简介: Scalar 是一个功能强大、易于使用的 API 客户端和文档生成工具,适用于各种规模的 API 项目,支持多种编程语言和平台。
- 项目源码地址: github.com/scalar/scal…
- 项目详细介绍: mp.weixin.qq.com/s/pzQDvbaMV…
RoslynPad
- 项目简介: RoslynPad是一个基于 Roslyn 和 AvalonEdit 开源、轻量、跨平台的 C# 编辑器。
- 项目源码地址: github.com/roslynpad/r…
- 项目详细介绍: mp.weixin.qq.com/s/Rh3grf7g0…
DicomSCP
- 项目简介: DicomSCP是一个基于 .NET Core 的 DICOM SCP(Service Class Provider)服务器,提供 DICOM 存储、工作列表、查询检索服务,打印服务,WADO/DicomWeb服务,集成了功能强大的DICOM 桌面和Web查看器。
- 项目源码地址: gitee.com/fightroad/D…
- 项目详细介绍: mp.weixin.qq.com/s/G8XvIOLJj…
Design-Pattern
- 项目简介: 设计模式 C# 版(.NET 6),包含系列教程文章讲解。
- 项目源码地址: github.com/sheng-jie/D…
- 项目详细介绍: mp.weixin.qq.com/s/9XqcJUdfF…
DesignPattern.Samples.CSharp
- 项目简介: 23种面向对象设计模式示例代码(C#实现)。
- 项目源码地址: github.com/Coder-Ediso…
- 项目详细介绍: mp.weixin.qq.com/s/9XqcJUdfF…
MahApps.Metro
- 项目简介: MahApps.Metro 是一个开源、免费、Metro风格的 WPF UI 控件库,提供了现代化、平滑和美观的控件和样式,帮助开发人员轻松创建具有现代感的 Windows 桌面应用程序。
- 项目源码地址: github.com/MahApps/Mah…
- 项目详细介绍: mp.weixin.qq.com/s/qNmPkyK8D…
Apollo ERP
- 项目简介: Apollo ERP是一款.NET开源(MIT License)、免费的基于O2O新零售的互联网养车连锁平台开发框架,类似于途虎养车、车享家等平台,适合各类汽修、保养、美容、洗车等汽车后市场连锁企业。
- 项目源码地址: gitee.com/aerphouse/A…
- 项目详细介绍: mp.weixin.qq.com/s/1RC5PW_ky…