AI IDE尝鲜:使用Trae开发新闻阅读小程序

1,142 阅读5分钟

我正在参加Trae「超级体验官」创意实践征文,  本文所使用的 Trae 免费下载链接:  www.trae.ai/?utm_source…

引言

背景:之前为了锻炼自己的全栈能力,我开发了一个全栈练习项目,包含了一个以NodeJS为技术栈后端服务,一个以Vue.js为技术栈的新闻后端管理项目,一个以Vue.js为技术栈的新闻网站项目。恰逢掘金邀请广大开发者们分享Trae这款全新的智能协作AI IDE使用体验。我又想动手学习一下写小程序,所以决定使用Trae开发一个新闻阅读的小程序端。

image1.png

目的:利用AI IDE Trae来帮助我学习并写出一款微信小程序应用。

计划

初步想法:在我还不了解小程序语法的情况下,先画出自己想要的东西,非常简单,三个页面,首页、列表页、详情页,

首页:展示导航、轮播图、热门新闻。有一个热门新闻的接口请求,导航的菜单内容可以在页头组件中使用接口请求。

列表页:展示导航、面包屑分类、新闻列表。只有一个新闻列表的接口请求。

详情页:展示导航、面包屑分类、新闻详情。有一个新闻详情的接口请求。

接口:一共就3个接口请求。

服务端:已经使用nodejs开发完毕,我们开发完小程序直接调用就好。

image2.png

新建项目:使用Trae帮我新建小程序项目。

开发调试:根据Trae的指导和代码补全等功能完成我的项目开发和调试。

效果展示:将编写的小程序展示出来。

新建项目

1,使用Trae的右侧对话区,提问我想使用你新建一个微信小程序项目 该怎么做。按照它的指导,我新建了TS+SASS模版的小程序项目。

image3.png

2,我还提问了一些诸如:

微信小程序AppID的点击注册和使用测试号有什么区别?

使用测试号开发的程序可以更换成正式AppID吗?

微信小程序发布上线 会将小程序发布到哪里 需要自己准备服务器来部署吗?

我的后端服务还没有域名 只有ip和端口 小程序的前端可以访问到吗?

小结:到这还没有体现出使用Trae有什么优势,跟我们用其他AI工具没啥区别,真正惊艳的在后面。

开发调试

1,我提问你能识别图片的内容吗,将我的设计图给它,它可以识别我的设计! 这太棒啦!

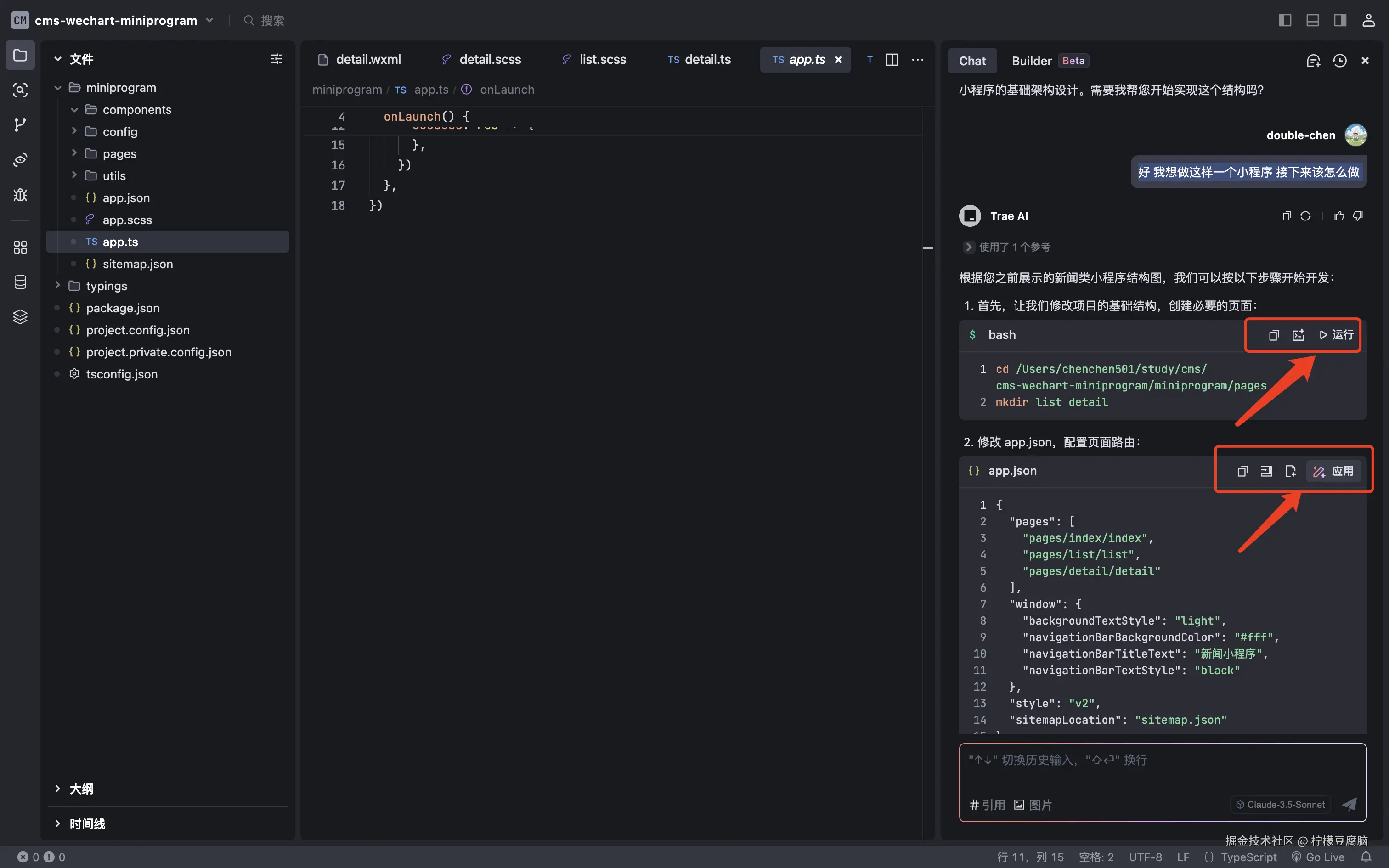
image4.png 2,我继续提问:好 我想做这样一个小程序 接下来该怎么做,它开始指导我如何写代码。这里最让人惊艳的地方是:生成的回答中,有可交互的按钮(下图中红框部分),可以与我们的项目产生交互,可以创建文件夹、创建文件、直接定位到代码并修改代码。非常的方便!

image5.png

3,持续提问,Trae AI 结合我的现有代码和我的提问,给出了我修改意见。我按照它给的修改意见三点两点,很快我们的项目就初具雏形。下图是应用代码产生的效果,你可以选择是否应用某些更改,跟日常diff代码一样:

image.png

4,关键提问:这是新闻列表的返回值 该怎么更改我的首页。

{
    "code": 200,
    "msg": "Success",
    "data": {
        "list": [
            {
                "id": "2ca73523-57cb-45bf-9cc5-70272a945e4d",
                "title": "Sample Article Title",
                "content": "This is the content of the sample article. It can be a long text with HTML formatting.",
                "summary": "This is a brief summary of the sample article.",
                "thumbnail": "http://example.com/thumbnail.jpg",
                "isPublish": 1,
                "createTime": "2024-06-28 14:43:19",
                "updateTime": "2024-06-28 14:43:19",
                "categoryId": "cat5",
                "categoryName": "人工智能",
                "categoryParentId": "cat1",
                "tagIds": [
                    "tag1",
                    "tag2",
                    "tag3"
                ],
                "tagNames": [
                    "编程",
                    "人工智能",
                    "健身"
                ]
            },   
        ],        
        "pageNum": 1,    
        "pageSize": 8,    
        "total": 3    
    }
} 

根据答案迅速调整可以适配我已有接口的小程序代码。

4,我还提问了诸如:帮我实现列表页和详情页、帮我配置实际的API接口地址、微信小程序本地开发测试 如何设置不校验合法域名等问题。

5,另一个提效的地方,是在编辑器中使用AI,可以直接针对代码提问,让AI给出修改意见,然后将修改的代码应用到项目中,如下图:

image7.png

效果展示

经过一阵愉快的对话,拥有三个页面,有路由、有接口请求的小程序就开发好啦,如下图展示。

新闻小程序.png

源码地址

我将实现的新闻应用各端都上传到了gitee。

cms-rn-app: gitee.com/DaBuChen/cm…

cms-wechart-miniprogram: gitee.com/DaBuChen/cm…

cms-electron-vue: gitee.com/DaBuChen/cm…

cms-web-vue: gitee.com/DaBuChen/cm…

四个新闻阅读应用项目链接放在上面,服务端和管理端项目同样可以在我的gitee仓库中查看。

总结

这次Trae IDE的初尝试,给到我非常好的编程体验,让我一个还不太熟悉小程序API的前端程序员,快速的上手和开发了一个小程序。以下总结我体会到的一些优点:

1,相较于传统的AI对话框,它可以识别到代码上下文,给出更符合你项目的答案。

2,相较于传统的AI对话框,代码的应用变得非常便利,不需要再粘来粘去。

3,可以实时检测代码中的错误和潜在问题,并提供修复建议,甚至可以自动修复常见错误。

4,可以帮助开发者便开发边学习。大大提升学习一门新技术的效率。

综合来看,Trae结合了传统IDE的强大功能和AI的智能优势,为开发者提供了更高效、智能和个性化的开发体验。强烈推荐体验。