从零开始学数据库 day2 DML

116 阅读3分钟

从零开始学数据库:DML操作详解

在今天的数字化时代,数据库的使用已经成为了各行各业的必备技能。无论你是想开发一个简单的应用,还是想要管理复杂的数据,掌握数据库的基本操作都是至关重要的。在这篇博客中,我们将专注于数据操作语言(DML)的内容,使用MySQL数据库作为示例,帮助你从零基础开始学习数据库。

一、DML是什么

数据操作语言(DML,Data Manipulation Language)是数据库管理系统中用于对数据进行插入、更新和删除的语言。通过DML,我们可以与数据库中的数据进行交互,实现数据的管理和维护。DML是SQL(结构化查询语言)的一部分,学习DML是掌握SQL的第一步。

二、DML有哪些操作

DML主要包括以下几种操作:

  1. 插入数据(INSERT):将新记录添加到表中。
  2. 更新数据(UPDATE):修改表中已有记录的内容。
  3. 删除数据(DELETE):从表中删除指定记录。

这些操作是我们在日常使用数据库时最常用的基本功能。

三、DML的基本语法有哪些

在MySQL中,DML的基本语法如下:

  • 插入数据

    INSERT INTO 表名 (列1, 列2, 列3, ...) VALUES (值1, 值2, 值3, ...);
    
  • 更新数据

    UPDATE 表名 SET1 =1, 列2 =2 WHERE 条件;
    
  • 删除数据

    DELETE FROM 表名 WHERE 条件;
    

这些语法是进行数据操作的基础,掌握它们将为后续的学习打下坚实的基础。

四、结合具体的相关实例

接下来,我们将通过具体的代码示例来演示如何在MySQL中使用DML操作。假设我们已经创建了一个名为school的数据库,并且在其中创建了一个students表。这部分内容是DDL数据定义语言的内容,可以在我day1的文章当中进行学习。

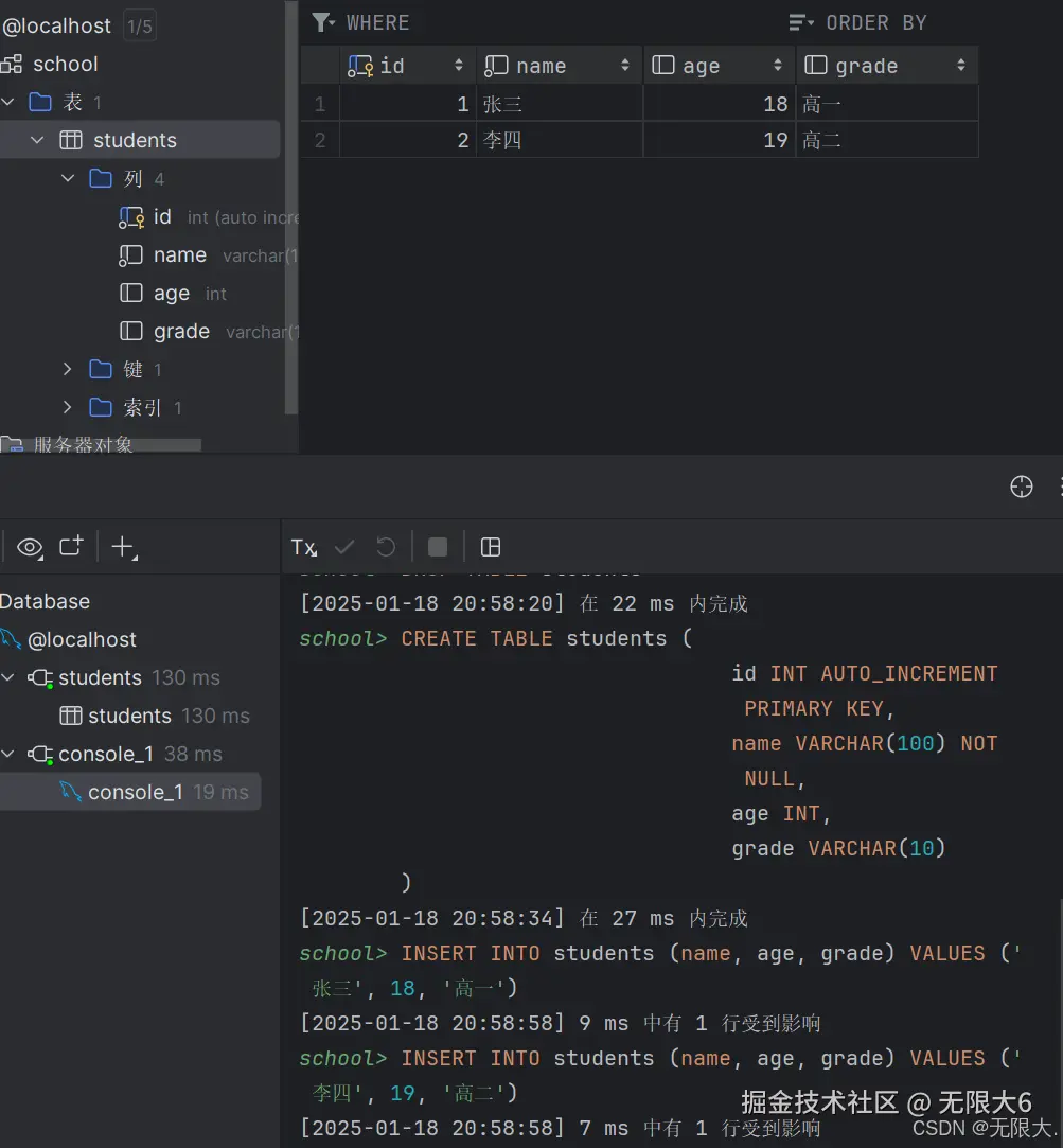
1. 创建数据库和表

CREATE DATABASE school;

CREATE TABLE students (
    id INT AUTO_INCREMENT PRIMARY KEY,
    name VARCHAR(100) NOT NULL,
    age INT,
    grade VARCHAR(10)
);

在这里插入图片描述

2. 插入数据

我们可以使用INSERT语句向students表中添加新学生记录:

INSERT INTO students (name, age, grade) VALUES ('张三', 18, '高一');
INSERT INTO students (name, age, grade) VALUES ('李四', 19, '高二');

在这里插入图片描述

3. 更新数据

假设我们想要更新张三的年龄,可以使用UPDATE语句:

UPDATE students SET age = 19 WHERE name = '张三';

在这里插入图片描述

4. 删除数据

如果我们想要删除李四的记录,可以使用DELETE语句:

DELETE FROM students WHERE name = '李四';

在这里插入图片描述

五、拓展

在掌握了基本的DML操作后,我们可以进一步探索更高级的功能。例如,事务处理在多个DML操作中确保数据的一致性和完整性,尤其在处理重要数据时至关重要。通过使用BEGIN, COMMIT, 和 ROLLBACK语句,我们可以控制事务的执行。(这个在之后的内容会给大家讲到)

此外,批量插入可以提高数据插入的效率,特别是在处理大量数据时。可以使用以下语法:

INSERT INTO students (name, age, grade) VALUES 
('王五', 20, '高三'),
('赵六', 21, '高四');

虽然DML主要关注于数据的修改操作,但理解如何在不同情况下应用这些操作将极大提升你的数据库管理能力。