11. SpringCloud Alibaba Seata 分布式事务处理的详细使用以及详细剖析

388 阅读20分钟

11. SpringCloud Alibaba Seata 分布式事务处理的详细使用以及详细剖析

先看一个问题,引出 Seata

单机单库(多表)处理事务示意图

在这里插入图片描述

分布式微服务架构下的数据库事务示意图:

在这里插入图片描述

图示解释说明:

  • 用户购买商品的业务逻辑。整个业务逻辑由3个微服务提供支持∶
  • 仓储服务∶对给定的商品扣除仓库/商品数量
  • 订单服务;根据采购需求创建订单
  • 帐户服务∶从用户帐户中扣除余额

问题分析:

  • 单体应用被拆分成微服务应用,原来的三个模块被拆分成三个独立的应用,分别使用 三个独立的数据源
  • 业务操作需要调用三个服务来完成。此时每个服务内部的数据一致性由本地事务来保 证
  • 但是全局的数据 致性问题没法保证
  • 简单的说: 一次业务操作需要跨多个数据源或需要跨多个系统进行远程调用,就会产生分布式事务问题 ——> seata

1. 概述

分布式事务问题&解决方案:

分布式微服务架构下的全局数据一致性问题 [即: 分布式事务问题]——> 解决方案: Seata

SpringCloud Alibaba Seata 官方地址:seata.io/zh-cn/

在这里插入图片描述

SpringCloud Alibaba Seata 官方使用手册: seata.io/zh-cn/docs/…

在这里插入图片描述

Seata 是什么?

Seata 是一款开源的分布式事务解决方案,致力于提供高性能和简单易用的分布式事务服务。Seata 将为用户提供了 AT、TCC、SAGA 和 XA 事务模式,为用户打造一站式的分布式解决方案。

在这里插入图片描述

一句话: Seata 是一款开源的分布式事务解决方案,致力于在微服务架构下提供高性能和简单易用 的分布式事务服务

2. SpringCloud Alibaba Seata 安装和运行

SpringCloud Alibaba Seata 官方下载地址:github.com/seata/seata…

在这里插入图片描述

  1. 将 seata-server-0.9.0.zip 解压到 指定目录,比如我这里是:g:\dev在这里插入图片描述

打开文件:seata-server-0.9.0,修改 conf\file.conf 文件 如图

在这里插入图片描述

在这里插入图片描述

在这里插入图片描述

在这里插入图片描述

在这里插入图片描述

transport {
  # tcp udt unix-domain-socket
  type = "TCP"
  #NIO NATIVE
  server = "NIO"
  #enable heartbeat
  heartbeat = true
  #thread factory for netty
  thread-factory {
    boss-thread-prefix = "NettyBoss"
    worker-thread-prefix = "NettyServerNIOWorker"
    server-executor-thread-prefix = "NettyServerBizHandler"
    share-boss-worker = false
    client-selector-thread-prefix = "NettyClientSelector"
    client-selector-thread-size = 1
    client-worker-thread-prefix = "NettyClientWorkerThread"
    # netty boss thread size,will not be used for UDT
    boss-thread-size = 1
    #auto default pin or 8
    worker-thread-size = 8
  }
  shutdown {
    # when destroy server, wait seconds
    wait = 3
  }
  serialization = "seata"
  compressor = "none"
}
service {
  #vgroup->rgroup
  #vgroup_mapping.my_test_tx_group = "default"
  vgroup_mapping.my_test_tx_group = "hspedu_order_tx_group"
  #only support single node
  default.grouplist = "127.0.0.1:8091"
  #degrade current not support
  enableDegrade = false
  #disable
  disable = false
  #unit ms,s,m,h,d represents milliseconds, seconds, minutes, hours, days, default permanent
  max.commit.retry.timeout = "-1"
  max.rollback.retry.timeout = "-1"
}

client {
  async.commit.buffer.limit = 10000
  lock {
    retry.internal = 10
    retry.times = 30
  }
  report.retry.count = 5
  tm.commit.retry.count = 1
  tm.rollback.retry.count = 1
}

## transaction log store
store {
  ## store mode: file、db
  ## mode = "file"
  mode = "db"

  ## file store
  file {
    dir = "sessionStore"

    # branch session size , if exceeded first try compress lockkey, still exceeded throws exceptions
    max-branch-session-size = 16384
    # globe session size , if exceeded throws exceptions
    max-global-session-size = 512
    # file buffer size , if exceeded allocate new buffer
    file-write-buffer-cache-size = 16384
    # when recover batch read size
    session.reload.read_size = 100
    # async, sync
    flush-disk-mode = async
  }

  ## database store
  db {
    ## the implement of javax.sql.DataSource, such as DruidDataSource(druid)/BasicDataSource(dbcp) etc.
    datasource = "dbcp"
    ## mysql/oracle/h2/oceanbase etc.
    db-type = "mysql"
    ## driver-class-name = "com.mysql.jdbc.Driver"
    driver-class-name = "com.mysql.cj.jdbc.Driver"
    ## url = "jdbc:mysql://127.0.0.1:3306/seata"
    url = "jdbc:mysql://127.0.0.1:3306/seata?characterEncoding=utf8&useSSL=false&serverTimezone=UTC&rewriteBatchedStatements=true"
    ## user = "mysql"
    user = "root"
    ## password = "mysql"
    password = "MySQL123"
    min-conn = 1
    max-conn = 3
    global.table = "global_table"
    branch.table = "branch_table"
    lock-table = "lock_table"
    query-limit = 100
  }
}
lock {
  ## the lock store mode: local、remote
  mode = "remote"

  local {
    ## store locks in user's database
  }

  remote {
    ## store locks in the seata's server
  }
}
recovery {
  #schedule committing retry period in milliseconds
  committing-retry-period = 1000
  #schedule asyn committing retry period in milliseconds
  asyn-committing-retry-period = 1000
  #schedule rollbacking retry period in milliseconds
  rollbacking-retry-period = 1000
  #schedule timeout retry period in milliseconds
  timeout-retry-period = 1000
}

transaction {
  undo.data.validation = true
  undo.log.serialization = "jackson"
  undo.log.save.days = 7
  #schedule delete expired undo_log in milliseconds
  undo.log.delete.period = 86400000
  undo.log.table = "undo_log"
}

## metrics settings
metrics {
  enabled = false
  registry-type = "compact"
  # multi exporters use comma divided
  exporter-list = "prometheus"
  exporter-prometheus-port = 9898
}

support {
  ## spring
  spring {
    # auto proxy the DataSource bean
    datasource.autoproxy = false
  }
}

3. 补充: SpringCloud Alibaba Seata0.9 连接MySQL8.0 的注意事项

首先如果你是Mysql8.0以上的版本,启动seata-server.bat会出现诡异的画面,报错:Cannot create PoolableConnectionFactory (Could not create connection to database server.)

反正类似于数据库连接的错误,这个坑是由于你的Mysql驱动版本导致的!

解决方案:

注:千万别把Mysql删了重装!!!

首先查看你的mysql的版本 通过命令mysql --version查看自己安装的mysql版本 在这里插入图片描述

下载对应的mysql驱动java包。地址如下:downloads.mysql.com/archives/c-…

在这里插入图片描述

下载完成以后解压,将里面的 jar包拷贝到seata 的依赖 lib文件下面

在这里插入图片描述

注意:这里一定要把原来的驱动删除,这是个大坑!!!一定要删除原来的mysql-connector-java-5.1.30.jar

修改配置文件conf\file.conf

在这里插入图片描述

在这里插入图片描述

驱动的名称:com.mysql.cj.jdbc.Driver
url地址:“jdbc:mysql://127.0.0.1:3306/seata?characterEncoding=utf8&useSSL=false&serverTimezone=UTC&rewriteBatchedStatements=true”

在 mysql8.0 创建 seata 数据库

创建 seata 数据库

CREATE DATABASE seata
USE seata

在这里插入图片描述

seata 数 据 库 下, 创 建 表 , 使 用 seata 提 供 的 sql 脚 本 即 可 , 在 seata 的 \conf\db_store.sql

在这里插入图片描述

在这里插入图片描述

-- the table to store GlobalSession data
drop table if exists `global_table`;
create table `global_table` (
  `xid` varchar(128)  not null,
  `transaction_id` bigint,
  `status` tinyint not null,
  `application_id` varchar(32),
  `transaction_service_group` varchar(32),
  `transaction_name` varchar(128),
  `timeout` int,
  `begin_time` bigint,
  `application_data` varchar(2000),
  `gmt_create` datetime,
  `gmt_modified` datetime,
  primary key (`xid`),
  key `idx_gmt_modified_status` (`gmt_modified`, `status`),
  key `idx_transaction_id` (`transaction_id`)
);

-- the table to store BranchSession data
drop table if exists `branch_table`;
create table `branch_table` (
  `branch_id` bigint not null,
  `xid` varchar(128) not null,
  `transaction_id` bigint ,
  `resource_group_id` varchar(32),
  `resource_id` varchar(256) ,
  `lock_key` varchar(128) ,
  `branch_type` varchar(8) ,
  `status` tinyint,
  `client_id` varchar(64),
  `application_data` varchar(2000),
  `gmt_create` datetime,
  `gmt_modified` datetime,
  primary key (`branch_id`),
  key `idx_xid` (`xid`)
);

-- the table to store lock data
drop table if exists `lock_table`;
create table `lock_table` (
  `row_key` varchar(128) not null,
  `xid` varchar(96),
  `transaction_id` long ,
  `branch_id` long,
  `resource_id` varchar(256) ,
  `table_name` varchar(32) ,
  `pk` varchar(36) ,
  `gmt_create` datetime ,
  `gmt_modified` datetime,
  primary key(`row_key`)
);

修改 seata 的 \conf\registry.conf , 配置注册中心 nacos server

在这里插入图片描述

在这里插入图片描述

registry {
  # file 、nacos 、eureka、redis、zk、consul、etcd3、sofa
  # type = "file"
  type = "nacos"

  nacos {
    # serverAddr = "localhost"
    serverAddr = "localhost:8848"
    namespace = ""
    cluster = "default"
  }

先启动:启动 Nacos Server 8848,再启动,双击 Seata 的\bin\seata-server.bat , 启动 Seata Server

在这里插入图片描述

在这里插入图片描述

启动 seata-server.bat , 看到如下界面说明成功:

在这里插入图片描述

登录 Nacos Server, 查看 Seata Server 是否注册成功

在这里插入图片描述

4. Seata 分布式事务-应用实例

4.1 需求分析/图解

需求:完成下订单功能,由三个微服务模块协同完成, 涉及到多数据库, 多张表

在这里插入图片描述

在这里插入图片描述

  1. 创建三个对应的数据库,以及数据表:如下图所示:

--  订单微服务的数据库
CREATE DATABASE order_micro_service 
USE order_micro_service

CREATE TABLE `order`(
id BIGINT NOT NULL AUTO_INCREMENT PRIMARY KEY,
user_id BIGINT DEFAULT NULL ,
product_id BIGINT DEFAULT NULL ,
nums INT DEFAULT NULL ,
money INT DEFAULT NULL,
`status` INT DEFAULT NULL COMMENT '0:创建中; 1:已完结' );

SELECT * FROM `order`



-- 库存微服务的数据库`storage``order` 
CREATE DATABASE storage_micro_service 
USE storage_micro_service

CREATE TABLE `storage`(
id BIGINT NOT NULL AUTO_INCREMENT PRIMARY KEY, 
product_id BIGINT DEFAULT NULL ,
amount INT DEFAULT NULL COMMENT '库存量' );

--  初始化库存表
INSERT INTO `storage` 
VALUES(NULL, 1, 10); 

SELECT * FROM `storage`

--  账号微服务的数据库
CREATE DATABASE account_micro_service 
USE account_micro_service

CREATE TABLE `account`(
id BIGINT NOT NULL AUTO_INCREMENT PRIMARY KEY , 
user_id BIGINT DEFAULT NULL ,
money INT DEFAULT NULL COMMENT '账户金额' );

--  初始化账户表
INSERT INTO `account` VALUES(NULL, 666, 10000);

SELECT * from `account`

在这里插入图片描述

重点:分 别 为 3 库 创 建 对 应 的 回 滚 日 志 表 , 说 明 回 滚 日 志 表 在 seata 的 \conf\db_undo_log.sql。这些日志表,就是为了,让 Seata 可以进行回滚操作的重要记录信息的表

在这里插入图片描述

注意:一定一定一定是在,这三个数据库的数据表当中各种都有(创建时候,注意切换到对应的数据库当中,再执行sql进行创建该日志表),都要创建该日志信息表。

-- the table to store seata xid data
-- 0.7.0+ add context
-- you must to init this sql for you business databese. the seata server not need it.
-- 此脚本必须初始化在你当前的业务数据库中,用于AT 模式XID记录。与server端无关(注:业务数据库)
-- 注意此处0.3.0+ 增加唯一索引 ux_undo_log
drop table `undo_log`;
CREATE TABLE `undo_log` (
  `id` bigint(20) NOT NULL AUTO_INCREMENT,
  `branch_id` bigint(20) NOT NULL,
  `xid` varchar(100) NOT NULL,
  `context` varchar(128) NOT NULL,
  `rollback_info` longblob NOT NULL,
  `log_status` int(11) NOT NULL,
  `log_created` datetime NOT NULL,
  `log_modified` datetime NOT NULL,
  `ext` varchar(100) DEFAULT NULL,
  PRIMARY KEY (`id`),
  UNIQUE KEY `ux_undo_log` (`xid`,`branch_id`)
) ENGINE=InnoDB AUTO_INCREMENT=1 DEFAULT CHARSET=utf8;

在这里插入图片描述

-- the table to store seata xid data
-- 0.7.0+ add context
-- you must to init this sql for you business databese. the seata server not need it.
-- 此脚本必须初始化在你当前的业务数据库中,用于AT 模式XID记录。与server端无关(注:业务数据库)
-- 注意此处0.3.0+ 增加唯一索引 ux_undo_log
drop table `undo_log`;
CREATE TABLE `undo_log` (
  `id` bigint(20) NOT NULL AUTO_INCREMENT,
  `branch_id` bigint(20) NOT NULL,
  `xid` varchar(100) NOT NULL,
  `context` varchar(128) NOT NULL,
  `rollback_info` longblob NOT NULL,
  `log_status` int(11) NOT NULL,
  `log_created` datetime NOT NULL,
  `log_modified` datetime NOT NULL,
  `ext` varchar(100) DEFAULT NULL,
  PRIMARY KEY (`id`),
  UNIQUE KEY `ux_undo_log` (`xid`,`branch_id`)
) ENGINE=InnoDB AUTO_INCREMENT=1 DEFAULT CHARSET=utf8;

```

```
sql



use order_micro_service	
CREATE TABLE `undo_log` (
  `id` bigint(20) NOT NULL AUTO_INCREMENT,
  `branch_id` bigint(20) NOT NULL,
  `xid` varchar(100) NOT NULL,
  `context` varchar(128) NOT NULL,
  `rollback_info` longblob NOT NULL,
  `log_status` int(11) NOT NULL,
  `log_created` datetime NOT NULL,
  `log_modified` datetime NOT NULL,
  `ext` varchar(100) DEFAULT NULL,
  PRIMARY KEY (`id`),
  UNIQUE KEY `ux_undo_log` (`xid`,`branch_id`)
) ENGINE=InnoDB AUTO_INCREMENT=1 DEFAULT CHARSET=utf8;




use storage_micro_service
CREATE TABLE `undo_log` (
  `id` bigint(20) NOT NULL AUTO_INCREMENT,
  `branch_id` bigint(20) NOT NULL,
  `xid` varchar(100) NOT NULL,
  `context` varchar(128) NOT NULL,
  `rollback_info` longblob NOT NULL,
  `log_status` int(11) NOT NULL,
  `log_created` datetime NOT NULL,
  `log_modified` datetime NOT NULL,
  `ext` varchar(100) DEFAULT NULL,
  PRIMARY KEY (`id`),
  UNIQUE KEY `ux_undo_log` (`xid`,`branch_id`)
) ENGINE=InnoDB AUTO_INCREMENT=1 DEFAULT CHARSET=utf8;




use account_micro_service
CREATE TABLE `undo_log` (
  `id` bigint(20) NOT NULL AUTO_INCREMENT,
  `branch_id` bigint(20) NOT NULL,
  `xid` varchar(100) NOT NULL,
  `context` varchar(128) NOT NULL,
  `rollback_info` longblob NOT NULL,
  `log_status` int(11) NOT NULL,
  `log_created` datetime NOT NULL,
  `log_modified` datetime NOT NULL,
  `ext` varchar(100) DEFAULT NULL,
  PRIMARY KEY (`id`),
  UNIQUE KEY `ux_undo_log` (`xid`,`branch_id`)
) ENGINE=InnoDB AUTO_INCREMENT=1 DEFAULT CHARSET=utf8;

开发 seata_storage_micro_service-10010 微服务

修改 pom.xml, 添加相关的 jar 依赖

在这里插入图片描述

在这里插入图片描述

<?xml version="1.0" encoding="UTF-8"?>
<project xmlns="http://maven.apache.org/POM/4.0.0"
         xmlns:xsi="http://www.w3.org/2001/XMLSchema-instance"
         xsi:schemaLocation="http://maven.apache.org/POM/4.0.0 http://maven.apache.org/xsd/maven-4.0.0.xsd">
    <parent>
        <artifactId>e-commerce-center</artifactId>
        <groupId>com.rainbowsea</groupId>
        <version>1.0-SNAPSHOT</version>
    </parent>
    <modelVersion>4.0.0</modelVersion>

    <artifactId>seata_account_micro_service-10012</artifactId>



    <!--    引入相关的依赖:我们引入了当前所需要的依赖,后面如果有其它的需要,再灵活添加-->
    <dependencies>

        <!--        引入 seata starter -->
        <dependency>
            <groupId>com.alibaba.cloud</groupId>
            <artifactId>spring-cloud-starter-alibaba-seata</artifactId>
            <exclusions>
                <!-- 排除自带的 seata-all ,引入自己的版本,否则会出现冲突 -->
                <exclusion>
                    <artifactId>seata-all</artifactId>
                    <groupId>io.seata</groupId>
                </exclusion>
            </exclusions>
        </dependency>
        <!--        引入指定的版本 seata-all-->
        <dependency>
            <groupId>io.seata</groupId>
            <artifactId>seata-all</artifactId>
            <version>0.9.0</version>
        </dependency>

        <!-- 提示 application.yml -->
        <!--        <dependency>-->
        <!--            <groupId>org.springframework.boot</groupId>-->
        <!--            <artifactId>spring-boot-configuration-processor</artifactId>-->
        <!--            <optional>true</optional>-->
        <!--        </dependency>-->

        <!--        整合Openfeign -->
        <!--        引入 openfeign starter 即场景启动器 starter-->
        <dependency>
            <groupId>org.springframework.cloud</groupId>
            <artifactId>spring-cloud-starter-openfeign</artifactId>
        </dependency>

        <!--引入 alibaba-nacos -discovery   -->
        <dependency>
            <groupId>com.alibaba.cloud</groupId>
            <artifactId>spring-cloud-starter-alibaba-nacos-discovery</artifactId>
        </dependency>

        <!--        引入 web-starter 说明:我们使用版本仲裁(从父项目继承了版本)-->
        <dependency>
            <groupId>org.springframework.boot</groupId>
            <artifactId>spring-boot-starter-web</artifactId>
        </dependency>

        <!--1. starter-actuator 是sprng boot 程序的监控系统,可以实现健康检查,info 信息等
         2. 访问http://localhost:10000/actuator 可以看到相关链接,还可以做相关配置-->
        <dependency>
            <groupId>org.springframework.boot</groupId>
            <artifactId>spring-boot-starter-actuator</artifactId>
        </dependency>


        <!--        lombok 引入-->
        <dependency>
            <groupId>org.projectlombok</groupId>
            <artifactId>lombok</artifactId>
            <optional>true</optional>
        </dependency>

        <!--        引入 test-starter -->
        <dependency>
            <groupId>org.springframework.boot</groupId>
            <artifactId>spring-boot-starter-test</artifactId>
            <scope>test</scope>
        </dependency>

        <!--        引入我们自己对 bean 封装成 api 的模块内容-->
        <dependency>
            <groupId>com.rainbowsea</groupId>
            <artifactId>e_commerce_center-common-api</artifactId>
            <version>${project.version}</version>
        </dependency>


        <!--        引入 mybatis  -->
        <dependency>
            <groupId>org.mybatis.spring.boot</groupId>
            <artifactId>mybatis-spring-boot-starter</artifactId>
        </dependency>

        <!--        引入 mysql-->
        <dependency>
            <groupId>mysql</groupId>
            <artifactId>mysql-connector-java</artifactId>
        </dependency>


        <!--        引入 jdbc -->
        <dependency>
            <groupId>org.springframework.boot</groupId>
            <artifactId>spring-boot-starter-jdbc</artifactId>
        </dependency>

        <!--        druid 数据库连接池 -->
        <dependency>
            <groupId>com.alibaba</groupId>
            <artifactId>druid-spring-boot-starter</artifactId>
            <!-- 这里我们重新指定一下 version -->
            <version>1.1.13</version>
        </dependency>

    </dependencies>

</project>

创建 application.yml, 进行相关的配置

在这里插入图片描述

server:
  port: 10012
spring:
  application:
    name: seata-account-micro-service
  cloud:
    alibaba:
      seata:
        # 指定事务组名,需要和 seata-server中的对应 /conf/file.conf 当中的匹配
        #  vgroup_mapping.my_test_tx_group = "hspedu_order_tx_group"
        tx-service-group: hspedu_order_tx_group
    nacos:
      discovery:
        server-addr: localhost:8848 # 指定 nacos server 地址
  datasource:
    driver-class-name: com.mysql.cj.jdbc.Driver # 注意: 这里我们配置的是 mysql8.0版本的
    url: jdbc:mysql://localhost:3306/account_micro_service?characterEncoding=utf8&useSSL=false&serverTimezone=UTC&rewriteBatchedStatements=true
    username: root
    password: MySQL123
# 配置 seata日志输出
logging:
  level:
    io:
      seata: info

mybatis:
  mapperLocations: classpath:mapper/*.xml

创建 file.conf, 进行相关的配置 说明:该文件从 seata 的\conf\file.conf 拷贝,进行修 改即可

在这里插入图片描述

transport {
  # tcp udt unix-domain-socket
  type = "TCP"
  #NIO NATIVE
  server = "NIO"
  #enable heartbeat
  heartbeat = true
  #thread factory for netty
  thread-factory {
    boss-thread-prefix = "NettyBoss"
    worker-thread-prefix = "NettyServerNIOWorker"
    server-executor-thread-prefix = "NettyServerBizHandler"
    share-boss-worker = false
    client-selector-thread-prefix = "NettyClientSelector"
    client-selector-thread-size = 1
    client-worker-thread-prefix = "NettyClientWorkerThread"
    # netty boss thread size,will not be used for UDT
    boss-thread-size = 1
    #auto default pin or 8
    worker-thread-size = 8
  }
  shutdown {
    # when destroy server, wait seconds
    wait = 3
  }
  serialization = "seata"
  compressor = "none"
}
service {
  #vgroup->rgroup
  #vgroup_mapping.my_test_tx_group = "default"
  vgroup_mapping.hspedu_order_tx_group = "default"
  #only support single node
  default.grouplist = "127.0.0.1:8091"
  #degrade current not support
  enableDegrade = false
  #disable
  disable = false
  #unit ms,s,m,h,d represents milliseconds, seconds, minutes, hours, days, default permanent
  max.commit.retry.timeout = "-1"
  max.rollback.retry.timeout = "-1"
}

client {
  async.commit.buffer.limit = 10000
  lock {
    retry.internal = 10
    retry.times = 30
  }
  report.retry.count = 5
  tm.commit.retry.count = 1
  tm.rollback.retry.count = 1
}

## transaction log store
store {
  ## store mode: file、db
  ## mode = "file"
  mode = "db"

  ## file store
  file {
    dir = "sessionStore"

    # branch session size , if exceeded first try compress lockkey, still exceeded throws exceptions
    max-branch-session-size = 16384
    # globe session size , if exceeded throws exceptions
    max-global-session-size = 512
    # file buffer size , if exceeded allocate new buffer
    file-write-buffer-cache-size = 16384
    # when recover batch read size
    session.reload.read_size = 100
    # async, sync
    flush-disk-mode = async
  }

  ## database store
  db {
    ## the implement of javax.sql.DataSource, such as DruidDataSource(druid)/BasicDataSource(dbcp) etc.
    datasource = "dbcp"
    ## mysql/oracle/h2/oceanbase etc.
    db-type = "mysql"
    ## driver-class-name = "com.mysql.jdbc.Driver"
    driver-class-name = "com.mysql.cj.jdbc.Driver"
    ## url = "jdbc:mysql://127.0.0.1:3306/seata"
    url = "jdbc:mysql://127.0.0.1:3306/seata?characterEncoding=utf8&useSSL=false&serverTimezone=UTC&rewriteBatchedStatements=true"
    ## user = "mysql"
    user = "root"
    ## password = "mysql"
    password = "MySQL123"
    min-conn = 1
    max-conn = 3
    global.table = "global_table"
    branch.table = "branch_table"
    lock-table = "lock_table"
    query-limit = 100
  }
}
lock {
  ## the lock store mode: local、remote
  mode = "remote"

  local {
    ## store locks in user's database
  }

  remote {
    ## store locks in the seata's server
  }
}
recovery {
  #schedule committing retry period in milliseconds
  committing-retry-period = 1000
  #schedule asyn committing retry period in milliseconds
  asyn-committing-retry-period = 1000
  #schedule rollbacking retry period in milliseconds
  rollbacking-retry-period = 1000
  #schedule timeout retry period in milliseconds
  timeout-retry-period = 1000
}

transaction {
  undo.data.validation = true
  undo.log.serialization = "jackson"
  undo.log.save.days = 7
  #schedule delete expired undo_log in milliseconds
  undo.log.delete.period = 86400000
  undo.log.table = "undo_log"
}

## metrics settings
metrics {
  enabled = false
  registry-type = "compact"
  # multi exporters use comma divided
  exporter-list = "prometheus"
  exporter-prometheus-port = 9898
}

support {
  ## spring
  spring {
    # auto proxy the DataSource bean
    datasource.autoproxy = false
  }
}

创建 registry.conf, 进行相关的配置 说明:该文件从 seata 的\conf\registry.conf 拷贝, , 进行修改即可

registry {
  # file 、nacos 、eureka、redis、zk、consul、etcd3、sofa
  # type = "file"
  type = "nacos"

  nacos {
    # serverAddr = "localhost"
    serverAddr = "localhost:8848"
    namespace = ""
    cluster = "default"
  }
  eureka {
    serviceUrl = "http://localhost:8761/eureka"
    application = "default"
    weight = "1"
  }
  redis {
    serverAddr = "localhost:6379"
    db = "0"
  }
  zk {
    cluster = "default"
    serverAddr = "127.0.0.1:2181"
    session.timeout = 6000
    connect.timeout = 2000
  }
  consul {
    cluster = "default"
    serverAddr = "127.0.0.1:8500"
  }
  etcd3 {
    cluster = "default"
    serverAddr = "http://localhost:2379"
  }
  sofa {
    serverAddr = "127.0.0.1:9603"
    application = "default"
    region = "DEFAULT_ZONE"
    datacenter = "DefaultDataCenter"
    cluster = "default"
    group = "SEATA_GROUP"
    addressWaitTime = "3000"
  }
  file {
    name = "file.conf"
  }
}

config {
  # file、nacos 、apollo、zk、consul、etcd3
  type = "file"

  nacos {
    serverAddr = "localhost"
    namespace = ""
  }
  consul {
    serverAddr = "127.0.0.1:8500"
  }
  apollo {
    app.id = "seata-server"
    apollo.meta = "http://192.168.1.204:8801"
  }
  zk {
    serverAddr = "127.0.0.1:2181"
    session.timeout = 6000
    connect.timeout = 2000
  }
  etcd3 {
    serverAddr = "http://localhost:2379"
  }
  file {
    name = "file.conf"
  }
}

创建 com/rainbowsea/springcloud/config/MyBatisConfig.java: 常规配置:MyBatis 和 dao 关联

在这里插入图片描述

package com.rainbowsea.springcloud.config;


import org.mybatis.spring.annotation.MapperScan;
import org.springframework.context.annotation.Configuration;


/**
 * 常规配置: MyBatis 和 dao 关联
 */
@Configuration
@MapperScan({"com.rainbowsea.springcloud.dao"})
public class MyBatisConfig {
}

创 建 com/rainbowsea/springcloud/config/DataSourceProxyConfig.java , 常 规 配 置 ( 拿 来 使 用即可)

这里很重要(!!): 配置数据源的代理是 seata, 也就是使用 seata 对数据源进行代理 * 大家看引入的包: io.seata.rm.datasource.DataSourceProxy

在这里插入图片描述

package com.rainbowsea.springcloud.config;


import com.alibaba.druid.pool.DruidDataSource;
import io.seata.rm.datasource.DataSourceProxy;
import org.apache.ibatis.session.SqlSessionFactory;
import org.mybatis.spring.SqlSessionFactoryBean;
import org.mybatis.spring.transaction.SpringManagedTransactionFactory;
import org.springframework.beans.factory.annotation.Value;
import org.springframework.boot.context.properties.ConfigurationProperties;
import org.springframework.context.annotation.Bean;
import org.springframework.context.annotation.Configuration;
import org.springframework.core.io.support.PathMatchingResourcePatternResolver;

import javax.sql.DataSource;

/**
 * 1.这里很重要: 配置数据源的代理是 seata 也就是使用 seata 代理数据源
 * 2. DataSourceProxy 是引入的 io.seata.rm.datasource
 */
@Configuration
public class DataSourceProxyConfig {

    @Value("${mybatis.mapperLocations}")  // 读取applicaton.yaml 配置文件当中的信息,通过前缀名
    private String mapperLocations;

    //配置druidDataSource
    @Bean
    @ConfigurationProperties(prefix = "spring.datasource")
    public DataSource druidDataSource() {
        /*DruidDataSource druidDataSource = new DruidDataSource();
        System.out.println("druidDataSource.hashcoder = " + druidDataSource.hashCode());
        return druidDataSource;*/
        return new DruidDataSource();
    }

    //配置DataSourceProxy- 使用seata代理数据源
    @Bean
    public DataSourceProxy dataSourceProxy(DataSource dataSource) {
        // 注意是: io.seata.rm.datasource.DataSourceProxy; 包下的内容
        /*System.out.println("dataSourceProxy()中的 datasour.hashcode = " + dataSource.hashCode());
        DataSourceProxy dataSourceProxy = new DataSourceProxy(dataSource);
        System.out.println("dataSourceProxy()中的dataSourceProxy。hashcode= " + dataSourceProxy.hashCode());
        return dataSourceProxy;*/
        return new DataSourceProxy(dataSource);
    }

    //配置SqlSessionFactory-常规写法
    @Bean
    public SqlSessionFactory sqlSessionFactoryBean(DataSourceProxy dataSourceProxy)
            throws Exception {
        //System.out.println("sqlSessionFactoryBean 中的 dataSourceProxy.hashcode = " + dataSourceProxy.hashCode());
        SqlSessionFactoryBean sqlSessionFactoryBean =
                new SqlSessionFactoryBean();
        sqlSessionFactoryBean.setDataSource(dataSourceProxy);
        sqlSessionFactoryBean.setMapperLocations
                (new PathMatchingResourcePatternResolver().getResources(mapperLocations));
        sqlSessionFactoryBean.setTransactionFactory
                (new SpringManagedTransactionFactory());
        return sqlSessionFactoryBean.getObject();
    }
}

创建主启动类:com/rianbowsea/springcloud/SeataStorageMicroServiceApplication10010.java

在这里插入图片描述

注意, 需要取消数据源的自动配置,
而是使用 seata 数据源代理, DataSourceProxyConfig。因为是让 seata 进行事务
管理,那也只有让seata进行数据源代理,才能管理事务

package com.rainbowsea.springcloud;


import org.springframework.boot.SpringApplication;
import org.springframework.boot.autoconfigure.SpringBootApplication;
import org.springframework.boot.autoconfigure.jdbc.DataSourceAutoConfiguration;
import org.springframework.cloud.client.discovery.EnableDiscoveryClient;
import org.springframework.cloud.openfeign.EnableFeignClients;

@EnableFeignClients
@EnableDiscoveryClient
@SpringBootApplication(exclude = DataSourceAutoConfiguration.class) // 排除自动配置数据源,让seata 代理配置
public class SeataAccountMicroServiceApplication10012 {
    public static void main(String[] args) {
        SpringApplication.run(SeataAccountMicroServiceApplication10012.class,args);
    }
}

测试

seata_storage_micro_service-10010 微服务

启动 Nacos Server 8848

双击 Seata 的\bin\seata-server.bat , 启动 Seata Server

启动 seata_storage_micro_service-10010

登录 Nacos Server , 查看 10010 微服务是否注册成功

  1. 登录 Nacos Server, 查看 10010 是否注册成功

在这里插入图片描述

补充:使用openfiegn 接口方式远程调用 seata-storage-micor-service 服务的 /storage/reduce api 接口

在这里插入图片描述

package com.rainbowsea.springcloud.service;


import com.rainbowsea.springcloud.entity.Result;
import org.springframework.cloud.openfeign.FeignClient;
import org.springframework.web.bind.annotation.PostMapping;
import org.springframework.web.bind.annotation.RequestParam;

@FeignClient(value = "seata-storage-micro-service")  // 表示使用opFeign与分布式多个微服务通信
// value 是配置在 nacos 当中显示的 服务名(也是配置在 对应微服务applicaton 当中的 name 服务名),不可随便写
public interface StorageService {

    /**
     * 1.远程调用方式是post
     * 2. 远程调用的 url 为 : http://@FeignClient(value = "seata_storage_micro_service")/storage/reduce(@PostMapping("/storage/reduce"))
     * 3. seata_storage_micro_service 是 nacos 注册中心服务名
     * 4. openfeign 会根据负载均衡算法来决定调用的是 : 10004/10006,默认是轮询算法
     * 5. openfeign 是通过接口方式调用服务
     * 6. 特别注意: 该方法要和对应微服务模块当中的 controller 的方法一致(参数,post,方法名,返回类型等)
     *
     * @param productId
     * @param nums
     * @return
     */
    // 扣减库存
    @PostMapping("/storage/reduce")
    Result reduce(@RequestParam("productId") Long productId, @RequestParam("nums") Integer nums);
}

在这里插入图片描述

package com.rainbowsea.springcloud.controller;


import com.rainbowsea.springcloud.entity.Result;
import com.rainbowsea.springcloud.service.AccountService;
import org.springframework.web.bind.annotation.PostMapping;
import org.springframework.web.bind.annotation.RequestParam;
import org.springframework.web.bind.annotation.RestController;

import javax.annotation.Resource;

@RestController
public class AccountController {

    @Resource
    AccountService accountService;

    @PostMapping("/account/reduce")
    public Result reduce(@RequestParam("userId") Long userId, @RequestParam("money") Integer money) {
        //模拟异常,超时
        //openfeign 接口调用默认超时时间为1s
/*        try {
            TimeUnit.SECONDS.sleep(12);
        } catch (InterruptedException e) {
            e.printStackTrace();
        }*/
        accountService.reduce(userId, money);
        return Result.success("200", "扣减账户余额OK");
    }
}

完整代码的地址如下:

集成测试(1)

三个微服务协同完成-正常下单 启动 Nacos Server 8848 双击 Seata 的\bin\seata-server.bat , 启动 Seata Server 启动 seata-order-micro-service-10010 /10012/10008 三个微服务 浏览器 : http://localhost:10008/order/save?userId=666&productId=1&nums=1&money=100

在这里插入图片描述

查看数据库 表的情况是否正常 结论:如果没有异常出现,正常下单,数据库三张表,数据一致性是 OK 的

4.2 注意事项和细节

  • MySQL 出现 too many connections(1040)错误解决方法 在 my.ini 设置
 my.ini 设置
max_connections=1000
  • 如果出现: service id not legal hostname

报错 Service id not legal hostname 的原因是服务名称不能带有下划线,可以使用中划线, springcloud 无法识别下划线,把下划线改成中划线就好。

在这里插入图片描述

  • 如果数据库/表使用到关键字,需要使用反引号

举例说明: 比如mapper/OrderMapper.xml , 这里的 order 就要使用``, 否则会报错

<insert id="save">
  insert into `order` (id,user_id,product_id,nums,money,status) values (null,#   {userId},#{productId},#{nums},#{money},0);
</insert>
                                                                      
<update id="update">
  update `order` set status = 1 where user_id=#{userId} and status = #{status};
</update>
  • openfeign 在远程调用 api 接口时, 默认超时时间为 1s

5. @GlobalTransactional 控制分布式事务,保证数据一致性

修改seata_account_micro_service-10012的com/rainbowsea/springcloud/controller/AccountController.java, 模拟异常出现.

在这里插入图片描述

浏览器:http://localhost:10008/order/save?userId=666&productId=1&nums=1&money=100

在这里插入图片描述

查看数据库 表的情况是否正常 结论:这时数据库 表,出现数据不一致现象 订单是未支付,但是库存减少了,账号钱也扣了(提示: 等休眠时间完成后,再查看 account 表, 会看到数据不一致.)

集成测试(3) 三个微服务协同完成-使用@GlobalTransactional 完成分布式事务控制 (出现异常,也能保证数据一致性)

修改 seata-order-micro-service-1000的 com/rianbowsea/springcloud/service/impl/OrderServiceImpl.java 使用@GlobalTransactional 控制分布式事务,保证数据一致性

在这里插入图片描述

@Override
    /**
     * 解读
     * 1. @GlobalTransactional : 分布式全局事务控制  io.seata.spring.annotation包
     * 2. name = "hspedu-save-order" 名称,程序员自己指定,保证唯一即可
     * 3. rollbackFor = Exception.class 指定发送什么异常就回滚, 这里我们指定的是Exception.class
     *    即 只要发生了异常就回滚
     */
    @GlobalTransactional(name = "hspedu-save-order", rollbackFor = Exception.class)
    public void save(Orders order) {

        //后面我们如果需要打印日志
        log.info("====创建订单 start=====");

        log.info("====本地生成订单 start===");
        orderDao.save(order);//调用本地方法生成订单order
        log.info("====本地生成订单 end===");

        log.info("====扣减库存 start===");
        //远程调用storage微服务扣减库存
        storageService.reduce(order.getProductId(), order.getNums());
        log.info("====扣减库存 end===");

        log.info("====扣减用户余额 start===");
        //远程调用account微服务扣减用户money
        accountService.reduce(order.getUserId(), order.getMoney());
        log.info("====扣减用户余额 end===");

        log.info("====本地修改订单状态 start===");
        //调用本地方法修改订单状态0->1
        orderDao.update(order.getUserId(), 0);
        log.info("====本地修改订单状态 end===");

        log.info("====创建订单 end=====");
    }
package com.rainbowsea.springcloud.service.impl;


import com.rainbowsea.springcloud.dao.OrderDao;
import com.rainbowsea.springcloud.entity.Orders;
import com.rainbowsea.springcloud.service.AccountService;
import com.rainbowsea.springcloud.service.OrderService;
import com.rainbowsea.springcloud.service.StorageService;
import io.seata.spring.annotation.GlobalTransactional;
import lombok.extern.slf4j.Slf4j;
import org.springframework.stereotype.Service;

import javax.annotation.Resource;


@Slf4j
@Service
public class OrderServiceImpl implements OrderService {

    @Resource
    private OrderDao orderDao;


    @Resource
    private StorageService storageService;


    @Resource
    private AccountService accountService;



    @Override
    /**
     * 解读
     * 1. @GlobalTransactional : 分布式全局事务控制  io.seata.spring.annotation包
     * 2. name = "hspedu-save-order" 名称,程序员自己指定,保证唯一即可
     * 3. rollbackFor = Exception.class 指定发送什么异常就回滚, 这里我们指定的是Exception.class
     *    即 只要发生了异常就回滚
     */
    @GlobalTransactional(name = "hspedu-save-order", rollbackFor = Exception.class)
    public void save(Orders order) {

        //后面我们如果需要打印日志
        log.info("====创建订单 start=====");

        log.info("====本地生成订单 start===");
        orderDao.save(order);//调用本地方法生成订单order
        log.info("====本地生成订单 end===");

        log.info("====扣减库存 start===");
        //远程调用storage微服务扣减库存
        storageService.reduce(order.getProductId(), order.getNums());
        log.info("====扣减库存 end===");

        log.info("====扣减用户余额 start===");
        //远程调用account微服务扣减用户money
        accountService.reduce(order.getUserId(), order.getMoney());
        log.info("====扣减用户余额 end===");

        log.info("====本地修改订单状态 start===");
        //调用本地方法修改订单状态0->1
        orderDao.update(order.getUserId(), 0);
        log.info("====本地修改订单状态 end===");

        log.info("====创建订单 end=====");
    }
/*
    @Override
    *//**
     * 解读:
     * 1. @GlobalTransactional : 分布式全局事务控制  io.seata.spring.annotation.GlobalTransactional
     * 2. name = "rainbowsea-save-order" 名称,程序员自己指定,保证唯一即可
     * 3. rollbackFor=Exception.class 指定发生什么异常就回滚,这里我们指定的是,只要发生了异常就回滚
     *//*
    // //下面这句话是做全局事务控制的,  如果没有,则没有分布式全局事务控制
    @GlobalTransactional(name = "hspedu_order_tx_group", rollbackFor = Exception.class)
    public void save(Orders order) {


        //后面我们如果需要打印日志
        log.info("====创建订单 start=====");

        log.info("====本地生成订单 start===");
        orderDao.save(order);//调用本地方法生成订单order
        log.info("====本地生成订单 end===");

        log.info("====扣减库存 start===");
        //远程调用storage微服务扣减库存
        storageService.reduce(order.getProductId(), order.getNums());
        log.info("====扣减库存 end===");

        log.info("====扣减用户余额 start===");
        //远程调用account微服务扣减用户money
        accountService.reduce(order.getUserId(), order.getMoney());
        log.info("====扣减用户余额 end===");

        log.info("====本地修改订单状态 start===");
        //调用本地方法修改订单状态0->1
        orderDao.update(order.getUserId(), 0);
        log.info("====本地修改订单状态 end===");

        log.info("====创建订单 end=====");
    }*/
}

浏览器:http://localhost:10008/order/save?userId=666&productId=1&nums=1&money=100

在这里插入图片描述

查看数据库/表的情况是否正常, 结论:这时数据库/表,数据不一致性得到保证。

发生超时异常了,但是 Seata 进行了一个事务上的回滚处理,并没有导致数据库当中的数据丢失,保证了数据的一致性。

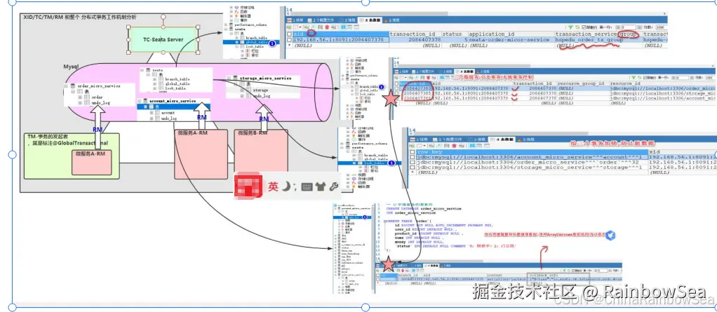
重点:

无论是否发生异常,中间是否中断,发生错误,Seata 会都将对应的各数据库当中的undo_log 以及本身 seata 数据当中的branch_table, global_table, lock_table 三个数据表清空

在这里插入图片描述

  • 分析成功了,为什么清空上述说的日志数据表 :Seata 认为既然你事务上没有问题,没有发生异常,不需要回滚事务,那么就不需要,记录日志了,日志数据表记录的信息时为了发生错误,进行一个 回滚操作,保证事务数据上的一致性,既然你没有回滚的必要,那么也就不需要记录了这些回滚信息了,也就清空了。
  • 分析失败了,为什么清空上述说的日志数据表 :因为你发生了错误,异常。所以 Seata 就根据在各个数据库当中记录的日志数据表 记录的信息,一一将其回滚到,发生异常,错误之前的数据了,保证数据的一致性。当然,回滚的同时,也会将日志数据表当中记录的信息也一并回滚到初始状态了,导致了 日志数据表当中没有数据了(这是最后一步所有数据都按照原先记录信息,都回滚回去了,最后才回滚日志数据表当中的信息的)
  • 所以综上所述:无论是否发生异常,中间是否中断,发生错误,Seata 会都将对应的各数据库当中的undo_log 以及本身 seata 数据当中的branch_table, global_table, lock_table 三个数据表清空

6. Seata 工作机制

Seata 分布式事务处理过程-ID+三组件模型

在这里插入图片描述 在这里插入图片描述

在这里插入图片描述

在这里插入图片描述

专业术语解释:

在这里插入图片描述

  • Transaction ID XID: 全局唯一的事务ID
  • Transaction Coordinator(TC) : 事务协调器,维护全局事务的运行状态,负责协调并驱动 全局事务的提交或回滚
  • Transaction Manager(TM) : 控制全局事务的边界,负责开启一个全局事务,并最终发 起全局提交或全局回滚的决议;
  • Resource Manager(RM) : 控制分支事务,负责分支注册,状态汇报,并接收事务协调 器的指令,驱动分支(本地)事务的提交和回滚

执行过程:

  • TM向 TC申请开启一个全局事务,全局事务创建成功并生成一个全局唯一的 XID
  • XID在微服务调用链路的上下文中传播;
  • RM 向 TC注册分支事务,将其纳入 XID 对应全局事务的管辖
  • TM 向 TC 发起针对 XID 的全局提交或回滚决议
  • TC 调度 XID下管辖的全部分支事务完成提交或回滚请求。

6.1 Seata 事务模式

在这里插入图片描述

6.1.1 AT(默认模式)

  • TCC
  • SAGA
  • XA

AT 无侵入模式:seata.apache.org/zh-cn/docs/…

两阶段提交协议的演变:

  • 一阶段:业务数据和回滚日志记录在同一个本地事务中提交,释放本地锁和连接资源。
  • 二阶段:
    • 提交异步化,非常快速地完成。
    • 回滚通过一阶段的回滚日志进行反向补偿。

一阶段加载:

在一阶段,Seata 会拦截"业务 SQL"

在这里插入图片描述

在这里插入图片描述

  1. 解析 SQL 语义,找到"业务 SQL"要更新的业务数据,在业务数据被更新前,将其保存成"before image" (前置镜像)
  2. 执行"业务 SQL"更新业务数据,在业务数据更新之后, 其保存成"after image"/后置镜像
  3. 最后生成行锁
  4. 以上操作全部在一个数据库事务内完成,这样保证了一阶段操作的原子性

二阶段提交

在这里插入图片描述

  1. 二阶段如果是顺利提交
  2. 因为"业务 SQL"在一阶段已经提交至数据库,所以 Seata 框架只需将一阶段保存的快 照数据和行锁删掉,完成数据清理即可

二阶段回滚:

在这里插入图片描述

  1. 二阶段如果是回滚的话,Seata 就需要回滚一阶段已经执行的"业务 SQL",还原业务 数据。
  2. 回滚方式便是用"before image"还原业务数据;但在还原前要首先要校验脏写,对比"数 据库当前业务数据"和"after image 如果两份数据完全一致就说明没有脏写,可以还原业 务数据
  3. 如果不一致就说明有脏写,出现脏写就需要转人工处理。

在这里插入图片描述

7. 最后:

“在这个最后的篇章中,我要表达我对每一位读者的感激之情。你们的关注和回复是我创作的动力源泉,我从你们身上吸取了无尽的灵感与勇气。我会将你们的鼓励留在心底,继续在其他的领域奋斗。感谢你们,我们总会在某个时刻再次相遇。”

在这里插入图片描述

相应引用博客,感谢分享