作为Trae「超级体验官」我有话要说

580 阅读3分钟

我正在参加Trae「超级体验官」创意实践征文,  本文所使用的 Trae 免费下载链接:  www.trae.ai/?utm_source…

距离2025新年的钟声还剩下不到一周的时间了,回顾2024,不管你是否现在或者过去曾经是Coder,也不管你从事curd搬砖的资历有多深,甚至是普罗大众脑海里闪过最多的词,非“人工智能AI”,“ChatGPT"等莫属吧,甚至过年回村村头的大爷大妈,你问他们他们也能拉着你跟你唠两句.当然作为程序员的我们也第一时间接触到了科技进步带来的coding乐趣,之前使用过很多的智能协作AI IDE,不管是国外的,国内的,总之抱着只要不自己动手就尽量不自己动手的梦想,只要智能协作AI IDE有新出的产品,必要抱着便宜不占白不占的心态,把玩一番.这不,临近年关,这股科技之风吹来了Trae

话不多说,直接谈谈使用感受:

1:下载---可以直接点击文章首页的下载链接进行体验,目前只有MAC版本,这点有点不大友好 2:安装---传统制式,无须多言

截屏2025-01-23 08.56.22.png 3:登陆---这里需要多言几句,国内不翻墙直接给我来了个拒之门外.....

截屏2025-01-23 09.10.31.png 话说这里是不是不太友好了...我折腾半天乱刷新乱点击最后用了一个翻译告诉我:所在地区不支持....

4:开始吧: 翻了墙就需要登陆注册绑定账号等常规操作

截屏2025-01-23 09.12.23.png

截屏2025-01-23 09.13.44.png 至此,前边的基础功能已经完全准备完毕,接下来让我们哪个项目练练手

功能体验:Trae总共有两种模式 1:Trae-Chat

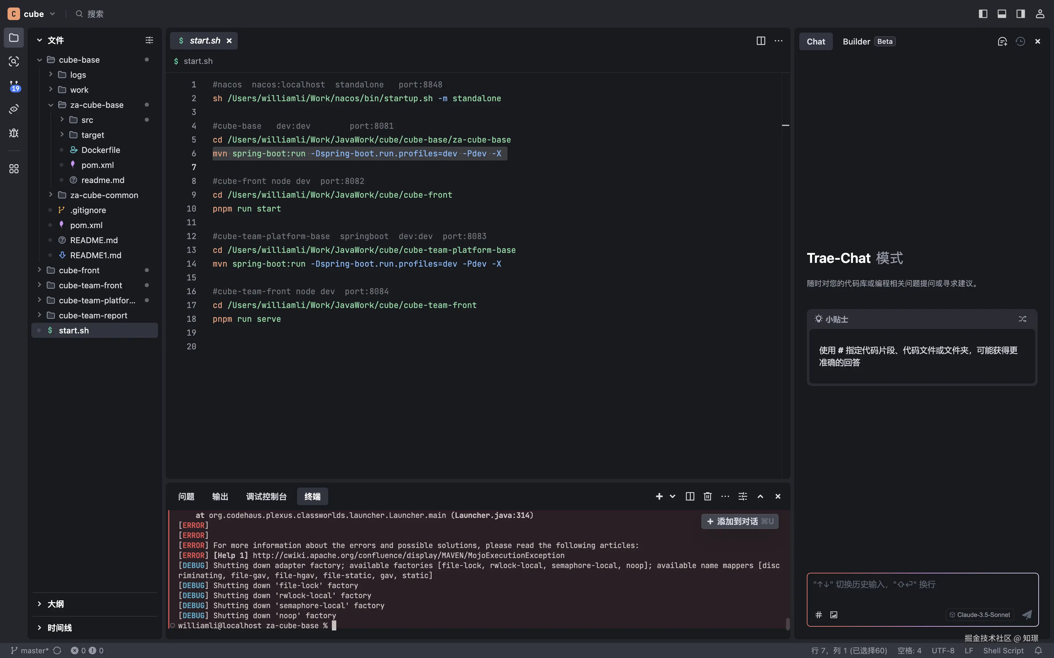
截屏2025-01-23 09.17.36.png 这里我打开了我之前的项目,通过启动脚本启动项目工程,在项目工程的终端如果出现错误或者我需要Trae配合解决的地方,直接可以选中点击添加到对话,这个功能别的AI IDE 也有,但是做的没这么方便快捷,可以直接针对具体的报错,详细的选择报错的行数对Trae进行询问,下边我放几张具体的聊天过程,至于效果看客可以自行评判

截屏2025-01-23 09.19.49.png

截屏2025-01-23 09.19.58.png

2:Trae-Builder

截屏2025-01-23 09.20.32.png

这个功能可以根据你的描述或者给一个设计图片直接的帮你编辑代码,提供全套的解决方案

截屏2025-01-23 09.26.15.png 这里我给了一个项目进程设计图,让它帮我实现到我现有的项目里

截屏2025-01-23 09.31.46.png 如图所示,他直接在我的项目里帮我新建了一个文件夹,并成功的实现了我想要的效果

截屏2025-01-23 09.32.03.png 甚至它知道如何启动我的项目让我看到效果

截屏2025-01-23 09.32.15.png 接下来我提出了一个bug,它也很快帮我解决了

截屏2025-01-23 09.46.29.png

至此它的两个模式我也体验完毕,最后给大家看一下它帮我实现的效果图:

WX20250123-164659@2x.png

WX20250123-164745@2x.png

放在文章最后,作为Trae「超级体验官」我有话要说: 出来的晚,但是武功惊奇,值得体验,说不定,装上你就爱上它 解放双手,指日可待