用中国大陆手机号注册Gmail教程

5,614 阅读2分钟

问题: 注册谷歌Gmail账号时,使用中国号码注册会提示“此电话号码无法用于进行验证”

可以尝试将浏览器语言改为英语(美国),并移除中文语言,然后重启浏览器,重新申请账号,一般不会再遇到这个问题。

 edge浏览器注册gmail邮箱

安全上网,如果不稳定的话,请换个时间注册。

使用edge浏览器打开Gmail:免费、私密且安全的电子邮件 | Google Workspace

选择创建账户—个人用途

按照指示依次填写姓氏姓名—出生年月/性别—

选择一个邮箱地址,也可以自定义地址

设置密码(使用字母、数字和符号的组合)

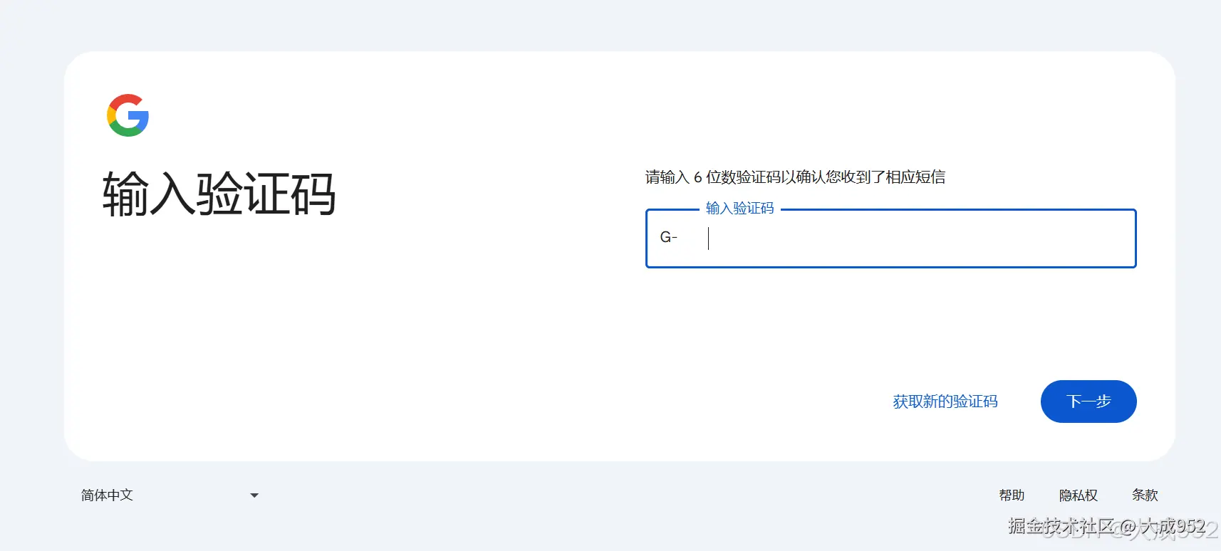
输入手机号,国内手机号前面+86\

输入验证码

接下来应该就是恢复邮箱(以防忘记,双重验证)....

 Chrome浏览器注册邮箱

安全上网,如果不稳定的话,请换个时间注册。

将浏览器语言改为英语(美国),并移除中文语言,然后重启浏览器

先打开三个点的找到设置

语言-网站使用的语言-英语(美国)三个点-勾选以此语言显示Chrome界面内容

如果没有英语(美国)这一栏,点添加语言-添加英语(美国),延续上述操作即可

点击重新启动

打开网址注册邮箱,与edge一样的步骤

Gmail:免费、私密且安全的电子邮件 | Google Workspace/

转自在中国大陆注册Gmail教程(2022最新)