net-http-transport 引发的句柄数泄漏问题

304 阅读16分钟

Reference

最近在工作中遇到一个句柄数泄漏的问题,在排查的过程中学习了很多关于 net/http 源码库的一些使用和原理

问题描述

背景:一个负责告警规则判断的服务,vmAlert,主要流程是根据用户配置的规则,查询对应的指标是否满足告警的阈值条件,从而进行告警 现象:vmAlert,在执行一段时间后,提示panic掉了,提示” too many open file “ 相关的错误

image.png

进程数: 分析来看,vmalert 在频繁地与 某个服务 建立 TCP 连接,并且频繁地打开和关闭 socket 套接字,由于建立连接的操作与关闭连接的操作频率不 一致,从而使得连接数持续增加,最后超过 ulimit -Sn 和 ulimit -Hn 65535 的限制 [[Linux 的最大TCP连接数]];大胆猜测可能是任意一个HTTP请求的问题

image.png

image.png

排查过程

从现象看本质,HTTP 请求本质上是建立一个TCP连接,每建立一个TCP连接,则需要打开对应的文件,而 fd 则是控制这些文件的一个数据结构,fd 泄漏了,则说明几个可能性:

  • 某个地方连接未被释放
  • 打开fd的速度远远快于释放的速度

从这个思路排查,找一下服务里面调用外部的HTTP请求

  1. 检查 vm 的相关请求的连接和代码 使用的自定义的连接池,并且连接都正常建立连接,看起来没啥问题
  2. 检查心跳接口相关的连接和代码

在 vmalert 运行了一段时间后,通过 lsof -p [进程号] 查看其打开的文件连接,发现 vmselect 的TCP连接数较为稳定,连接数与 vmalert 的在执行的 组数基本是相同的 检查发现存在大量的 sock 连接,HTTP请求会建立TCP连接,从而打开socket进行读写,从这个角度去排查;

image.png

检视 心跳相关的代码,每30s执行一次,使用timer.ticker 进行定时调用,错误也处理了,一个简单的post心跳上报请求; resp 也不读取,直接 _ 进行忽略即可,也不用close调,看起来没啥问题 image.png

在 lsof -p [进程号] 中偶然发现与一个后端服务Backend存在 CLOSE_WAIT 的连接,并且 src port 也不一样,也就是意味着心跳接口的 TCP 连接在重建? image.png

大胆猜测,http.Post 这个调用没有使用到长连接? 减少interval时间为1s,执行10m,再次 lsof 看下,发现存在大量的 sock 连接,整体打开的fd数上涨到了 711

image.png

并且出现了大量的 close_wait 连接

image.png

基本就能定位到是这个段代码的问题了,线上增长缓慢是因为interval为30s,fd会慢增加; 查看容器配置的最大可打开文件数为 65535,超过就会进行报错;

回看心跳的代码,只是使用了http.Post 发送一个简单的上报心跳请求,为什么会导致句柄泄漏的问题呢?难道每个HTTP请求建立了新的TCP连接吗?看下 net/http 的代码 [[net-http-transport]]

// DefaultClient is the default [Client] and is used by [Get], [Head], and [Post].
var DefaultClient = &Client{}

func Post(url, contentType string, body io.Reader) (resp *Response, err error) { 
   return DefaultClient.Post(url, contentType, body)  
}

func (c *Client) Post(url, contentType string, body io.Reader) (resp *Response, err error) {  
   req, err := NewRequest("POST", url, body)  
   if err != nil {  
      return nil, err  
   }  
   req.Header.Set("Content-Type", contentType)  
   return c.Do(req)  
}

func (c *Client) do(req *Request) (retres *Response, reterr error) {
 // ... 省略不关键的部分
 if resp, didTimeout, err = c.send(req, deadline); err != nil {  
   // c.send() always closes req.Body  
   reqBodyClosed = true  
   if !deadline.IsZero() && didTimeout() {  
      err = &timeoutError{err.Error() + " (Client.Timeout exceeded while awaiting headers)"}  
   }  
   return nil, uerr(err)  
 }
}

// didTimeout is non-nil only if err != nil.  
func (c *Client) send(req *Request, deadline time.Time) (resp *Response, didTimeout func() bool, err error) {  
   if c.Jar != nil {  
      for _, cookie := range c.Jar.Cookies(req.URL) {  
         req.AddCookie(cookie)  
      }  
   }  
   resp, didTimeout, err = send(req, c.transport(), deadline)  
   if err != nil {  
      return nil, didTimeout, err  
   }  
   if c.Jar != nil {  
      if rc := resp.Cookies(); len(rc) > 0 {  
         c.Jar.SetCookies(req.URL, rc)  
      }  
   }  
   return resp, nil, nil  
}

func (c *Client) transport() RoundTripper {  
   if c.Transport != nil {  
      return c.Transport  
   }  
   return DefaultTransport  
}

// DefaultTransport is the default implementation of [Transport] and is// used by [DefaultClient]. It establishes network connections as needed  
// and caches them for reuse by subsequent calls. It uses HTTP proxies  
// as directed by the environment variables HTTP_PROXY, HTTPS_PROXY  
// and NO_PROXY (or the lowercase versions thereof).  
var DefaultTransport RoundTripper = &Transport{  
   Proxy: ProxyFromEnvironment,  
   DialContext: defaultTransportDialContext(&net.Dialer{  
      Timeout:   30 * time.Second,  
      KeepAlive: 30 * time.Second,  
   }),  
   ForceAttemptHTTP2:     true,  
   MaxIdleConns:          100,  
   IdleConnTimeout:       90 * time.Second,  
   TLSHandshakeTimeout:   10 * time.Second,  
   ExpectContinueTimeout: 1 * time.Second,  
}

可以看到,http.Post的方法,使用了默认的连接池,也就是会有TCP连接被 reuse 的,但从实际的情况(大量的close_wait)来看,又没复用连接,为什 么呢? 现在能大概猜测是没复用到长连接的问题,所以修改一下代码,使用短连接 connection为close看一下效果; 改完跑一段时间, lsof -p [进程号] 发现很正常,都是与 vmselect 建立的 ESTABLISH 连接,并且连接数固定在 50 左右;

实在是没什么思路了,范围就能确定是长连接没复用,导致不断建立新的TCP连接,导致socket被不断打开的问题,TCP 连接建立的速度比关闭的速度要快导致的;把心跳的代码丢到gpt问一下,一下子发现了新世界,==重点: ”未关闭响应体可能导致fd泄漏“== image.png

?!没有使用到 resp 进行 io.Read 也需要关闭吗?这个时候就得 google 一下了,果然,找到了大佬们的一些解答

TIL: Go Response Body be MUST closed, even if you don’t read it

manishrjain.com/must-close-… 文章中提到了几个点:

  • net/http 源码包中的 response.body 的描述,如果上一个body没有被读取完毕并且close掉,则这个 TCP 连接,不会被 reuse
  • 永远不要使用 HTTP.GET 以及 HTTP.DefaultClient,而应该使用自己创建的 httpclient
  • 无论是否需要(处理Response),都必须始终读Body并将其关闭

http.Response.Body的注释:

The http Client and Transport guarantee that Body is always non-nil, even on responses without a body or responses with a zero-length body. It is the caller’s responsibility to close Body. The default HTTP client’s Transport may not reuse HTTP/1.x “keep-alive” TCP connections if the Body is not read to completion and closed.

上述三点的一些个人理解:

  • 第一点官方已经给出说明了,如果你不读取完body并且关闭,则下一次请求过来,tcp 会认为上一个请求还未结束,则不会resue 这个连接,更详细的可以继续往下看根因分析
  • 第二点则是因为,使用这些方法时,defaultHttpClient 初始化未 var DefaultClient = &Client{},默认的 timeout 为 zero,即没有过期时间,这样客户端就不会主动去关闭这个连接,完全交给服务端决定是否断开,这样只要故障服务器决定等待,它们就会继续挂起。由于 API 调用是为了满足用户请求,这会导致满足用户请求的 goroutine 也挂起。一旦有足够多的调用,则应用程序就会崩溃;
  • 第三点,则是一个建议,但实际上有一定的隐患,可以参考这篇文章;关于 Golang 中 http.Response.Body 未读取导致连接复用问题的一点研究,主要提到了当网络出现阻塞时,读取body也会被阻塞,需要看实际的使用场景,如果你不需要resp的内容,不建议读,
  • 额外提一嘴
    • 如果你只进行 defer close,而不读取 resp,则tcp连接也不会复用
    • 如果你只进行读取 resp,而不 close 连接,则 tcp 连接可以复用(具体原因,可以看后续根因分析)

找到原因后,修改代码进行测试,发现 src port一直不变,说明复用的是同一个tcp连接

按照实际场景测试,30s触发一次心跳,发现tcp连接又不复用了,调整为5s又复用了,再次调整为 10s,发现有时候复用有时候不复用? 猜测是跟客户端的连接时间有关,检查一下客户端的初始化代码。检查了 transport 的idleconnTime 为 90s,也没啥问题,只能抓包看是哪边把连接关了,发现服务端 Backend 给 vmalert 发送了一个 FIN 关闭连接的报文,证明:是服务端主动关闭的连接

image.png

检查服务端的代码,发现设置了http的read和write的timeout为 10s, 破案

深挖根因

大量 fd 的根因

到底是net-http中哪一段代码导致的fd泄漏呢?这个问题还是不知道,我们继续深挖一下

在复现大量 close_wait 请求后,我们通过 pprof 看下服务的一些信息,主要看 top,trace,list

[root@vmalert-84cf77d57c-dwqzv nocalhost-dev]# go tool pprof http://0.0.0.0:xxxx/debug/pprof/goroutine
File: vmalert
Type: goroutine
Time: Jan 6, 2025 at 12:01pm (UTC)
Entering interactive mode (type "help" for commands, "o" for options)
(pprof) top
Showing nodes accounting for 5474, 99.91% of 5479 total
Dropped 107 nodes (cum <= 27)
Showing top 10 nodes out of 29
      flat  flat%   sum%        cum   cum%
      5474 99.91% 99.91%       5474 99.91%  runtime.gopark
         0     0% 99.91%         77  1.41%  bufio.(*Reader).Peek
         0     0% 99.91%         77  1.41%  bufio.(*Reader).fill
         0     0% 99.91%         80  1.46%  internal/poll.(*FD).Read
         0     0% 99.91%         82  1.50%  internal/poll.(*pollDesc).wait
         0     0% 99.91%         82  1.50%  internal/poll.(*pollDesc).waitRead (inline)
         0     0% 99.91%         82  1.50%  internal/poll.runtime_pollWait
         0     0% 99.91%         79  1.44%  main.(*AlertingRule).Exec
         0     0% 99.91%        170  3.10%  main.(*Group).start
         0     0% 99.91%         79  1.44%  main.(*Group).start.func2


(pprof) traces
File: vmalert
Type: goroutine
Time: Jan 6, 2025 at 11:52am (UTC)
-----------+-------------------------------------------------------
      2144   runtime.gopark
             runtime.selectgo
             net/http.(*persistConn).writeLoop
-----------+-------------------------------------------------------
      2060   runtime.gopark
             runtime.selectgo
             net/http.(*persistConn).readLoop

(pprof) list writeLoop
Total: 4486
ROUTINE ======================== net/http.(*persistConn).writeLoop in /usr/local/go/src/net/http/transport.go
         0       2144 (flat, cum) 47.79% of Total
         .          .   2516:func (pc *persistConn) writeLoop() {
         .          .   2517:   defer close(pc.writeLoopDone)
         .          .   2518:   for {
         .       2144   2519:           select {
         .          .   2520:           case wr := <-pc.writech:
         .          .   2521:                   startBytesWritten := pc.nwrite
         .          .   2522:                   err := wr.req.Request.write(pc.bw, pc.isProxy, wr.req.extra, pc.waitForContinue(wr.continueCh))
         .          .   2523:                   if bre, ok := err.(requestBodyReadError); ok {
         .          .   2524:                           err = bre.error
         
(pprof) list readLoop
Total: 5479
         .          .   2322:           // Before looping back to the top of this function and peeking on
         .          .   2323:           // the bufio.Reader, wait for the caller goroutine to finish
         .          .   2324:           // reading the response body. (or for cancellation or death)
         .       2562   2325:           select {
         .          .   2326:           case bodyEOF := <-waitForBodyRead:
         .          .   2327:                   alive = alive &&
         .          .   2328:                           bodyEOF &&
         .          .   2329:                           !pc.sawEOF &&
         .          .   2330:                           pc.wroteRequest() &&
         .          .   2331:                           tryPutIdleConn(rc.treq)
         .          .   2332:                   if bodyEOF {
         .          .   2333:                           eofc <- struct{}{}
         .          .   2334:                   }
         .          1   2335:           case <-rc.treq.ctx.Done():
         .          .   2336:                   alive = false
         .          .   2337:                   pc.cancelRequest(context.Cause(rc.treq.ctx))
         .          .   2338:           case <-pc.closech:
         .          .   2339:                   alive = false
         .          .   2340:           }
... # 后面省略了

可以得到以下信息:

top命令

  • 总计:1450 个 goroutine,占总 goroutine 数量的 99.86%
  • 主要函数:
    • runtime.gopark:1450 次,几乎占据了所有的 goroutine
    • 其他函数如 bufio.(*Reader).Peek、internal/poll.(*FD).Read 等也有一定的调用次数,但相对较少

分析:

  • runtime.gopark:这个函数用于将当前 goroutine 暂停,直到某个条件满足。它通常在等待某些事件(如 I/O 操作、锁等)时被调用
  • bufio.(*Reader).Peek 和 bufio.(*Reader).fill:这些函数与缓冲 I/O 操作有关,表明有 goroutine 正在等待读取数据
  • internal/poll:这些函数与网络 I/O 操作有关,表明有 goroutine 正在等待网络连接的读操作

trace 命令

  • net/http.(*persistConn).writeLoop 和 net/http.(*persistConn).readLoop
  • 在协程暂停之前,最多调用就是这两个函数

list 命令

  • 可以看到具体是在哪个地方阻塞住了

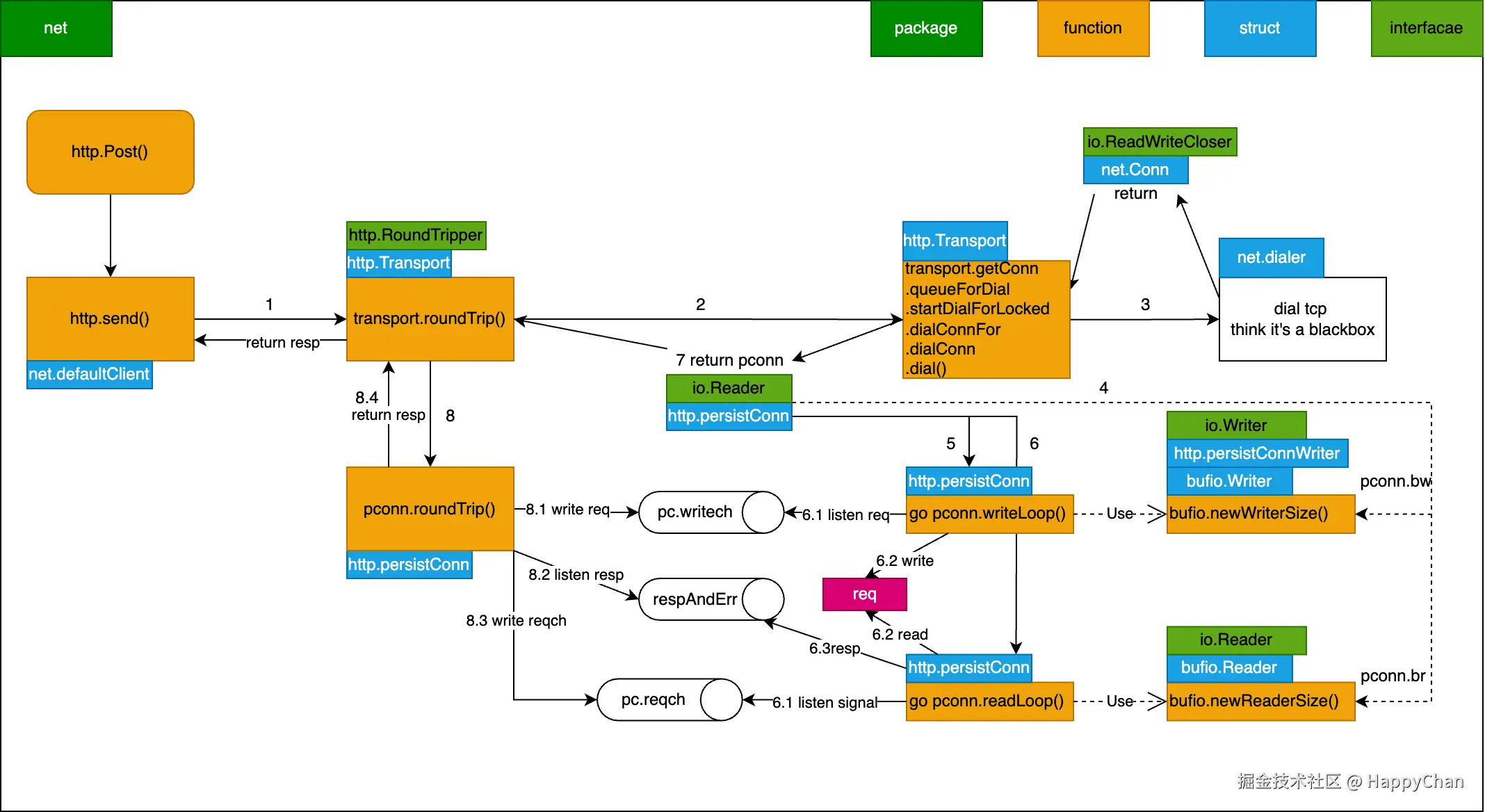
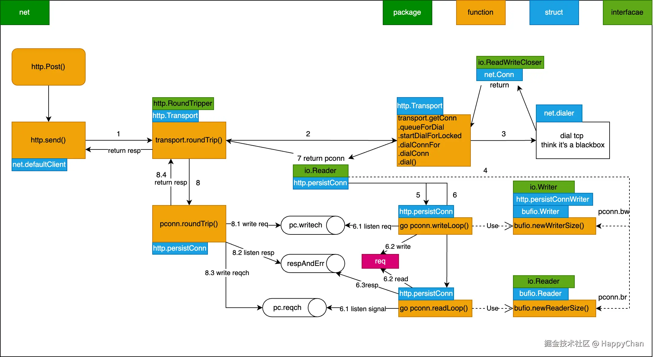
那么 writeLoop 和 readLoop 到底是干嘛的呢?有兴趣详细了解可以参考这篇文章 [[net-http-transport]],下面就简单说一下,附带一个流程图

  • http 请求本质还是去发起一个 tcp 连接,net-http库通过transport来实现http请求的过程,通过一个请求池来控制空闲连接数量,transport 会尝试去申请一个 persistConn 持久连接,persistConn 负责控制读写过程
  • 如果存在空闲TCP连接则直接复用,否则通过 net-dial 重新请求一个连接;每个 persistConn 都会启动两个协程,也就是writeLoop 和 readLoop
    • persistConn 发送 request 信号,writeLoop 监听 writech 读取 request 并通过 bufio.Writer 写入 bw,也就是真正发送请求,服务端处理完,会把结果写回到 br
    • persistConn 与 readLoop 是通过 reqch 传递 request,readLoop 不断从br.Peek 检查是否有数据,有则读取然后写入到 respAndErr.ch ,persistConn 则进行最后的返回 resp

net-http.drawio.png

按照我们上面的 list 分析,我们可以知道具体是哪行代码阻塞了

readLoop 阻塞根因

先看下readLoop,可以发现其阻塞在了 waitForBodyRead;

go的select用法,在没有default的case情况下,会一直阻塞,直到满足某个case;

通过其注释我们能知道,readLoop退出的几个条件:

  • body 读取完毕
  • request 主动 cancel
  • request context Done 状态 true
  • 当前的 persistConn 关闭
// Before looping back to the top of this function and peeking on
// the bufio.Reader, wait for the caller goroutine to finish
// reading the response body. (or for cancellation or death) 
select {
         .          .   2326:           case bodyEOF := <-waitForBodyRead:
 }

继续看下 waitForBodyRead 是哪里传输的,发现是body中的一个回调函数 earlyCloseFn,这个函数又是bodyEOFSignal 这个结构体的变量,从注释可知, bodyEOFSignal作用是确保在读取到响应体的末尾EOF之前,不会继续在连接上进行其他读取操作 我们继续溯源

waitForBodyRead := make(chan bool, 2)

// bodyEOFSignal is used by the HTTP/1 transport when reading response
// bodies to make sure we see the end of a response body before
// proceeding and reading on the connection again.
body := &bodyEOFSignal{
    body: resp.Body,
    earlyCloseFn: func() error {
        waitForBodyRead <- false
        <-eofc // will be closed by deferred call at the end of the function
        return nil

    },
    fn: func(err error) error {
        isEOF := err == io.EOF
        waitForBodyRead <- isEOF
        if isEOF {
            <-eofc // see comment above eofc declaration
        } else if err != nil {
            if cerr := pc.canceled(); cerr != nil {
                return cerr
            }
        }
        return err
    },
}
...


func (es *bodyEOFSignal) Close() error {
 	es.mu.Lock()
	defer es.mu.Unlock()
 	if es.closed {
		return nil
	}
	es.closed = true
	if es.earlyCloseFn != nil && es.rerr != io.EOF {
		return es.earlyCloseFn()
	}
	err := es.body.Close()
	return es.condfn(err)
}

Close 方法存在太多引用了,无法通过idea直接查询,但是我们发现 resp 会被 bodyEOFSingal 包裹一层,这个Close是 resp.body 的,也就是调用 resp.body.Close() 肯定能触发这段逻辑;详细看下 earlyCloseFn 这个函数用来干嘛的,从注释知道,这个函数就是在未读到EOF之前,也可通过这个channel信号,提早关闭conn,结合 readLoop 的阻塞逻辑,可以分析出,这里就是 resp.body.Close 关闭操作前的处理,通知 readLoop ,我读取完了,你继续执行吧

earlyCloseFn // optional alt Close func used if io.EOF not seen

// readLoop 
2326:           case bodyEOF := <-waitForBodyRead:

并且我们还看到另外一个channel变量,eofc,注释中介绍,这个变量用于阻塞caller协程(也就是close函数),读取到EOF结束符时,进行阻塞,知道连接放回到空闲连接池中,这也是httpClient维护连接池的一些处理逻辑;

// eofc is used to block caller goroutines reading from Response.Body
// at EOF until this goroutines has (potentially) added the connection
// back to the idle pool.
eofc := make(chan struct{})
defer close(eofc) // unblock reader on errors

// close 回调函数
earlyCloseFn: func() error {
    waitForBodyRead <- false
    <-eofc // will be closed by deferred call at the end of the function
    return nil
}

// readLopp 循环逻辑
select {
    case bodyEOF := <-waitForBodyRead:
        alive = alive &&
                bodyEOF &&
                !pc.sawEOF &&
                pc.wroteRequest() &&
                tryPutIdleConn(rc.treq)
        if bodyEOF {
            eofc <- struct{}{}
        }
    case <-rc.treq.ctx.Done():
    	alive = false
    	pc.cancelRequest(context.Cause(rc.treq.ctx))
    case <-pc.closech:
    	alive = false
}

rc.treq.cancel(errRequestDone)

所以,resp.body.close 会给watiForBodyRead 发送 false 值,readLoop 接收到后alive 的判断就为false,从而跳出了 readLoop 的 for alive {} 循环,这个函数退出前会进行defer ,pc.Close 则最终会调用 net.conn.close 将 fd 打开的 fd 给关掉

defer func() {
    pc.close(closeErr)
    pc.t.removeIdleConn(pc)
}()

// Close closes the connection.
func (c *conn) Close() error {
	if !c.ok() {
		return syscall.EINVAL
	}
	err := c.fd.Close()
	if err != nil {
		err = &OpError{Op: "close", Net: c.fd.net, Source: c.fd.laddr, Addr: c.fd.raddr, Err: err}
	}
	return err
}

所以,当我们没有调用 resp.body.Close 时,readLoop 就会一直阻塞住,那为什么不会走到 rc.treq.ctx.Done或者closech呢,因为 rc.treq.cancel(errRequestDone) 在select 之后,另外一个调用的地方则是其他情况,不做讨论;而 closech 则是 conn关闭时才会走到;因此,我们得出结论:

如果不主动调用 resp.body.Close() 则 readLoop 会阻塞在 waitForBodyRead

总结:

  • 我们通过分析 readLoop 的各个退出条件,分析出 resp.body.Close 会回调 earlyCloseFn 函数,从而发送 false 给 waitForBodyRead channel,使得 alive 为 false 退出循环,结束协程

OK,这样我们解决一个协程泄漏的问题了,接下来看第二个 writeLoop

writeLoop 阻塞根因

其实很简单,看下代码,会发现writeLoop的退出条件基本都满足,要么写错误退出,要么等待pconn连接关闭,所以大量的pconn就存在大量的协程泄漏

func (pc *persistConn) writeLoop() {  
   defer close(pc.writeLoopDone)  
   for {  
      select {  
      case wr := <-pc.writech:  
         startBytesWritten := pc.nwrite  
         err := wr.req.Request.write(pc.bw, pc.isProxy, wr.req.extra, pc.waitForContinue(wr.continueCh))  
         if bre, ok := err.(requestBodyReadError); ok {  
            err = bre.error  
            // Errors reading from the user's  
            // Request.Body are high priority.            // Set it here before sending on the            // channels below or calling            // pc.close() which tears down            // connections and causes other            // errors.            wr.req.setError(err)  
         }  
         if err == nil {  
            err = pc.bw.Flush()  
         }  
         if err != nil {  
            if pc.nwrite == startBytesWritten {  
               err = nothingWrittenError{err}  
            }  
         }  
         pc.writeErrCh <- err // to the body reader, which might recycle us  
         wr.ch <- err         // to the roundTrip function  
         if err != nil {  
            pc.close(err)  
            return  
         }  
      case <-pc.closech:  
         return  
      }  
   }  
}

连接为什么无法复用?

前面我们有提到过,为什么我们不读取 body,连接就无法复用?我们看下 io.copy 干了啥,通过debug 调用下去,看下调用链路;

// Copy copies from src to dst until either EOF is reached
// on src or an error occurs. It returns the number of bytes
// copied and the first error encountered while copying, if any.
_, _ = io.Copy(ioutil.Discard, resp.Body)

发现就是把 resp.body 读取到某个地方;过程汇总调用到了 net.http.body 这个结构体的 readLocked

image.png

// Must hold b.mu.
func (b *body) readLocked(p []byte) (n int, err error) {
	if b.sawEOF {
		return 0, io.EOF
	}
	n, err = b.src.Read(p)

	if err == io.EOF {
		// ... 省略,这个是正常读取到结束符的情况
	}

	// If we can return an EOF here along with the read data, do
	// so. This is optional per the io.Reader contract, but doing
	// so helps the HTTP transport code recycle its connection
	// earlier (since it will see this EOF itself), even if the
	// client doesn't do future reads or Close.
	if err == nil && n > 0 {
		if lr, ok := b.src.(*io.LimitedReader); ok && lr.N == 0 {
            // 最终会执行到这一步,提前结束
			err = io.EOF
			b.sawEOF = true
		}
	}

	if b.sawEOF && b.onHitEOF != nil {
		b.onHitEOF()
	}

	return n, err
}

根据这个注释,我们可以知道这个 sawEOF 就是提早返回 EOF 以及读取的数据的标志,并且返回了err为io.EOF;按照这个错误,回溯到 bodyEOSignal 的 Read函数,可以发现如果错误了,会调用 condfn,这个fn就是之前出现过的,readLoop中的resp.body的初始化的fn

func (es *bodyEOFSignal) Read(p []byte) (n int, err error) {
	es.mu.Lock()
	closed, rerr := es.closed, es.rerr
	es.mu.Unlock()
	if closed {
		return 0, errReadOnClosedResBody
	}
	if rerr != nil {
		return 0, rerr
	}

	n, err = es.body.Read(p)
	if err != nil {
		es.mu.Lock()
		defer es.mu.Unlock()
		if es.rerr == nil {
			es.rerr = err
		}
		err = es.condfn(err)
	}
	return
}

// caller must hold es.mu.
func (es *bodyEOFSignal) condfn(err error) error {
	if es.fn == nil {
		return err
	}
	err = es.fn(err)
	es.fn = nil
	return err
}

这个回调函数,还是给 waitForBodyRead 赋值,但这次是 true,因为 err 等于 io.EOF

fn: func(err error) error {
    isEOF := err == io.EOF
    waitForBodyRead <- isEOF
    if isEOF {
        <-eofc // see comment above eofc declaration
    } else if err != nil {
        if cerr := pc.canceled(); cerr != nil {
            return cerr
        }
    }
    return err
},

ok 又回到 readLoop 的select,可以发现通过 io.Copy 读取完,bodyEOF 的值为 true,这样alive 就会继续往下执行,直到调用 tryPutIdleConn

// readLopp 循环逻辑
select {
    case bodyEOF := <-waitForBodyRead:
        alive = alive &&
                bodyEOF &&
                !pc.sawEOF &&
                pc.wroteRequest() &&
                tryPutIdleConn(rc.treq)
        if bodyEOF {
            eofc <- struct{}{}
        }
    case <-rc.treq.ctx.Done():
    	alive = false
    	pc.cancelRequest(context.Cause(rc.treq.ctx))
    case <-pc.closech:
    	alive = false
}

tryPutIdleConn 就是尝试把连接 persistConn 放回 Idle 队列中,让下一个 http 请求过来能直接拿到现有的persistConn,具体是怎么做的,这里不细讲了;

总结:

  • io.Copy 将 resp.body 读取出来,然后它发现能提前返回结果,则进行返回,或者读取完发现确实是EOF,结束了,也返回 err 为 io.EOF
  • 对于返回的io.EOF,bodyEOFSignal 这个结构体识别到了则开始回调fn(正常结束的回调函数),而前面介绍过 earlyClosefn,则是提前结束的回调函数(通过resp.body.close调用触发的)
  • io.EOF 的回调函数,则是通过 waitForBodyRead 这个channel 与 readLoop 交互,让其触发 tryPutIdleConn 操作,最终将 persistConn 放回 空闲连接队列中,达到下一个http请求能直接复用的效果

这就是为什么我们不调用 io.Copy 或者 io.ReadAll 将 resp.body 读取完时,连接无法被复用的根因,因为根因就没触发 tryPutIdleConn 呀~

随带提一下,resp.body.Close 也会调用 io.Copy 消费 body后,才去关闭连接

_, err = io.Copy(io.Discard, bodyLocked{b})