SpringMVC详解(全网最全)

204 阅读14分钟

起源

1. 三层架构:一个 Servlet 只能处理一个请求,耦合度高,复用性差,整页刷新用户体验差

2. MVC 模式:部分解耦但后端仍负责 View层,高并发有限

3. 前后端分离:异步调用,复用性强,支持复杂交互,用户体验性强


概念

  • SpringMVC 是 Spring 框架中的一个模块,用于构建 Web 的 MVC 架构,提供了简洁、优雅的方式来开发 Web 程序,尤其是 HTTP 请求和响应。
  • MVC:Model-View-Contorller,是一种软件设计模式,用于实现应用程序的分层和职责分离,达到解耦的目的。

1. Model(模型 )

  • 包含程序的业务逻辑和数据
  • 通常由 Service 层和 Dao 层支持。
  • 在 SpringMVC 中,Model 的数据可以通过 ModelModelAndView对象传递到 View 层。

2. View(视图)

  • 用户界面部分,负责展示页面和数据给用户。
  • SpringMVC 支持多种视图技术(之前的 JSP,Thymeleaf 等)

3. Controller(控制器)

  • 负责接受用户请求,调用业务逻辑(Model),并将结果返回给 View。
  • SpringMVC 使用注解方式来定义控制器,如@Controller,@RestController等。

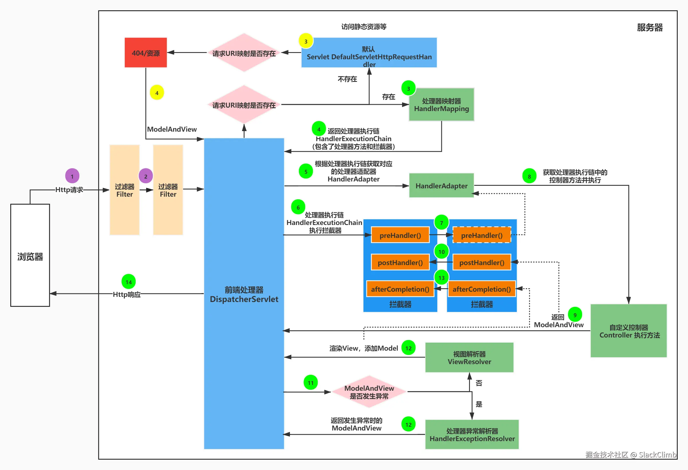
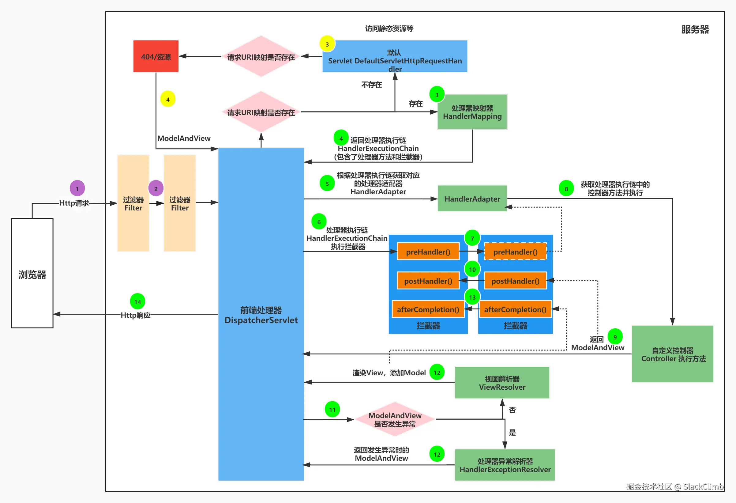
执行流程


组件

1. DispatchServlet

  • 职责:核心调度器,负责整个请求处理流程的控制。
  • 功能:将请求分发到具体的处理器。

2. HandlerMapping

  • 职责:根据 URL 映射到对应的 Handler
  • 功能:通过注解(@RequestMapping、@GetMapping等)或 XML 配置定义 URL 和 Handler 的映射关系。

3. HandlerAdapter

  • 职责:调用处理器的方法,完成请求的核心业务处理。
  • 功能:提供灵活性,支持多种类型的处理器(注解、接口等)

4. Handler(Controller)

  • 职责:接受请求,执行具体的业务逻辑。
  • 功能:使用@Controller注解定义,Handler 方法负责调用业务逻辑层并返回结果。

5. ViewResolver

  • 职责:将逻辑视图解析为具体的 View。
  • 功能:支持 JSP、Thymeleaf 等多种视图技术。

6. View

  • 职责:负责将数据展示给用户。
  • 功能:渲染 Model 并返回给客户端。

包含的注解

SpringMVC 中常用的注解可以分为以下几类,分别对应不同的功能和场景:


1. 核心控制器注解

@Controller

  • 作用:标记一个类为控制器,用于处理 HTTP 请求。
  • 示例
@Controller
public class MyController {
    @RequestMapping("/hello")
    public String hello() {
        return "hello"; // 视图名
    }
}

@RestController

  • 作用:组合注解,相当于 @Controller + @ResponseBody,用于返回 JSON 或 XML 数据,而不是视图。
  • 示例
@RestController
public class ApiController {
    @GetMapping("/api/data")
    public String getData() {
        return "This is JSON response.";
    }
}

2. 请求映射相关注解

@RequestMapping

  • 作用:映射请求路径,可以用于类或方法级别。
  • 示例
@Controller
@RequestMapping("/user")
public class UserController {
    @RequestMapping("/profile")
    public String userProfile() {
        return "profile";
    }
}

@GetMapping / @PostMapping / @PutMapping / @DeleteMapping / @PatchMapping

  • 作用:对应 HTTP 请求方法的快捷注解,等价于 @RequestMapping(method = RequestMethod.GET/POST/PUT/DELETE/PATCH)
  • 示例
@GetMapping("/getUser")
public String getUser() {
    return "getUser";
}

3. 请求参数相关注解

在 SpringMVC 中,HTTP 请求中的参数通常是简单类型(如 Stringint 等),使用其他类型时,最好加上 @RequestParam,日期格式使用@DateTimeFormat

@RequestParam

  • 作用:获取请求参数(常见于查询参数)。
  • 示例
@GetMapping("/search")
public String search(@RequestParam("keyword") String keyword) {
    return "Search for: " + keyword;
}

@PathVariable

  • 作用:获取路径中的动态参数。
  • 示例
@GetMapping("/user/{id}")
public String getUserById(@PathVariable("id") String id) {
    return "User ID: " + id;
}

@RequestBody

  • 作用:解析请求体中的 JSON 或 XML 数据,并将其绑定到对象。
  • 示例
@PostMapping("/addUser")
public String addUser(@RequestBody User user) {
    return "User Name: " + user.getName();
}

@RequestHeader

  • 作用:获取 HTTP 请求头的值。
  • 示例
@GetMapping("/header")
public String getHeader(@RequestHeader("Authorization") String auth) {
    return "Auth: " + auth;
}

@CookieValue

  • 作用:获取 Cookie 值。
  • 示例
@GetMapping("/cookie")
public String getCookie(@CookieValue("sessionId") String sessionId) {
    return "Session ID: " + sessionId;
}

4. 返回结果相关注解

@ResponseBody

  • 作用:将返回结果直接写入 HTTP 响应体(通常用于返回 JSON 或 XML 数据)。
  • 示例
@ResponseBody
@GetMapping("/json")
public String jsonResponse() {
    return "{"key":"value"}";
}

@ModelAttribute

  • 作用:将方法返回值或请求参数绑定到模型中,在视图渲染时可用。
  • 示例
@ModelAttribute
public void addAttributes(Model model) {
    model.addAttribute("message", "Hello World");
}

5. 数据验证相关注解

@Valid

  • 作用:对方法参数进行校验(需要配合 Java Bean Validation API)。
  • 示例
@PostMapping("/save")
public String saveUser(@Valid @RequestBody User user, BindingResult result) {
    if (result.hasErrors()) {
        return "Validation failed";
    }
    return "Success";
}

6. 其他注解

@SessionAttributes

  • 作用:将某些模型属性存储到会话中,便于后续访问。
  • 示例
@SessionAttributes("user")
@Controller
public class SessionController {
    @GetMapping("/setSession")
    public String setSession(Model model) {
        model.addAttribute("user", "John");
        return "session";
    }
}

@RequestPart

  • 作用:处理 multipart/form-data 请求,常用于文件上传。
  • 示例
@PostMapping("/upload")
public String handleFileUpload(@RequestPart("file") MultipartFile file) {
    return "Uploaded: " + file.getOriginalFilename();
}

总结

注解功能描述
@Controller标记类为控制器,用于返回视图
@RestController返回 JSON 或 XML 数据
@RequestMapping映射请求路径
@RequestParam获取请求参数
@PathVariable获取路径参数
@RequestBody获取请求体数据
@ResponseBody返回数据到响应体
@ModelAttribute绑定模型数据
@SessionAttributes保存会话属性
@Valid数据校验
@RequestHeader获取请求头参数
@CookieValue获取 Cookie 数据



异常处理器

SpringMVC 中,异常处理器用于集中处理控制器方法中发生的异常,避免将异常直接暴露给用户,同时可以返回友好的提示信息或进行日志记录。以下是常见的异常处理方式:


1. 使用 @ExceptionHandler 注解

可以在控制器类中定义一个方法,通过 @ExceptionHandler 注解指定要捕获的异常类型。

示例:
@Controller
public class MyController {

    @RequestMapping("/test")
    public String test() {
        throw new RuntimeException("测试异常");
    }

    @ExceptionHandler(RuntimeException.class)
    @ResponseBody
    public String handleRuntimeException(RuntimeException e) {
        return "捕获到异常: " + e.getMessage();
    }
}
  • 特点
    • 方法参数中可以获取异常对象。
    • 返回值支持视图名称或数据(配合 @ResponseBody 返回 JSON 数据)。

2. 使用 @ControllerAdvice

@ControllerAdvice 是一个全局异常处理器,适用于所有控制器。

示例:
@ControllerAdvice
public class GlobalExceptionHandler {

    @ExceptionHandler(RuntimeException.class)
    @ResponseBody
    public String handleGlobalRuntimeException(RuntimeException e) {
        return "全局异常处理器捕获: " + e.getMessage();
    }
}
  • 特点
    • 集中管理异常处理逻辑。
    • 提高代码的可维护性。

3. 实现 HandlerExceptionResolver 接口

可以自定义异常处理器,通过实现 HandlerExceptionResolver 接口来捕获和处理异常。

示例:
@Component
public class MyExceptionResolver implements HandlerExceptionResolver {

    @Override
    public ModelAndView resolveException(HttpServletRequest request, HttpServletResponse response, Object handler, Exception ex) {
        ModelAndView modelAndView = new ModelAndView();
        modelAndView.addObject("error", ex.getMessage());
        modelAndView.setViewName("error"); // 指向 error.jsp
        return modelAndView;
    }
}
  • 特点
    • 灵活性高,可以处理不同类型的异常并返回不同的视图。
    • 适合需要自定义复杂逻辑的场景。

4. 使用 ResponseStatusExceptionResolver

通过在异常类上添加 @ResponseStatus 注解,指定 HTTP 状态码和原因。

示例:
@ResponseStatus(value = HttpStatus.NOT_FOUND, reason = "资源未找到")
public class ResourceNotFoundException extends RuntimeException {
}

在控制器中抛出该异常时,会返回对应的 HTTP 状态码和原因。


5. 基于 @RestControllerAdvice

@RestControllerAdvice@ControllerAdvice 的变体,返回值默认是 JSON 格式(结合 @ResponseBody 的功能)。

示例:
@RestControllerAdvice
public class RestGlobalExceptionHandler {

    @ExceptionHandler(RuntimeException.class)
    public Map<String, Object> handleRuntimeException(RuntimeException e) {
        Map<String, Object> response = new HashMap<>();
        response.put("code", 500);
        response.put("message", e.getMessage());
        return response;
    }
}
  • 特点
    • 专门用于 RESTful 风格的异常处理。
    • 返回 JSON 数据而非视图。

常见的异常类型处理

  1. 404 Not Found
    • 可以通过 @ResponseStatus 或自定义异常处理器返回。
  1. 参数校验异常(如 @Valid@Validated):
    • 使用 MethodArgumentNotValidExceptionBindException 捕获。
@ExceptionHandler(MethodArgumentNotValidException.class)
public Map<String, Object> handleValidationException(MethodArgumentNotValidException e) {
    Map<String, Object> errors = new HashMap<>();
    e.getBindingResult().getFieldErrors().forEach(error -> 
        errors.put(error.getField(), error.getDefaultMessage())
    );
    return errors;
}

选择适合的方式

  • 简单项目:使用 @ExceptionHandler
  • 全局异常管理:使用 @ControllerAdvice@RestControllerAdvice
  • 复杂需求:实现 HandlerExceptionResolver 接口。
  • REST 风格接口:推荐使用 @RestControllerAdvice

通过合理设计异常处理器,可以提高系统的健壮性和用户体验。


Rest 风格

Rest 风格简介

REST(Representational State Transfer,表述性状态转移)是一种基于资源的网络架构风格,由 Roy Fielding 在他的博士论文中提出。它是一种设计 API 的方法,使客户端和服务端之间的交互更加简单、灵活和高效。


Rest 风格的核心原则

  1. 资源(Resource)
    • 一切皆资源,资源是 Web 系统中的核心概念。
    • 资源通常以 URL 表示。
    • 每个资源都有唯一的标识符(URI)。
      例如:
    • /users 表示用户资源集合。
    • /users/123 表示具体用户资源。
  1. 无状态(Stateless)
    • 服务端不会存储客户端状态。
    • 每个请求都包含所有必要的信息(如认证信息、上下文)。
    • 提高系统的可伸缩性,但需要客户端提供更多信息。
  1. 统一接口(Uniform Interface)
    • 使用标准的 HTTP 方法和状态码。
    • REST 定义了操作资源的四种主要方法:
      • GET:读取资源。
      • POST:创建资源。
      • PUT:更新资源(通常是全量更新)。
      • DELETE:删除资源。
  1. 表现层(Representation)
    • 资源的表现形式可以是 JSON、XML、HTML 等。
    • 不同的表现形式不会改变资源本身。
    • 通过 Content-TypeAccept 标头实现内容协商。
  1. 客户端-服务器分离(Client-Server)
    • 客户端负责用户界面,服务端负责业务逻辑。
    • 松耦合的架构设计提高了可维护性和扩展性。
  1. 可缓存性(Cacheable)
    • 服务端可以通过标头(如 Cache-Control)指示客户端是否可以缓存响应数据。
    • 减少网络传输,提高响应速度。

Rest 风格的 HTTP 请求方法

HTTP 方法操作示例 URL
GET获取资源/users 获取所有用户
POST创建资源/users 创建新用户
PUT更新资源(全量更新)/users/123 更新用户
PATCH更新资源(部分更新)/users/123 更新部分信息
DELETE删除资源/users/123 删除用户

RESTful 状态码

状态码描述示例
200成功请求成功,返回资源数据
201已创建成功创建资源,通常用于 POST
204无内容操作成功,但不返回任何内容(如 DELETE)
400客户端错误请求参数有误
401未授权缺少或无效的认证信息
403禁止访问客户端无权访问资源
404资源未找到请求的资源不存在
500服务器内部错误服务端处理请求时发生错误

示例:Rest 风格的 API

1. 获取所有用户(GET 请求)
GET /users HTTP/1.1
Host: example.com
Accept: application/json

响应:

[
    {
        "id": 1,
        "name": "Alice",
        "email": "alice@example.com"
    },
    {
        "id": 2,
        "name": "Bob",
        "email": "bob@example.com"
    }
]

2. 创建新用户(POST 请求)
POST /users HTTP/1.1
Host: example.com
Content-Type: application/json

{
    "name": "Charlie",
    "email": "charlie@example.com"
}

响应:

HTTP/1.1 201 Created
Location: /users/3

3. 更新用户信息(PUT 请求)
PUT /users/3 HTTP/1.1
Host: example.com
Content-Type: application/json

{
    "name": "Charlie",
    "email": "charlie.new@example.com"
}

响应:

HTTP/1.1 200 OK

4. 删除用户(DELETE 请求)
DELETE /users/3 HTTP/1.1
Host: example.com

响应:

HTTP/1.1 204 No Content

Rest 风格的优点

  1. 简单:基于 HTTP 标准协议,易于实现和理解。
  2. 灵活:支持多种数据格式(JSON、XML 等)。
  3. 高扩展性:客户端和服务端解耦,便于扩展和维护。
  4. 适合微服务:常用于构建微服务架构的 API。

Rest 风格的局限性

  1. 无状态限制:需要客户端重复传递上下文信息,可能增加负担。
  2. 复杂事务支持不足:分布式系统中,需要通过补偿机制实现复杂事务。
  3. 对实时性支持较弱:不适用于需要双向通信的场景(如 WebSocket 更适合)。

总结

Rest 风格是一种通用的、灵活的 API 设计模式,广泛应用于 Web 服务和微服务架构。通过严格遵守其原则,开发者可以构建出高效、易维护的系统。


拦截器

SpringMVC 中,拦截器(Interceptor)是一种动态拦截请求并对其进行预处理和后处理的机制,类似于 Servlet 的过滤器(Filter),但功能更强大且更精细化。拦截器的核心是实现 HandlerInterceptor 接口或继承其实现类,并通过配置注册到应用程序中。


1. 拦截器的用途

  • 日志记录:记录请求的处理时间或访问记录。
  • 权限校验:检查用户是否有权限访问某些资源。
  • 参数预处理:对请求参数进行统一校验或修改。
  • 响应后处理:在响应数据返回之前进行修改或处理。
  • 全局异常处理:捕获和处理控制器未捕获的异常。

2. 拦截器的核心接口

HandlerInterceptor 接口定义了拦截器的三个核心方法,分别在不同的生命周期阶段调用。

接口方法:
public interface HandlerInterceptor {

    // 在处理请求之前调用
    default boolean preHandle(HttpServletRequest request, HttpServletResponse response, Object handler) throws Exception {
        return true;
    }

    // 在处理请求之后,渲染视图之前调用
    default void postHandle(HttpServletRequest request, HttpServletResponse response, Object handler, ModelAndView modelAndView) throws Exception {
    }

    // 在整个请求完成之后调用
    default void afterCompletion(HttpServletRequest request, HttpServletResponse response, Object handler, Exception ex) throws Exception {
    }
}
  • preHandle
    1. 权限校验或认证:
      • 验证用户是否已登录或是否有权限访问某个资源。
      • 如果权限校验失败,可以直接返回 false,阻止请求继续进入控制器。
    1. 日志记录:
      • 记录请求的基本信息,如 URL、参数、Headers 等。
    1. 参数验证或处理:
      • 检查请求中是否携带必需的参数。
      • 对某些参数进行预处理或转换。
    1. 短路机制:
      • 如果 preHandle 返回 false,表示请求被拦截,Spring MVC 不会继续调用后续拦截器、控制器方法和视图渲染逻辑。
  • postHandle
    • 修改返回数据:
      • 可以通过操作 ModelAndView 对返回的数据或视图名称进行修改。
      • 例如,在 ModelAndView 中添加全局变量(如用户信息、系统时间等)。
    • 日志记录:
      • 记录控制器方法的执行结果。
      • 分析控制器方法的处理时间。
    • 动态调整视图:
      • 根据业务需求动态修改视图名称或数据(例如国际化处理)。
    • 扩展功能:
      • 在控制器返回数据后,进行某些业务逻辑处理(如数据格式化、敏感信息脱敏等)。
  • afterCompletion
    • 资源清理:
      • 释放在 preHandlepostHandle 中分配的资源(如数据库连接、线程资源等)。
      • 清除 ThreadLocal 中绑定的变量,防止内存泄漏。
    • 日志记录:
      • 记录整个请求的执行情况,包括耗时、返回结果、是否发生异常等信息。
      • 如果 Exception ex 不为 null,可以记录错误日志或报警。
    • 性能监控:
      • preHandle 中记录请求开始时间,在 afterCompletion 中记录请求结束时间,计算整个请求的耗时。
    • 异常处理或补偿:
      • 检查异常 ex 是否存在,根据异常类型执行补偿逻辑。
      • 例如,在某些情况下发送告警通知或回滚某些已完成的操作。
      • 全局清理:
      • 无论请求是否成功处理,都确保执行某些全局清理操作,如关闭流、删除临时文件等。

3. 拦截器的实现

实现 HandlerInterceptor 接口或继承其默认实现类 HandlerInterceptorAdapter

示例:简单的日志拦截器
@Component
public class LoggingInterceptor implements HandlerInterceptor {

    @Override
    public boolean preHandle(HttpServletRequest request, HttpServletResponse response, Object handler) throws Exception {
        System.out.println("preHandle: 请求路径是 " + request.getRequestURI());
        return true; // 返回 true 表示继续执行
    }

    @Override
    public void postHandle(HttpServletRequest request, HttpServletResponse response, Object handler, ModelAndView modelAndView) throws Exception {
        System.out.println("postHandle: 处理完成,但视图还未渲染");
    }

    @Override
    public void afterCompletion(HttpServletRequest request, HttpServletResponse response, Object handler, Exception ex) throws Exception {
        System.out.println("afterCompletion: 请求已完成,视图已渲染");
    }
}

4. 拦截器的注册

拦截器需要注册到 SpringMVC 的拦截器链中,通过实现 WebMvcConfigurer 来完成。

注册示例:
@Configuration
public class WebConfig implements WebMvcConfigurer {

    @Override
    public void addInterceptors(InterceptorRegistry registry) {
        registry.addInterceptor(new LoggingInterceptor())
                .addPathPatterns("/**") // 拦截所有路径
                .excludePathPatterns("/login", "/error"); // 排除路径
    }
}
  • addPathPatterns:指定拦截的路径模式。
  • excludePathPatterns:指定不拦截的路径模式。

5. 多拦截器的执行顺序

多个拦截器按注册顺序执行:

  • preHandle:按注册顺序执行。
  • postHandleafterCompletion:按注册顺序的逆序执行。
示例 1:

示例 2:
@Override
public void addInterceptors(InterceptorRegistry registry) {
    registry.addInterceptor(new FirstInterceptor());
    registry.addInterceptor(new SecondInterceptor());
}

执行顺序:

  1. FirstInterceptor.preHandle
  2. SecondInterceptor.preHandle
  3. 控制器方法执行
  4. SecondInterceptor.postHandle
  5. FirstInterceptor.postHandle
  6. SecondInterceptor.afterCompletion
  7. FirstInterceptor.afterCompletion

小结:

  • 只要拦截器 X preHandle 返回 true ,Spring MVC 会确保在请求生命周期结束时调用拦截器 X afterCompletion() ,无论后续的处理是正常结束还是发生异常。
  • preHandler执行顺序类似队列,postHandlerafterCompletion类似栈。

6. 与过滤器的区别

特性拦截器(Interceptor)过滤器(Filter)
工作层级SpringMVC 层Servlet 容器层
拦截对象控制器(Handler)所有请求(静态资源也可拦截)
功能扩展可以访问 Spring 上下文,支持依赖注入无法直接访问 Spring 上下文
配置方式Spring 配置类web.xml@WebFilter注解

7. 常见场景

  1. 登录校验拦截器
@Component
public class AuthInterceptor implements HandlerInterceptor {

    @Override
    public boolean preHandle(HttpServletRequest request, HttpServletResponse response, Object handler) throws Exception {
        HttpSession session = request.getSession();
        if (session.getAttribute("user") == null) {
            response.sendRedirect("/login");
            return false; // 阻止后续处理
        }
        return true;
    }
}

2. 跨域拦截器: 动态设置跨域响应头。 3. 日志拦截器: 记录请求和响应的详细信息。

通过合理设计和注册拦截器,可以显著提升应用的扩展性和灵活性。