【翻译】如何构建高效智能体(Anthropic官方指导)——慢慢学AI147

332 阅读14分钟

译者注

  • • Agent 逐步崭露出应用落地的姿态,我们要做什么准备呢
  • • 作为无数 AI 编程辅助工具背后的大功臣,claude 的爹 Anthropic 是咋想的呢?
  • • Agent 离不开 Prompt,来看看 Prompt 是如何生长成 Agent 的

过去一年里,我们与多个行业的团队合作,共同构建基于大语言模型 (LLM) 的智能体 (Agents)。实践表明,最成功的案例并未依赖复杂的框架或专业库,而是采用了简单、可组合的模式。

本文将总结我们与客户合作以及自主构建智能体的经验,为开发者提供构建高效智能体的实用建议。

什么是智能体?

“智能体”的定义多种多样。一些客户将其定义为完全自主的系统,这些系统能够长时间独立运行,借助多种工具完成复杂任务。另一些客户则认为智能体是基于预定义工作流程的实现,更加具备指导性。在 Anthropic,我们将这些不同实现统称为 智能体系统 (Agentic Systems) ,并在架构上强调 工作流程 (Workflows)  和 智能体 的关键区别:

  • • 工作流程 是通过预先编写的代码路径,协调大语言模型和工具的运行。
  • • 智能体 则是动态决策自身流程和工具使用方式的系统,能够灵活控制任务的完成方法。

接下来,我们将深入分析这两类智能体系统。在附录 1(“实践中的智能体”)中,我们还将介绍两个客户使用这些系统时发现特别有价值的领域。

何时(以及何时不)使用智能体

在使用大语言模型 (LLM) 开发应用时,我们建议优先选择最简单的解决方案,仅在必要时增加复杂性。这也可能意味着不使用智能体系统。智能体系统通常以延迟和更高成本为代价,换取更优的任务表现,因此需要仔细权衡是否值得。

当任务需求更复杂时,工作流程 (Workflows) 适合执行定义明确的任务,因为它能提供稳定性和一致性;而当需要灵活性或依赖模型驱动的决策时,智能体则是更好的选择。然而,对于大多数应用,仅通过检索和上下文示例优化单次 LLM 调用通常已经足够。

何时以及如何使用框架

目前有许多框架可以简化智能体系统的开发,包括:

  • • LangChain 提供的 LangGraph;
  • • Amazon Bedrock 的 AI Agent framework;
  • • Rivet,一个基于拖拽操作的 GUI 工作流程构建工具;以及
  • • Vellum,另一款用于设计和测试复杂工作流程的 GUI 工具。

这些框架通过简化常见低层任务(如调用 LLM、定义工具以及组合调用)帮助开发者快速上手。然而,它们也可能引入额外的抽象层,遮蔽底层的提示词和响应,增加调试难度。此外,过于依赖框架可能导致开发者在简单场景中引入不必要的复杂性。

我们建议开发者先直接使用 LLM 的 API,因为很多功能仅需几行代码即可实现。如果选择框架,请确保理解其底层代码逻辑,因为对底层机制的误解是用户常见的错误来源。

有关示例实现,请参阅我们的 cookbook。

构建模块、工作流程与智能体

本节将探讨智能体系统在实际应用中的常见模式。我们将从最基础的构建模块——增强型 LLM 开始,逐步增加复杂性,从简单的组合工作流程发展到完全自主的智能体。

构建模块:增强型 LLM

智能体系统的核心是增强型大语言模型 (LLM),它通过加入检索、工具和记忆等功能变得更强大。当前的模型可以主动使用这些功能,比如生成搜索查询、选择合适的工具以及决定哪些信息需要保留。

图片

在实际应用中,我们建议关注两个重点:根据具体使用场景定制这些功能,以及为大语言模型提供一个简洁、易用且文档齐全的接口。实现这些增强功能的方法有多种,其中一种是使用我们最近推出的 Model Context Protocol。通过简单的 客户端实现,开发者可以将系统与日益扩展的第三方工具生态轻松集成。

在本文接下来的部分中,我们假设每次 LLM 调用都可以使用这些增强功能。

工作流程:提示链 (Prompt chaining)

提示链是一种将任务分解为多个步骤的方式,每次调用大语言模型 (LLM) 时,都会基于前一步的输出进行处理。在任何中间步骤中,您都可以添加程序化检查(见下图中的“gate”)以确保任务按计划进行。

图片

适用场景:  提示链适用于任务可以被清晰地分解为固定子任务的情况。通过将每次 LLM 调用的复杂性降低,可以在一定程度上牺牲延迟以换取更高的准确性。

提示链的常见应用:

  • • 先生成营销文案,然后将其翻译成其他语言。
  • • 编写文档大纲,验证大纲是否符合特定标准,再基于大纲撰写完整文档。

工作流程:路由 (Routing)

路由是一种将输入分类并分配给不同后续任务的流程。通过这种方法,可以针对不同类型的任务设计更专业的提示词。如果不使用路由,优化某一类输入可能会对其他输入的处理性能产生负面影响。

图片

适用场景:  路由适用于复杂任务,这些任务可以分为多种类别,且每种类别可以分别优化。分类的准确性可以通过 LLM 或传统算法实现。

路由的常见应用:

  • • 根据客户服务请求的类型(如一般问题、退款请求或技术支持)分配到相应的流程、提示词或工具。
  • • 将简单问题分配给较小模型(如 Claude 3.5 Haiku),将复杂问题转交给性能更强的模型(如 Claude 3.5 Sonnet),以平衡成本和效率。

工作流程:并行化 (Parallelization)

并行化指通过让多个 LLM 实例同时处理任务,再将它们的输出进行汇总的工作流程。这种方式有两种主要形式:

  • • 分段处理:将任务拆分为相互独立的子任务,分别处理。
  • • 投票:对相同任务进行多次尝试,以获取多样化结果。

图片

适用场景:  并行化适用于需要加快处理速度或需要从多个视角分析的任务。对于复杂任务,将不同维度分开处理通常能够提高模型的整体表现。

并行化的常见应用:

  • • 分段处理
    • • 使用一个模型实例处理用户查询,另一个模型筛查不当内容或请求。这种分工通常比让同一个 LLM 同时处理两者效果更佳。
    • • 自动评估 LLM 的表现,通过多个模型实例分别评估不同维度的能力。
  • • 投票
    • • 检查代码是否存在漏洞,通过多种提示词分别审查代码并标记问题。
    • • 评估内容是否不当,多个提示词分别从不同角度进行判断,并通过投票机制平衡误报和漏报的比例。

工作流:Orchestrator-workers

在 Orchestrator-workers 工作流中,一个中央大语言模型 (Large Language Model, LLM) 会动态地将任务分解,分派给多个工作 LLM,最后汇总它们的结果。

图片

适用场景:  这个工作流适合处理复杂任务,特别是当任务需要的子步骤难以提前预测时。例如,在编程中,任务可能需要修改多个文件,而文件数量和具体修改内容取决于任务本身。与固定流程不同,这种方法的关键优势在于灵活性——子任务由中央 LLM 根据输入动态生成。

应用示例:

  • • 需要对多个文件进行复杂修改的编程工具。
  • • 涉及从多种来源收集和分析信息的搜索任务。

工作流:Evaluator-optimizer

Evaluator-optimizer 工作流通过一个 LLM 生成初始结果,然后由另一个 LLM 提供反馈,循环改进。

图片

适用场景:  当任务有明确的评价标准,并且通过迭代优化可以显著提升效果时,此工作流表现尤为突出。两个关键条件是:首先,LLM 的结果在接收到反馈后能明显改进;其次,LLM 本身可以生成高质量的反馈。这类似于人类通过多次修改和打磨完成一份高质量文档的过程。

应用示例:

  • • 文学翻译,初始翻译可能遗漏细微差别,但评价 LLM 能指出改进方向。
  • • 需要多轮搜索和分析的复杂信息查询任务,评价 LLM 决定是否需要进一步搜索。

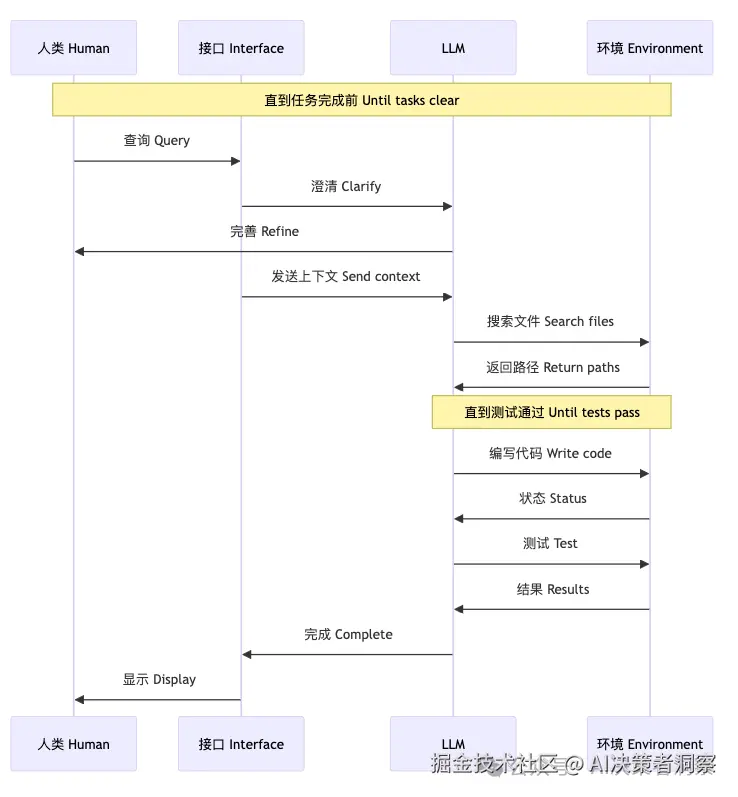
智能体 (Agents)

智能体依托大语言模型的能力,逐步应用于解决复杂任务。智能体通常从人类的指令或交互式讨论开始,任务明确后会独立规划并执行。当执行遇到阻碍时,智能体可以暂停并寻求人类反馈,确保任务朝着正确的方向推进。

图片

适用场景:  智能体特别适合那些需要多步操作、难以预定义步骤的任务。在这种情况下,智能体能充分利用其决策能力,为每一步动态制定计划。

应用示例:

  • • 用于解决 SWE-bench 任务的编程智能体,这些任务需要对多个文件进行编辑;
  • • 在“计算机使用”场景中,Claude 可完成文件管理等任务。

图片

注意事项:  智能体虽然功能强大,但其实现和运行成本较高,且可能出现错误累积。因此,建议在受控环境中测试并添加必要的防护措施。

模式的组合与定制

这些工作流模式只是常见的构建模块,开发者可以根据具体需求自由组合。成功的关键在于不断测试和改进实现,确保增加复杂性时确实能带来更好的结果。

总结

在大语言模型 (LLM) 领域,成功的关键不在于构建最复杂的系统,而是创建最适合需求的系统。可以先从简单的提示开始,再通过全面评估进行优化,只有在简单方案无法满足需求时,才考虑引入多步骤的智能体 (agentic) 系统。

在开发智能体时,我们坚持以下三大原则:

    1. 智能体设计应注重简洁性
    1. 确保透明性,清晰展示智能体的规划步骤;
    1. 通过详细的工具文档与测试,优化智能体-计算机界面 (agent-computer interface, ACI)。

虽然框架能加速开发,但在进入生产环境后,可以减少抽象层次,更多使用基础组件。遵循这些原则,您可以打造功能强大、可靠且用户信赖的智能体。

致谢

本文由 Erik Schluntz 和 Barry Zhang 撰写,内容基于我们在 Anthropic 构建智能体的经验,并结合了客户提供的宝贵见解,在此深表感谢。

附录 1: 实践中的智能体

我们与客户合作发现了两个特别有潜力的 AI 智能体应用案例,充分展示了这些开发模式的实际价值。这些案例表明,智能体在需要对话和操作、目标明确、支持反馈回路并融入人类监督的任务中最具成效。

A. 客户支持

客户支持将传统聊天机器人界面与增强功能相结合,非常适合开放式的智能体应用,原因如下:

  • • 交互过程符合对话逻辑,同时需要访问外部信息和执行操作;
  • • 可通过工具提取客户数据、订单历史及知识库内容;
  • • 可自动处理退款或更新工单等操作;
  • • 成功标准可以通过用户定义的结果清晰衡量。

多家公司采用按使用付费的模式,仅对成功解决方案收费,验证了这种方法的可靠性。

B. 编程智能体

在软件开发领域,LLM 的潜力令人瞩目,功能从代码补全扩展到自主解决问题。智能体特别适用于以下场景:

  • • 代码解决方案可以通过自动化测试验证;
  • • 智能体可利用测试结果反馈不断优化解决方案;
  • • 问题空间明确且有结构;
  • • 输出质量可以通过客观标准衡量。

在我们的实现中,智能体能够根据 SWE-bench Verified 基准中的拉取请求描述解决实际的 GitHub 问题。尽管自动化测试可以验证功能,但人类审查仍是确保解决方案符合整体系统需求的重要环节。

附录 2: 工具的提示工程

在构建智能体系统时,工具往往是不可或缺的一部分。工具 使 Claude 能够通过 API 与外部服务交互,明确工具的结构和定义。当 Claude 作出响应时,如果计划调用工具,它将在 API 响应中包含一个 工具使用块。工具定义与规范需要像提示设计一样精细。

同一任务可以用多种方式实现。例如,可以通过 diff 或重写整个文件来编辑文件内容。对于结构化输出,可以选择 markdown 或 JSON 格式。在软件工程中,这些差异可以无损转换,但对于 LLM,某些格式更易于生成。例如,编写 diff 时需提前知道哪些行会更改,而 JSON 格式则要求转义换行符和引号。

优化工具格式的建议包括:

  • • 为模型提供足够的 Token,避免其陷入“瓶颈”;
  • • 设计接近模型常见的文本格式;
  • • 减少复杂度,例如避免要求精确统计代码行数或频繁转义字符串。

就像设计人机界面 (HCI) 时需要投入精力,创建良好的智能体-计算机界面 (ACI) 也需要同等关注。以下是一些实用建议:

  • • 从模型的角度出发,评估工具是否易用。好的工具定义应包含示例用法、边界情况、输入格式要求及清晰的功能范围;
  • • 优化参数名称或描述,确保直观易懂,类似为初级开发者编写的优秀文档;
  • • 测试工具的使用效果,通过 工作台 运行示例输入,发现并改进模型的常见错误;
  • • Poka-yoke 工具设计,调整参数以降低误用风险。

在开发 SWE-bench 的过程中,我们花费了大量时间优化工具,而非优化整体提示。例如,当智能体离开根目录时,我们发现使用相对路径的工具容易出错。对此,我们修改工具使其强制要求绝对路径,从而彻底解决了问题。

AI失控焦虑终结者,解密Coze如何驯服大语言模型,掌控感是这么来的——慢慢学AI147【全方位解析】企业如何通过提示词工程优化AI输出,提升市场竞争力—慢慢学AI045【场景驱动】企业的哪些重复性任务,最适合用Coze循环节点来解决?——慢慢学AI146【干货分享】AI 开发者必学!掌握 Coze 工作流核心技能的全攻略!——慢慢学AI145

 

专注企业AI咨询落地,需求对接私信留言,联系小助理