海量存储的批量计算框架

244 阅读19分钟

导读

本文介绍了百度针对海量存储数据计算需求研发的HTAP表格存储系统及计算调度架构。项目背景源于原有存储系统难以满足日益增长的OLAP业务需求,因此构建了集OLTP与OLAP于一体的HTAP系统,通过存算分离、Serverless设计等创新点提升IO访问能力和资源利用率。同时,自研的计算与调度系统实现了任务开发的SQL化和数据处理的FaaS化,简化了业务使用成本,提高了开发效率。整体方案在存储成本、IO能力、IO放大率等方面取得显著成果,为海量存储数据的计算提供了高效、灵活的解决方案。

01 项目背景及目标

1.1 项目背景

搜索内容存储团队主要负责各类数据,如网页、图片、网页关系等,的在线存储读写(OLTP)、离线高吞吐计算(OLAP)等工作。

原有架构底层存储系统普通采用百度自研表格存储(Table)来完成数据的读、写、存工作,此存储系统更偏向于OLTP业务场景。随着近几年大数据计算、AI模型训练的演进,对存储系统OLAP业务场景的依赖越来越重,如数据关系分析、全网数据分析、AI样本数据管理筛选。在OLTP存储场景的架构下,支持OLAP存储需求对资源成本、系统吞吐、业务时效带来了巨大挑战。为此我们在百度自研表格存储之外,结合业务实际workflow针对性优化,增加构建了一套符合业务需求的HTAP表格存储系统以及相应的计算框架,共同组成面向海量存储数据的大批量计算架构系统。

1.2 项目目标

  • 提供海量存储数据计算的超高IO访问能力。当前内容存储数据达几十P+,访问频率按照每周一轮估算,平均IO能力需要达到34G/s,峰值IO能力需要达到200G/s。面对如此庞大的IO访问能力,需要从文件系统、存储引擎、分布式存储系统、访问模型等全方位进行深度优化来满足需求;

  • 提供海量存储数据计算的快速开发&部署能力。在提供海量访问能力的同时,也需要为业务提供访问配套的基础设施,来满足业务开发&部署计算任务的需求。

02 现有研发条件和工作基础

搜索内容架构存储团负责各类数据,如网页、图片、网页关系等,的在线存储读写(OLTP)、离线高吞吐计算(OLAP)等工作。面对当前海量存储数据的计算需求有清晰的技术和业务认知,第一视角明确清楚地知道系统瓶颈、技术难点、业务需求。

  • 系统瓶颈——当前存储系统能提供的IO能力与业务计算需求之间的矛盾。随着大数据、机器学习、大语言模型等新技术的兴起,业务对数据的计算访问需求越来越强烈,然而存储系统的IO能力却一直止步不前。为此,迫切需要一款面向数据计算的存储系统;

  • 技术难点——数据表格存储系统的数据访问模型与计算模型之间的矛盾。当前架构底层存储普遍采用百度自研表格存储(Table)来完成数据的读写存工作,此存储系统更偏向于OLTP业务场景。但随着近几年大数据计算、AI模型训练的演进,对存储系统OLAP业务场景的依赖越来越重,如数据关系分析、全网数据分析、AI样本数据管理筛选。在OLTP存储场景的架构下,支持OLAP存储需求对资源成本、系统吞吐、业务时效带来了巨大技术挑战;

  • 业务需求——方便高效快速的任务开发&部署能力的需要。在大量搜索内容OLAP workflow中,从表格存储系统中提取筛选数据只占全部任务的一小部分,大量任务需要对数据进行加工处理得到需要的结果。常规的做法是多任务串联,这样做的缺陷是大量中间临时数据存储开销。为此我们为HTAP表格存储系统构建了一套计算与调度系统。

03 整体方案

3.1 概览

本项目拟研发面向海量存储数据的大批量计算架构,主要分为两大系统,HTAP表格存储系统、计算&调度架构。

3.1.1 HTAP表格存储系统

图片 △图2.3

  • 架构采用业界HTAP主流设计思想,将OLTP和OLAP workflow拆分到两套存储系统中,如F1 Lightning、ByteHTAP,在SDK层根据任务类型分发到不同的存储系统中;

  • OLTP存储系统——Neptune,采用Multi-Raft分布式协议组建存储集群,采用本地磁盘(SSD/HDD等) + 百度分布式文件系统AFS组成存储介质;

  • OLAP存储系统——Saturn,Serverless设计模式,无常驻Server,即用即加载,贴合OLAP workflow的不确定性和间歇性;

  • OLTP与OLAP存储系统间,采用数据文件硬链的方式进行数据同步,全版本替换,成本低、速度快,充分贴合Saturn Serverless设计模式。

如上架构设计图,可将OLTP与OLAP workflow拆分到两套独立的系统中,解决上述提到的存算耦合问题。

  • 解决存储空间放大问题。空间放大主要带来的问题是存储节点成本,Workflow分离的架构将OLAP需要的数据文件采用AFS低成本存储,减少了对存储节点存储空间的压力。

图片 △图2.4

OLAP存储系统的数据写入并没有使用常见的log redo或raft learner模式,最主要还是在保证OLAP存储系统的Serverless特性的同时,又能实时感知到OLTP系统的最新写入结果。

  • 解决存储节点资源冗余问题。拆分后,分布式存储节点将大量重型OLAP workflow转移到OLAP存储——Saturn中,将极大减少存储节点的计算压力。同时,OLAP存储的Serverless设计模式又可贴合workflow的不确定性和间歇性。

图片

△图2.5 Saturn Serverless模型

计算节点可以部署在任意计算集群中,如Map-Reduce、自研计算节点Pioneer等,在SDK中直接初始化存储引擎,从AFS中访问对应分片的数据文件。计算节点可充分利用云原生系统(PaaS)的弹性资源,解决资源常驻冗余问题。

3.1.2 一次开发,多端部署

图片

  • 任务生成。自研KQL数据查询语言。在任务生成阶段将KQL语句解析优化成相关的调度任务,一个Job包含多个Task。

  • 任务调度。

  • 任务调度的计算节点可以是Map-Reduce,也可以是自研计算集群Pioneer,负责不同计算场景。

  • 任务运行容器负责数据依赖部署和运行计算框架。

  • 计算框架采用插件化设计思想,依托KQL语言进行差异化描述。计算框架的最大特点是,可在数据处理节点执行用户自定义FaaS函数。

3.2 详细介绍

3.2.1 HTAP表格存储系统

3.2.1.1 OLTP存储系统——Neptune

图片

Neptune引擎主要支持四类操作:写、删、读、Scan。每一类操作都通过RegionMapper进行映射,对外隔离分区概念。

Neptune存在两类分区:索引分区、数据分区。

  • 索引分区。索引分区用于减少因为数据分区导致Key所在数据分区不明确导致的随机访问IO放大问题,提升随机查性能。

  • 数据分区。Neptune可配置多个数据分区,每个数据分区内包含多个Locality-Group。分区间的数据理论上是互斥的。

Neptune各类操作的流程:

  • 写操作:

  • 根据RowWriter中设置的Region信息找到需要写入的Region的Handle,按照列语义将数据序列化成RawData。

  • 同时根据Region信息生成当前Key的Region索引信息。

  • 将RawData与RegionIndex作为一条操作记录Commit到引擎中,整个操作为原子操作。

  • 删操作:

  • 由于存在Region的概念,删除某个Key是需要明确当前Key所在的分区。目前的做法是查询一遍分区索引获取分区信息,再准确删除对应分区的数据。这样带来一个问题,删除操作会增加一次分区查询操作,我们可以考虑将分区信息全部加载到内存提升性能。

  • 读操作:

  • 读操作类似删除操作,会首先查询分区索引表,如果在分区索引中查询不到则表明当前Key不存在,直接返回NotFound。否则,根据分区索引查询对应的分区即可。

  • Scan操作:

  • Scan时业务可以指定对应的分区以及CF信息,RegionMapper根据这些信息Select出合适的物理存储Handle,然后对这些物理存储进行Scan。

3.2.1.2 OLAP存储系统——Saturn

图片

Saturn主要分三层:文件系统(File-System)、Table(表级别的抽象,非TG的Table)、访问层(SDK),Meta-Server为每一层提供全局Meta信息支持。

  • 文件系统。Saturn既可以支持AFS,也支持本地文件系统,同时后续可以支持其他类型的文件系统。文件系统的类型对于Saturn来说是插件化可插拔的。使用AFS作为文件系统相比于Table在成本层面有巨大优势。

  • Table。一个抽象的Table包含多个Slice,理论上每个Slice间的数据是互斥的,这里引入数据模型的概念。当前支持两种数据模型:哈希序(hash order)、全局序(global order),两种模型与Table完全对等。

  • SDK。SDK目前支持Seek和Scan功能,使用方式跟通用的列存储系统保持一致,SDK直接与文件系统(AFS)连接,对外提供存储Serverless的访问能力。

同时,Table数据的更新和构建包含两种模式:全量构建、增量合并

  • 全量构建。全量构建通过完整Dump Table数据的方式对表中的每个分片进行逐步替换,替换过程中采用多版本机制保证访问的稳定性。

  • 增量合并。增量合并通过控制TG Table做Major Compaction的时机,保证每次获取增量数据前不会发生Major Compaction。增量数据通过Snapshot的形式对外提供所有的操作记录,这些记录保存在Table SST文件中,Saturn把这些SST文件Transform成自身协议的SST,再发起Ingest操作即可。

3.2.1.3 存储引擎优化——数据行分区

数据行分区思想在很多OLAP存储系统中很常见,如当前比较流行的一些数据湖架构,ClickHouse、IceBerg等。在表格存储中,数据行分区的好处是可以极大减少在数据行筛选过程中IO放大率。以下是我们在存储引擎中支持数据行分区的设计思路:

图片

△图2.6

数据行分区的思想在OLTP和OLAP存储引擎中都有使用,OLTP存储引擎以数据行分区构建的数据文件可直接被OLAP存储引擎加载,减少了OLAP存储的数据构建工作。

数据行分区在Write、Read、Scan场景下的处理流程分别为:

  • Write操作。Write时会根据请求中的特殊Region描述,如分区键,找到需要写入的Region-Index和Region上下文,前者保存Key的分区索引信息,后者中保存实际数据,操作记录由WAL中保存。

  • Read操作。Read操作相比通常直接访问数据,需要多进行一次分区索引访问,为减少多一次访问带来的性能折损,我们将分区索引信息全内存化。由于索引数据非常小,因此全内存化是可接受的。

  • Scan操作。Scan操作相比之下没有任何变更,但在Scan特殊分区场景下可大量减少IO放大。因为相比之前的行过滤模式,可直接跳过大量不需要的数据。

在业务存储支持时,合理设置数据行分区,可极大减少数据行筛选过程中的IO放大率。

3.2.1.4 存储引擎优化——增量数据筛选

在实际业务中,有很大一个场景是获取近期(如近几个小时、近一天)有值变化的数据,常规的做法是Scan全量数据,以时间区间作为过滤条件,筛选出符合条件的结果。但如此的筛选逻辑会带来严重的IO放大,因为满足条件的结果只占全量结果的一小部分。为此,我们在引擎层调整优化Compaction时机以及调整筛选流程,减少增量数据筛选过程中需要访问的数据文件集合,降低IO放大,业务提速。

图片

△图2.7 LSMT

3.2.1.5 存储引擎优化——动态列结构

在OLAP存储引擎中,还存在一类访问场景会带来IO放大问题,数据列筛选。在表格存储系统中,一个Key可以包含多个列族(Column Family),一个列族中可以包含任何多个数据字段,这些字段以行结构存储在同一物理存储(Locality Group)中,当筛选特定数据列时,需要进行整行读取,然后过滤出需要的字段,这也将带来IO放大问题。

同时,OLAP workflow的访问不确定性导致存储层无法及时调整数据在物理存储中的结构。为此,我们引入动态列结构的概念,在逻辑层对业务透明,在物理层根据近期OLAP workflow特性及时调整物理结构。

图片

△图2.8

如上图,在逻辑存储中,分为两个LG,根据workflow特性,把业务常用的访问字段在Compaction阶段存放在同一物理存储结构中,反之,这样可以减少字段筛选阶段的IO放大率。

动态列结构只在OLAP存储引擎中生效,我们在原有OLAP存储中引入workflow收集以及compaction任务,将从OLTP存储中同步的数据构建成更适合OLAP场景的存储结构。

3.2.2 计算与调度架构

在本节,我们将介绍在此HTAP表格存储系统基础上,如何设计实现任务计算和调度系统,简化业务使用成本,提升业务效率。

在大量搜索内容OLAP workflow中,从表格存储系统中提取筛选数据只占全部任务的一小部分,大量任务需要对数据进行加工处理得到需要的结果。常规的做法是多任务串联,这样做的缺陷是大量中间临时数据存储开销。

为此我们为HTAP表格存储系统构建了一套计算与调度系统,系统两大特点:任务开发SQL化、数据处理FaaS化。

3.2.2.1 SQL化与FaaS化

我们充分贴合上述存储系统特性,自研了一套数据查询语言——KQL,KQL类似于SQL Server语法。同时,又结合存储系统特性以及计算框架,支持一些特殊语言能力,最主要的是能支持原生FaaS函数定义,当然也支持外部FaaS函数包依赖。

如下是一段KQL语句例子以及说明:

function classify = { #定义一个Python FaaS函数
def classify(cbytes, ids):
    unique_ids=set(ids)
    classify=int.from_bytes(cbytes, byteorder='little', signed=False)
    while classify != 0:
        tmp = classify & 0xFF
        if tmp in unique_ids:
            return True
        classify = classify >> 8
    return False
}

declare ids = [2, 8];
declare ts_end = function@gettimeofday_us();      # 调用Native Function获取时间
declare ts_beg = @ts_end - 24 * 3600 * 1000000;   # 四则运算

select * from my_table region in timeliness       # 利用存储分区特性,从my_table中的timeliness分区获取数据
where timestamp between @ts_beg and @ts_end       # 利用存储增量区间特性,筛选增量数据
    filter by function@classify(@cf0:types, @ids) # 在Filter阶段调用自定义FaaS函数
    convert by json outlet by row;
desc:                                             # 对计算框架进行特殊描述
    --multi_output=true;

3.2.2.2 任务生成与调度

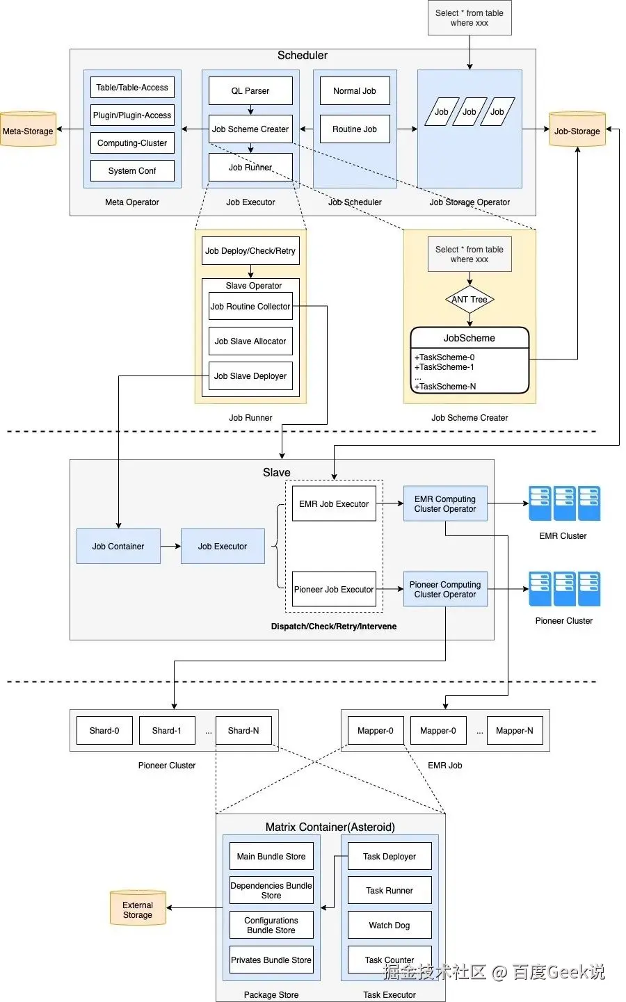
图片

任务生成与调度主要分为三层,任务解析层、任务调度执行层、任务执行容器。

  • 任务解析层。负责将KQL表达式解析成实际的任务执行计划,并保存在任务存储容器中。

  • 任务调度执行层。负责将任务计划分发到任务执行容器,并轮训检测任务状态,执行探活、重试等操作。

  • 任务执行容器。提供两种任务执行容器,Pioneer、EMR。前者为自研任务执行容器,后者为公司Map-Reduce执行平台。

3.3 技术经济指标

通过上述的架构设计以及优化手段,我们在IO能力、访问成本、开发效率等方面取得显著成果。

04 主要创新点

4.1 自研HTAP表格存储系统

结合业务特性以及实际需求,构建符合业务场景的HTAP存储系统。架构采用业界HTAP主流设计思想,将OLTP和OLAP workflow拆分到两套存储系统中,如F1 Lightning、ByteHTAP,在SDK层根据任务类型分发到不同的存储系统中。系统创新点如下:

  • 存算分离架构。解决OLTP存储系统的空间放大问题,将OLAP Workflow从OLTP存储中分离,分离的架构将OLAP需要的数据文件采用AFS低成本存储,减少了对存储节点存储空间的压力。

  • OLAP Serverless设计。分布式存储节点将大量重型OLAP workflow转移到OLAP存储——Saturn中,将极大减少存储节点的计算压力。同时,OLAP存储的Serverless设计模式又可贴合workflow的不确定性和间歇性。计算节点可以部署在任意计算集群中,如Map-Reduce、自研计算节点Pioneer等,在SDK中直接初始化存储引擎,从AFS中访问对应分片的数据文件。计算节点可充分利用云原生系统(PaaS)的弹性资源,解决资源常驻冗余问题。

  • 表格数据行分区。数据行分区思想在很多OLAP存储系统中很常见,如当前比较流行的一些数据湖架构,ClickHouse、IceBerg等。在表格存储中,数据行分区的好处是可以极大减少在数据行筛选过程中IO放大率。

  • 增量数据筛选支持。在实际业务中,有很大一个场景是获取近期(如近几个小时、近一天)有值变化的数据,常规的做法是Scan全量数据,以时间区间作为过滤条件,筛选出符合条件的结果。但如此的筛选逻辑会带来严重的IO放大,因为满足条件的结果只占全量结果的一小部分。为此,我们在引擎层调整优化Compaction时机以及调整筛选流程,减少增量数据筛选过程中需要访问的数据文件集合,降低IO放大,业务提速。

  • 表格数据动态列结构。根据workflow特性,把业务常用的访问字段在Compaction阶段存放在同一物理存储结构中,反之,这样可以减少字段筛选阶段的IO放大率。动态列结构只在OLAP存储引擎中生效,我们在原有OLAP存储中引入workflow收集以及compaction任务,将从OLTP存储中同步的数据构建成更适合OLAP场景的存储结构。

4.2 自研任务生成与调度系统

在大量搜索内容OLAP workflow中,从表格存储系统中提取筛选数据只占全部任务的一小部分,大量任务需要对数据进行加工处理得到需要的结果。常规的做法是多任务串联,这样做的缺陷是大量中间临时数据存储开销。

为此我们为HTAP表格存储系统构建了一套计算与调度系统,系统两大特点:任务开发SQL化、数据处理FaaS化。

  • SQL化。我们充分贴合上述存储系统特性,自研了一套数据查询语言——KQL,KQL类似于SQL Server语法。

  • FaaS化。在SQL化的基础上,同时结合存储系统特性以及计算框架,支持原生FaaS函数定义能力,当然也支持外部FaaS函数包依赖。

————END————

推荐阅读

网页多模态建模思考

百度垂搜一站式研发平台演进实践

初探图谱Embedding用于异常检测(一)

AIAPI - 转向AI原生检索

学校新来了一位AI作文老师:能看、会评、还教改写