为了快速管理数据库,我们一般都会选择一款顺手的数据库管理工具。Navicat、DataGrip虽然很好用,但都是收费的。今天给大家分享一款免费、功能强大的数据库管理工具
DBeaver,几乎能操作所有数据库,希望对大家有所帮助!
DBeaver简介
DBeaver是一款开源的数据库管理工具,在Github上已经有41K+Star。支持多达100种数据库,不管是关系型数据库还是非关系型数据库,基本上你能想到的数据库它都能支持,下面我们来看看它支持的数据库够不够全!
下载安装
接下来我们来下载安装DBeaver,直接下载压缩包版本,解压即可使用。
- 首先我们从官网下载
zip版本,下载地址:dbeaver.io/download/
- 下载完成后解压到指定目录,然后双击
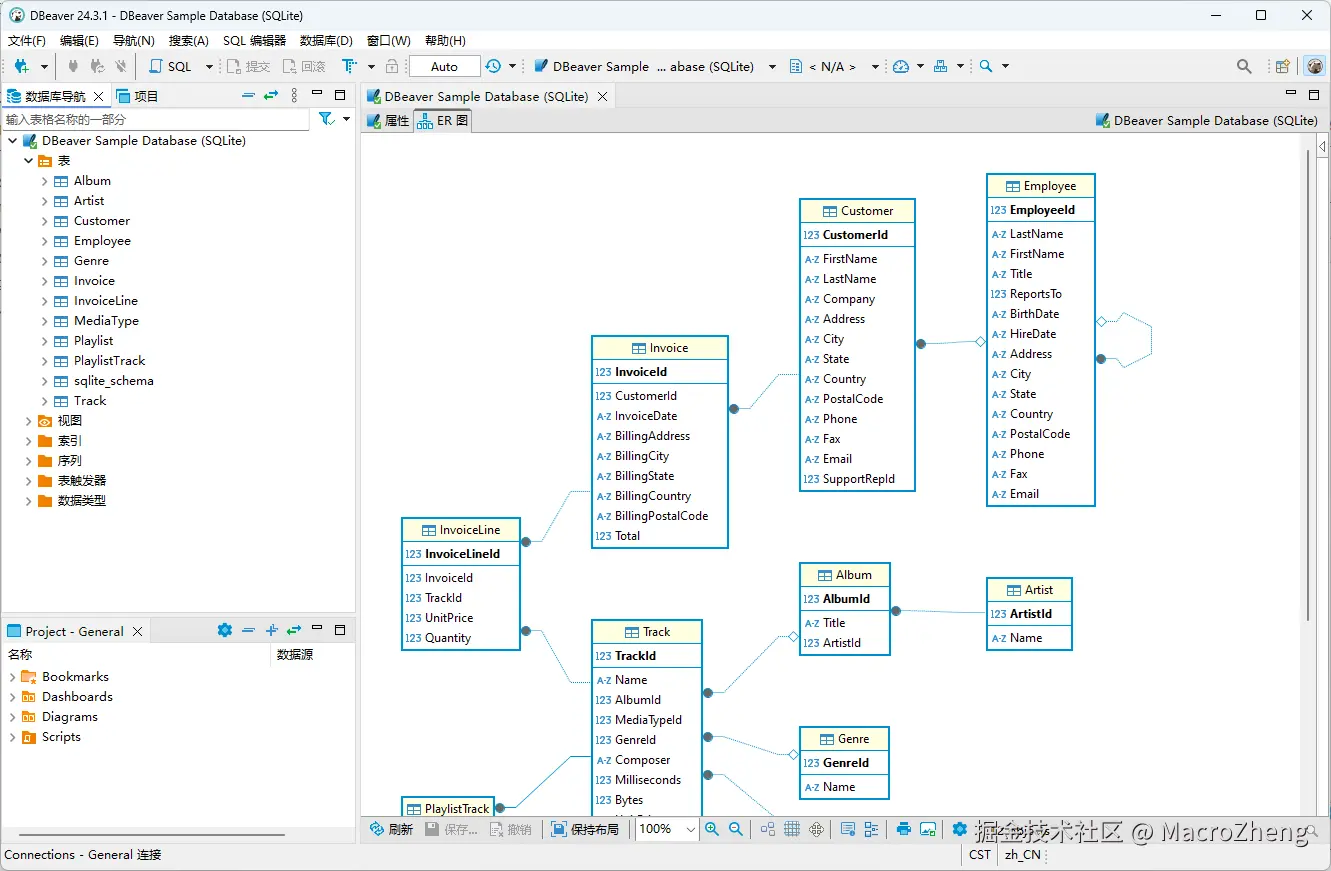
dbeaver.exe即可运行,运行成功后,默认可以选择创建一个测试数据库(基于SQLite的数据库),看下界面,有点像Eclipse,实际上DBeaver就是基于Eclipse开发的。
使用
mall项目
下面我们将以mall项目的数据库为例来讲解DBeaver的使用,这里简单介绍下mall项目,mall项目是一套基于 SpringBoot3 + Vue 的电商系统(Github标星60K),后端支持多模块和2024最新微服务架构 ,采用Docker和K8S部署。包括前台商城项目和后台管理系统,能支持完整的订单流程!涵盖商品、订单、购物车、权限、优惠券、会员、支付等功能!
- Boot项目:github.com/macrozheng/…
- Cloud项目:github.com/macrozheng/…
- 教程网站:www.macrozheng.com
项目演示:
主题设置
DBeaver支持多种主题,包括经典、浅色和深色。
- 如果你IDEA用习惯了深色主题,也可以将DBeaver设置为深色主题,在
窗口->首选项->外观中可以进行主题设置,选择Dark即可;
- 设置完成后,我们看下界面,还是挺炫酷的!
创建数据源
使用DBeaver操作数据库时,我们需要先创建数据源。
- 我们可以选择
左上角的加号->MySQL来创建MySQL数据源;
- 创建完成后输入连接信息即可连接,如果是第一次连接的话会提示下载JDBC驱动;
- 连接成功后就可以在左侧看到数据库中的数据库、表、视图、索引等相关信息了。
管理表相关操作
数据库连接创建完成后,我们就可以对其中的表进行操作了,接下来我们来查看、创建下表试试。
- 双击一张表,选择
属性标签,可以看到表详细的列属性;
- 选择
属性->DDL可以查看详细的建表语句;
- 选择
数据标签,可以分页查看表中数据;
- 在顶部过滤框中直接输入SQL语句中的
where部分,可以直接过滤表数据;
- 如果我们不想显示某些字段,可以点击右上角的筛选按钮,然后把过滤字段
[v]改成[]即可;
- 如果你想新建表的话,在左侧右键,选择
新建表,然后右键选择添加字段,在DBeaver中,[v]符号代表是,[]代表否,这里我们创建一个主键ID,选择自增;
SQL操作
数据库表操作介绍完了,接下来介绍下如何在DBeaver中进行SQL操作。
- 点击工具栏中的
SQL按钮,选择SQL编辑器可以打开SQL界面进行操作;
- DBeaver的SQL提示功能还是挺强大的,对于SQL关键字、函数、数据库表和字段都支持了;
- 有时候我们需要创建
insert所有字段的语句,此时手写比较麻烦,我们可以直接使用DBeaver生成SQL功能,右键选择一条记录,选择生成SQL即可;
- 我们可以发现基于全字段的CRUD语句基本都能生成,还是挺方便的,我们生成个
insert语句试试。
其他数据库支持
虽说DBeaver支持多达100种数据库,但是社区版本支持的数据库并不多。
- 例如对于NoSQL数据库中常用的Redis和MongoDB,需要升级到PRO版本才能使用。
- 对于全文搜索中常用的Elasticsearch却是可以使用的,不过由于使用的是JDBC连接的ES,想要使用的话需要ES白金版本以上才可以,基础版ES是不能使用的。
总结
DBeaver确实是一款非常优秀的开源数据库管理工具,提示很全,功能也多,对于关系型数据库来说,基本上也够用了。