书生大模型第四期-linux

110 阅读1分钟

image.png

TODO

任务描述完成所需时间
闯关任务完成SSH连接与端口映射并运行hello_world.py10min
可选任务 1将Linux基础命令在开发机上完成一遍10min
可选任务 2使用 VSCODE 远程连接开发机并创建一个conda环境10min

完成SSH连接与端口映射并运行hello_world.py

image.png 第一步:先创建一个开发机。第一次启动时可能会遇到队列,需要等待一会即可

第二步:在本地使用

ssh-keygen -t rsa

创建密钥,把密钥文件复制到开发机平台上。

第三步,打开vscode

image.png

我的远程资源管理器这里并没有找到ssh相关的信息。

我的方法:

点击左下角进行连接。选择连接到主机

image.png 首次点击进行配置ssh主机

image.png 注意这里,教程文档上面有#的注释,这里需要删掉不然会报错。

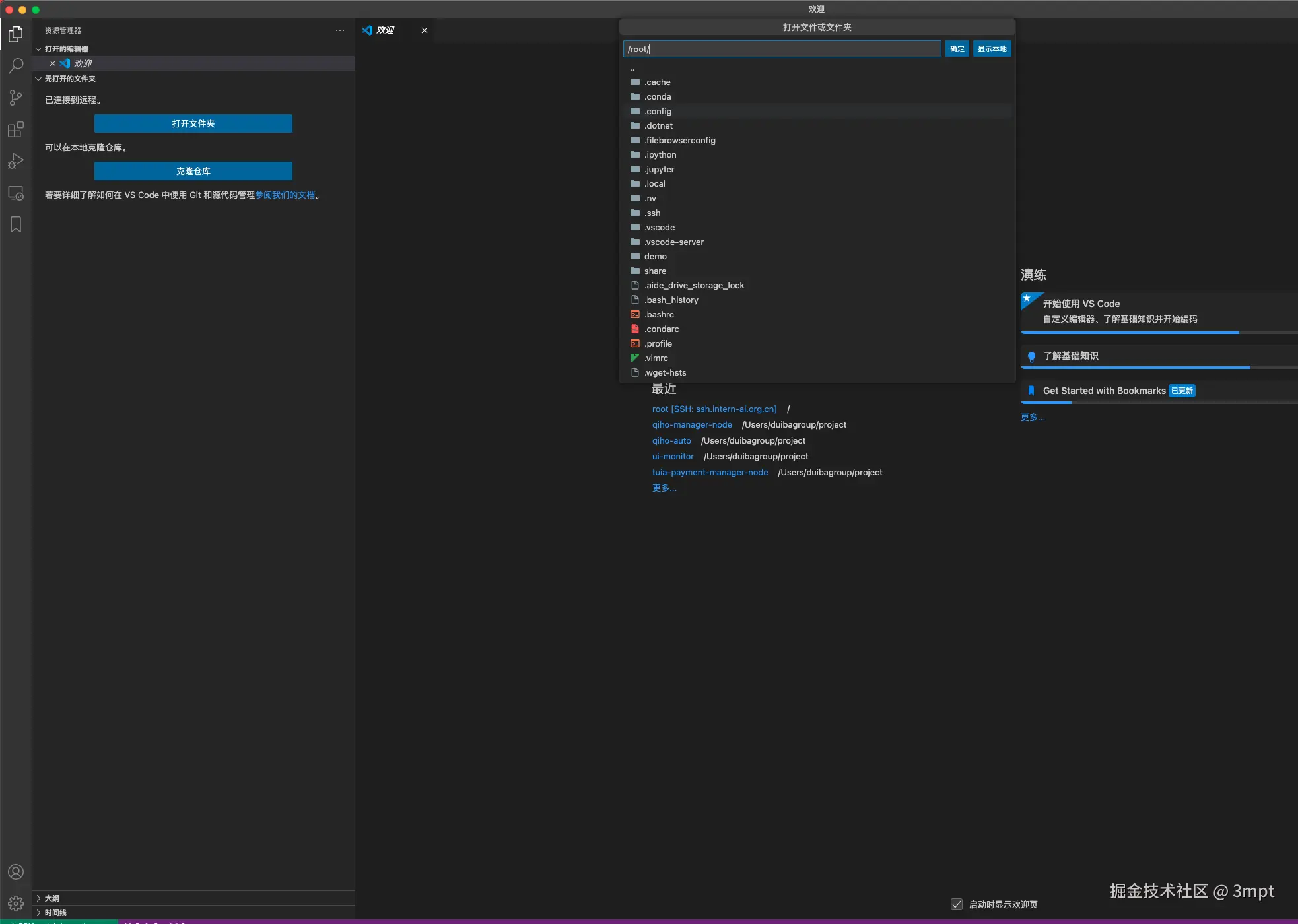
image.png 写完之后会出现上图的域名点击即可打开。第一次连接有一些慢稍等即可。

进去之后点击左边资源管理器打开文件夹直接/root/打开即可

image.png 左边新建一个demo文件并创建hello_world.py文件

image.png cd demo

pip install gradio

python hello_world.py

程序成功运行

image.png vscode带有自动转发端口

image.png

将Linux基础命令在开发机上完成一遍

image.png

image.png 练习了几个常用命令

使用 VSCODE 远程连接开发机并创建一个conda环境

image.png 右下角能看到当前的解释器,等真实项目中再创建虚拟环境